【融云分析】基于原生代码开发Flutter 插件

601 阅读4分钟

Flutter 是谷歌推出的移动 UI 框架,所使用的开发语言是 Dart,可以快速在 iOS 和 Android 上构建高质量的原生用户界面。 Flutter 可以与现有的代码一起工作。在全世界,Flutter 正在被越来越多的开发者和组织使用,并且它是完全免费、开源的。

Flutter 的特点

1.快速开发

毫秒级的热重载,修改后,应用界面会立即更新。使用丰富的、完全可定制的 widget 在几分钟内构建原生界面。

2.富有表现力和灵活的 UI

快速发布聚焦于原生体验的功能。分层的架构允许完全自定义,从而实现难以置信的快速渲染和富有表现力、灵活的设计。

3.原生的性能

Flutter 包含了许多核心的 widget,如滚动、导航、图标和字体等,这些都可以在 iOS 和 Android 上达到原生应用一样的性能。

但还有一个现实的问题:假如我们有了 iOS 和 Android 的原生 SDK,如果需要 Flutter 版本的,需要我们从头开始再构建一遍吗?

答案是不需要,Flutter 可以和原生代码交互,支持基于原生代码开发插件,这样就可以通过 Flutter 调用原有 SDK 的接口。

基于原生代码开发 Flutter 插件

一、Flutter 跨平台原理介绍

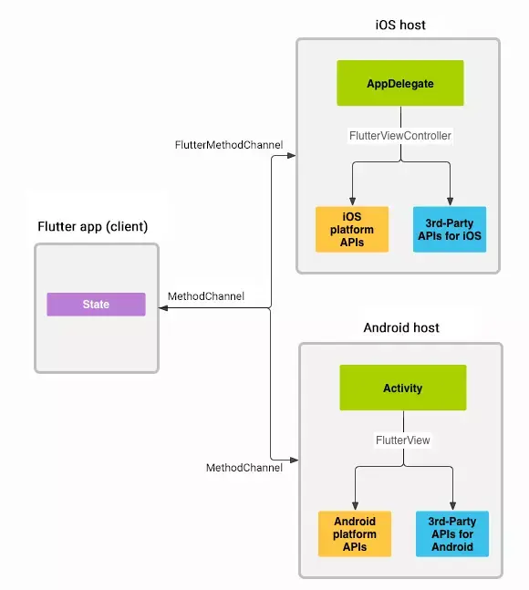
下图是 Flutter 官网对于跨平台原理的描述,详情可点击了解

通过该图我们可以看到,Flutter 会通过 MethodChannel 将数据传递给 iOS/ Android ,反之 iOS/ Android 也可以通过 MethodChannel 将数据传回给 Flutter 。

还有一个问题:Flutter 使用的是和 iOS、Android 不同的开发语言,相互能传递什么类型的数据呢?

上面这张表罗列了 Flutter 使用的 Dart 语言与 iOS/Android 可以传递的数据类型,从表中我们可以看到,它只能传递一些基本的数据类型,比如 bool,int,double,高级的就是 String,List,Map,而且表中指明了在各平台对应的数据类型转换:如 Dart 的 Map 对应 Android 的 HashMap,对应 iOS 的 NSDictionary 。

二、插件的基本结构介绍

在终端输入下面的命令,等待一分钟左右,Flutter 就会把整个项目框架搭建好。

Flutter Plugin 可简单理解为上图中的 Flutter wrapper , iOS wrapper , Android wrapper 三个绿色部分,图中的双向箭头表明了代码的调用逻辑,这就是为什么说 Flutter 的插件可以跨平台使用。

如何确定 Flutter wrapper 调用的是 iOS 的接口还是 Android 的接口?答案是由运行的设备决定,即运行 iOS 设备,Flutter wrapper 自动调用 iOS wrapper 的接口,Android 也是这样。

当执行完创建 Plugin 的命令之后,Flutter 会负责在当前目录创建一个 Plugin项目,具体的目录含义如下:

android/ : Android wrapper

ios/ :iOS wrapper

lib/ :Flutter wrapper

example/ :demo 根目录

example/android/ :Android project

example/ios/ :iOS project

example/lib/ :Flutter app

第一次运行需要使用终端进入 Plugin 项目路径下执行下面命令获取 Flutter 的依赖。

三、代码层面的交互演示

MethodChannel 的创建

Flutter 通过 MethodChannel 与 iOS/Android 进行交互,下面的代码展示了三个平台如何创建 MethodChannel 对象。

通过相同字符串创建的 MethodChannel 就可以进行跨平台的数据交互。

当 Flutter 调用接口触发原生代码的时候:

iOS 会触发的方法

Android 会触发的方法

两个平台一样,都会获取 MethodCall 对象 和 FlutterResult 对象。

MethodCall 对象保存了方法名和参数,通过方法名确定调用具体的方法,通过参数获取具体的数据。

FlutterResult 对象可以将数据返回给 Flutter,下面会讲解该对象的使用。

Flutter 与 iOS/Android 数据交互总共三种方式:

1.iOS/Android 不给 Flutter 返回数据

2.iOS/Android 通过 FlutterResult 给 Flutter 返回数据

3.iOS/Android 通过 MethodChannel 给 Flutter 返回数据

通过 FlutterResult 和 MethodChannel 都可以给 Flutter 返回数据,但是两者有所区别:

FlutterResult 适用于能够快速返回数据的接口,比如说 IM 连接的回调或者连接服务器的回调。

MethodChannel 适用于不确定什么时间响应数据的接口,比如说收到消息的回调。

MethodChannel 可以替代 FlutterResult 返回数据,但是 FlutterResult 无法替代 MethodChannel。

为了让开发者和更多平台便捷的使用融云IM 功能,融云 IM Flutter 已经开源,欢迎大家体验使用。

GitHub 地址:https://github.com/rongcloud/rongcloud-im-flutter-sdk

Flutter 仓库地址:https://pub.dev/packages/rongcloud_im_plugin

融云IM商用版年中大促火爆进行中

从 7 月 1 日——8 月 31 日,融云年中大促正在火热进行中,IM 商用版预存最低享 7 折,更多详情可以点击登录融云官网活动页面查看。