工厂模式(Factory Pattern)

1,231 阅读10分钟

提出一个问题

模式的问题:你如何能轻松方便地构造对象实例,而不必关心构造对象实例的细节和复杂过程呢?

解决方案:建立一个工厂来创建对象。 当然也可以根据不同的情况,采用建造者模式或者原型模式,总之,你需要另一个创建者角色对象来帮助你产生创建构造对象实例。这里我们将工厂模式。

工厂模式可以分为三类:

  • 简单工厂模式(Simple Factory)
  • 工厂方法模式(Factory Method)
  • 抽象工厂模式(Abstract Factory)

这三种模式从上到下逐步抽象,并且更具一般性。GOF在《设计模式》一书中将工厂模式分为两类:工厂方法模式(Factory Method)与抽象工厂模式(Abstract Factory)。将简单工厂模式(Simple Factory)看为工厂方法模式的一种特例,两者归为一类。

模式 描述
工厂方法模式 一个抽象产品类,可以派生出多个具体产品类。一个抽象工厂类,可以派生出多个具体工厂类。每个具体工厂类只能创建一个具体产品类的实例。
抽象工厂模式 多个抽象产品类,每个抽象产品类可以派生出多个具体产品类。一个抽象工厂类,可以派生出多个具体工厂类。每个具体工厂类可以创建多个具体产品类的实例。

工厂方法模式与抽象工厂模式的区别——工厂方法模式只有一个抽象产品类,而抽象工厂模式有多个。 工厂方法模式的具体工厂类只能创建一个具体产品类的实例,而抽象工厂模式可以创建多个。 。

简单工厂模式

简单工厂模式又称静态工厂方法模式。从命名上就可以看出这个模式一定很简单。它存在的目的很简单:定义一个用于创建对象的接口。

这里写图片描述
适用场合:

  1. 在程序中,需要创建的对象很多,导致对象的new操作多且杂时,需要使用简单工厂模式;
  2. 由于对象的创建过程是我们不需要去关心的,而我们注重的是对象的实际操作,所以,我们需要分离对象的创建和操作两部分,如此,方便后期的程序扩展和维护。
#include "stdafx.h"
#include <iostream>
#include <vector>
using namespace std;

typedef enum ProductTypeTag
{
	TypeA,
	TypeB,
	TypeC
}PRODUCTTYPE;

// Here is the product class
class Product
{
public:
	virtual void Show() = 0;
};

class ProductA : public Product
{
public:
	void Show()
	{
		cout<<"I'm ProductA"<<endl;
	}
};

class ProductB : public Product
{
public:
	void Show()
	{
		cout<<"I'm ProductB"<<endl;
	}
};

class ProductC : public Product
{
public:
	void Show()
	{
		cout<<"I'm ProductC"<<endl;
	}
};

// Here is the Factory class
class Factory
{
public:
	Product* CreateProduct(PRODUCTTYPE type)
	{
		switch (type)
		{
		case TypeA:
			return new ProductA();

		case TypeB:
			return new ProductB();

		case TypeC:
			return new ProductC();

		default:
			return NULL;
		}
	}
};
#include<memory>
#include "simple_factory.h"
using namespace std;

int main() {
	// First, create a factory object
	std::unique_ptr<Factory> ProductFactory(new Factory);

	std::unique_ptr<Product> productObjA(ProductFactory->CreateProduct(TypeA));
	productObjA->Show();

	std::unique_ptr<Product> productObjB(ProductFactory->CreateProduct(TypeB));
	productObjB->Show();

	std::unique_ptr<Product> productObjC(ProductFactory->CreateProduct(TypeC));
	productObjC->Show();

	return 0;
}

工厂方法模式

之前讲到了简单工厂模式,由于简单工厂模式的局限性,比如:工厂现在能生产ProductA、ProductB和ProductC三种产品了,此时,需要增加生产ProductD产品;那么,首先是不是需要在产品枚举类型中添加新的产品类型标识,然后,修改Factory类中的switch结构代码。是的,这种对代码的修改,对原有代码的改动量较大,易产生编码上的错误(虽然很简单,如果工程大了,出错也是在所难免的!)。这种对代码的修改是最原始,最野蛮的修改,本质上不能称之为对代码的扩展。同时,由于对已经存在的函数进行了修改,那么以前进行过的测试,都将是无效的,所有的测试,都将需要重新进行,所有的代码都需要进行重新覆盖。这种,增加成本,不能提高效率的事情,在公司是绝对不允许的。出于种种原因,简单工厂模式,在实际项目中使用的较少。那么该怎么办?怎么办呢?需要对原有代码影响降到最小,同时能对原有功能进行扩展。

这里写图片描述
工厂方法模式,就隆重登场了。它只是对简单工厂模式的扩展,在GOF的介绍中,它们是合并在一起的。工厂方法模式是在简单工厂模式的基础上,对“工厂”添加了一个抽象层。将工厂共同的动作抽象出来,作为抽象类,而具体的行为由子类本身去实现,让子类去决定生产什么样的产品。如图,FactoryA专心负责生产ProductA,FactoryB专心负责生产ProductB,FactoryA和FactoryB之间没有关系;如果到了后期,如果需要生产ProductC时,我们则可以创建一个FactoryC工厂类,该类专心负责生产ProductC类产品。由于FactoryA、FactoryB和FactoryC之间没有关系,当加入FactoryC加入时,对FactoryA和FactoryB的工作没有产生任何影响,那么对代码进行测试时,只需要单独对FactoryC和ProductC进行单元测试,而FactoryA和FactoryB则不用进行测试,则可省去大量无趣无味的测试工作。

适用场合

工厂方法模式的意义是定义一个创建产品对象的工厂接口,将实际创建工作推迟到子类当中。核心工厂类不再负责产品的创建,这样核心类成为一个抽象工厂角色,仅负责具体工厂子类必须实现的接口,这样进一步抽象化的好处是使得工厂方法模式可以使系统在不修改具体工厂角色的情况下引进新的产品。

  1. 在设计的初期,就考虑到产品在后期会进行扩展的情况下,可以使用工厂方法模式;
  2. 产品结构较复杂的情况下,可以使用工厂方法模式;

由于使用设计模式是在详细设计时,就需要进行定夺的,所以,需要权衡多方面的因素,而不能为了使用设计模式而使用设计模式。

代码示例(C++)

#include "stdafx.h"
#include <iostream>
#include <vector>
using namespace std;

// Here is the product class
class Product
{
public:
	virtual void Show() = 0;
};

class ProductA : public Product
{
public:
	void Show()
	{
		cout<<"I'm ProductA"<<endl;
	}
};

class ProductB : public Product
{
public:
	void Show()
	{
		cout<<"I'm ProductB"<<endl;
	}
};

class ProductC : public Product
{
public:
	void Show()
	{
		cout<<"I'm ProductC"<<endl;
	}
};

// Here is the Factory class
class Factory
{
public:
	virtual Product* CreateProduct()=0;

};

class FactoryA:public Factory
{
public:
	Product* CreateProduct()
	{
		return new ProductA;
	}
};

class FactoryB:public Factory
{
public:
	Product* CreateProduct()
	{
		return new ProductB;
	}
};

class FactoryC:public Factory
{
public:
	Product* CreateProduct()
	{
		return new ProductC;
	}
};
#include<memory>
#include "factory.h"
using namespace std;

int main(){
	// First, create a factory object
	Factory* ProductFactory=new FactoryA;

	std::unique_ptr<Product> productObjA(ProductFactory->CreateProduct());
	productObjA->Show();

	ProductFactory = new FactoryB;
	std::unique_ptr<Product> productObjB(ProductFactory->CreateProduct());
	productObjB->Show();

	ProductFactory = new FactoryC;
	std::unique_ptr<Product> productObjC(ProductFactory->CreateProduct());
	productObjC->Show();

	delete ProductFactory;

	return 0;
}

这样后期如果想增加产品D或者删除已有产品C对原有程序改动(范围)都非常小。

抽象工厂模式

之前讲到了工厂方法模式,我们可能会想到,后期产品会越来越多了,建立的工厂也会越来越多,工厂进行了增长,工厂变的凌乱而难于管理;由于工厂方法模式创建的对象都是继承于Product的,所以工厂方法模式中,每个工厂只能创建单一种类的产品,当需要生产一种全新的产品(不继承自Product)时,发现工厂方法是心有余而力不足。

举个例子来说:一个显示器电路板厂商,旗下的显示器电路板种类有非液晶的和液晶的;这个时候,厂商建造两个工厂,工厂A负责生产非液晶显示器电路板,工厂B负责生产液晶显示器电路板;工厂一直就这样运行着。有一天,总经理发现,直接生产显示器的其余部分也挺挣钱,所以,总经理决定,再建立两个工厂C和D;C负责生产非液晶显示器的其余部件,D负责生产液晶显示器的其余部件。此时,旁边参谋的人就说了,经理,这样做不好,我们可以直接在工厂A中添加一条负责生产非液晶显示器的其余部件的生产线,在工厂B中添加一条生产液晶显示器的其余部件的生产线,这样就可以不用增加厂房,只用将现有厂房进行扩大一下,同时也方便工厂的管理,而且生产非液晶显示器电路板的技术人员对非液晶显示的其余部件的生产具有指导的作用,生产液晶显示器电路板也是同理。总经理发现这是一个不错的主意。

再回到软件开发的过程中来,工厂A和B就是之前所说的设计模式——工厂方法模式;总经理再次建立工厂C和D,就是重复设计模式——工厂方法模式,只是生产的产品不同罢了。这样做的弊端就如参谋所说的那样,增加了管理成本和人力成本。在面向对象开发的过程中,是很注重对象管理和维护的,对象越多,就越难进行管理和维护;如果工厂数量过多,那么管理和维护的成本将大大增加;虽然生产的是不同的产品,但是可以二者之间是有微妙的关系的,如参谋所说,技术人员的一些技术经验是可以借鉴的,这就相当于同一个类中的不同对象,之间是可以公用某些资源的。那么,增加一条流水线,扩大厂房,当然是最好的主意了。

实际问题已经得到了解决,那么如何使用设计模式模拟这个实际的问题呢?那就是接下来所说的抽象工厂模式。

抽象工厂模式,就是工厂方法模式的扩展和延伸,但是抽象工厂模式,更有一般性和代表性;它具有工厂方法具有的优点,也增加了解决实际问题的能力。

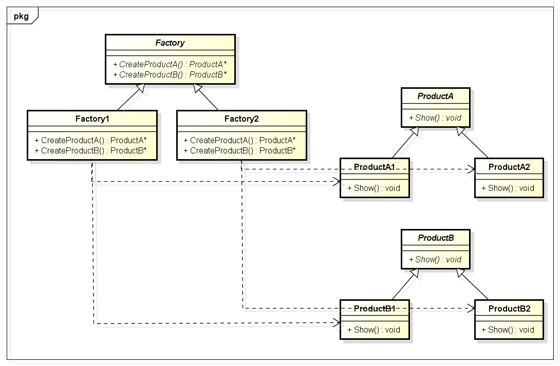
这里写图片描述
如图所示,抽象工厂模式,就好比是两个工厂方法模式的叠加。抽象工厂创建的是一系列相关的对象,其中创建的实现其实就是采用的工厂方法模式。在工厂Factory中的每一个方法,就好比是一条生产线,而生产线实际需要生产什么样的产品,这是由Factory1和Factory2去决定的,这样便延迟了具体子类的实例化;同时集中化了生产线的管理,节省了资源的浪费。

适用场合

工厂方法模式适用于产品种类结构单一的场合,为一类产品提供创建的接口;而抽象工厂方法适用于产品种类结构多的场合,主要用于创建一组(有多个种类)相关的产品,为它们提供创建的接口;就是当具有多个抽象角色时,抽象工厂便可以派上用场。

代码示例

#pragma once
#include <iostream>
using namespace std;

// Product A
class ProductA
{
public:
	virtual void Show() = 0;
};

class ProductA1 : public ProductA
{
public:
	void Show()
	{
		cout << "I'm ProductA1" << endl;
	}
};

class ProductA2 : public ProductA
{
public:
	void Show()
	{
		cout << "I'm ProductA2" << endl;
	}
};

// Product B
class ProductB
{
public:
	virtual void Show() = 0;
};

class ProductB1 : public ProductB
{
public:
	void Show()
	{
		cout << "I'm ProductB1" << endl;
	}
};

class ProductB2 : public ProductB
{
public:
	void Show()
	{
		cout << "I'm ProductB2" << endl;
	}
};

// Factory
class Factory
{
public:
	virtual ProductA *CreateProductA() = 0;
	virtual ProductB *CreateProductB() = 0;
};

class Factory1 : public Factory
{
public:
	ProductA *CreateProductA()
	{
		return new ProductA1();
	}

	ProductB *CreateProductB()
	{
		return new ProductB1();
	}
};

class Factory2 : public Factory
{
	ProductA *CreateProductA()
	{
		return new ProductA2();
	}

	ProductB *CreateProductB()
	{
		return new ProductB2();
	}
};
#include<memory>
#include"AbstractFactoryPattern.h"

int main()
{
	std::unique_ptr<Factory> facObj1(new Factory1);
	std::unique_ptr<ProductA> proObjA1(facObj1->CreateProductA());
	std::unique_ptr<ProductB> proObjB1(facObj1->CreateProductB());
	proObjA1->Show();
	proObjB1->Show();

	std::unique_ptr<Factory> facObj2(new Factory2);
	std::unique_ptr<ProductA> proObjA2(facObj2->CreateProductA());
	std::unique_ptr<ProductB> proObjB2(facObj2->CreateProductB());
	proObjA2->Show();
	proObjB2->Show();

    return 0;
}