简介
beego 是一个快速开发 Go 应用的 HTTP 框架,他可以用来快速开发 API、Web 及后端服务等各种应用,是一个 RESTful 的框架,主要设计灵感来源于 tornado、sinatra 和 flask 这三个框架,但是结合了 Go 本身的一些特性(interface、struct 嵌入等)而设计的一个框架。
今天我们介绍一种更快速的安装方法,那就是通过URLOS一键安装beego。urlos是什么?
URLOS是一个云主机管理软件,基于Docker容器技术打包和运行应用,包含负载均衡和故障转移等高级功能,可自动识别机器和云应用的故障并将云应用转移至可用的机器上,单机故障并不影响业务开展。
你可以使用以下命令安装URLOS:
curl -LO www.urlos.com/iu && sh iu
在此不讨论URLOS的使用方法,感兴趣的朋友请自行搜索,我们直接来看URLOS如何快速安装beego:
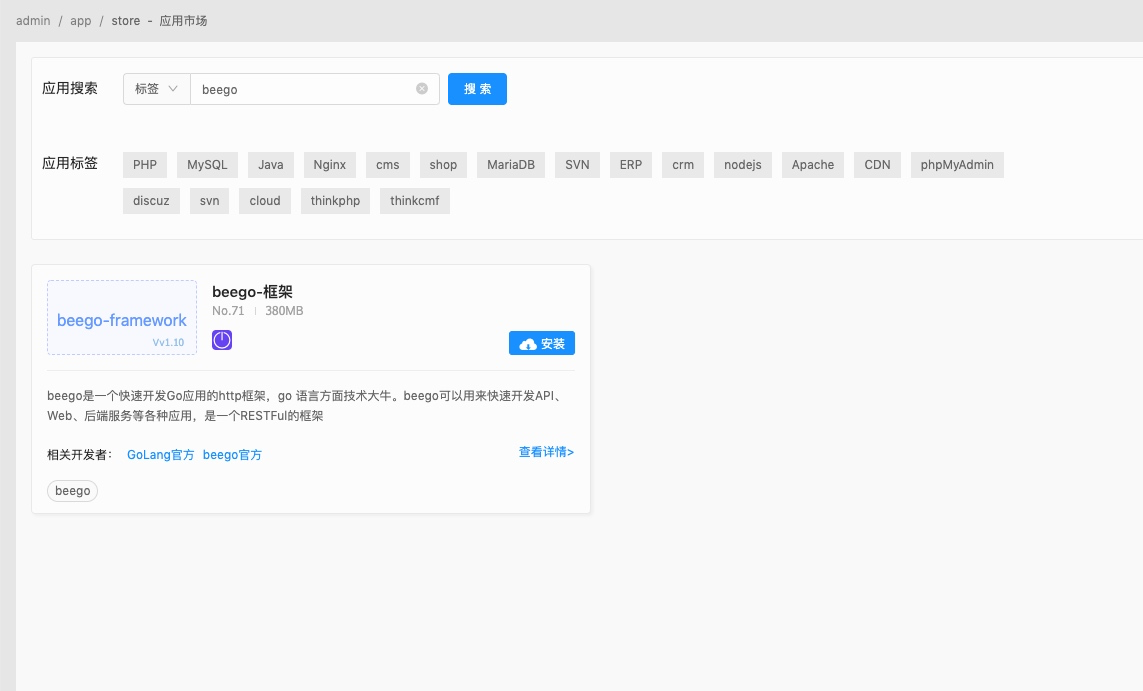
安装流程
1.登录URLOS系统后台,在应用市场中搜索“beego”,找到之后,直接点击安装按钮

2.填写服务名称、选择运行节点、服务端口、选择智能部署

3.填写域名:www.aaa.com(这里填写自己的域名)

4.设置SFTP
选择“上传与下载”选项卡,开启SFTP上传下载并填写SFTP端口、SFTP密码;

然后点击“提交”按钮,等待部署完成;
部署完成后,网站已经成功跑起来了!

上传网站代码
用ssh或者sftp客户端登录。
网站根目录是:/mounts/beego001/data/www/web(由于本次教程的服务名称为beego001,实际操作中根据你填写的服务名称自动创建)
如果要更新网站,上传网站文件到网站根目录后,重新部署一下就好了:
