Tomcat 系统架构与设计模式之设计模式篇

1,093 阅读8分钟

门面设计模式

门面设计模式在 Tomcat 中有多处使用,在 Request 和 Response 对象封装中、Standard Wrapper 到 ServletConfig 封装中、ApplicationContext 到 ServletContext 封装中等都用到了这种设计模式。

门面设计模式的原理

这么多场合都用到了这种设计模式,那这种设计模式究竟能有什么作用呢?顾名思义,就是将一个东西封装成一个门面好与人家更容易进行交流,就像一个国家的外交部一样。

这种设计模式主要用在一个大的系统中有多个子系统组成时,这多个子系统肯定要涉及到相互通信,但是每个子系统又不能将自己的内部数据过多的暴露给其它系统,不然就没有必要划分子系统了。每个子系统都会设计一个门面,把别的系统感兴趣的数据封装起来,通过这个门面来进行访问。这就是门面设计模式存在的意义。

门面设计模式示意图如下:

图 1. 门面示意图

img

Client 只能访问到 Façade 中提供的数据是门面设计模式的关键,至于 Client 如何访问 Façade 和 Subsystem 如何提供 Façade 门面设计模式并没有规定死。

Tomcat 的门面设计模式示例

Tomcat 中门面设计模式使用的很多,因为 Tomcat 中有很多不同组件,每个组件要相互交互数据,用门面模式隔离数据是个很好的方法。

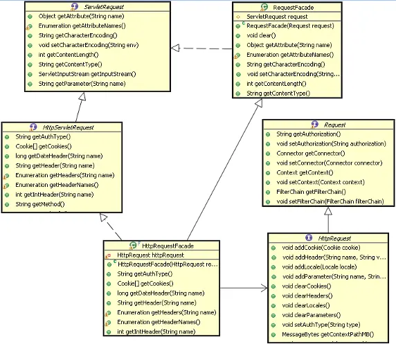
下面是 Request 上使用的门面设计模式:

图 2. Request 的门面设计模式类图

img

从图中可以看出 HttpRequestFacade 类封装了 HttpRequest 接口能够提供数据,通过 HttpRequestFacade 访问到的数据都被代理到 HttpRequest 中,通常被封装的对象都被设为 Private 或者 Protected 访问修饰,以防止在 Façade 中被直接访问。

观察者设计模式

这种设计模式也是常用的设计方法通常也叫发布 - 订阅模式,也就是事件监听机制,通常在某个事件发生的前后会触发一些操作。

观察者模式的原理

观察者模式原理也很简单,就是你在做事的时候旁边总有一个人在盯着你,当你做的事情是它感兴趣的时候,它就会跟着做另外一些事情。但是盯着你的人必须要到你那去登记,不然你无法通知它。观察者模式通常包含下面这几个角色:

  • Subject 就是抽象主题:它负责管理所有观察者的引用,同时定义主要的事件操作。
  • ConcreteSubject 具体主题:它实现了抽象主题的所有定义的接口,当自己发生变化时,会通知所有观察者。
  • Observer 观察者:监听主题发生变化相应的操作接口。

Tomcat 的观察者模式示例

Tomcat 中观察者模式也有多处使用,前面讲的控制组件生命周期的 Lifecycle 就是这种模式的体现,还有对 Servlet 实例的创建、Session 的管理、Container 等都是同样的原理。下面主要看一下 Lifecycle 的具体实现。

Lifecycle 的观察者模式结构图:

图 3. Lifecycle 的观察者模式结构图

img

上面的结构图中,LifecycleListener 代表的是抽象观察者,它定义一个 lifecycleEvent 方法,这个方法就是当主题变化时要执行的方法。 ServerLifecycleListener 代表的是具体的观察者,它实现了 LifecycleListener 接口的方法,就是这个具体的观察者具体的实现方式。Lifecycle 接口代表的是抽象主题,它定义了管理观察者的方法和它要所做的其它方法。而 StandardServer 代表的是具体主题,它实现了抽象主题的所有方法。这里 Tomcat 对观察者做了扩展,增加了另外两个类:LifecycleSupport、LifecycleEvent,它们作为辅助类扩展了观察者的功能。LifecycleEvent 使得可以定义事件类别,不同的事件可区别处理,更加灵活。LifecycleSupport 类代理了主题对多观察者的管理,将这个管理抽出来统一实现,以后如果修改只要修改 LifecycleSupport 类就可以了,不需要去修改所有具体主题,因为所有具体主题的对观察者的操作都被代理给 LifecycleSupport 类了。这可以认为是观察者模式的改进版。

LifecycleSupport 调用观察者的方法代码如下:

清单 1. LifecycleSupport 中的 fireLifecycleEvent 方法
public void fireLifecycleEvent(String type, Object data) {
    LifecycleEvent event = new LifecycleEvent(lifecycle, type, data);
    LifecycleListener interested[] = null;
    synchronized (listeners) {
        interested = (LifecycleListener[]) listeners.clone();
    }
    for (int i = 0; i < interested.length; i++)
        interested[i].lifecycleEvent(event);
}

主题是怎么通知观察者呢?看下面代码:

清单 2. 容器中的 start 方法
public void start() throws LifecycleException {
    lifecycle.fireLifecycleEvent(BEFORE_START_EVENT, null);
    lifecycle.fireLifecycleEvent(START_EVENT, null);
    started = true;
    synchronized (services) {
        for (int i = 0; i < services.length; i++) {
            if (services[i] instanceof Lifecycle)
                ((Lifecycle) services[i]).start();
            }
        }
    lifecycle.fireLifecycleEvent(AFTER_START_EVENT, null);
}

命令设计模式

前面把 Tomcat 中两个核心组件 Connector 和 Container,比作一对夫妻。男的将接受过来的请求以命令的方式交给女主人。对应到 Connector 和 Container,Connector 也是通过命令模式调用 Container 的。

命令模式的原理

命令模式主要作用就是封装命令,把发出命令的责任和执行命令的责任分开。也是一种功能的分工。不同的模块可以对同一个命令做出不同解释。

下面是命令模式通常包含下面几个角色:

  • Client:创建一个命令,并决定接受者
  • Command 命令:命令接口定义一个抽象方法
  • ConcreteCommand:具体命令,负责调用接受者的相应操作
  • Invoker 请求者:负责调用命令对象执行请求
  • Receiver 接受者:负责具体实施和执行一次请求

Tomcat 中的命令模式的示例

Tomcat 中命令模式在 Connector 和 Container 组件之间有体现,Tomcat 作为一个应用服务器,无疑会接受到很多请求,如何分配和执行这些请求是必须的功能。

下面看一下 Tomcat 是如何实现命令模式的,下面是 Tomcat 命令模式的结构图:

图 4. Tomcat 命令模式的结构图

img

Connector 作为抽象请求者,HttpConnector 作为具体请求者。HttpProcessor 作为命令。Container 作为命令的抽象接受者,ContainerBase 作为具体的接受者。客户端就是应用服务器 Server 组件了。Server 首先创建命令请求者 HttpConnector 对象,然后创建命令 HttpProcessor 命令对象。再把命令对象交给命令接受者 ContainerBase 容器来处理命令。命令的最终是被 Tomcat 的 Container 执行的。命令可以以队列的方式进来,Container 也可以以不同的方式来处理请求,如 HTTP1.0 协议和 HTTP1.1 的处理方式就会不同。

责任链模式

Tomcat 中一个最容易发现的设计模式就是责任链模式,这个设计模式也是 Tomcat 中 Container 设计的基础,整个容器的就是通过一个链连接在一起,这个链一直将请求正确的传递给最终处理请求的那个 Servlet。

责任链模式的原理

责任链模式,就是很多对象有每个对象对其下家的引用而连接起来形成一条链,请求在这条链上传递,直到链上的某个对象处理此请求,或者每个对象都可以处理请求,并传给下一家,直到最终链上每个对象都处理完。这样可以不影响客户端而能够在链上增加任意的处理节点。

通常责任链模式包含下面几个角色:

  • Handler(抽象处理者):定义一个处理请求的接口
  • ConcreteHandler(具体处理者):处理请求的具体类,或者传给下家

Tomcat 中责任链模式示例

在 tomcat 中这种设计模式几乎被完整的使用,tomcat 的容器设置就是责任链模式,从 Engine 到 Host 再到 Context 一直到 Wrapper 都是通过一个链传递请求。

Tomcat 中责任链模式的类结构图如下:

图 5. Tomcat 责任链模式的结构图

img

上图基本描述了四个子容器使用责任链模式的类结构图,对应的责任链模式的角色,Container 扮演抽象处理者角色,具体处理者由 StandardEngine 等子容器扮演。与标准的责任链不同的是,这里引入了 Pipeline 和 Valve 接口。他们有什么作用呢?

实际上 Pipeline 和 Valve 是扩展了这个链的功能,使得在链往下传递过程中,能够接受外界的干预。Pipeline 就是连接每个子容器的管子,里面传递的 Request 和 Response 对象好比管子里流的水,而 Valve 就是这个管子上开的一个个小口子,让你有机会能够接触到里面的水,做一些额外的事情。

为了防止水被引出来而不能流到下一个容器中,每一段管子最后总有一个节点保证它一定能流到下一个子容器,所以每个容器都有一个 StandardXXXValve。只要涉及到这种有链式是处理流程这是一个非常值得借鉴的模式。

欢迎关注微信公众号:树森笔记,一起玩技术