
前言:
最重要的还是最后的流程图,可以试着根据流程图手写实现$().on(),下篇文章会放出模拟实现的代码。
一、举例
<div id="A" style="background-color: deeppink">
这是A
<div id="C" style="background-color: aqua">
这是C
</div>
</div>
$("#A").on("click" ,function (event) {
console.log(event,"A被点击了")
})
$("#A").on("click" ,"#C",function (event) {
console.log(event,"点击了C,即C委托A的click事件被点击了")
})
二、$().on()
(1)进行参数的调整
(2)调用jQuery.event.add()方法
三、jQuery.event.add()最终调用elem.addEventListener()来绑定事件
注意:
(1)绑定常用的事件(如:click、focus),使用handleObj保存
handleObj = jQuery.extend( {
//click,mouseout...
type: type,
//click,mouseout...
origType: origType,
data: data,
//事件处理函数,如 function(){console.log('aaaa')}
handler: handler,
//索引,用于关联元素和事件
guid: handler.guid,
//事件委托的标志,也是委托的对象选择器
selector: selector,
needsContext: selector && jQuery.expr.match.needsContext.test( selector ),
//命名空间,同一click事件有两个事件处理程序handler的话,
//用这个标识,方便删除或添加handler
namespace: namespaces.join( "." )
}, handleObjIn );
(2)如果绑定的是自定义事件(如:windowResize),则使用handleObjIn保存
if ( handler.handler ) {
handleObjIn = handler;
handler = handleObjIn.handler;
selector = handleObjIn.selector;
}
(1)、(2)都会初始化事件处理器(addEventListener):
//第一次绑定事件,走这里
// Init the event handler queue if we're the first
if ( !( handlers = events[ type ] ) ) {
handlers = events[ type ] = [];
handlers.delegateCount = 0;
// Only use addEventListener if the special events handler returns false
if ( !special.setup ||
special.setup.call( elem, data, namespaces, eventHandle ) === false ) {
//目标元素有addEventListener的话,调用绑定click事件
//eventHandle就绑定到addEventListener上
if ( elem.addEventListener ) {
elem.addEventListener( type, eventHandle );
}
}
}
四、jQuery的事件绑定为何不直接绑定在目标元素身上,而是元素和事件分离?
打印$("#A")
console.log($("#A"),'aaaaaa46')

不要在意jQueryId不同的问题,每次刷新网页它都会变化

可以看到
jQuery的事件和触发事件的handler是分离的,
事件集合 存在 事件缓存dataPriv的events上,
//获取数据缓存
elemData = dataPriv.get( elem );
而handler是由jQuery.event.dispatch()处理
elemData.handle = function( e ) {
jQuery.event.dispatch.apply( elem, arguments )
}
为什么要分离?因为元素如果绑定click事件一百次,很耗内存。所以需要将这一百个同类型的事件保存到一个click事件集合中,然后在这一大个click事件集合内,根据guid来执行某一次的click处理代码
同一事件的处理:
$('body').on('click', '#one', function(e) {
show('委托到one触发')
})
$('body').on('click', '#two', function(e) {
show('委托到two触发')
})
events是jQuery内部的事件队列
handle是真正绑定到element上的事件处理函数
body:{
events:{
click:[
0:{
guid: 1,
data: undefined,
namespace: "",
origType: "click",
//事件委托的标志
selector: "#one",
type: "click",
handler: function(){xxx},
}
1:{
guid: 2,
data: undefined,
namespace: "",
origType: "click",
//事件委托的标志
selector: "#two",
type: "click",
handler: function(){xxx},
}
]
},
handle: function(){
jQuery.event.dispatch.apply( elem, arguments )
}
}
可以看到,针对同一类型的事件(如click),重复绑定不会再创建新的内存(new Object会有新内存),而是在events里添加新的绑定事件。
记得看第十一点!
五、guid的作用?
添加guid的目的是因为handler没有直接跟元素节点发生关联,所以需要一个索引来寻找或者删除handler
六、命名空间namespace的作用?
$("#one").on("click.one",function () {
console.log("one被点击了")
})
$("#one").on("click.two",function () {
console.log("two被点击了")
})
命名空间为:
#one:{
events:{
click:[
0:{
namespace: "one",
handler: function(){console.log("one被点击了")},
}
1:{
namespace: "two",
handler: function(){xxx},
}
]
},
}
利用命名空间删除事件:
$("#one").off("click.one")
七、jQuery.event.special 的处理机制
绑定的事件,有些是不能统一处理的,比如load事件,是不支持冒泡的,所以即使开发者未用event.stopPropagation,jQuery也要阻止其冒泡:
jQuery.event ={
special: {
load: {
// Prevent triggered image.load events from bubbling to window.load
//阻止冒泡
noBubble: true
},
focus: {
// Fire native event if possible so blur/focus sequence is correct
trigger: function() { },
delegateType: "focusin"
},
}
}
八、外部是Event,内部是数据缓存events,两者是不一样的
外部Event:
$().on("click","#B",function(event){
console.log("A被点击了")
})
//click的event就是jQuery.Event
jQuery.Event{
handleObj{
data:undefined,
guid: 2,
handler:function(){console.log("A被点击了")},
namespace: "clickA",
origType: "click",
selector: "#B",
type: "click.clickA",
},
originalEvent:{
//就是MouseEvent
},
target:div#B,
type: "click",
delegateTarget: div#A,
//fix 的标志
jQuery331087940272164138: true,
currentTarget: div#A,
isDefaultPrevented:xxx,
timeStamp:Date.now(),
isDefaultPrevented:function(){return false}
}
内部缓存events:
let events = dataPriv.get( this, "events" )
events[
delegantCount:1,
{
data:undefined,
guid: 2,
handler:function(){console.log("B委托A被点击了")},
namespace: "clickA",
origType: "click",
selector: "#B",
type: "click.clickA",
},
{
data:undefined,
guid: 1,
handler:function(){console.log("A被点击了")},
namespace: "",
origType: "click",
selector: undefined,
type: "click",
}
]
九、为什么要使用fix()来重构 js 的原生 MouseEvent 对象呢?
(1)jQuery 有自己的一套event处理机制,所以需要符合jQuery的event对象
(2)可以传递 data 数据,即用户自定义的数据。
十、trigger的触发机制
$("#A").on("click" ,function (event) {
console.log(event,"A被点击了")
})
元素#A本身绑定了一个click事件,但是click是原生事件,它是靠 addEventListener绑定来触发事件的。
但是!jQuery的trigger是能够无差别模拟这个交互行为的
$("#A").trigger("click")
从trigger()的功能上就可以解释 为什么jQuery要设计元素与数据分离了:
如果是直接绑定的话就无法通过trigger的机制去触发click事件,
正是因为jQuery没有直接把事件相关的handler与元素直接绑定,而是采用了分离处理,
所以我们通过trigger触发click事件与addEventListener触发click事件的处理流程是一致的,不同的只是触发的方式而已。
但是,通trigger触发的事件是没有事件对象(event)、冒泡(bubble)这些特性的,所以我们需要有一个功能 能模拟出事件对象,然后生成一个遍历树(eventPath)模拟出冒泡行为,这个就交给了trigger方法了
关于$().trigger()的源码解析请看:jQuery源码解析之trigger()
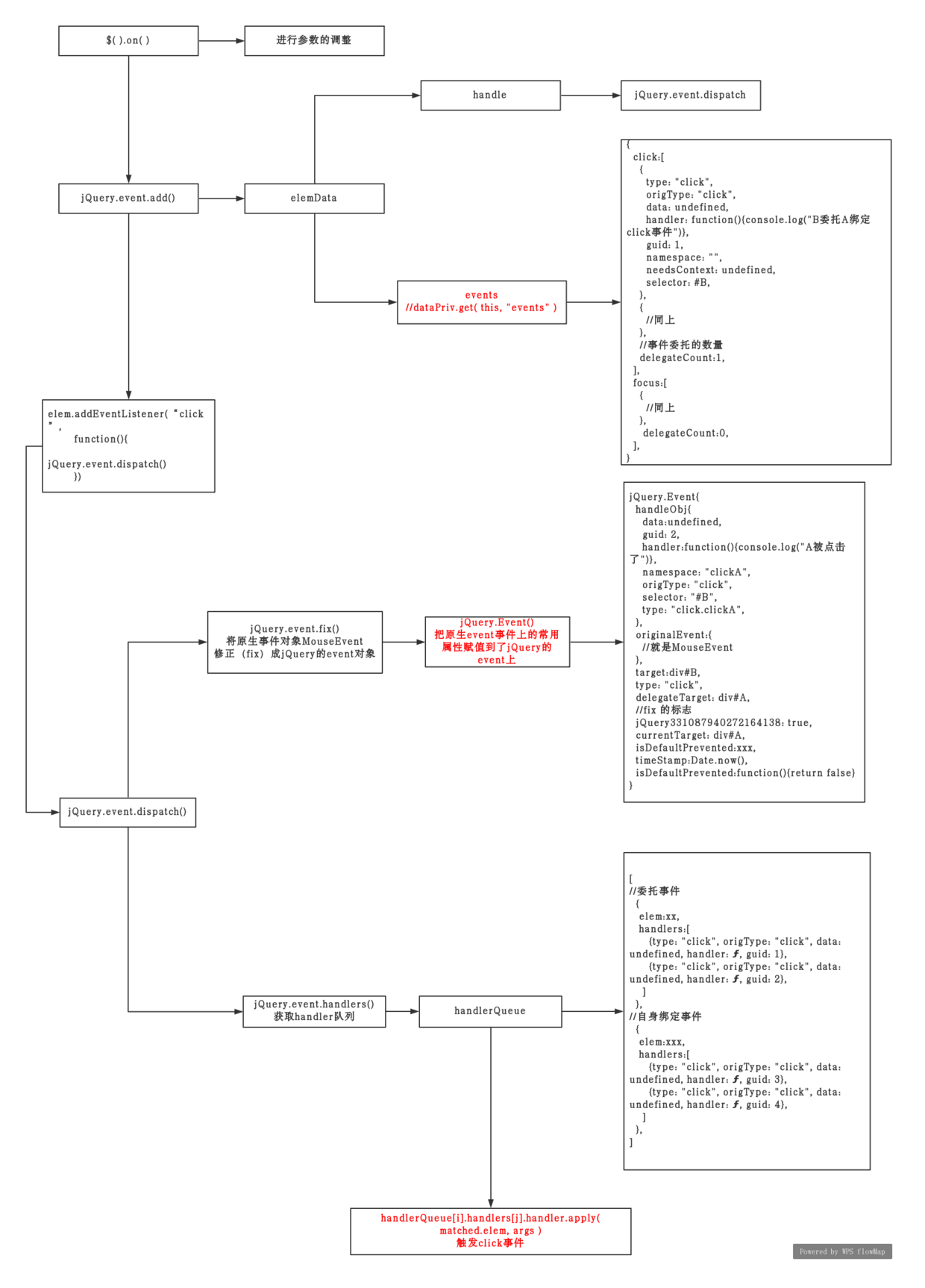
最后,附上自己做的 jQuery事件绑定到触发全过程的流程图:


(完)