一文入门分布式服务高容错优雅解决利器 Hystrix

817 阅读5分钟

在一个复杂的分布式应用中,一定会存在非常多的依赖,每一个依赖不可避免的总会存在调用失败的情况

如上图所示,假若依赖I出现问题,用户的请求失败。另外在高并发的场景下,不仅仅是服务调用失败,更有可能导致队列、线程等等其他系统资源被占用,进而引发级联错误

更要命的是如果依赖I是一个非核心业务,其余的是核心的,这种阻塞是不值当的

hystrix的目标

  • 对需要调用依赖服务而产生的失败和时延做控制,保护链路
  • 阻止复杂分布式系统中级联错误的产生
  • 能够快速失败(比如超时设置)同时迅速从错误中恢复
  • 可降级的时候,优雅的执行降级方法
  • 能够做实时监控、提醒和选择性的控制

hystrix 使用方式

  1. 新建1个自己的“命令类”,它继承 HystrixCommand,用来“包装”最终要掉依赖的方法
    class DefaultSettingCommand extends HystrixCommand<String>
    
  2. DefaultSettingCommand 中实现 hystrix 的声明周期的一些方法,包括当前命令的配置、指定run方法以及fallback方法
    • 配置:主要包括两大块线程池配置和命令执行的配置 。配置信息详解戳这里
      //构造函数中指定配置,线程池包括最大线程数等,命令配置包括超时时间等
       super(Setter.withGroupKey(HystrixCommandGroupKey.Factory.asKey("defaultCommand"))
          .andCommandPropertiesDefaults(Setting.DEFAULT_PROPERTIES_SETTER)
          .andThreadPoolPropertiesDefaults(Setting.DEFAULT_THREAD_SETTER));
      
    • run方法:指定要执行远程调用的方法
    • fallback:当run执行失败或者达到用户自己配置的情况,需要执行的备选方法
  3. 在目标方法执行的地方,改为每次使用新建的命令来执行
    //logicService即原本打算要执行的方法,在这里word是logicService执行方法时的参数
    DefaultSettingCommand defaultCommand = new DefaultSettingCommand(logicService,word);
            defaultCommand.execute();
    

继承HystrixCommand完整可执行的实例请戳这里

另一种使用 Hystrix 的方式是继承 HystrixObservableCommand ,不过使用它之前需要对 rxjava1 略微了解,HystrixObservableCommand感兴趣的同学可以戳这里

怎么对Hystrix做监控

  1. 使用HystrixDashboardStream。HystrixDashboardStream的实现就是按一定的时间间隔固定的去轮询所有自己存储的指标,用户可以选择自己感兴趣的数据做持久化

    它实际上就是单机版的 hystrix-dashboard(hystrix自带的带图形化的架空) 的实现原理,只是无法做持久化,只能看实时的结果,感兴趣的同学可以先启动hystrix-dashboard 查看结果,然后再启动这个web服务,启动后按照web服务项目的README即可看到对应图形界面 。特别注意如果要使用它记得要自己做鉴权,官方说明戳这里

  2. 利用Hystrix的Publisher机制,将自己实现的Publisher注册到HyStrix的插件中。publisher可运行实例戳这里

hystrix 实现原理

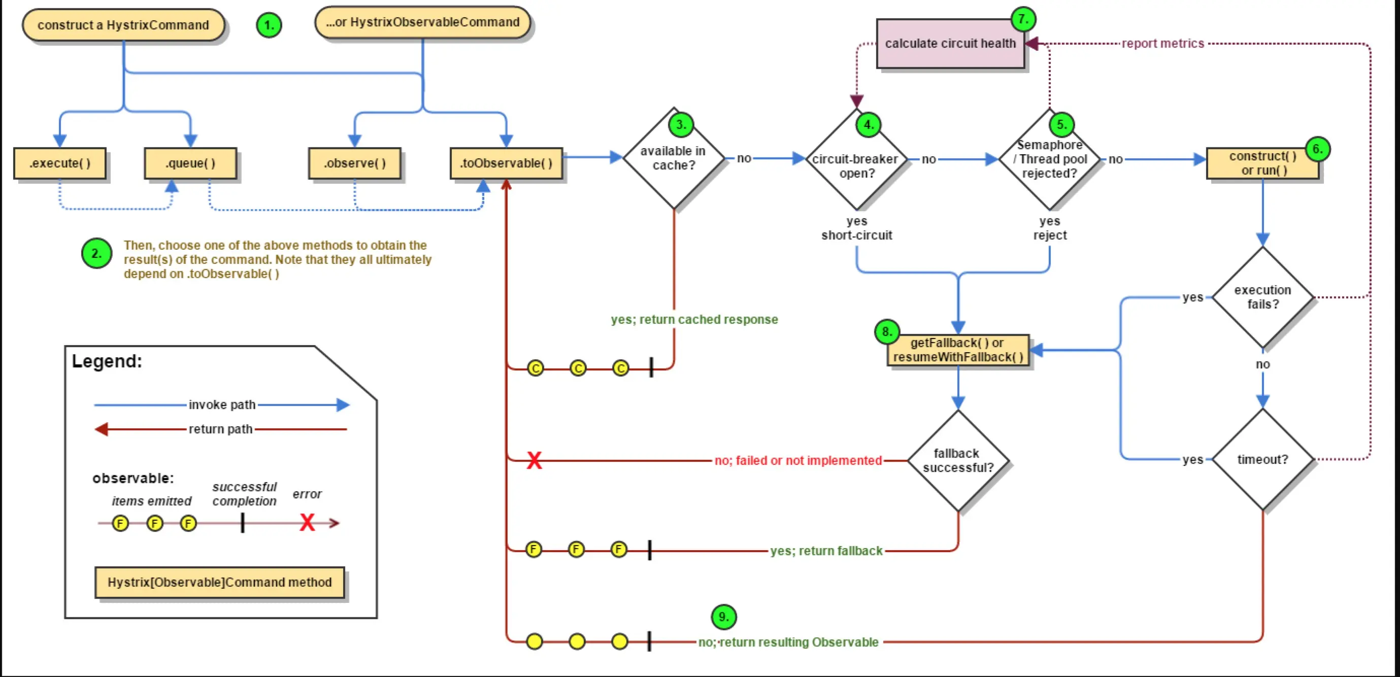
hystrix的业务逻辑如下

  • 图中蓝色的实线表示调用路径
  • 蓝色的虚线表示实际调用的方法
  • 红色的实线表示返回的路径
  • 红色的虚线表示每次命令执行结果的数据搜集

大致逻辑为如下

  1. 调用HystrixCommand的方法,比如 execute()
  2. hystrix判断是否用了缓存,缓存命中就直接从缓存返回
  3. 根据之前搜集的指标,来判断断路器(circuit-breaker)是否开启,如果开启执行备用方法
  4. 断路器正常判断线程池是否发出拒绝信号,是就执行备用方法
  5. 执行用户自定义的方法
  6. 判断执行是否成功、是否超时。有问题就执行备用方法,否则正常返回

observe与toObservable

Observer是观察者,Observable表明是可以被观察的。

行人过红绿灯,行人是Observer,红绿灯的变化是可以Observable的。

toObservable就是将执行依赖方法转变成可以观察的,方便Hystrix这个Observer实现自己的业务逻辑

hystrix(1.5.x)底层是使用 rxjava1 实现的,感兴趣同学可以看下这个RxJava学习路径

circuit-breaker与short-circuit与fallback

想象一下大学寝室的电路(circuit),正在用个大功率的电磁炉煮火锅, 正常情况下,整个电路工作正常,但是由于使用了大功率电磁炉造成了短路(short-circuit),整个寝室的电路都废了,这个时候就需要执行备用(fallback)的计划了,比如打开手机拾到拾到出去吃。运气好电路没有短路,但是看到了电线蹦火星,赶紧去把电闸给关了,主动断开电路,这个关电闸的人就是 circuit-breaker。

如何决定要执行短路逻辑的?

Hystrix是根据RxJava1实现的,看源码前强烈建议看下这个RxJava学习路径

以HealthCounts计算为例。Hystrix底层依赖RxJava,通过RxJava的语义,实现将一个个的命令执行结果分成桶存储,然后每个桶又通过时间窗口的聚合,算出错误占比,然后在每次执行前判断错误占比是否是继续执行用户的 run/constructor方法还是 执行 getFallBack。源码跟踪戳这里,看源码过程中出现的用法可以在这里找到单独案例

附录

什么是Hystrix
Hystrix怎么用
Hystrix的原理
Hystrix的配置