在java中存在两种锁机制,分别是synchronized和Lock。下面我会总结一下synchronized的实现原理和涉及的一些锁优化机制。
synchronized的使用
synchronized 的作用:
- 确保线程互斥的访问代码块,同一时刻只有一个方法可以进入到临界区
- 保证共享变量的修改能及时可见
- 有效解决重排序问题
synchronized 使用方式:
- 修饰实例对象中的实例方法,锁的是当前实例对象(this)。
- 修饰静态方法,锁的是当前类的class对象。
- 使用同步代码块,锁的是括号里的对象
synchronized内部实现原理
监视器锁
synchronized 同步代码块的语义底层是基于对象内部的监视器锁(monitor),分别是使用 monitorenter 和 monitorexit 指令完成。其实 wait/notify 也依赖于 monitor 对象,所以其一般要在 synchronized 同步的方法或代码块内使用。monitorenter 指令在编译为字节码后插入到同步代码块的开始位置,monitorexit 指令在编译为字节码后插入到方法结束处和异常处。JVM 要保证每个 monitorenter 必须有对应的 moniorexit。
monitorenter:每个对象都有一个监视器锁(monitor),当 monitor 被某个线程占用时就会处于锁定状态,线程执行 monitorenter 指令时尝试获得 monitor 的所有权,即尝试获取对象的锁。过程如下:
- 如果 monitor 的进入数为0,则该线程进入 monitor,然后将进入数设置为1,该线程即为 monitor 的所有者;
- 如果线程已经占有monitor,只是重新进入,则monitor的进入数+1;
- 如果其他线程已经占用 monitor,则该线程处于阻塞状态,直至 monitor 的进入数为0,再重新尝试获得 monitor 的所有权
monitorexit:执行 monitorexit 的线程必须是 objectref 所对应的 monitor 的所有者。执行指令时,monitor 的进入数减1,如果减1后进入数为0,则线程退出 monitor,不再是这个 monitor 的所有者,其他被这个 monitor 阻塞的线程可以尝试获取这个 monitor 的所有权。
线程状态和状态转化
在 HotSpot JVM 中,monitor 由 ObjectMonitor 实现,其主要数据结构如下:
ObjectMonitor() {
_header = NULL;
_count = 0; //记录个数
_waiters = 0,
_recursions = 0;
_object = NULL;
_owner = NULL; //持有monitor的线程
_WaitSet = NULL; //处于wait状态的线程,会被加入到_WaitSet
_WaitSetLock = 0 ;
_Responsible = NULL ;
_succ = NULL ;
_cxq = NULL ;
FreeNext = NULL ;
_EntryList = NULL ; //处于等待锁block状态的线程,会被加入到该列表
_SpinFreq = 0 ;
_SpinClock = 0 ;
OwnerIsThread = 0 ;
}
ObjectMonitor 中有两个队列,_WaitSet 和 _EntryList,用来保存 ObjectWaiter 对象列表(每个等待锁的线程都会被封装成 ObjectWaiter 对象),_owner 指向持有 ObjectMonitor 对象的线程。
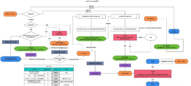
- 当多个线程同时访问一段同步代码时,首先会进入 _EntryList,等待锁处于阻塞状态。
- 当线程获取到对象的 monitor 后进入 The Owner 区域,并把 ObjectMonitor 中的 _owner 变量设置为当前线程,同时 monitor 中的计数器 count 加1。
- 若线程调用 wait() 方法,将释放当前持有的 monitor,_owner 变量恢复为 null,count 减1,同时该线程进入 _WaitSet 集合中等待被唤醒,处于 waiting 状态。
- 若当前线程执行完毕,将释放 monitor 并复位变量的值,以便其他线程进入获取 monitor。
过程如下图所示:

锁优化
在 JDK1.6 之后,出现了各种锁优化技术,如轻量级锁、偏向锁、适应性自旋、锁粗化、锁消除等,这些技术都是为了在线程间更高效的解决竞争问题,从而提升程序的执行效率。
通过引入轻量级锁和偏向锁来减少重量级锁的使用。锁的状态总共分四种:无锁状态、偏向锁、轻量级锁和重量级锁。锁随着竞争情况可以升级,但锁升级后不能降级,意味着不能从轻量级锁状态降级为偏向锁状态,也不能从重量级锁状态降级为轻量级锁状态。
无锁状态 → 偏向锁状态 → 轻量级锁 → 重量级锁
对象头
在JVM中,对象在内存中的布局分为三块区域:对象头、实例数据和对齐填充,头对象,是实现synchronized锁对象的基础。要理解轻量级锁和偏向锁的运行机制,还要从了解对象头(Object Header)开始。对象头分为两部分:
1、Mark Word:存储对象自身的运行时数据,如:Hash Code,GC 分代年龄、锁信息。这部分数据在32位和64位的 JVM 中分别为 32bit 和 64bit。考虑空间效率,Mark Word 被设计为非固定的数据结构,以便在极小的空间内存储尽量多的信息,32bit的 Mark Word 如下图所示:

2、存储指向方法区对象类型数据的指针,如果是数组对象的话,额外会存储数组的长度
重量级锁
monitor 监视器锁本质上是依赖操作系统的 Mutex Lock 互斥量 来实现的,我们一般称之为重量级锁。因为 OS 实现线程间的切换需要从用户态转换到核心态,这个转换过程成本较高,耗时相对较长,因此 synchronized 效率会比较低。
重量级锁的锁标志位为’10’,指针指向的是 monitor 对象的起始地址
轻量级锁
轻量级锁是相对基于OS的互斥量实现的重量级锁而言的,它的本意是在没有多线程竞争的前提下,减少传统的重量级锁使用OS的互斥量而带来的性能消耗。
轻量级锁提升性能的经验依据是:对于绝大部分锁,在整个同步周期内都是不存在竞争的。如果没有竞争,轻量级锁就可以使用 CAS 操作避免互斥量的开销,从而提升效率。
轻量级锁的加锁过程:
1、线程在进入到同步代码块的时候,JVM 会先在当前线程的栈帧中建立一个名为锁记录(Lock Record)的空间,用于存储锁对象当前 Mark Word 的拷贝(官方称为 Displaced Mark Word),owner 指针指向对象的 Mark Word。此时堆栈与对象头的状态如图所示:

2、JVM 使用 CAS 操作尝试将对象头中的 Mark Word 更新为指向 Lock Record 的指针。如果更新成功,则执行步骤3;更新失败,则执行步骤4
3、如果更新成功,那么这个线程就拥有了该对象的锁,对象的 Mark Word 的锁状态为轻量级锁(标志位转变为’00’)。此时线程堆栈与对象头的状态如图所示:

4、如果更新失败,JVM 首先检查对象的 Mark Word 是否指向当前线程的栈帧
如果是,就说明当前线程已经拥有了该对象的锁,那就可以直接进入同步代码块继续执行
如果不是,就说明这个锁对象已经被其他的线程抢占了,当前线程会尝试自旋一定次数来获取锁。如果自旋一定次数 CAS 操作仍没有成功,那么轻量级锁就要升级为重量级锁(锁的标志位转变为’10’),Mark Word 中存储的就是指向重量级锁的指针,后面等待锁的线程也就进入阻塞状态
轻量级锁的解锁过程:
1、通过 CAS 操作用线程中复制的 Displaced Mark Word 中的数据替换对象当前的 Mark Word
2、如果替换成功,整个同步过程就完成了
3、如果替换失败,说明有其他线程尝试过获取该锁,那就在释放锁的同时,唤醒被挂起的线程
偏向锁
轻量级锁是在无多线程竞争的情况下,使用 CAS 操作去消除互斥量;偏向锁是在无多线程竞争的情况下,将这个同步都消除掉。
偏向锁提升性能的经验依据是:对于绝大部分锁,在整个同步周期内不仅不存在竞争,而且总由同一线程多次获得。偏向锁会偏向第一个获得它的线程,如果接下来的执行过程中,该锁没有被其他线程获取,则持有偏向锁的线程不需要再进行同步。这使得线程获取锁的代价更低。
偏向锁的获取过程:
1、线程执行同步块,锁对象第一次被获取的时候,JVM 会将锁对象的 Mark Word 中的锁状态设置为偏向锁(锁标志位为’01’,是否偏向的标志位为’1’),同时通过 CAS 操作在 Mark Word 中记录获取到这个锁的线程的 ThreadID
2、如果 CAS 操作成功。持有偏向锁的线程每次进入和退出同步块时,只需测试一下 Mark Word 里是否存储着当前线程的 ThreadID。如果是,则表示线程已经获得了锁,而不需要额外花费 CAS 操作加锁和解锁
3、如果不是,则通过CAS操作竞争锁,竞争成功,则将 Mark Word 的 ThreadID 替换为当前线程的 ThreadID
偏向锁的释放过程:
1、当一个线程已经持有偏向锁,而另外一个线程尝试竞争偏向锁时,CAS 替换 ThreadID 操作失败,则开始撤销偏向锁。偏向锁的撤销,需要等待原持有偏向锁的线程到达全局安全点(在这个时间点上没有字节码正在执行),暂停该线程,并检查其状态
2、如果原持有偏向锁的线程不处于活动状态或已退出同步代码块,则该线程释放锁。将对象头设置为无锁状态(锁标志位为’01’,是否偏向标志位为’0’)
3、如果原持有偏向锁的线程未退出同步代码块,则升级为轻量级锁(锁标志位为’00’)
下面是这几种锁的比较:

偏向锁、轻量级锁、重量级锁之间的状态转换如图所示:

其他优化
1、适应性自旋
自旋锁:互斥同步时,挂起和恢复线程都需要切换到内核态完成,这对性能并发带来了不少的压力。同时在许多应用上,共享数据的锁定状态只会持续很短的一段时间,为了这段较短的时间而去挂起和恢复线程并不值得。那么如果有多个线程同时并行执行,可以让后面请求锁的线程通过自旋(CPU忙循环执行空指令)的方式稍等一会儿,看看持有锁的线程是否会很快的释放锁,这样就不需要放弃 CPU 的执行时间了。
适应性自旋:在轻量级锁获取过程中,线程执行 CAS 操作失败时,需要通过自旋来获取重量级锁。如果锁被占用的时间比较短,那么自旋等待的效果就会比较好,而如果锁占用的时间很长,自旋的线程则会白白浪费 CPU 资源。解决这个问题的最简答的办法就是:指定自旋的次数,如果在限定次数内还没获取到锁(例如10次),就按传统的方式挂起线程进入阻塞状态。JDK1.6 之后引入了自适应性自旋的方式,如果在同一锁对象上,一线程自旋等待刚刚成功获得锁,并且持有锁的线程正在运行中,那么 JVM 会认为这次自旋也有可能再次成功获得锁,进而允许自旋等待相对更长的时间(例如100次)。另一方面,如果某个锁自旋很少成功获得,那么以后要获得这个锁时将省略自旋过程,以避免浪费 CPU。
2、锁消除
锁消除就是编译器运行时,对一些被检测到不可能存在共享数据竞争的锁进行消除。如果判断一段代码中,堆上的数据不会逃逸出去从而被其他线程访问到,则可以把他们当做栈上的数据对待,认为它们是线程私有的,不必要加锁。
public String concatString(String s1, String s2, String s3) {
StringBuffer sb = new StringBuffer();
sb.append("a");
sb.append("b");
sb.append("c");
return sb.toString();
}
在 StringBuffer.append() 方法中有一个同步代码块,锁就是sb对象,但 sb 的所有引用不会逃逸到 concatString() 方法外部,其他线程无法访问它。因此这里有锁,但是在即时编译之后,会被安全的消除掉,忽略掉同步而直接执行了。
3、锁粗化
锁粗化就是 JVM 检测到一串零碎的操作都对同一个对象加锁,则会把加锁同步的范围粗化到整个操作序列的外部。以上述 concatString() 方法为例,内部的 StringBuffer.append() 每次都会加锁,将会锁粗化,在第一次 append() 前至 最后一个 append() 后只需要加一次锁就可以了。
关注、转发、评论!然后 每天分享java 知识,进群回复“源码”赠送Spring源码分析、Dubbo、Redis、Netty、zookeeper、Spring cloud、分布式资料