
目前Electron在github上面的star量已经快要跟React-native一样多了
这里吐槽下,
webpack感觉每周都在偷偷更新,很糟心啊,还有Angular更新到了8,Vue马上又要出正式新版本了,5G今年就要商用,华为的系统也要出来了,RN还没有更新到正式的1版本,还有号称让前端开发者失业的技术flutter也在疯狂更新,前端真的是学不完的


回到正题,不能否认,现在的大前端,真的太牛了,
PC端可以跨三种平台开发,移动端可以一次编写,生成各种小程序以及React-native应用,然后跑在ios和安卓以及网页中 , 这里不得不说-------京东的Taro框架 这些人 已经把Node.js和webpack用上了天
对
webpack不熟悉的,看我之前的文章 ,今天不把重点放在webpack
欢迎关注我的专栏 《前端进阶》 都是百星高赞文章
先说说Electron官网介绍:
使用 JavaScript, HTML 和 CSS构建跨平台的桌面应用 ,如果你可以建一个网站,你就可以建一个桌面应用程序。 Electron 是一个使用JavaScript, HTML 和 CSS 等 Web 技术创建原生程序的框架,它负责比较难搞的部分,你只需把精力放在你的应用的核心上即可。
- 什么意思呢?
Electron = Node.js + 谷歌浏览器 + 平常的JS代码生成的应用,最终打包成安装包,就是一个完整的应用Electron分两个进程,主进程负责比较难搞的那部分,渲染进程(平常的JS代码)部分,负责UI界面展示- 两个进程之间可以通过
remote模块,以及IPCRender和IPCMain之间通信,前者类似于挂载在全局的属性上进行通信(很像最早的命名空间模块化方案),后者是基于发布订阅机制,自定义事件的监听和触发实现两个进程的通信。 Electron相当于给React生成的单页面应用套了一层壳,如果涉及到文件操作这类的复杂功能,那么就要依靠Electron的主进程,因为主进程可以直接调用Node.js的API,还可以使用C++插件,这里Node.js的牛逼程度就凸显出来了,既可以写后台的CRUD,又可以做中间件,现在又可以写前端。
谈谈技术选型
- 使用
React去做底层的UI绘制,大项目首选React+TS - 状态管理的最佳实践肯定不是
Redux,目前首选dva,或者redux-saga。 - 构建工具选择
webpack,如果不会webpack真的很吃亏,会严重限制你的前端发展,所以建议好好学习Node.js和webpack - 选择了普通的
Restful架构,而不是GraphQL,可能我对GraphQL理解不深,没有领悟到精髓 - 在通信协议这块,选择了
websoket和普通的http通信方式 - 因为是
demo,很多地方并没有细化,后期会针对electron出一个网易云音乐的开源项目,这是一定要做到的
先开始正式的环境搭建

config文件放置webpack配置文件server文件夹放置Node.js的后端服务器代码src下放置源码main.js是Electron的入口文件json文件是脚本入口文件,也是包管理的文件~
开发模式项目启动思路:
- 先启动
webpack将代码打包到内存中,实现热更新 - 再启动
Electron读取对应的url地址的文件内容,也实现热更新
设置webpack入口
app: ['babel-polyfill', './src/index.js', './index.html'],
vendor: ['react']
}
忽略Electron中的代码,不用webpack打包(因为Electron中有后台模块代码,打包就会报错)
externals: [
(function () {
var IGNORES = [
'electron'
];
return function (context, request, callback) {
if (IGNORES.indexOf(request) >= 0) {
return callback(null, "require('" + request + "')");
}
return callback();
};
})()
]
```
#### 加入代码分割
optimization: { runtimeChunk: true, splitChunks: { chunks: 'all' } }, ```
设置热更新等
plugins: [
new HtmlWebpackPlugin({
template: './index.html'
}),
new webpack.HotModuleReplacementPlugin(),
new webpack.NamedModulesPlugin(),
],
mode: 'development',
devServer: {
contentBase: '../build',
open: true,
port: 5000,
hot: true
},
```
#### 加入`babel`
{ loader: 'babel-loader', options: { //jsx语法 presets: ["@babel/preset-react", //tree shaking 按需加载babel-polifill presets从后到前执行 ["@babel/preset-env", { "modules": false, "useBuiltIns": "false", "corejs": 2, }], ],
plugins: [
//支持import 懒加载 plugin从前到后
"@babel/plugin-syntax-dynamic-import",
//andt-mobile按需加载 true是less,如果不用less style的值可以写'css'
["import", { libraryName: "antd-mobile", style: true }],
//识别class组件
["@babel/plugin-proposal-class-properties", { "loose": true }],
//
],
cacheDirectory: true
}, } ```
今天只讲开发模式下的配置,因为实在太多,得分两篇文章写了~ 剩下的配置去git仓库看
看看主进程的配置文件main.js
// Modules to control application life and create native browser window
const { app, BrowserWindow, ipcMain, Tray, Menu } = require('electron')
const path = require('path')
// Keep a global reference of the window object, if you don't, the window will
// be closed automatically when the JavaScript object is garbage collected.
let mainWindow
app.disableHardwareAcceleration()
// ipcMain.on('sync-message', (event, arg) => {
// console.log("sync - message")
// // event.returnValue('message', 'tanjinjie hello')
// })
function createWindow() {
// Create the browser window.
tray = new Tray(path.join(__dirname, './src/assets/bg.jpg'));
tray.setToolTip('wechart');
tray.on('click', () => {
mainWindow.isVisible() ? mainWindow.hide() : mainWindow.show()
});
const contextMenu = Menu.buildFromTemplate([
{ label: '退出', click: () => mainWindow.quit() },
]);
tray.setContextMenu(contextMenu);
mainWindow = new BrowserWindow({
width: 805,
height: 500,
webPreferences: {
nodeIntegration: true
},
// titleBarStyle: 'hidden'
frame: false
})
//自定义放大缩小托盘功能
ipcMain.on('changeWindow', (event, arg) => {
if (arg === 'min') {
console.log('min')
mainWindow.minimize()
} else if (arg === 'max') {
console.log('max')
if (mainWindow.isMaximized()) {
mainWindow.unmaximize()
} else {
mainWindow.maximize()
}
} else if (arg === "hide") {
console.log('hide')
mainWindow.hide()
}
})
// and load the index.html of the app.
// mainWindow.loadFile('index.html')
mainWindow.loadURL('http://localhost:5000');
BrowserWindow.addDevToolsExtension(
path.join(__dirname, './src/extensions/react-dev-tool'),
);
// Open the DevTools.
// mainWindow.webContents.openDevTools()
// Emitted when the window is closed.
mainWindow.on('closed', function () {
// Dereference the window object, usually you would store windows
// in an array if your app supports multi windows, this is the time
// when you should delete the corresponding element.
mainWindow = null
BrowserWindow.removeDevToolsExtension(
path.join(__dirname, './src/extensions/react-dev-tool'),
);
})
}
// This method will be called when Electron has finished
// initialization and is ready to create browser windows.
// Some APIs can only be used after this event occurs.
app.on('ready', createWindow)
// Quit when all windows are closed.
app.on('window-all-closed', function () {
// On macOS it is common for applications and their menu bar
// to stay active until the user quits explicitly with Cmd + Q
if (process.platform !== 'darwin') app.quit()
})
app.on('activate', function () {
// On macOS it's common to re-create a window in the app when the
// dock icon is clicked and there are no other windows open.
if (mainWindow === null) createWindow()
})
// In this file you can include the rest of your app's specific main process
// code. You can also put them in separate files and require them here.
在开发模式下启动项目:
- 使用
"dev": "webpack-dev-server --config ./config/webpack.dev.js",将代码打包到内存中 - 使用
"start": "electron ."开启electron,读取对应的内存地址中的资源,实现热更新
项目起来后,在入口处index.js文件中,注入dva
import React from 'react'
import App from './App'
import dva from 'dva'
import Homes from './model/Homes'
import main from './model/main'
const app = dva()
app.router(({ history, app: store }) => (
<App
history={history}
getState={store._store.getState}
dispatch={store._store.dispatch}
/>
));
app.model(Homes)
app.model(main)
app.start('#root')
这里不得不说redux,redux-sage,dva的区别 直接看图
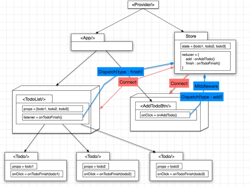
首先是Redux
React只负责页面渲染, 而不负责页面逻辑, 页面逻辑可以从中单独抽取出来, 变成store,状态及页面逻辑从<App/>里面抽取出来, 成为独立的store,- 页面逻辑就是
reducer,<TodoList/> 及<AddTodoBtn/>都是Pure Component, 通过connect方法可以很方便地给它俩加一层wrapper从而建立起与store的联系: 可以通过dispatch向store注入action, 促使store的状态进行变化, 同时又订阅了store的状态变化, 一旦状态有变, 被connect的组件也随之刷新,使用dispatch往store发送action的这个过程是可以被拦截的, 自然而然地就可以在这里增加各种Middleware, 实现各种自定义功能, eg: logging这样一来, 各个部分各司其职, 耦合度更低, 复用度更高, 扩展性更好

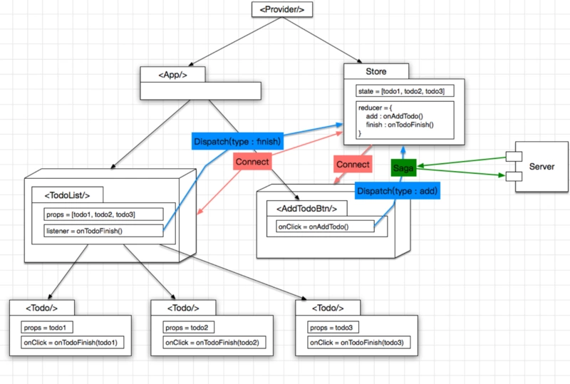
然后是注入Redux-sage

-
上面说了, 可以使用 Middleware 拦截 action, 这样一来异步的网络操作也就很方便了, 做成一个 Middleware 就行了, 这里使用 redux-saga 这个类库, 举个栗子:
-
点击创建
Todo的按钮, 发起一个 type == addTodo 的 action -
saga拦截这个action, 发起http请求, 如果请求成功, 则继续向reducer发一个type == addTodoSucc的action, 提示创建成功, 反之则发送type == addTodoFail的action即可
最后是: Dva
-
有了前面的三步铺垫,
Dva的出现也就水到渠成了, 正如Dva官网所言,Dva是基于React + Redux + Saga的最佳实践沉淀, 做了 3 件很重要的事情, 大大提升了编码体验: -
把
store及saga统一为一个model的概念, 写在一个js文件里面 -
增加了一个
Subscriptions, 用于收集其他来源的action,eg: 键盘操作 -
model写法很简约, 类似于DSL或者RoR,coding快得飞起✈️ -
约定优于配置, 总是好的😆

在入口APP组件中,注入props,实现状态树的管理
import React from 'react'
import { HashRouter, Route, Redirect, Switch } from 'dva/router';
import Home from './pages/home'
const Router = (props) => {
return (
<HashRouter>
<Switch>
<Route path="/home" component={Home}></Route>
<Redirect to="/home"></Redirect>
</Switch>
</HashRouter>
)
}
export default Router
在组件中connect连接状态树即可
import React from 'react'
import { ipcRenderer } from 'electron'
import { NavLink, Switch, Route, Redirect } from 'dva/router'
import Title from '../../components/title'
import Main from '../main'
import Friend from '../firend'
import More from '../more'
import { connect } from 'dva'
import './index.less'
class App extends React.Component {
componentDidMount() {
ipcRenderer.send('message', 'hello electron')
ipcRenderer.on('message', (event, arg) => {
console.log(arg, new Date(Date.now()))
})
const ws = new WebSocket('ws://localhost:8080');
ws.onopen = function () {
ws.send('123')
console.log('open')
}
ws.onmessage = function () {
console.log('onmessage')
}
ws.onerror = function () {
console.log('onerror')
}
ws.onclose = function () {
console.log('onclose')
}
}
componentWillUnmount() {
ipcRenderer.removeAllListeners()
}
render() {
console.log(this.props)
return (
<div className="wrap">
<div className="nav">
<NavLink to="/home/main">Home</NavLink>
<NavLink to="/home/firend">Friend</NavLink>
<NavLink to="/home/more">More</NavLink>
</div>
<div className="content">
<Title></Title>
<Switch>
<Route path="/home/main" component={Main}></Route>
<Route path="/home/firend" component={Friend}></Route>
<Route path="/home/more" component={More}></Route>
<Redirect to="/home/main"></Redirect>
</Switch>
</div>
</div>
)
}
}
export default connect(
({ main }) => ({
test: main.main
})
)(App)
// ipcRenderer.sendSync('sync-message','sync-message')
捋一捋上面的组件做了什么
-
上来在组件挂载的生命周期函数中,启动了
websocket连接,并且挂载了响应的事件监听,对主线程发送了消息,并且触发了主线程的message事件。 -
在组件即将卸载的时候,移除了所有的跨进程通信的事件监听
-
使用了
dva进行路由跳转 -
连接了状态树,读取了状态树
main模块的main状态数据
进入上一个组件的子组件
import React from 'react'
import { connect } from 'dva'
class App extends React.Component {
handleAdd = () => {
this.props.dispatch({
type: 'home/add',
val: 5,
res: 1
})
}
handleDel = () => {
}
render() {
const { homes } = this.props
console.log(this.props)
return (
<div>
<button onClick={this.handleAdd}>add</button>
<button onClick={this.handleDel}>{homes}</button>
</div>
)
}
}
export default connect(
({ home, main }) => ({
homes: home.num,
mains: main.main
})
)(App)
同样看看,这个组件做了什么
- 连接状态树,读取了
home,main模块的状态数据,并且转换成了props - 绑定了事件,如果点击按钮,
dispatch给对应的effects,更新状态树的数据,进而更新页面
最后我们看下如何通过渲染进程控制主进程的窗口显示
import React from 'react'
import { ipcRenderer } from 'electron'
import './index.less'
export default class App extends React.Component {
handle = (type) => {
return () => {
if (type === 'min') {
console.log('min')
ipcRenderer.send('changeWindow', 'min')
} else if (type === 'max') {
console.log('max')
ipcRenderer.send('changeWindow', 'max')
} else {
console.log('hide')
ipcRenderer.send('changeWindow', 'hide')
}
}
}
render() {
return (
<div className="title-container">
<div className="title" style={{ "WebkitAppRegion": "drag" }}>可以拖拽的区域</div>
<button onClick={this.handle('min')}>最小化</button>
<button onClick={this.handle('max')}>最大化</button>
<button onClick={this.handle('hide')}>托盘</button>
</div>
)
}
}
- 通过
IPCRender与主进程通信,控制窗口的显示和隐藏
我们一起去dva中管理的model看看
home模块
export default {
namespace: 'home',
state: {
homes: [1, 2, 3],
num: 0
},
reducers: {
adds(state, { newNum }) {
return {
...state,
num: newNum
}
}
},
effects: {
* add({ res, val }, { put, select, call }) {
const { home } = yield select()
console.log(home.num)
yield console.log(res, val)
const newNum = home.num + 1
yield put({ type: 'adds', newNum })
}
},
}
dva真的可以给我们省掉很多很多代码,而且更好维护,也更容易阅读
- 它的大概流程

- 如果不会的话建议去官网看例子,一般来说不会像
RXJS学习路线那么陡峭
Node.js中代码
const express = require('express')
const { Server } = require("ws");
const app = express()
const wsServer = new Server({ port: 8080 })
wsServer.on('connection', (ws) => {
ws.onopen = function () {
console.log('open')
}
ws.onmessage = function (data) {
console.log(data)
ws.send('234')
console.log('onmessage' + data)
}
ws.onerror = function () {
console.log('onerror')
}
ws.onclose = function () {
console.log('onclose')
}
});
app.listen(8000, (err) => {
if (!err) { console.log('监听OK') } else {
console.log('监听失败')
}
})
上来先给一个websocket 8080端口监听,绑定事件,并且使用express监听原生端口8000
- 这样好处,一个应用并不一定全部需要实时通讯,根据需求来决定什么时候进行实时通讯
Restful架构依然存在,Node.js作为中间件或者IO输出比较多的底层服务器进行CRUD都可以