项目结构截图:

- api 下的module 的用途,因为项目比较大,api.文件比较多, 所以我都放module文件夹了,看着简洁一些
- libs 下面的文件 多数为 iview-admin 复制过来的,个别是自己以前封装的工具类,也统一的放libs 下了。 (欢迎吐槽,和指点意见)
- 项目中有很多二级文件夹,因为项目很多板块,所以我通过这样的方式区分出来,项目结构会变得简洁许多。
- store/module/app.js 是iview-admin 的 我没有改动,直接copy 的,因为菜单及顶部的 导航标签均为iview-admin 的功能。
- 项目也用了 jest 做单元测试(函数,不包括组件单元测试,欢迎一起讨论),这里有个坑,我直接使用jest,会报一堆错,百度无果, 然后就只能建了一个二级目录,结果一切正常, 外层报错和label 有关。 (有谁知道怎么解决的,告诉我,谢谢各位大佬)
mixins 使用之道:
项目中,目前就使用了两个mixins ,但是两个mixins 支撑了整个项目的功能运行。 (页面效果图)

注:这个界面的代码,对应上面项目截图的代码,没想到吧,上面那个界面看着功能,代码却就这么多。抛开 template 的布局,代码很少。 因为多数功能(列表,编辑,添加,移除)都已经交给mixin 处理了, 这里需要注意一点,这里有个baseListUrl 是每个列表界面的基本地址,这里一定要和后台沟通,列表的 后缀一定要保证一致,不然你的mixin 就没法用了。我们后台 (*/list [列表] */delete [移除] */addOrUpdate [编辑/更新])

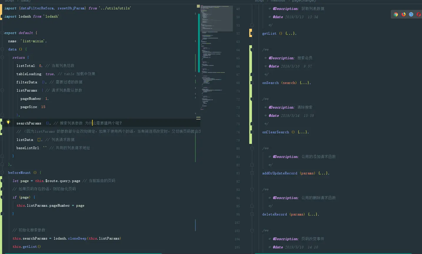
这个就是 list - mixin
这里介绍一下细节,其它的,请看源码都有注释。
- mixin 初始化数据为什么放在beforeMount ? 答: 因为beforeCreate 组件还没有创建完成,而create 我又会作为 数据初始化的操作,比如请求参数初始化,为了避免冲突,所以放在 beforeMount 最为合适。
- 搜索参数为什么会有两个? 答:(因为listParams 的参数部分会双向绑定,如果不使用两个的话,当有筛选项改变时,又切换页码就会出现带参搜索了,于是每次搜索只会用searchParams参数,当点击搜索时,又会吧listParams请求参数赋值给searchParams,这样就可以避免双向绑定的尴尬了)
- 其它问题,我暂时想不到,可以留言问我。 或者仔细查看我发布的源码。就能理解了。
- 所以mixin 负责了界面的获取,页面的搜索处理及页码切换功能,凡是列表会涉及的操作我都放在了mixin 中,处理保证了代码最小量。
- 当然如果你想定义你自己的搜索,可以直接在组件 methods 写一个getList , 他就会自动覆盖mixin 的事件,简单方便,其它事件以此类推。

另一个mixins (编辑/新增弹窗的mixin)
- baseUrl 是作为编辑是获取单个数据的操作。 这里的url 一般和列表的baseurl 一样,所以我大部分都是直接传的baseListUrl 。
- finish /cancel 事件为什么要通过props 动态传入,而不是通过$emit 呢? 答:如果使用$emit , 因为添加/编辑操作是在父组件的list-mixin里(我这里不可能再次引用一次 list-mixin),但这样的话,我通知了父组件,并把参数传过去了,父组件请求成功了,我又怎么知道在何时关闭当前的dialog呢?如果$emit 请求后就关闭弹窗,万一后台提示的是保存出错信息呢? 这时候dialog 又关闭了,数据也丢失了。 尴尬!!!所以这里通过props 动态传入, 父组件的 addOrUpdate** 函数,会返回一个Promise 函数,当点击保存时,就调用this.finish(params).then(res={**},err ={**}) 如果成功我就关闭,不成功我也可以进行其它的相关操作,哈哈哈,机智 (这里我踩过坑,我第一次是通过的$emit ,没有考虑请求失败的情况)

结束语
- 因为上班的原因,这里只写了mixin 的封装,但是这里的mixin 包含了所有列表的逻辑封装,也是精华。 通过这样的一个封装,平均我一天能够写3个界面,包含编辑/列表和其它的功能逻辑。 (不知道这个效率慢吗?)
- 开发过程中,也遇见了一些坑。但是只要耐心搜索就能找到问题原因的。而在等待后台接口的同时,在优化项目。让项目变得简洁。
- 项目结构希望能够给你们达到帮助,同时如果有好的建议,可以一起交流。
- 代码我会放在git 上面,因为公司业务的原因,我不能全部界面放上,但是我会保留两个不重要界面,给你们作为参考。及我会在git 的项目下,给你们留一个福利,希望这篇文章能给你们一些帮助。
- 项目我会使用 mock.js 拦截模拟数据,如果想了解他,可以看看我的另一个文章,关于mock.js 的使用的。
注:上文中如果有侵犯你的利益,或其它侵犯,请联系我。