前言
在上一篇文章基础篇中,我们介绍了GraphQL的语法以及类型系统,算是对GraphQL有个基本的认识。在这一篇中,我们将会介绍GraphQL的实现原理。说到原理,我们就不得不依托于GraphQL的规范:GraphQL
概述
GraphQL规范主体部分有6大部分,除去我们在上一节讲到的类型系统(Type System)和语言(Language),剩下的便是整个GraphQL的主流程。也就是如下图所示的:

根据规范的章节,也就是GraphQL的实现流程,我们原理篇一一来看看规范到底定义了些什么,以及在实际的使用中,是如何贴近到规范的实现的。
Js语言的实现版本是: graphql-js
流程总览
首先我们肯定会在客户端上书写查询语句,查询语句在发送到服务端之前会转换为标准的请求体。以之前的demo为例子,当我们发起如下的请求的时候:

客户端发起的请求体应该具备以下三个字段(POST请求):
{
"query": "...",
"operationName": "...",
"variables": { "myVariable": "someValue", ... }
}
截图如下:

这些参数表达了客户端的诉求:调用哪个方法,传递什么样的参数,返回哪些字段。
服务端拿到这段Schema之后,通过事先定义好的服务端Schema接收请求参数,校验参数,然后执行对应的resolver函数,执行完成返回数据。
在express-graphql这个包我们可以看到服务端的整体处理流程,缩略如下:
...
function graphqlHTTP(options: Options): Middleware {
...
// 返回express的中间件形式的函数
return function graphqlMiddleware(request: $Request, response: $Response) {
...
// 处理request的参数,解析出来
return getGraphQLParams(request)
.then(
graphQLParams => {}, // 解析成功
error => {} // 解析失败
)
.then(
optionsData => {
...
// GraphQL只支持GET/POST方法
if (request.method !== 'GET' && request.method !== 'POST') {
response.setHeader('Allow', 'GET, POST');
throw httpError(405, 'GraphQL only supports GET and POST requests.');
}
...
// 校验服务端这边定义的Schema
const schemaValidationErrors = validateSchema(schema);
...
// 根据query生成GraphQL的Source
const source = new Source(query, 'GraphQL request');
// 根据Source生成AST
try {
documentAST = parseFn(source);
} catch (syntaxError) {
// Return 400: Bad Request if any syntax errors errors exist.
response.statusCode = 400;
return { errors: [syntaxError] };
}
// 校验AST
const validationErrors = validateFn(schema, documentAST, [
...specifiedRules,
...validationRules,
]);
...
// 检查GET请求方法是否在Query操作符上
if (request.method === 'GET') {...}
// 执行resolver函数
}
)
.then(result => {
... // 处理GraphQL返回的响应体,做些额外的工作。
})
}
}
更多细节请查看源码。
自省(Introspection)
GraphQL服务器支持根据自己的schema进行自省。这对于我们想要查询一些关心的信息很有用。比如我们可以查询demo的一些关心的类型:

根据规范,有两类自省系统:类型名称自省(typename)和schema自省(schema和__type)。
__typename
GraphQL支持在一个查询中任何一个节点添加对类型名称的自省,在识别Interface/Union类型实际使用的类型的时候比较常用,在上图演示,我们可以看到每个节点都可以添加__typename,返回的类型也有很多:__Type、__Field、__InputValue、__Schema
带有__的都是GraphQL规范内部定义的类型,属于保留名称。开发者自定义的类型不允许出现__字符,否则在语法校验的时候会失败。
举个例子:
将demo中的type Message改为type __Message,然后会报此类错误:
Name \"__Message\" must not begin with \"__\", which is reserved by GraphQL introspection.
schema&type
__schema可以用来查询系统当前支持的所有语法,包括query语法、mutation语法,看它的结构就知道了:
type __Schema {
types: [__Type!]! => 查询系统当前定义的所有类型,包括自定义的和内部定义的所有类型
queryType: __Type! => 查询 type Query {} 里面所有的查询方法
mutationType: __Type => 查询 type Mutation {} 里面所有的mutation方法
subscriptionType: __Type => 查询 type Subscription {} 里面所有subscription方法
directives: [__Directive!]! => 查询系统支持的指令
}
而__type则是用来查询指定的类型属性。关于这些类型的内部定义请参考:Schema Introspection
上图基于的Message类型是这样的:
"""消息列表"""
type Message {
"""文章ID"""
id: ID!
"""文章内容"""
content: String
"""作者"""
author: String
"""废弃的字段"""
oldField: String @deprecated(reason: "Use \`newField\`.")
}
Tips: 因为有了自省系统,GraphiQL才有可能在你输入查询信息地时候进行文字提示,因为在页面加载的时候GraphiQL会去请求这些内容,请求的内容可以看这个文件:introspectionQueries.js
校验
在上面的流程总览中提到,客户端发起的请求query字段带有查询的语法,这段语法要先经过校验,我们以下面最简单的一次查询为例:
{
getMessage {
content
author
}
}
解析出来的请求参数数据是:
{ query: '{\n getMessage {\n content\n author\n }\n}',
variables: null,
operationName: null,
raw: false
}
之后先是校验服务端定义的schema:validateSchema(schema),上一节的那个错误就是在这边抛出的。
接着将客户端的query转为Source类型的结构:
{
body: '{\n getMessage {\n content\n author\n }\n}',
name: 'GraphQL request',
locationOffset: { line: 1, column: 1 }
}
接着转为AST:graphql.parse,graphql-js根据特征字符串:
export const TokenKind = Object.freeze({
SOF: '<SOF>',
EOF: '<EOF>',
BANG: '!',
DOLLAR: '$',
AMP: '&',
PAREN_L: '(',
PAREN_R: ')',
SPREAD: '...',
COLON: ':',
EQUALS: '=',
AT: '@',
BRACKET_L: '[',
BRACKET_R: ']',
BRACE_L: '{',
PIPE: '|',
BRACE_R: '}',
NAME: 'Name',
INT: 'Int',
FLOAT: 'Float',
STRING: 'String',
BLOCK_STRING: 'BlockString',
COMMENT: 'Comment',
});
对source逐一解析生成lexer,再执行parseDocument生成解析阶段的产出物document:
{
"kind": "Document",
"definitions": [{
"kind": "OperationDefinition",
"operation": "query",
"variableDefinitions": [],
"directives": [],
"selectionSet": {
"kind": "SelectionSet",
"selections": [{
"kind": "Field",
"name": {
"kind": "Name",
"value": "getMessage",
"loc": {
"start": 4,
"end": 14
}
},
"arguments": [],
"directives": [],
"selectionSet": {
"kind": "SelectionSet",
"selections": [{
"kind": "Field",
"name": {
"kind": "Name",
"value": "content",
"loc": {
"start": 21,
"end": 28
}
},
"arguments": [],
"directives": [],
"loc": {
"start": 21,
"end": 28
}
},
{
"kind": "Field",
"name": {
"kind": "Name",
"value": "author",
"loc": {
"start": 33,
"end": 39
}
},
"arguments": [],
"directives": [],
"loc": {
"start": 33,
"end": 39
}
}
],
"loc": {
"start": 15,
"end": 43
}
},
"loc": {
"start": 4,
"end": 43
}
}],
"loc": {
"start": 0,
"end": 45
}
},
"loc": {
"start": 0,
"end": 45
}
}],
"loc": {
"start": 0,
"end": 45
}
}
其中AST支持的kind可以参考这里的定义: kinds.js
如果同时有多段语法,比如:
query gm($id: ID) {
all: getMessage {
content
author
}
single: getMessage(id: $id) {
content
author
}
}
mutation cr($input: MessageInput) {
createMessage(input: $input) {
id
}
}
那么生成的documentAST就是:
[ { kind: 'OperationDefinition',
operation: 'query',
name: { kind: 'Name', value: 'gm', loc: [Object] },
variableDefinitions: [ [Object] ],
directives: [],
selectionSet: { kind: 'SelectionSet', selections: [Array], loc: [Object] },
loc: { start: 0, end: 128 } },
{ kind: 'OperationDefinition',
operation: 'mutation',
name: { kind: 'Name', value: 'cr', loc: [Object] },
variableDefinitions: [ [Object] ],
directives: [],
selectionSet: { kind: 'SelectionSet', selections: [Array], loc: [Object] },
loc: { start: 129, end: 210 } } ]
这种情况下,必须提供一个operationName来确定操作的是哪个document!该字段也就是我们在最开始说的请求的数据中的operationName,这些校验都发声在源码的buildExecutionContext方法内
接着执行校验的最后一个步骤:校验客户端语法并给出合理的解释, graphql.validate(schema, documentAST, validationRules),比如我在将query语句变更为:
{
getMessage1 {
content
author
}
}
graphql-js就会校验不通过,并且给出对应的提示:
{
"errors": [
{
"message": "Cannot query field \"getMessage1\" on type \"Query\". Did you mean \"getMessage\"?",
"locations": [
{
"line": 2,
"column": 3
}
]
}
]
}
这种结构化的报错信息也是GraphQL的一大特点,定位问题非常方便。只要语法没问题校验阶段就能顺利完成。
执行阶段
graphql.execute是实现GraphQL规范的Execute章节的内容。根据规范,我们将执行阶段分为:

每个阶段解释一下:
- Validating Requests:到这个阶段的校验其实已经很少了,在源码实现上只需要校验入参是否符合规范即可,对应源码的方法是:
assertValidExecutionArguments - Coercing Variable Values:检查客户端请求变量的合法性,需要和schema进行比对,对应源码的方法是:
getVariableValues - Executing Operations:执行客户端请求的方法与之对应的resolver函数。对应源码的方法是:
executeOperation - Executing Selection Sets:搜罗客户端请求需要返回的字段集合,对应源码的方法是:
collectFields - Executing Fields:执行每个字段,需要进行递归,对应源码的方法是:
executeFields
接下去我们大概讲解下每个过程的一些要点
Validating Requests
源码中校验了入参的三个:schema/document/variables
Coercing Variable Values
如果该操作定义了入参,那么这些变量的值需要强制与方法声明的入参类型进行比对。比对不通过,直接报错,比如我们将getMessage改为这样:
query getMessage($id: ID){
getMessage(id: $id) {
content
author
}
}
然后变量是:
{
"id": []
}
那么经过这个函数将会报错返回:"Variable \"$id\" got invalid value []; Expected type ID; ID cannot represent value: []"
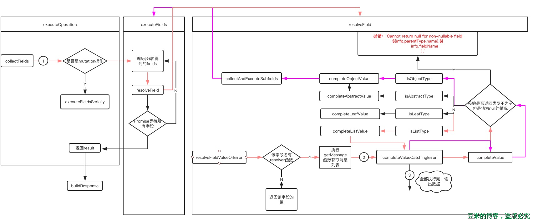
Executing Operations => Executing Selection Sets => Executing Fields
在该流程上区分operation是query还是mutation,二者执行的方式前者是并行后者是串行。
整体流程如下所示:

在图中标注的输出的第一次执行的数据如下,仅供参考,流程图以demo中的getMessage为例子所画,其中粉红色是第一次波执行的流程,也就是解析getMessage这个字段所走的流程,以completeValueCatchingError为界限是开始遍历[Message]中的Message,这个流程以紫色线标注,如此往复递归,遍历完客户端要求的所有数据为止
- collectFields
{ getMessage: [{ kind: 'Field', alias: undefined, name: [Object], arguments: [], directives: [], selectionSet: [Object], loc: [Object] }] } - resolveFieldValueOrError 其入参第一次传进去的source是:
第一次执行返回的结果:{ getMessage: [Function: getMessage], createMessage: [Function: createMessage], updateMessage: [Function: updateMessage] }[ { id: 0, content: 'test content', author: 'pp' }, { id: 1, content: 'test content 1', author: 'pp1' } ] - completeValueCatchingError
[ { content: 'test content', author: 'pp' }, { content: 'test content 1', author: 'pp1' } ]
整个流程以getMessage这个字段名称为起点,执行resolver函数,得到结果,因为返回类型是[Message],所以会对该返回类型先进行数组解析,再解析数组里面的字段,以此不断重复递归,直到获取完客户端指定的所有字段。图形化的流程我在图中用标号和颜色标注,应该很容易看懂整个流程的。
执行resolver函数的选择
在这里回答demo中提到的问题,一种写法是将schema和resolve分别传入schema和rootValue两个字段内,另外一种写法是使用graphql-tools将typedefs和resolvers转换成带有resolve字段的schema,二者写法都是可行的,原因如下:
首先代码会给系统默认的fieldResolver赋值一个defaultFieldResolver函数,如果fieldResolver没有传值的话,这里明显没有传值。
之后在选择resolver函数执行的时候有这么一段代码来实现了上述两种写法的可行性(resolveField.js):
const resolveFn = fieldDef.resolve || exeContext.fieldResolver;
这样就优先使用schema定义的resolve函数,没有的话就使用了rootValue传递的resolver函数了。因此执行的不一样的话导致resolver函数获取参数的方式略微不同:
第一种入参是:(args, contextValue, info) 第二种入参是:(source, args, contextValue, info) => 也就是此时你想要获取参数的话得从第二个字段开始
Response
Response步骤就很简单了,定义了4个规则:
1、响应体必须是一个对象
2、如果执行operation错误的时候,那么errors必须存在,否则不应该有这个字段
2.1. `error`字段是一个数组对象,对象里面必须包含一个`message`的字段来描述错误的原因以及一些提示
2.2. 另外可能包含的字段有`location`、`path`、`extensions`来提示开发者错误的具体信息。
3、如果执行operation没有错误,那么data字段必须有值
4、其他自定义的信息可以定义在extensions这个字段内。
最后
至此,整个GraphQL实现的流程到这里就结束了。更多细节请查看源码和规范,我们将在下一篇文章中聊聊GraphQL的实际项目应用GraphQL学习之实践篇
参考
1、 GraphQL