在转战Mac之后,BeyondCompare 不再那么容易免费使用,今天终于让我找到了一个Git的GUI比较工具P4Merge,免费的,支持中文,还不错,推荐一下

下载
打开这个链接: perforce-visual-merge-and-diff-tools,点左上角的 FREE DOWNLOAD P4Merge , 找到 Perforce Clients 中的 P4Merge: Visual Merge Tool 项,在右边的第二行选择Mac OS 10.6+ (64bit) ,点下面橙色的 Accept and Download,选择跳过 Skip Registration ,就会开始下载了。
下载到P4V.dmg文件后,双击打开,拖动P4Merge到Application文件夹上就可以完成安装了。
配置
git config --global diff.tool p4merge
git config --global difftool.p4merge.cmd /Applications/p4merge.app/Contents/MacOS/p4merge
git config --global difftool.p4merge.cmd "/Applications/p4merge.app/Contents/Resources/launchp4merge \$LOCAL \$REMOTE"
如果直接复制原文的代码,运行上面的代码时会提示: error: key does not contain a section: -global 跟别人的命令比较一下,就会发现应该是—global(要两个短横连在一起的),原文的短横线有问题
现在敲git difftool命令执行时,会提示:
/usr/libexec/git-core/mergetools/p4merge: line 2: p4merge: command not found
原因是路径还需要再配置一下,如下
git config --global difftool.p4merge.path "/Applications/p4merge.app/Contents/Resources/launchp4merge"
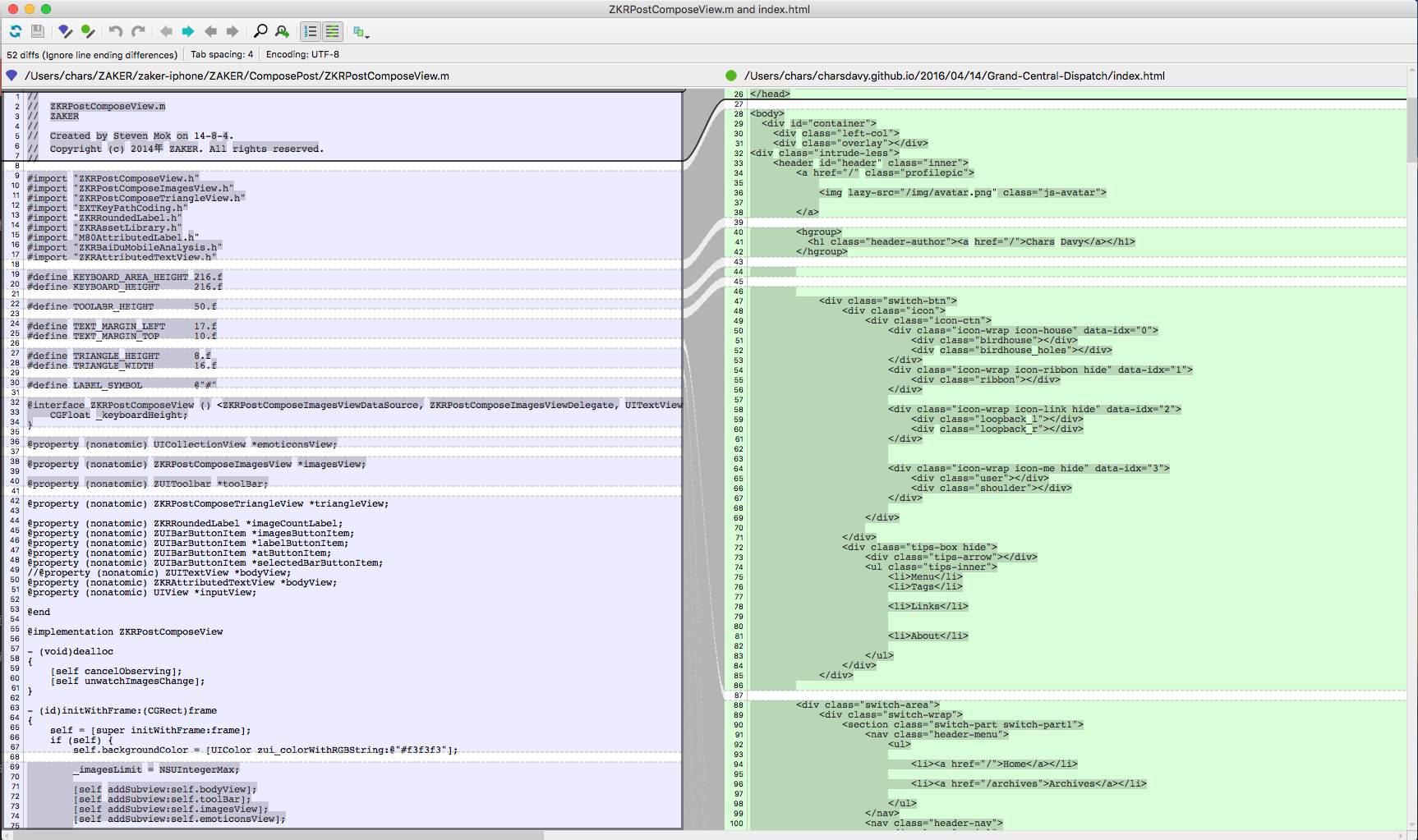
以后想要比较Git中的代码时,敲git difftool filepath 即可
Linux、Windows下也都可以使用这个工具进行比较代码,只是需要另行配置了。P4Merge除了有比较功能,还有合并功能,怎么配置可以借鉴下面给出的参考链接。另外还有一个可视化比较工具meld,据说也不错,有时间试试.