「docker实战篇」python的docker爬虫技术-fiddler分析app抓取(12)

791 阅读1分钟
原创文章,欢迎转载。转载请注明:转载自IT人故事会,谢谢! 原文链接地址:「docker实战篇」python的docker爬虫技术-fiddler分析app抓取(12)
之前说了安卓模拟器使用和抓包工具的使用,之前其实就是在磨刀,俗话说的好磨刀不误砍柴工,下一步就是数据的抓取。

准备工作

  • 启动fiddler

本机ip 192.168.1.122

  • 夜神模拟器设置
桥接

wifi设置

刚才windows系统查询出来的ip

  • app安装(XX美食)
找个比较容易抓取的开始上手吧,在夜神模拟器市场中搜:豆果,下载图片中的app



抓取目标

点击图片中的分类



  • 分析app的数据
正常的app,请求的连接都是域名的方式,并且跟自己的app的名称相关。 例如:豆果美食,app的请求连接也都是有dougou。

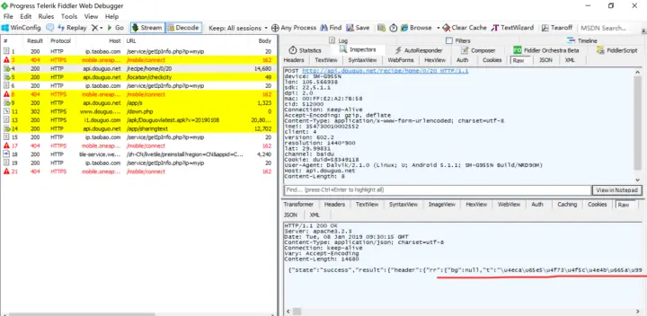
进入fiddler里面,ctrl+f,输入dougou

找到一个请求,发现返回是Unicode编码,需要进行一些解码

复制返回结果Unicode编码到json.cn查看

分类发现跟app一致,任何app想进行动态的开发,都是通过请求获取的。

查看详情

下拉类别下牛肉的发现一个规律,原来每页15条,哈哈url里面有规律

PS:本次通过fiddler监控和发现app请求的规则。下次开始写python脚本进行爬取数据。