出品 | 滴滴技术

前言:近日,滴滴在 GitHub 上开源后端研发、调试、测试的实用工具 Rdebug,全称 Real Debugger,中文称作真 · Debugger 。使用真实的线上流量进行线下回放测试,提升研发效率、保障代码质量,进而减少事故。一起来具体了解吧。
▍背景
随着微服务架构的普及和应用,一个复杂的单体服务通常会被拆分成多个小而美的微服务。在享受微服务带来便利的同时,也要接受因为微服务改造带来的问题:需要维护的服务数变多、服务之间 RPC 调用次数增加。
这就造成线下环境维护成本大大增加,其次线下环境涉及到的部门较多,维护一个长期稳定的线下环境也是一个挑战;业务快速发展、需求不断迭代,手写单测又因复杂的业务逻辑以及复杂的服务调用需要 mock 多个下游服务,导致手写和维护单测成本特别的高;手动构造数据,又不够全面真实。以上问题都严重影响 RD 的研发效率,并且增加线上产生事故的隐患。

RD 迫切需要一个只需在本地部署代码、不用搭建下游依赖、使用真实数据,进行快速开发、调试、测试的解决方案。Rdebug 基于流量录制、流量回放的思路,能够巧妙的实现上述方案。
▍宗旨
提升研发效率、降低测试成本、缩短产品研发周期,保障代码质量、减少线上事故。
▍使用
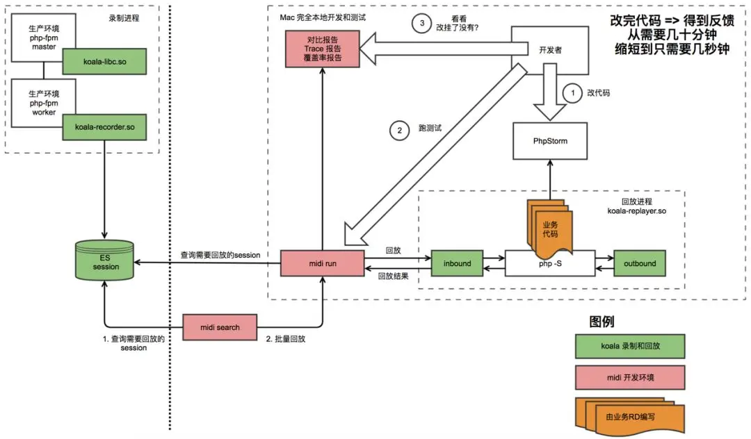
全景图

▍全新的研发体验
只需部署模块代码,无需搭建下游服务;
在 macOS 本地回放,开发、调试、测试无需登录远程服务器;
流量录制支持常用协议,FastCGI、HTTP、Redis、Thrift、MySQL 等;
回放速度快,单次回放秒级别。
▍录路径重定向
为了方便 RD 在本地开发、测试,Rdebug 支持路径重定向。
当线上部署路径和本地代码路径不一致时,当代码中存在大量线上路径硬编码时,无需入侵式修改代码,只需要简单的配置即可实现路径重定向。
即代码可以存放在任何路径下回放。
▍时间偏移
流量回放时会自动把时间偏移到流量录制的时间点。
在代码中获取时间时,会获得录制时间点之后的时间。所以,当业务接口对时间敏感时,也无需担心。
▍文件 Mock
流量回放支持文件 Mock,指定文件路径和 Mock 的内容,即可快速实现文件 Mock。
结合录制上报功能,在线上上报配置读取,在线下使用文件Mock实现配置“重现”。
▍Elastic 搜索
对存储在 Elastic 中的流量,支持 URI、输入输出关键词、下游调用等多维度搜索。
回放支持指定文件,也支持上述搜索回放,使用体验更佳。
▍Xdebug 调试
最高效的功能是 Xdebug 联动调试,通过对代码设置断点即可使用线上流量进行调试。通过这种方式,可以用来研究代码、排查问题、查看下游接口响应格式及数据等,是一个开发调试利器。

▍丰富的报告
回放报告,汇总线上线下的输入、输出、结果对比,一目了然。

下游调用报告,会列举出所有的下游调用,包括协议、请求内容、匹配上的响应以及相识度。通过不同的背景颜色,标记出完全匹配的流量、存在噪点的调用、缺失的调用、新增的调用等。

结合 Xdebug 生成覆盖率报告,能够清楚的看到哪些代码被执行、哪些代码未被执行以及接口的覆盖率情况。


有关安装、使用过程以及常见问题解答,请查看以下链接:
GitHub:github.com/didi/rdebug
Documentation:github.com/didi/rdebug…
同时欢迎加入「Rdebug 用户交流群」
请在滴滴技术公众号后台回复「Rdebug」即可加入
▍END



扫码关注“滴滴技术”公众号,获取更多最新最热技术干货!定制礼品不定期奉上!
