Google Chubby的作者Mike Burrows说过这个世界上只有一种一致性算法,那就是Paxos,其它的算法都是残次品。
Paxos算法问世已经有将近30年的历史了,是目前公认最有效的解决分布式场景下一致性问题的算法之一,但是缺点是比较难懂,工程化比较难。本文希望能够辅以图例和通俗易懂的实例把Paxos算法讲清楚。
Paxos算法的价值
在分布式系统中,在异步通讯的过程中,总会发生网络波动、机器宕机等情况,那么如何在这样复杂的情况下,快速且安全的就某一数值达成一致呢?Paxos算法主要就是解决此类问题,在布式锁、主从复制、命名服务、分布式协调等常见场景下,Paxos算法都有着广泛的应用。
基本概念
参与角色
在Paxos算法中,所有的参与者被分为了以下几个角色
| 角色 | 分工 | 参与决策 |
|---|---|---|
| Proposer | 提出提案,提案:[编号Id,提议的Value] | √ |
| Acceptor | 接收提案,批准/拒绝提案,当提案被大多数的Acceptor(Quorum)批准后即为被选定的提案(Chosen) | √ |
| Learner | 学习(Learn)最新被选定的提案 | × |
- 提案:提案是由编号及Value组成,Paxos算法需要我们保证提案的编号Id全局唯一有序(具体有很多种实现,不在本文的讨论范围内)。
- Quorum:直译为法定人数,在Paxos中意为任意两个Quorum都包含至少一个公共成员,可以理解为包含Acceptor集合中的大多数成员。如一共有2F+1位Acceptor,则Quorum人数为F+1位。
- Proposer、Acceptor、Learner只是角色的分工,在具体实现中,一个进程可能担当不止一种角色。
Paxos算法正确的必要条件
现在将算法的参与者分为了这样三个角色,那么是为了让他们完成什么样的工作目标呢?
一个分布式算法有两个最重要的属性:活性、安全性
- 活性意为“预期的事情最终一定会发生”,最终一致性就是一种活性。
- 安全性意为违背了安全性规则,则系统会发生损失。
我们可以从这两个方面来考察Paxos算法的正确性
活性:
保证最终有一个提案会被选定,当提案被选定后,进程最终最终也能获取到被选定的提案。
安全性:
- 提案(value)只有在被 proposers 提出后才能被批准。
- 在一次 Paxos 算法的执行实例中,只批准(chosen)一个 value。
- learners 只能获得被批准(chosen)的 value。
那么我们下面来看看具体的算法流程
算法流程
算法描述来自于倪超《从Paxos到ZooKeeper分布式一致性原理与实践》
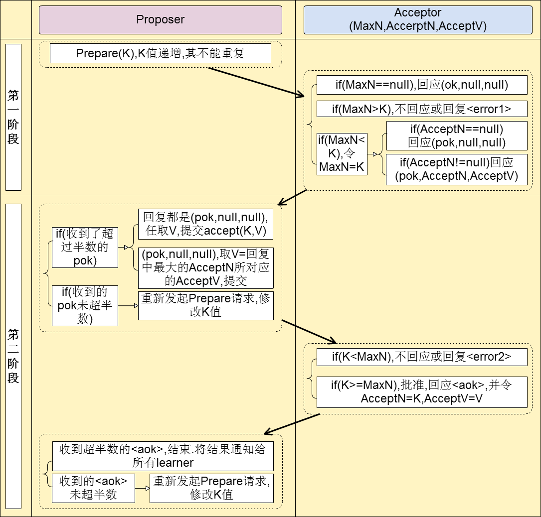
提案的提出和批准
-
阶段一
- Proposer选择一个提案编号N,然后向半数以上的Acceptor发送编号为N的Prepare请求。
- 如果一个Acceptor收到一个编号为N的Prepare请求,且N大于该Acceptor已经响应过的所有Prepare请求的编号,那么它就会将它已经接受过的编号最大的提案(如果有的话)作为响应反馈给Proposer,同时该Acceptor承诺不再接受任何编号小于N的提案。
-
阶段二
-
如果Proposer收到半数以上Acceptor对其发出的编号为N的Prepare请求的响应,那么它就会发送一个针对[N,V]提案的Accept请求给半数以上的Acceptor。注意:V就是收到的响应中编号最大的提案的value,如果响应中不包含任何提案,那么V就由Proposer自己决定。
-
如果Acceptor收到一个针对编号为N的提案的Accept请求,只要该Acceptor没有对编号大于N的Prepare请求做出过响应,它就接受该提案。
-
提案的发布
- acceptors需要将accept消息发送给learners的一个子集,然后由这些learners去通知所有learners。
- 但是由于消息传递的不确定性,可能会没有任何learner获得了决议批准的消息。当learners需要了解决议通过情况时,可以让一个proposer重新进行一次提案。注意一个learner可能兼任proposer。
干巴巴的算法描述可能比较难以理解,所以从图解分布式一致性协议Paxos这里借来一个很简明的图来辅助理解。

从上图看到,作为Acceptor只需要存储批准/保证过的提案的最大编号(MaxN),批准过的提案的最大编号(AcceptN),批准过的提案的Value值(AcceptV),然后通过阶段一(2)和阶段二(2)的两种规则进行对提案的审批,即能够保证审批的安全性。
而Proposer需要保证在阶段一(1)时提出的提案编号唯一且单调递增,而在阶段二(1)时只对获取到了足够多的保证(即获得了大多数Acceptor对Proposer的保证)的提案进行提交,即能够保证提案申请的安全性。
那么为什么这样能够满足上面所述的分布式算法的安全性呢?这个要从Paxos算法的推导来看。完整的推导过程可以在wikipedia上看到。
下面我来谈一谈我的理解,在推导过程中有这么几个重要的约束:
P1:一个 acceptor 必须接受(accept)第一次收到的提案。
P1a:当且仅当acceptor没有回应过编号大于n的prepare请求时,acceptor接受(accept)编号为n的提案。
P2:一旦一个具有 value v 的提案被批准(chosen),那么之后批准(chosen)的提案必须具有 value v。
P2a:一旦一个具有 value v 的提案被批准(chosen),那么之后任何 acceptor 再次接受(accept)的提案必须具有 value v。
P2b:一旦一个具有 value v 的提案被批准(chosen),那么以后任何 proposer 提出的提案必须具有 value v。
P2c:如果一个编号为 n 的提案具有 value v,那么存在一个多数派,要么他们中所有人都没有接受(accept)编号小于 n 的任何提案,要么他们已经接受(accept)的所有编号小于 n 的提案中编号最大的那个提案具有 value v。
他们之间的关系可以用下图来说明

当Acceptor仅可批准一个提案时,仅依靠P1,也是能够只批准出一个Value的,但是在这种情况下,很有可能需要多次重复投票过程才能够达到一致性的状态,也就是说虽然能够保证安全性,但是牺牲了部分的活性。如下图所示:

Proposer总是能够优先获得同机房内的Acceptor的批准,但是很难获得其他机房的Acceptor的批准,这时ProposerA、ProposerB、ProposerC各获得一票,每个Proposer的提案都没有通过,此时Proposer只能生成编号更大的提案,以期许能够获得大多数的Acceptor(2个)的批准,也许未来不久,某个lucky dog最终能够获得大多数的Acceptor的批准,但是我们已经等的花儿都谢了。
所以为了能够快速到达一致性,又引入了P2c和P1a,在P1a中解除了Acceptor只能批准一个提案的限制,但是增加了对于批准提案的编号的限制,在P2中增加了对Proposer提出提案的Value值的限制,这两个限制带来的直接效果有两个:
- 原本Proposer只需要和Acceptor交互一次,现在变成了两次,在Proposer正式提交提案前,Proposer要先获得大多数的Acceptor的状态(prepare请求),以确保提出的提案时,没有已经通过了的提案。因为是大多数的Acceptor,所以如果有已审批的提案,那么一定能够通过这批Prepare请求获知,如果得知已经有审批过的提案,那么代表Proposer已获知本次Paxos执行实例中的决议,并将自己的提案的Value值替换为已审批过的提案的Value值,保证安全性。
- 因为Proposer在正式提交提案前,已经经过了“严格”的问询和保证,Acceptor也会对审批的编号做审核,所以即使Acceptor能够批准多个提案,但是会保证审批通过的提案的值都具有相同的Value值。从而保证了安全性。
这样讲可能还是比较难以理解,我们现在就上面那个例子做一个图示,分别看看选出提案为A、和提案为B的流程。
- P代表Acceptor对Proposer的Promise
- A代表Acceptor对Proposer提案的Accept
- PE代表保证失败,即图一中的
- AE代表审批失败,即图一中的
- 提案编号由时间戳和机器Id组成,如编号为1.2,则代表在时间戳为1时,机器Id2提出的提案。
- 字母右边的数字代表提案编号,如P1.1代表Acceptor对于编号为1.1提案的Promise
- 中括号[]内为回应内容,如P1.1[1.2:A]代表Acceptor对于编号1.1提案的Promise,并回应“我已经审批通过了编号为1.2,值为A”的提案。

如图四所示,最终形成了值为A的提案。

如图五所示,最终形成了值为B的提案。
这时候停下来思考一下,严格来说,上面描述的牺牲活性问题并没有解决,只是降低了发生了的概率,在极端情况下还是能够发生一种类似于“活锁”的状态的。如下图所示

在极端情况下,这种循环会一直进行下去。所以为了解决这种问题,又提出了Multi-Paxos算法,Multi-Paxos具体算法在这里不做陈述,它是在Proposer中又搞了一个Leader的概念,在初期,所有的Proposer中竞选出一个Leader,然后只有Leader能够向Acceptor提出提案,当Leader发生问题时,再竞选一个Leader出来,没有了Proposer的竞争,两阶段也变成了一阶段,提高了效率,也解决了活锁的问题。但是仔细想想,竞选Leader的过程中也可能会发生活锁的,我估计这也是Raft算法被提出来的真正原因(狗头),毕竟最后绕了一大圈,最终还是搞出了单点的Leader出来进行管理,还不如用上面P1+重试的机制选出Leader,效率平时是差不多的,仅在选举Leader时会比较慢而已。
总结
本文分析了Paxos算法的应用价值和具体实现原理,希望能让大家在学习Paxos算法的过程中能够少掉一点头发。后续可能还会更新我对Raft算法的理解。
欢迎关注我的博客:王老魔的代码备忘录