废话不说,上图
注:
正式站:http://news-af.op-mobile.opera.com
测试站:https://n-infra-app-14-8888.ams.op-mobile.opera.com/
/news/detail/e00b1db2ad5bb1b9e0a7fd391d2fecc9?country=ly&language=ar&share=1
测试连接:
news-af.op-mobile.opera.com/news/detail…
优化前:

优化后:

请忽略 www.youtube.com
明显两个变化:
- 移除阻塞渲染的资源 (优化掉了)
- android-age.css 从
9kb => 3kb
如何做到这些呢? 操作如下:
- 第一条的解决方法就是了解浏览器渲染机制
深入浅出浏览器渲染原理
浏览器是怎样加载js代码的?
简单讲就是:JS 全阻塞,CSS 半阻塞
处理方式就是js和css都放到</body>之前 - 移除unnecessary css
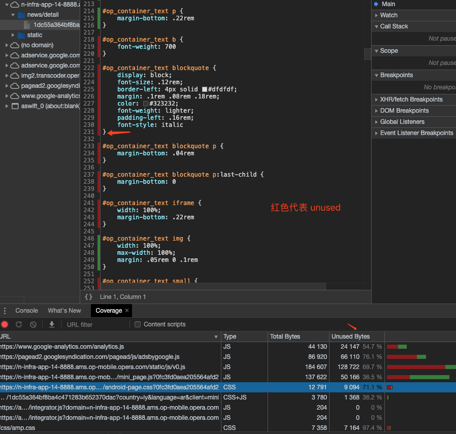
在chrome devtools查看
coverage

优化前:


css文件未使用率降低了20个百分点,total bytes从 2.9M 降低到了 1.2M;
本想采用 css-tree-shaking 去优化css,
文章地址:css-tree-shaking;
but purcss-plugins 不支持模板语法,尝试几次了,果弃~
看图片优化:


服务端处理:显示图片过大了,img.transcoder.opera.com 进行图片压缩,加缓存
前端处理: 将图片进行懒加载,采用lazyload lazyload;
优化后结果:

google analytics地址:Analytics
参考文章: