使用领域事件来捕获发生在领域中的一些事情。
领域驱动实践者发现他们可以通过了解更多发生在问题域中的事件,来更好的理解问题域。这些事件,就是领域事件,主要是与领域专家一起进行知识提炼环节中获得。
领域事件,可以用于一个限界上下文内的领域模型,也可以使用消息队列在限界上下文间进行异步通信。
1 理解领域事件
领域事件是领域专家所关心的发生在领域中的一些事件。
将领域中所发生的活动建模成一系列离散事件。每个事件都用领域对象表示。领域事件是领域模型的组成部分,表示领域中所发生的事情。
领域事件的主要用途:
- 保证聚合间的数据一致性
- 替换批量处理
- 实现事件源模式
- 进行限界上下文集成

2 实现领域事件
领域事件表示已经发生的某种事实,该事实在发生后便不会改变。因此,领域事件通常建模成值对象。
但,这也有特殊的情况,为了迎合序列化和反序列化框架需求,在建模时,经常会进行一定的妥协。
2.1 创建领域事件
2.1.1 事件命名
在建模领域事件时,我们应该根据限界上下文中的通用语言来命名事件。
如果事件由聚合上的命令操作产生,通常根据该操作方法的名字来命名事件。事件名字表明聚合上的命令方法在执行成功后的事实。即事件命名需要反映过去发生过的事情。
public class AccountEnabledEvent extends AbstractAggregateEvent<Long, Account> {
public AccountEnabledEvent(Account source) {
super(source);
}
}
2.1.2 事件属性
事件的属性主要用于驱动后续业务流程。当然,也会拥有一些通用属性。
事件具有一些通用属性,如:
- 唯一标识
- occurredOn 发生时间
- type 事件类型
- source 事件发生源(只针对由聚合产生的事件)
通用属性可以使用事件接口来规范。

| 接口或类 | 含义 |
|---|---|
| DomainEvent | 通用领域事件接口 |
| AggregateEvent | 由聚合发布的通用领域事件接口 |
| AbstractDomainEvent | DomainEvent 实现类,维护 id 和 创建时间 |
| AbstractAggregateEvent | AggregateEvent 实现类,继承子 AbstractDomainEvent,并添加 source 属性 |
但,事件最主要的还是业务属性。我们需要考虑,是谁导致事件的发生,这可能涉及产生事件的聚合或其他参与该操作的聚合,也可能是其他任何类型的操作数据。
2.1.3 事件方法
事件是事实的描述,本身不会有太多的业务操作。
领域事件通常被设计为不变对象,事件所携带的数据已经反映出该事件的来源。事件构造函数完成状态初始化,同时提供属性的 getter 方法。
2.1.4 事件唯一标识
这里需要注意的是事件唯一标识,通常情况下,事件是不可变的,那为什么会涉及唯一标识的概念呢?
对于从聚合中发布出来的领域事件,使用事件的名称、产生事件的标识、事件发生的时间等足以对不同的事件进行区分。但,这样会增加事件比较的复杂性。
对于由调用方发布的事件,我们将领域事件建模成聚合,可以直接使用聚合的唯一标识作为事件的标识。
事件唯一标识的引入,会大大减少事件比较的复杂性。但,其最大的意义在于限界上下文的集成。
当我们需要将领域事件发布到外部的限界上下文时,唯一标识就是一种必然。为了保证事件投递的幂等性,在发送端,我们可能会进行多次发送尝试,直至明确发送成功为止;而在接收端,当接收到事件后,需要对事件进行重复性检测,以保障事件处理的幂等性。此时,事件的唯一标识便可以作为事件去重的依据。
事件唯一标识,本身对领域建模影响不大,但对技术处理好处巨大。因此,将它作为通用属性进行管理。
2.2 发布领域事件
我们如何避免领域事件与处理者间的耦合呢?
一种简单高效的方式便是使用观察者模式,这种模式可以在领域事件和外部组件间进行解耦。
2.2.1 发布订阅模型
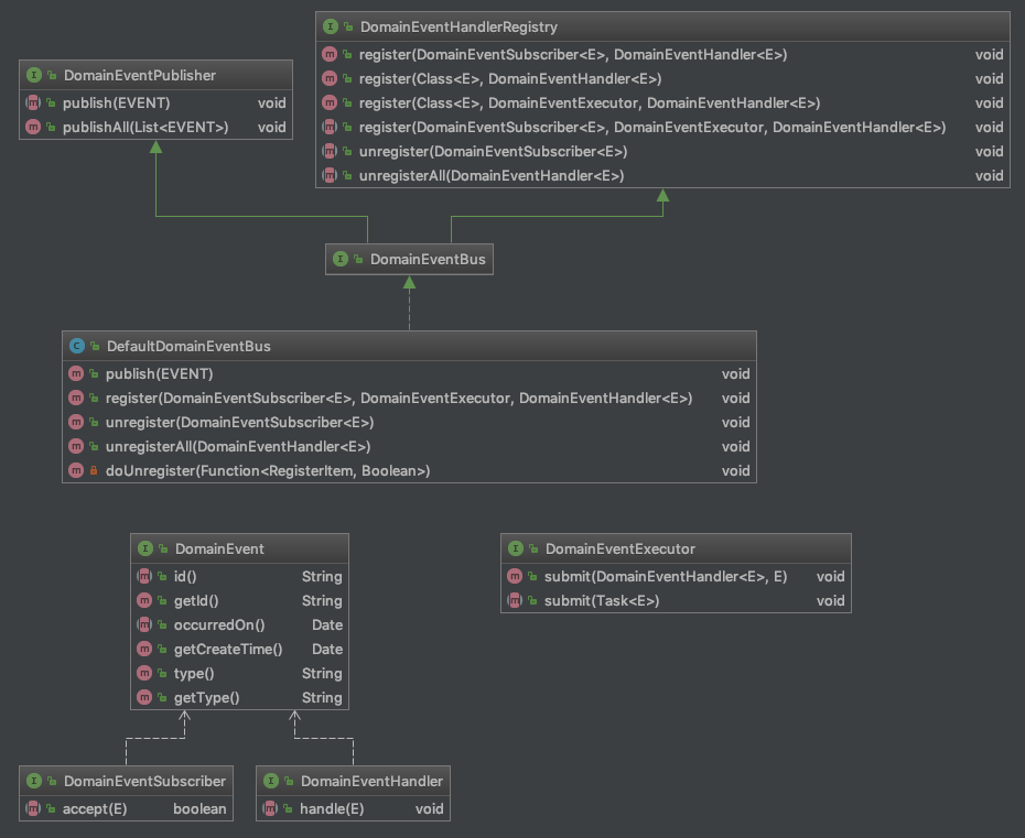
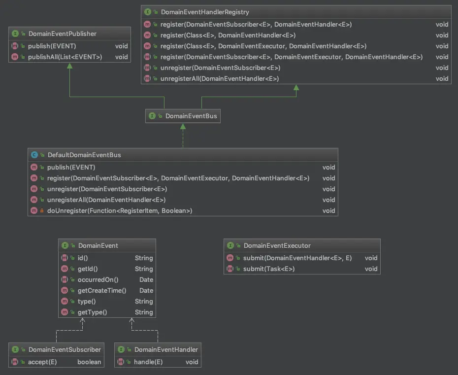
为了统一,我们需要定义了一套接口和实现类,以基于观察者模式,完成事件的发布。

涉及接口和实现类如下:
| 接口或类 | 含义 |
|---|---|
| DomainEventPublisher | 用于发布领域事件 |
| DomainEventHandlerRegistry | 用于注册 DomainEventHandler |
| DomainEventBus | 扩展自 DomainEventPublisher 和 DomainEventHandlerRegistry 用于发布和管理领域事件处理器 |
| DefaultDomainEventBus | DomainEventBus 默认实现 |
| DomainEventHandler | 用于处理领域事件 |
| DomainEventSubscriber | 用于判断是否接受领域事件 |
| DomainEventExecutor | 用于执行领域事件处理器 |
使用实例如 DomainEventBusTest 所示:
public class DomainEventBusTest {
private DomainEventBus domainEventBus;
@Before
public void setUp() throws Exception {
this.domainEventBus = new DefaultDomainEventBus();
}
@After
public void tearDown() throws Exception {
this.domainEventBus = null;
}
@Test
public void publishTest(){
// 创建事件处理器
TestEventHandler eventHandler = new TestEventHandler();
// 注册事件处理器
this.domainEventBus.register(TestEvent.class, eventHandler);
// 发布事件
this.domainEventBus.publish(new TestEvent("123"));
// 检测事件处理器是够运行
Assert.assertEquals("123", eventHandler.data);
}
@Value
class TestEvent extends AbstractDomainEvent{
private String data;
}
class TestEventHandler implements DomainEventHandler<TestEvent>{
private String data;
@Override
public void handle(TestEvent event) {
this.data = event.getData();
}
}
}
在构建完发布订阅结构后,需要将其与领域模型进行关联。领域模型如何获取 Publisher,事件处理器如何进行订阅。
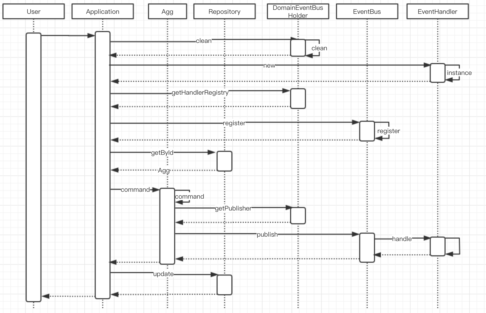
2.2.2 基于 ThreadLocal 的事件发布
比较常用的方案便是将 DomainEventBus 绑定到线程上下文。这样,只要是同一调用线程都可以方便的获取 DomainEventBus 对象。
具体的交互如下:

DomainEventBusHolder 用于管理 DomainEventBus。
public class DomainEventBusHolder {
private static final ThreadLocal<DomainEventBus> THREAD_LOCAL = new ThreadLocal<DomainEventBus>(){
@Override
protected DomainEventBus initialValue() {
return new DefaultDomainEventBus();
}
};
public static DomainEventPublisher getPubliser(){
return THREAD_LOCAL.get();
}
public static DomainEventHandlerRegistry getHandlerRegistry(){
return THREAD_LOCAL.get();
}
public static void clean(){
THREAD_LOCAL.remove();
}
}
Account 的 enable 直接使用 DomainEventBusHolder 进行发布。
public class Account extends JpaAggregate {
public void enable(){
AccountEnabledEvent event = new AccountEnabledEvent(this);
DomainEventBusHolder.getPubliser().publish(event);
}
}
public class AccountEnabledEvent extends AbstractAggregateEvent<Long, Account> {
public AccountEnabledEvent(Account source) {
super(source);
}
}
AccountApplication 完成订阅器注册以及业务方法调用。
public class AccountApplication extends AbstractApplication {
private static final Logger LOGGER = LoggerFactory.getLogger(AccountApplication.class);
@Autowired
private AccountRepository repository;
public void enable(Long id){
// 清理之前绑定的 Handler
DomainEventBusHolder.clean();
// 注册 EventHandler
AccountEnableEventHandler enableEventHandler = new AccountEnableEventHandler();
DomainEventBusHolder.getHandlerRegistry().register(AccountEnabledEvent.class, enableEventHandler);
Optional<Account> accountOptional = repository.getById(id);
if (accountOptional.isPresent()) {
Account account = accountOptional.get();
// enable 使用 DomainEventBusHolder 直接发布事件
account.enable();
repository.save(account);
}
}
class AccountEnableEventHandler implements DomainEventHandler<AccountEnabledEvent>{
@Override
public void handle(AccountEnabledEvent event) {
LOGGER.info("handle enable event");
}
}
}
2.2.3 基于实体缓存的事件发布
先将事件缓存在实体中,在实体状态成功持久化到存储后,再进行事件发布。
具体交互如下:

实例代码如下:
public class Account extends JpaAggregate {
public void enable(){
AccountEnabledEvent event = new AccountEnabledEvent(this);
registerEvent(event);
}
}
Account 的 enable 方法,调用 registerEvent 对事件进行注册。
@MappedSuperclass
public abstract class AbstractAggregate<ID> extends AbstractEntity<ID> implements Aggregate<ID> {
private static final Logger LOGGER = LoggerFactory.getLogger(AbstractAggregate.class);
@JsonIgnore
@QueryTransient
@Transient
@org.springframework.data.annotation.Transient
private final transient List<DomainEventItem> events = Lists.newArrayList();
protected void registerEvent(DomainEvent event) {
events.add(new DomainEventItem(event));
}
protected void registerEvent(Supplier<DomainEvent> eventSupplier) {
this.events.add(new DomainEventItem(eventSupplier));
}
@Override
@JsonIgnore
public List<DomainEvent> getEvents() {
return Collections.unmodifiableList(events.stream()
.map(eventSupplier -> eventSupplier.getEvent())
.collect(Collectors.toList()));
}
@Override
public void cleanEvents() {
events.clear();
}
private class DomainEventItem {
DomainEventItem(DomainEvent event) {
Preconditions.checkArgument(event != null);
this.domainEvent = event;
}
DomainEventItem(Supplier<DomainEvent> supplier) {
Preconditions.checkArgument(supplier != null);
this.domainEventSupplier = supplier;
}
private DomainEvent domainEvent;
private Supplier<DomainEvent> domainEventSupplier;
public DomainEvent getEvent() {
if (domainEvent != null) {
return domainEvent;
}
DomainEvent event = this.domainEventSupplier != null ? this.domainEventSupplier.get() : null;
domainEvent = event;
return domainEvent;
}
}
}
registerEvent 方法在 AbstractAggregate 中,registerEvent 方法将事件保存到 events 集合,getEvents 方法获取所有事件,cleanEvents 方法清理缓存的事件。
Application 实例如下:
@Service
public class AccountApplication extends AbstractApplication {
private static final Logger LOGGER = LoggerFactory.getLogger(AccountApplication.class);
@Autowired
private AccountRepository repository;
@Autowired
private DomainEventBus domainEventBus;
@PostConstruct
public void init(){
// 使用 Spring 生命周期注册事件处理器
this.domainEventBus.register(AccountEnabledEvent.class, new AccountEnableEventHandler());
}
public void enable(Long id){
Optional<Account> accountOptional = repository.getById(id);
if (accountOptional.isPresent()) {
Account account = accountOptional.get();
// enable 将事件缓存在 account 中
account.enable();
repository.save(account);
List<DomainEvent> events = account.getEvents();
if (!CollectionUtils.isEmpty(events)){
// 成功持久化后,对事件进行发布
this.domainEventBus.publishAll(events);
}
}
}
class AccountEnableEventHandler implements DomainEventHandler<AccountEnabledEvent>{
@Override
public void handle(AccountEnabledEvent event) {
LOGGER.info("handle enable event");
}
}
}
AccountApplication 的 init 方法完成事件监听器的注册,enable 方法在实体成功持久化后,将缓存的事件通过 DomainEventBus 实例 publish 出去。
2.2.4 由调用方发布事件
通常情况下,领域事件是由聚合的命令方法产生,并在命令方法执行成功后,进行事件的发布。 有时,领域事件并不是聚合中的命令方法产生的,而是由用户所发生的请求产生。
此时,我们需要将领域事件建模成一个聚合,并且拥有自己的资源库。但,由于领域事件表示的是过去发生的事情,因此资源库只做追加操作,不能对事件进行修改和删除功能。
例如,对用户点击事件进行发布。
@Entity
@Data
public class ClickAction extends JpaAggregate implements DomainEvent {
@Setter(AccessLevel.PRIVATE)
private Long userId;
@Setter(AccessLevel.PRIVATE)
private String menuId;
public ClickAction(Long userId, String menuId){
Preconditions.checkArgument(userId != null);
Preconditions.checkArgument(StringUtils.isNotEmpty(menuId));
setUserId(userId);
setMenuId(menuId);
}
@Override
public String id() {
return String.valueOf(getId());
}
@Override
public Date occurredOn() {
return getCreateTime();
}
}
ClickAction 继承自 JpaAggregate 实现 DomainEvent 接口,并重写 id 和 occurredOn 方法。
@Service
public class ClickActionApplication extends AbstractApplication {
@Autowired
private ClickActionRepository repository;
@Autowired
private DomainEventBus domainEventBus;
public void clickMenu(Long id, String menuId){
ClickAction clickAction = new ClickAction(id, menuId);
clickAction.prePersist();
this.repository.save(clickAction);
domainEventBus.publish(clickAction);
}
}
ClickActionApplication 在成功保存 ClickAction 后,使用 DomainEventBus 对事件进行发布。
2.3 订阅领域事件
由什么组件向领域事件注册订阅器呢?大多数请求,由应用服务完成,有时也可以由领域服务进行注册。
由于应用服务是领域模型的直接客户,它是注册领域事件订阅器的理想场所,即在应用服务调用领域方法之前,就完成了对事件的订阅。
基于 ThreadLocal 进行订阅:
public void enable(Long id){
// 清理之前绑定的 Handler
DomainEventBusHolder.clean();
// 注册 EventHandler
AccountEnableEventHandler enableEventHandler = new AccountEnableEventHandler();
DomainEventBusHolder.getHandlerRegistry().register(AccountEnabledEvent.class, enableEventHandler);
Optional<Account> accountOptional = repository.getById(id);
if (accountOptional.isPresent()) {
Account account = accountOptional.get();
// enable 使用 DomainEventBusHolder 直接发布事件
account.enable();
repository.save(account);
}
}
基于实体缓存进行订阅:
@PostConstruct
public void init(){
// 使用 Spring 生命周期注册事件处理器
this.domainEventBus.register(AccountEnabledEvent.class, new AccountEnableEventHandler());
}
public void enable(Long id){
Optional<Account> accountOptional = repository.getById(id);
if (accountOptional.isPresent()) {
Account account = accountOptional.get();
// enable 将事件缓存在 account 中
account.enable();
repository.save(account);
List<DomainEvent> events = account.getEvents();
if (!CollectionUtils.isEmpty(events)){
// 成功持久化后,对事件进行发布
this.domainEventBus.publishAll(events);
}
}
}
2.4 处理领域事件
完成事件发布后,让我们一起看下事件处理。
2.4.1 保证聚合间的数据一致性
我们通常将领域事件用于维护模型的一致性。在聚合建模中有一个原则,就是在一个事务中,只能对一个聚合进行修改,由此产生的变化必须在独立的事务中运行。
在这种情况下,需要谨慎处理的事务的传播性。

应用服务控制着事务。不要在事件通知过程中修改另一个聚合实例,因为这样会破坏聚合的一大原则:在一个事务中,只能对一个聚合进行修改。
对于简单场景,我们可以使用特殊的事务隔离策略对聚合的修改进行隔离。具体流程如下:

但,最佳方案是使用异步处理。及每一个定义方都在各自独立的事务中修改额外的聚合实例。
事件订阅方不应该在另一个聚合上执行命令方法,因为这样将破坏“在单个事务中只修改单个聚合实例”的原则。所有聚合实例间的最终一致性必须通过异步方式处理。
详见,异步处理领域事件。
2.4.2 替换批量处理
批处理过程通常需要复杂的查询,并且需要庞大的事务支持。如果在接收到领域事件时,系统就立即处理,业务需求不仅得到了更快的满足,而且杜绝了批处理操作。

在系统的非高峰时期,通常使用批处理进行一些系统的维护,比如删除过期数据、创建新的对象、通知用户、更新统计信息等。这些批处理往往需要复杂的查询,并需要庞大的事务支持。
如果我们监听系统中的领域事件,在接收领域事件时,系统立即处理。这样,原本批量集中处理的过程就被分散成许多小的处理单元,业务需要也能更快的满足,用户可以可以及时的进行下一步操作。

2.4.3 实现事件源模式
对于单个限界上下文中的所有领域事件,为它们维护一个事件存储具有很多的好处。
对事件进行存储可以:
- 将事件存储作为消息队列来使用,然后将领域事件通过消息设施发布出去。
- 将事件存储用于基于 Rest 的事件通知。
- 检查模型命名方法产生结果的历史记录。
- 使用事件存储来进行业务预测和分析。
- 使用事件来重建聚合实例。
- 执行聚合的撤销操作。

事件存储是个比较大的课题,将有专门章节进行讲解。
2.4.4 进行限界上下文集成
基于领域事件的限界上下文集成,主要由消息队列和 REST 事件两种模式。
在此,重心讲解基于消息队列的上下文集成。
在不同的上下文中采用消息系统时,我们必须保证最终一致性。在这种情况下,我们至少需要在两种存储之间保存最终一致性:领域模型所使用的存储和消息队列所使用的持久化存储。我们必须保证在持久化领域模型时,对于的事件也已经成功发布。如果两种不同步,模型可能会处于不正确的状态。
一般情况下,有三种方式:
- 领域模型和消息共享持久化存储。在这种情况下,模型和事件的提交在一个事务中完成,从而保证两种的一致性。
- 领域模型和消息由全局事务控制。这种情况下,模型和消息所用的持久化存储可以分离,但会降低系统性能。
- 在领域持久化存储中,创建一个特殊的存储区域用于存储事件(也就是事件存储),从而在本地事务中完成领域和事件的存储。然后,通过后台服务将事件异步发送到消息队列中。
一般情况下,第三种,是比较优雅的解决方案。

在一致性要求不高时,可以通过领域事件订阅器直接向消息队列发送事件。具体流程如下:

对一致性要求高时,需要先将事件存储,然后通过后台线程加载并分发到消息队列。具体流程如下:

2.5 异步处理领域事件
领域事件可以与异步工作流程协同,包括限界上下文间使用消息队列进行异步通信。当然,在同一个限界上下文中,也可以启动异步处理流程。
作为事件的发布者,不应关心是否执行异步处理。异常处理是由事件执行者决定。
DomainEventExecutor 提供对异步处理的支持。
DomainEventExecutor eventExecutor =
new ExecutorBasedDomainEventExecutor("EventHandler", 1, 100);
this.domainEventBus.register(AccountEnabledEvent.class,
eventExecutor,
new AccountEnableEventHandler());
异步处理,就意味着放弃数据库事务的 ACID 特性,而选择使用最终一致性。
2.6 内部事件与外部事件
使用领域事件时需要对事件进行区分,以避免技术实现的问题。
认识内部事件和外部事件之间的区别至关重要。
- 内部事件,是一个领域模型内部的事件,不在有界上下文间进行共享。
- 外部事件,是对外发布的事件,在多个有界上下文中进行共享。

一般情况下,在典型的业务用例中,可能会有很多的内部事件,而只有一两个外部事件。
2.6.1 内部事件
内部事件存在于限界上下文内部,受限界上下文边界保护。
内部事件被限制在单个有界上下文边界内部,所以可以直接引用领域对象。
public interface AggregateEvent<ID, A extends Aggregate<ID>> extends DomainEvent{
A source();
default A getSource(){
return source();
}
}
比如 AggregateEvent 中的 source 指向发布该事件的聚合。
public class LikeSubmittedEvent extends AbstractAggregateEvent<Long, Like> {
public LikeSubmittedEvent(Like source) {
super(source);
}
public LikeSubmittedEvent(String id, Like source) {
super(id, source);
}
}
LikeSubmittedEvent 类直接引用 Like 聚合。
2.6.2 外部事件
外部事件存在于限界上下文间,被多个上下文共享。
一般情况下,外部事件,只作为数据载体存在。常常采用平面结构,并公开所有属性。
@Data
public class SubmittedEvent {
private Owner owner;
private Target target;
}
SubmittedEvent 为扁平化结构,主要是对数据的封装。
由于外部事件被多个上下文共享,版本管理就显得非常重要,以避免重大更改对其服务造成影响。
3 实现领域事件模式
领域事件是一种通用模式,它的本质是将领域概念添加到发布-订阅模式。
3.1 封装领域事件的“发布-订阅”模式
发布-订阅是比较成熟的设计模式,具有很高的通用性。因此,建议针对领域需求进行封装。
比如直接使用 geekhalo-ddd 相关模块。
定义领域事件:
@Value
public class LikeCancelledEvent extends AbstractAggregateEvent<Long, Like> {
public LikeCancelledEvent(Like source) {
super(source);
}
}
订阅领域事件:
this.domainEventBus.register(LikeCancelledEvent.class, likeCancelledEvent->{
CanceledEvent canceledEvent = new CanceledEvent();
canceledEvent.setOwner(likeCancelledEvent.getSource().getOwner());
canceledEvent.setTarget(likeCancelledEvent.getSource().getTarget());
this.redisBasedQueue.pushLikeEvent(canceledEvent);
});
异步执行领域事件:
DomainEventExecutor eventExecutor =
new ExecutorBasedDomainEventExecutor("LikeEventHandler", 1, 100);
this.domainEventBus.register(LikeCancelledEvent.class,
eventExecutor,
likeCancelledEvent->{
CanceledEvent canceledEvent = new CanceledEvent();
canceledEvent.setOwner(likeCancelledEvent.getSource().getOwner());
canceledEvent.setTarget(likeCancelledEvent.getSource().getTarget());
this.redisBasedQueue.pushLikeEvent(canceledEvent);
});
3.2 内存总线处理内部事件,消息队列处理外部事件
内存总线简单高效,同时支持同步、异步两个处理方案,比较适合处理繁杂的内部事件;消息队列虽然复杂,但擅长解决服务间通信问题,适合处理外部事件。
3.3 使用实体缓存领域事件
理论上,只有在业务成功完成后,才应该对外发布事件。因此,将领域事件缓存在实体中,并在完成业务操作后将其进行发布,是一种较好的解决方案。
相比,使用 ThreadLocal 管理订阅器,并在事件 publish 时进行订阅回调,事件缓存方案有明显的优势。
3.4 使用 IOC 容器的事件发布功能
IOC 容器为我们提供了很多使用功能,其中也包括发布-订阅功能,如 Spring。
通常情况下,领域模型不应该直接依赖于 Spring 容器。因此,在领域中我们仍然使用内存总线,为其添加一个订阅者,将内存总线中的事件转发到 Spring 容器中。

class SpringEventDispatcher implements ApplicationEventPublisherAware {
@Autowired
private DomainEventBus domainEventBus;
private ApplicationEventPublisher eventPublisher;
@Override
public void setApplicationEventPublisher(ApplicationEventPublisher applicationEventPublisher) {
this.eventPublisher = applicationEventPublisher;
}
@PostConstruct
public void addListener(){
this.domainEventBus.register(event->true, event -> {this.eventPublisher.publishEvent(event);});
}
}
此时,我们就可以直接使用 Spring 的 EventListener 机制对领域事件进行处理。
@Component
public class RedisBasedQueueExporter {
@Autowired
private RedisBasedQueue redisBasedQueue;
@EventListener
public void handle(LikeSubmittedEvent likeSubmittedEvent){
SubmittedEvent submittedEvent = new SubmittedEvent();
submittedEvent.setOwner(likeSubmittedEvent.getSource().getOwner());
submittedEvent.setTarget(likeSubmittedEvent.getSource().getTarget());
this.redisBasedQueue.pushLikeEvent(submittedEvent);
}
@EventListener
public void handle(LikeCancelledEvent likeCancelledEvent){
CanceledEvent canceledEvent = new CanceledEvent();
canceledEvent.setOwner(likeCancelledEvent.getSource().getOwner());
canceledEvent.setTarget(likeCancelledEvent.getSource().getTarget());
this.redisBasedQueue.pushLikeEvent(canceledEvent);
}
}
4 小结
- 领域事件是发生在问题域中的事实,它是通用语言的一部分。
- 领域事件优先使用发布-订阅模式,会发布事件并且触发相应的事件处理器。
- 限界上下文内,优先使用内部事件和内存总线;限界上下文间,优先使用外部事件和消息队列。
- 领域事件使异步操作变得简单。
- 领域事件为聚合间提供了最终一致性。
- 领域事件可以将大的批量操作简化为许多小的业务操作。
- 领域事件可以完成强大的事件存储。
- 领域事件可以完成限界上下文间的集成。
- 领域事件是更复杂架构(CQRS)的一种支持。