概要
前面一节,通过简单配置即可实现SpringSecurity表单认证功能,而今天这一节将通过阅读源码的形式来学习SpringSecurity是如何实现这些功能, 前方高能预警,本篇分析源码篇幅较长。
过滤器链
前面我说过SpringSecurity是基于过滤器链的形式,那么我解析将会介绍一下具体有哪些过滤器。
| Filter Class | 介绍 |
|---|---|
| SecurityContextPersistenceFilter | 判断当前用户是否登录 |
| CrsfFilter | 用于防止csrf攻击 |
| LogoutFilter | 处理注销请求 |
| UsernamePasswordAuthenticationFilter | 处理表单登录的请求(也是我们今天的主角) |
| BasicAuthenticationFilter | 处理http basic认证的请求 |
由于过滤器链中的过滤器实在太多,我没有一一列举,调了几个比较重要的介绍一下。
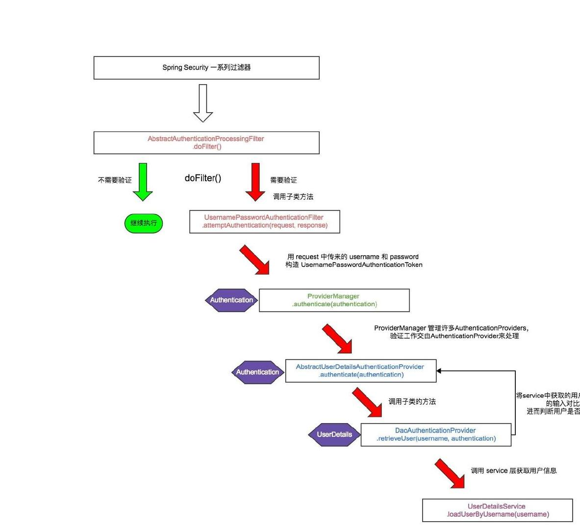
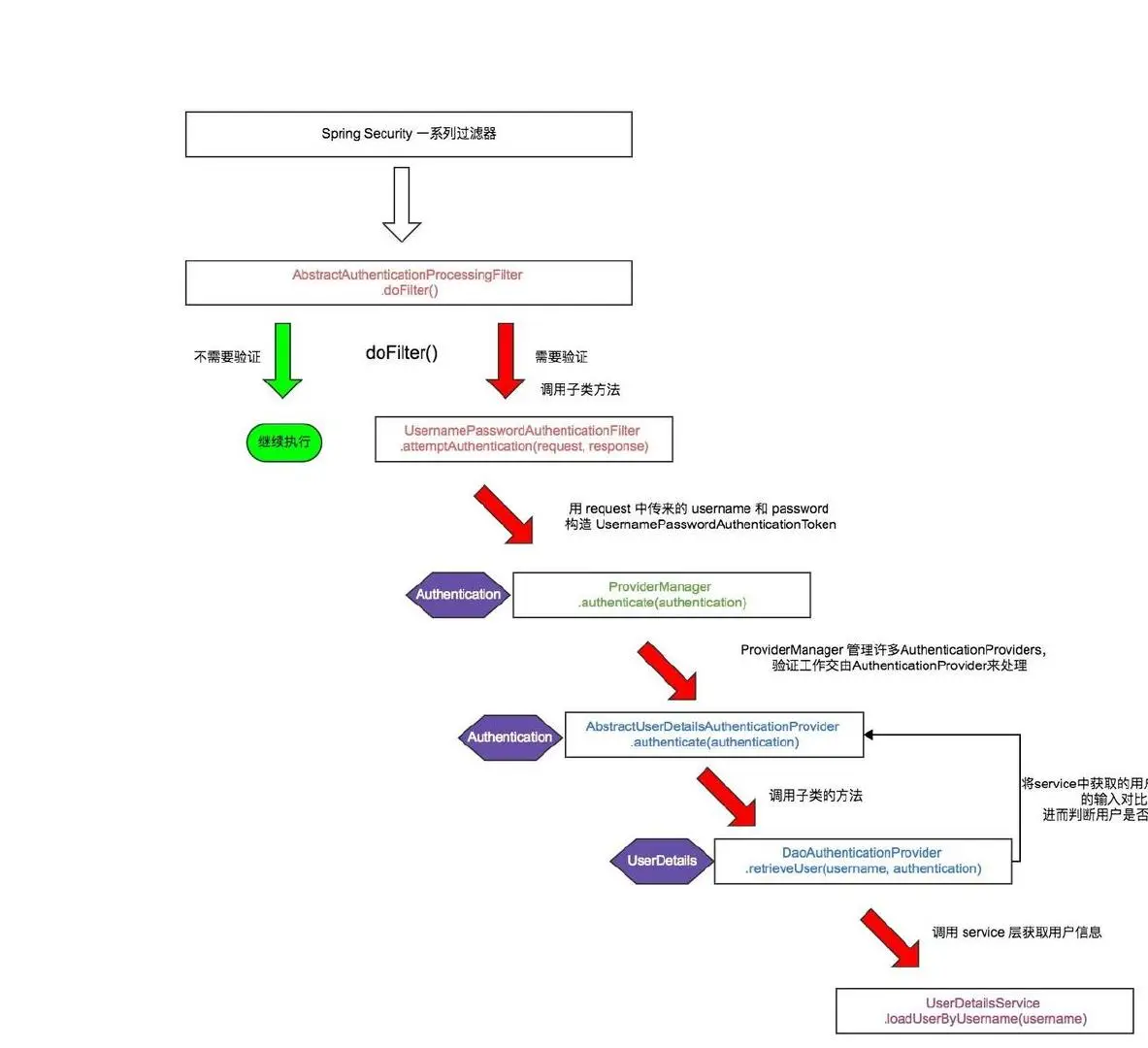
通过上面我们知道SpringSecurity对于表单登录的认证请求是交给了UsernamePasswordAuthenticationFilter处理的,那么具体的认证流程如下:

从上图可知,UsernamePasswordAuthenticationFilter继承于抽象类AbstractAuthenticationProcessingFilter。
具体认证是:
- 进入doFilter方法,判断是否要认证,如果需要认证则进入attemptAuthentication方法,如果不需要直接结束
- attemptAuthentication方法中根据username跟password构造一个UsernamePasswordAuthenticationToken对象(此时的token是未认证的),并且将它交给ProviderManger来完成认证。
- ProviderManger中维护这一个AuthenticationProvider对象列表,通过遍历判断并且最后选择DaoAuthenticationProvider对象来完成最后的认证。
- DaoAuthenticationProvider根据ProviderManger传来的token取出username,并且调用我们写的UserDetailsService的loadUserByUsername方法从数据库中读取用户信息,然后对比用户密码,如果认证通过,则返回用户信息也是就是UserDetails对象,在重新构造UsernamePasswordAuthenticationToken(此时的token是 已经认证通过了的)。
接下来我们将通过源码来分析具体的整个认证流程。
AbstractAuthenticationProcessingFilter
AbstractAuthenticationProcessingFilter 是一个抽象类。所有的认证认证请求的过滤器都会继承于它,它主要将一些公共的功能实现,而具体的验证逻辑交给子类实现,有点类似于父类设置好认证流程,子类负责具体的认证逻辑,这样跟设计模式的模板方法模式有点相似。
现在我们分析一下 它里面比较重要的方法
1、doFilter
public void doFilter(ServletRequest req, ServletResponse res, FilterChain chain)
throws IOException, ServletException {
// 省略不相干代码。。。
// 1、判断当前请求是否要认证
if (!requiresAuthentication(request, response)) {
// 不需要直接走下一个过滤器
chain.doFilter(request, response);
return;
}
try {
// 2、开始请求认证,attemptAuthentication具体实现给子类,如果认证成功返回一个认证通过的Authenticaion对象
authResult = attemptAuthentication(request, response);
if (authResult == null) {
return;
}
// 3、登录成功 将认证成功的用户信息放入session SessionAuthenticationStrategy接口,用于扩展
sessionStrategy.onAuthentication(authResult, request, response);
}
catch (InternalAuthenticationServiceException failed) {
//2.1、发生异常,登录失败,进入登录失败handler回调
unsuccessfulAuthentication(request, response, failed);
return;
}
catch (AuthenticationException failed) {
//2.1、发生异常,登录失败,进入登录失败处理器
unsuccessfulAuthentication(request, response, failed);
return;
}
// 3.1、登录成功,进入登录成功处理器。
successfulAuthentication(request, response, chain, authResult);
}
2、successfulAuthentication
登录成功处理器
protected void successfulAuthentication(HttpServletRequest request,
HttpServletResponse response, FilterChain chain, Authentication authResult)
throws IOException, ServletException {
//1、登录成功 将认证成功的Authentication对象存入SecurityContextHolder中
// SecurityContextHolder本质是一个ThreadLocal
SecurityContextHolder.getContext().setAuthentication(authResult);
//2、如果开启了记住我功能,将调用rememberMeServices的loginSuccess 将生成一个token
// 将token放入cookie中这样 下次就不用登录就可以认证。具体关于记住我rememberMeServices的相关分析我 们下面几篇文章会深入分析的。
rememberMeServices.loginSuccess(request, response, authResult);
// Fire event
//3、发布一个登录事件。
if (this.eventPublisher != null) {
eventPublisher.publishEvent(new InteractiveAuthenticationSuccessEvent(
authResult, this.getClass()));
}
//4、调用我们自己定义的登录成功处理器,这样也是我们扩展得知登录成功的一个扩展点。
successHandler.onAuthenticationSuccess(request, response, authResult);
}
3、unsuccessfulAuthentication
登录失败处理器
protected void unsuccessfulAuthentication(HttpServletRequest request,
HttpServletResponse response, AuthenticationException failed)
throws IOException, ServletException {
//1、登录失败,将SecurityContextHolder中的信息清空
SecurityContextHolder.clearContext();
//2、关于记住我功能的登录失败处理
rememberMeServices.loginFail(request, response);
//3、调用我们自己定义的登录失败处理器,这里可以扩展记录登录失败的日志。
failureHandler.onAuthenticationFailure(request, response, failed);
}
关于AbstractAuthenticationProcessingFilter主要分析就到这。我们可以从源码中知道,当请求进入该过滤器中具体的流程是
- 判断该请求是否要被认证
- 调用
attemptAuthentication方法开始认证,由于是抽象方法具体认证逻辑给子类 - 如果登录成功,则将认证结果
Authentication对象根据session策略写入session中,将认证结果写入到SecurityContextHolder,如果开启了记住我功能,则根据记住我功能,生成token并且写入cookie中,最后调用一个successHandler对象的方法,这个对象可以是我们配置注入的,用于处理我们的自定义登录成功的一些逻辑(比如记录登录成功日志等等)。 - 如果登录失败,则清空
SecurityContextHolder中的信息,并且调用我们自己注入的failureHandler对象,处理我们自己的登录失败逻辑。
UsernamePasswordAuthenticationFilter
从上面分析我们可以知道,UsernamePasswordAuthenticationFilter是继承于AbstractAuthenticationProcessingFilter,并且实现它的attemptAuthentication方法,来实现认证具体的逻辑实现。接下来,我们通过阅读UsernamePasswordAuthenticationFilter的源码来解读,它是如何完成认证的。 由于这里会涉及UsernamePasswordAuthenticationToken对象构造,所以我们先看看UsernamePasswordAuthenticationToken的源码
1、UsernamePasswordAuthenticationToken
// 继承至AbstractAuthenticationToken
// AbstractAuthenticationToken主要定义一下在SpringSecurity中toke需要存在一些必须信息
// 例如权限集合 Collection<GrantedAuthority> authorities; 是否认证通过boolean authenticated = false;认证通过的用户信息Object details;
public class UsernamePasswordAuthenticationToken extends AbstractAuthenticationToken {
// 未登录情况下 存的是用户名 登录成功情况下存的是UserDetails对象
private final Object principal;
// 密码
private Object credentials;
/**
* 构造函数,用户没有登录的情况下,此时的authenticated是false,代表尚未认证
*/
public UsernamePasswordAuthenticationToken(Object principal, Object credentials) {
super(null);
this.principal = principal;
this.credentials = credentials;
setAuthenticated(false);
}
/**
* 构造函数,用户登录成功的情况下,多了一个参数 是用户的权限集合,此时的authenticated是true,代表认证成功
*/
public UsernamePasswordAuthenticationToken(Object principal, Object credentials,
Collection<? extends GrantedAuthority> authorities) {
super(authorities);
this.principal = principal;
this.credentials = credentials;
super.setAuthenticated(true); // must use super, as we override
}
}
接下来我们就可以分析attemptAuthentication方法了。
2、attemptAuthentication
public Authentication attemptAuthentication(HttpServletRequest request,
HttpServletResponse response) throws AuthenticationException {
// 1、判断是不是post请求,如果不是则抛出AuthenticationServiceException异常,注意这里抛出的异常都在AbstractAuthenticationProcessingFilter#doFilter方法中捕获,捕获之后会进入登录失败的逻辑。
if (postOnly && !request.getMethod().equals("POST")) {
throw new AuthenticationServiceException(
"Authentication method not supported: " + request.getMethod());
}
// 2、从request中拿用户名跟密码
String username = obtainUsername(request);
String password = obtainPassword(request);
// 3、非空处理,防止NPE异常
if (username == null) {
username = "";
}
if (password == null) {
password = "";
}
// 4、除去空格
username = username.trim();
// 5、根据username跟password构造出一个UsernamePasswordAuthenticationToken对象 从上文分析可知道,此时的token是未认证的。
UsernamePasswordAuthenticationToken authRequest = new UsernamePasswordAuthenticationToken(
username, password);
// 6、配置一下其他信息 ip 等等
setDetails(request, authRequest);
// 7、调用ProviderManger的authenticate的方法进行具体认证逻辑
return this.getAuthenticationManager().authenticate(authRequest);
}
ProviderManager
维护一个AuthenticationProvider列表,进行认证逻辑验证
1、authenticate
public Authentication authenticate(Authentication authentication)
throws AuthenticationException {
// 1、拿到token的类型。
Class<? extends Authentication> toTest = authentication.getClass();
AuthenticationException lastException = null;
Authentication result = null;
// 2、遍历AuthenticationProvider列表
for (AuthenticationProvider provider : getProviders()) {
// 3、AuthenticationProvider不支持当前token类型,则直接跳过
if (!provider.supports(toTest)) {
continue;
}
try {
// 4、如果Provider支持当前token,则交给Provider完成认证。
result = provider.authenticate(authentication);
}
catch (AccountStatusException e) {
throw e;
}
catch (InternalAuthenticationServiceException e) {
throw e;
}
catch (AuthenticationException e) {
lastException = e;
}
}
// 5、登录成功 返回登录成功的token
if (result != null) {
eventPublisher.publishAuthenticationSuccess(result);
return result;
}
}
AbstractUserDetailsAuthenticationProvider
1、authenticate
AbstractUserDetailsAuthenticationProvider实现了AuthenticationProvider接口,并且实现了部分方法,DaoAuthenticationProvider继承于AbstractUserDetailsAuthenticationProvider类,所以我们先来看看AbstractUserDetailsAuthenticationProvider的实现。
public abstract class AbstractUserDetailsAuthenticationProvider implements
AuthenticationProvider, InitializingBean, MessageSourceAware {
// 国际化处理
protected MessageSourceAccessor messages = SpringSecurityMessageSource.getAccessor();
/**
* 对token一些检查,具体检查逻辑交给子类实现,抽象方法
*/
protected abstract void additionalAuthenticationChecks(UserDetails userDetails,
UsernamePasswordAuthenticationToken authentication)
throws AuthenticationException;
/**
* 认证逻辑的实现,调用抽象方法retrieveUser根据username获取UserDetails对象
*/
public Authentication authenticate(Authentication authentication)
throws AuthenticationException {
// 1、获取usernmae
String username = (authentication.getPrincipal() == null) ? "NONE_PROVIDED"
: authentication.getName();
// 2、尝试去缓存中获取UserDetails对象
UserDetails user = this.userCache.getUserFromCache(username);
// 3、如果为空,则代表当前对象没有缓存。
if (user == null) {
cacheWasUsed = false;
try {
//4、调用retrieveUser去获取UserDetail对象,为什么这个方法是抽象方法大家很容易知道,如果UserDetail信息存在关系数据库 则可以重写该方法并且去关系数据库获取用户信息,如果UserDetail信息存在其他地方,可以重写该方法用其他的方法去获取用户信息,这样丝毫不影响整个认证流程,方便扩展。
user = retrieveUser(username,
(UsernamePasswordAuthenticationToken) authentication);
}
catch (UsernameNotFoundException notFound) {
// 捕获异常 日志处理 并且往上抛出,登录失败。
if (hideUserNotFoundExceptions) {
throw new BadCredentialsException(messages.getMessage(
"AbstractUserDetailsAuthenticationProvider.badCredentials",
"Bad credentials"));
}
else {
throw notFound;
}
}
}
try {
// 5、前置检查 判断当前用户是否锁定,禁用等等
preAuthenticationChecks.check(user);
// 6、其他的检查,在DaoAuthenticationProvider是检查密码是否一致
additionalAuthenticationChecks(user,
(UsernamePasswordAuthenticationToken) authentication);
}
catch (AuthenticationException exception) {
}
// 7、后置检查,判断密码是否过期
postAuthenticationChecks.check(user);
// 8、登录成功通过UserDetail对象重新构造一个认证通过的Token对象
return createSuccessAuthentication(principalToReturn, authentication, user);
}
protected Authentication createSuccessAuthentication(Object principal,
Authentication authentication, UserDetails user) {
// 调用第二个构造方法,构造一个认证通过的Token对象
UsernamePasswordAuthenticationToken result = new UsernamePasswordAuthenticationToken(
principal, authentication.getCredentials(),
authoritiesMapper.mapAuthorities(user.getAuthorities()));
result.setDetails(authentication.getDetails());
return result;
}
}
接下来我们具体看看retrieveUser的实现,没看源码大家应该也可以知道,retrieveUser方法应该是调用UserDetailsService去数据库查询是否有该用户,以及用户的密码是否一致。
DaoAuthenticationProvider
DaoAuthenticationProvider 主要是通过UserDetailService来获取UserDetail对象。
1、retrieveUser
protected final UserDetails retrieveUser(String username,
UsernamePasswordAuthenticationToken authentication)
throws AuthenticationException {
try {
// 1、调用UserDetailsService接口的loadUserByUsername方法获取UserDeail对象
UserDetails loadedUser = this.getUserDetailsService().loadUserByUsername(username);
// 2、如果loadedUser为null 代表当前用户不存在,抛出异常 登录失败。
if (loadedUser == null) {
throw new InternalAuthenticationServiceException(
"UserDetailsService returned null, which is an interface contract violation");
}
// 3、返回查询的结果
return loadedUser;
}
}
2、additionalAuthenticationChecks
protected void additionalAuthenticationChecks(UserDetails userDetails,
UsernamePasswordAuthenticationToken authentication)
throws AuthenticationException {
// 1、如果密码为空,则抛出异常、
if (authentication.getCredentials() == null) {
throw new BadCredentialsException(messages.getMessage(
"AbstractUserDetailsAuthenticationProvider.badCredentials",
"Bad credentials"));
}
// 2、获取用户输入的密码
String presentedPassword = authentication.getCredentials().toString();
// 3、调用passwordEncoder的matche方法 判断密码是否一致
if (!passwordEncoder.matches(presentedPassword, userDetails.getPassword())) {
logger.debug("Authentication failed: password does not match stored value");
// 4、如果不一致 则抛出异常。
throw new BadCredentialsException(messages.getMessage(
"AbstractUserDetailsAuthenticationProvider.badCredentials",
"Bad credentials"));
}
}
总结
至此,整认证流程已经分析完毕,大家如果有什么不懂可以关注我的公众号一起讨论。
学习是一个漫长的过程,学习源码可能会很困难但是只要努力一定就会有获取,大家一致共勉。
