前言
相信大家在学习Flutter的开始阶段都看过Flutter的架构图,如下

我们知道Flutter的应用层代码由Dart编写,Framework层提供了一系列Widget和其它API,那么这些Dart编写的代码是如何在特定平台上执行的呢,这就要从Flutter的启动过程说起了,了解了Flutter的启动过程,这个问题便迎刃而解。
我们通过架构图可以看出Embedder是由特定的平台实现,它其实就是将Flutter移植到各平台的中间层代码。Embedder层是Flutter启动的关键,其在应用启动后,由平台原生模块通过调用该层的API执行一系列操作,比如渲染层体系的设置、相关线程的创建等,最主要的是通过Embedder层初始化Flutter Engine,Engine中会创建DartVM、各种服务协议的初始化、Platform Channels的初始化等等,而后就会在DartVM中执行dart编写的入口方法main方法。至此,Flutter模块就启动成功了。
flutter启动分析
安卓平台代码分析
安卓平台对应的Embedder层代码在engine源码的 /flutter/shell/platform/android/ 目录下。
我们来根据flutter create my_app命令创建的Flutter项目demo来分析。
flutter文件资源准备和库加载
首先,my_app应用启动会先执行FlutterApplication,我们来看下该类中的生命周期方法onCreate方法的实现
- /flutter/shell/platform/android/io/flutter/app/FlutterApplication.java
@Override
@CallSuper
public void onCreate() {
super.onCreate();
FlutterMain.startInitialization(this);
}
FlutterMain类即是Embedder层的代码,该类的startInitialization方法实现如下
- /flutter/shell/platform/android/io/flutter/view/FlutterMain.java
public static void startInitialization(Context applicationContext) {
startInitialization(applicationContext, new Settings());
}
public static void startInitialization(Context applicationContext, Settings settings) {
if (Looper.myLooper() != Looper.getMainLooper()) {
throw new IllegalStateException("startInitialization must be called on the main thread");
}
// Do not run startInitialization more than once.
if (sSettings != null) {
return;
}
sSettings = settings;
long initStartTimestampMillis = SystemClock.uptimeMillis();
initConfig(applicationContext);
initAot(applicationContext);
initResources(applicationContext);
System.loadLibrary("flutter");
long initTimeMillis = SystemClock.uptimeMillis() - initStartTimestampMillis;
nativeRecordStartTimestamp(initTimeMillis);
}
由以上源码可知startInitialization方法需要在主线程中执行,该方法主要是初始化配置信息、初始化AOT模式下的变量(Debug下是JIT模式)、资源文件的初始化(主要是将asset目录下的flutter相关资源文件copy到私有目录下)等,最后会将以上初始化所用时间通过JNI方法传递到c++层做记录。
- /flutter/shell/platform/android/flutter_main.cc
static void RecordStartTimestamp(JNIEnv* env,
jclass jcaller,
jlong initTimeMillis) {
int64_t initTimeMicros =
static_cast<int64_t>(initTimeMillis) * static_cast<int64_t>(1000);
blink::engine_main_enter_ts = Dart_TimelineGetMicros() - initTimeMicros;
}
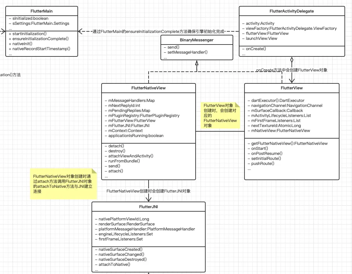
关键java类的UML类图

flutter运行时环境初始化
FlutterApplication执行完onCreate方法后会执行启动页面MainActivity的生命周期方法。我们发现MainActivity的onCreate方法中并没有通过setContentView来设置显示的视图,由于MainActivity继承了FlutterActivity并重载了父类的onCreate方法,所以我们看下FlutterActivity的onCreate方法
- /flutter/shell/platform/android/io/flutter/app/FlutterActivity.java
private final FlutterActivityDelegate delegate = new FlutterActivityDelegate(this, this);
private final FlutterActivityEvents eventDelegate = delegate;
@Override
protected void onCreate(Bundle savedInstanceState) {
super.onCreate(savedInstanceState);
eventDelegate.onCreate(savedInstanceState);
}
FlutterActivity继承自Activity,那么视图的设置我们推测应该是在FlutterActivityDelegate的onCreate方法中,我们看下它的实现
- /flutter/shell/platform/android/io/flutter/app/FlutterActivityDelegate.java
@Override
public void onCreate(Bundle savedInstanceState) {
if (Build.VERSION.SDK_INT >= Build.VERSION_CODES.LOLLIPOP) {
Window window = activity.getWindow();
window.addFlags(LayoutParams.FLAG_DRAWS_SYSTEM_BAR_BACKGROUNDS);
window.setStatusBarColor(0x40000000);
window.getDecorView().setSystemUiVisibility(PlatformPlugin.DEFAULT_SYSTEM_UI);
}
String[] args = getArgsFromIntent(activity.getIntent());
FlutterMain.ensureInitializationComplete(activity.getApplicationContext(), args);
flutterView = viewFactory.createFlutterView(activity);
if (flutterView == null) {
FlutterNativeView nativeView = viewFactory.createFlutterNativeView();
flutterView = new FlutterView(activity, null, nativeView);
flutterView.setLayoutParams(matchParent);
activity.setContentView(flutterView);
launchView = createLaunchView();
if (launchView != null) {
addLaunchView();
}
}
if (loadIntent(activity.getIntent())) {
return;
}
String appBundlePath = FlutterMain.findAppBundlePath(activity.getApplicationContext());
if (appBundlePath != null) {
runBundle(appBundlePath);
}
}
我们发现代码中有一句activity.setContentView(flutterView);即为当前MainActivity设置显示视图,那么flutterView是如何创建的呢,我们分析该语句之前的代码。
- 首先根据当前系统版本来设置沉浸式状态栏;
- 获取打开Activity时通过intent传入的参数信息;
- 执行FlutterMain的ensureInitializationComplete方法;
- 创建FlutterNativeView;
- 根据FlutterNativeView创建FlutterView;
- 将FlutterView设置为activity的内容视图;
- 通过FlutterMain查找appBundle所在路径,并执行appBundle;
我们先来分析第3步骤执行FlutterMain的ensureInitializationComplete方法,先看一下具体实现
- /flutter/shell/platform/android/io/flutter/view/FlutterMain.java
public static void ensureInitializationComplete(Context applicationContext, String[] args) {
if (Looper.myLooper() != Looper.getMainLooper()) {
throw new IllegalStateException("ensureInitializationComplete must be called on the main thread");
}
...
if (sInitialized) {
return;
}
try {
sResourceExtractor.waitForCompletion();
List<String> shellArgs = new ArrayList<>();
shellArgs.add("--icu-data-file-path=" + sIcuDataPath);
...
String appBundlePath = findAppBundlePath(applicationContext);
String appStoragePath = PathUtils.getFilesDir(applicationContext);
String engineCachesPath = PathUtils.getCacheDirectory(applicationContext);
nativeInit(applicationContext, shellArgs.toArray(new String[0]),
appBundlePath, appStoragePath, engineCachesPath);
sInitialized = true;
} catch (Exception e) {
Log.e(TAG, "Flutter initialization failed.", e);
throw new RuntimeException(e);
}
}
我们发现该方法也要求必须在主线程中执行,且只执行一次,一旦执行过会通过sInitialized变量来进行标识下次不再执行。try-catch代码块中第一句sResourceExtractor.waitForCompletion()表示要等待初始化时的资源初始化完毕后才会向下执行,否则会一直阻塞。下面会初始化一些参数配置信息、flutter打包出的appBundle路径、应用存储目录、引擎缓存目录等信息,然后会调用JNI方法在c++层初始化这些信息,JNI方法对应的c++方法如下
- /flutter/shell/platform/android/flutter_main.cc
void FlutterMain::Init(JNIEnv* env,
jclass clazz,
jobject context,
jobjectArray jargs,
jstring bundlePath,
jstring appStoragePath,
jstring engineCachesPath) {
std::vector<std::string> args;
args.push_back("flutter");
for (auto& arg : fml::jni::StringArrayToVector(env, jargs)) {
args.push_back(std::move(arg));
}
auto command_line = fml::CommandLineFromIterators(args.begin(), args.end());
auto settings = SettingsFromCommandLine(command_line);
settings.assets_path = fml::jni::JavaStringToString(env, bundlePath);
...
g_flutter_main.reset(new FlutterMain(std::move(settings)));
}
c++层会将传入的参数保存到settings对象中,然后根据settings对象创建FlutterMain对象并保存到全局静态变量g_flutter_main中,供后续flutter引擎初始化使用。
接着,会通过viewFactory创建FlutterView对象,viewFactory就是实现了ViewFactory接口的FlutterActivity对象,查看其createFlutterView方法的实现发现返回null,此时就会执行if中的代码块,同样的,会通过viewFactory创建FlutterNativeView对象,我们查看源码发现同样返回null,这两个方法在FlutterActivity中的实现如下
- /flutter/shell/platform/android/io/flutter/app/FlutterActivity.java
@Override
public FlutterView createFlutterView(Context context) {
return null;
}
@Override
public FlutterNativeView createFlutterNativeView() {
return null;
}
紧接着,会开始使用FlutterView的带参数的构造方法创建FlutterView对象,其具体实现如下
- /flutter/shell/platform/android/io/flutter/view/FlutterView.java
public FlutterView(Context context, AttributeSet attrs, FlutterNativeView nativeView) {
super(context, attrs);
Activity activity = (Activity) getContext();
if (nativeView == null) {
mNativeView = new FlutterNativeView(activity.getApplicationContext());
} else {
mNativeView = nativeView;
}
...
mNativeView.attachViewAndActivity(this, activity);
mSurfaceCallback = new SurfaceHolder.Callback() {
@Override
public void surfaceCreated(SurfaceHolder holder) {
assertAttached();
mNativeView.getFlutterJNI().onSurfaceCreated(holder.getSurface());
}
...
};
getHolder().addCallback(mSurfaceCallback);
...
// Configure the platform plugins and flutter channels.
mFlutterLocalizationChannel = new MethodChannel(this, "flutter/localization", JSONMethodCodec.INSTANCE);
...
}
这里参数nativeView上文已经得出结论为null,要先通过FlutterNativeView的构造方法创建mNativeView对象,然后通过mNativeView调用attachViewAndActivity方法将FlutterView和当前的Activity做连接。
接着创建当前FlutterView(要知道它继承自SurfaceView)的mSurfaceCallback对象并添加到当前SurfaceHolder中以监听Surface的变化(如Surface的创建、改变和销毁等),这些变化会执行对应的回调方法,然后通过FlutterJNI的相关方法传递数据给Flutter engine层。
该方法中还会创建各种必要的平台插件和platform channel(用于flutter和原生之间的各种数据传递)。
接下来我们看下FlutterNativeView的构造方法实现
- /flutter/shell/platform/android/io/flutter/view/FlutterNativeView.java
public FlutterNativeView(Context context) {
this(context, false);
}
public FlutterNativeView(Context context, boolean isBackgroundView) {
mContext = context;
mPluginRegistry = new FlutterPluginRegistry(this, context);
mFlutterJNI = new FlutterJNI();
mFlutterJNI.setRenderSurface(new RenderSurfaceImpl());
mFlutterJNI.setPlatformMessageHandler(new PlatformMessageHandlerImpl());
mFlutterJNI.addEngineLifecycleListener(new EngineLifecycleListenerImpl());
attach(this, isBackgroundView);
assertAttached();
mMessageHandlers = new HashMap<>();
}
方法中会初始化mFlutterJNI对象,该对象的作用是通过JNI方法来传递信息给c++层,以便其根据不同的指令来通知flutter engine执行对应的操作。包括创建并启动Flutter engine、当前FlutterView的Surface生命周期的通知、传递platform数据给dart层、回传dart层调用platform层方法返回的结果数据等等。
该构造方法中有一个关键方法调用就是attach方法,其实现如下
- /flutter/shell/platform/android/io/flutter/view/FlutterNativeView.java
private void attach(FlutterNativeView view, boolean isBackgroundView) {
mFlutterJNI.attachToNative(isBackgroundView);
}
通过mFlutterJNI的attachToNative方法实现java层和c++层的连接,实现如下
- /flutter/shell/platform/android/io/flutter/embedding/engine/FlutterJNI.java
@UiThread
public void attachToNative(boolean isBackgroundView) {
ensureNotAttachedToNative();
nativePlatformViewId = nativeAttach(this, isBackgroundView);
}
private native long nativeAttach(FlutterJNI flutterJNI, boolean isBackgroundView);
attachToNative方法中通过调用JNI方法nativeAttach将当前flutterJNI对象传递给c++层(后续一些dart层调用java层的方法就是通过该flutterJNI对象调用对应的方法实现的,比如上一篇分享的platform channel就使用到了),得到c++层返回的nativePlatformViewId(该值非常重要,是c++层AndroidShellHolder的对象指针值,后续会通过该值调用一系列c++层的方法执行操作)并将其保存以供后续使用。
这个阶段关键java类的UML类图

接着看下nativeAttach方法在c++中的实现,该方法非常重要,一系列Flutter engine的初始化就是在这里做的。
- /flutter/shell/platform/android/platform_view_android_jni.cc
static jlong AttachJNI(JNIEnv* env,
jclass clazz,
jobject flutterJNI,
jboolean is_background_view) {
fml::jni::JavaObjectWeakGlobalRef java_object(env, flutterJNI);
auto shell_holder = std::make_unique<AndroidShellHolder>(
FlutterMain::Get().GetSettings(), java_object, is_background_view);
if (shell_holder->IsValid()) {
return reinterpret_cast<jlong>(shell_holder.release());
} else {
return 0;
}
}
我们发现该方法中通过之前初始化的保存在g_flutter_main对象中的settings值和传入的java对象flutterJNI创建std::unique_ptr对象(该对象通过指针占有并管理AndroidShellHolder对象),该对象有效的情况下会调用release方法返回其管理对象的指针并释放对象的所有权,reinterpret_cast()方法将该AndroidShellHolder对象指针强制转化为long类型的值并返回java层保存。
接下来我们通过AndroidShellHolder构造函数的实现来分析创建对象时都做了哪些操作
- /flutter/shell/platform/android/android_shell_holder.cc
AndroidShellHolder::AndroidShellHolder(
blink::Settings settings,
fml::jni::JavaObjectWeakGlobalRef java_object,
bool is_background_view)
: settings_(std::move(settings)), java_object_(java_object) {
static size_t shell_count = 1;
auto thread_label = std::to_string(shell_count++);
...
if (is_background_view) {
thread_host_ = {thread_label, ThreadHost::Type::UI};
} else {
thread_host_ = {thread_label, ThreadHost::Type::UI | ThreadHost::Type::GPU |
ThreadHost::Type::IO};
}
...
fml::WeakPtr<PlatformViewAndroid> weak_platform_view;
Shell::CreateCallback<PlatformView> on_create_platform_view =
[is_background_view, java_object, &weak_platform_view](Shell& shell) {
...
return platform_view_android;
};
Shell::CreateCallback<Rasterizer> on_create_rasterizer = [](Shell& shell) {
return std::make_unique<Rasterizer>(shell.GetTaskRunners());
};
// The current thread will be used as the platform thread. Ensure that the
// message loop is initialized.
fml::MessageLoop::EnsureInitializedForCurrentThread();
fml::RefPtr<fml::TaskRunner> gpu_runner;
fml::RefPtr<fml::TaskRunner> ui_runner;
fml::RefPtr<fml::TaskRunner> io_runner;
fml::RefPtr<fml::TaskRunner> platform_runner =
fml::MessageLoop::GetCurrent().GetTaskRunner();
if (is_background_view) {
...
} else {
gpu_runner = thread_host_.gpu_thread->GetTaskRunner();
ui_runner = thread_host_.ui_thread->GetTaskRunner();
io_runner = thread_host_.io_thread->GetTaskRunner();
}
blink::TaskRunners task_runners(thread_label, // label
platform_runner, // platform
gpu_runner, // gpu
ui_runner, // ui
io_runner // io
);
shell_ =
Shell::Create(task_runners, // task runners
settings_, // settings
on_create_platform_view, // platform view create callback
on_create_rasterizer // rasterizer create callback
);
platform_view_ = weak_platform_view;
FML_DCHECK(platform_view_);
...
}
}
传入的参数is_background_view值为false,通过前半部分代码我们发现会新建三个线程保存到thread_host_中,分别为gpu_thread、ui_thread和io_thread,而当前的线程也即是platform层的UI主线程作为platform_thread存在,四个线程分别持有一个TaskRunner对象,对应gpu_runner、ui_runner、io_runner和platform_runner,后续会通过这些TaskRunner来将一些操作放到对应的线程中去执行,下面大致列一下各线程在Flutter engine中的主要职责。
| Platform Thread | GPU Thread | UI Thread | IO Thread |
|---|---|---|---|
| Flutter Engine的接口调用 | 执行设备GPU的指令 | 执行Dart root isolate代码 | 读取并处理图片数据 |
接下来会根据四个线程对应的TaskRunner创建task_runners对象,然后通过Shell::Create()方法创建shell_对象,看下该方法的具体实现
- /flutter/shell/common/shell.cc
std::unique_ptr<Shell> Shell::Create(
blink::TaskRunners task_runners,
blink::Settings settings,
Shell::CreateCallback<PlatformView> on_create_platform_view,
Shell::CreateCallback<Rasterizer> on_create_rasterizer) {
PerformInitializationTasks(settings);
auto vm = blink::DartVM::ForProcess(settings);
FML_CHECK(vm) << "Must be able to initialize the VM.";
return Shell::Create(std::move(task_runners), //
std::move(settings), //
vm->GetIsolateSnapshot(), //
blink::DartSnapshot::Empty(), //
std::move(on_create_platform_view), //
std::move(on_create_rasterizer) //
);
}
首先执行初始化任务(包括初始化绑定到skia的跟踪事件、skia引擎的初始化、国际化组件初始化等),接着根据settings值创建DartVM对象初始化Dart虚拟机,最后创建std::unique_ptr对象并返回。我们先看一下DartVM的创建过程
- /flutter/runtime/dart_vm.cc
fml::RefPtr<DartVM> DartVM::ForProcess(Settings settings) {
return ForProcess(settings, nullptr, nullptr, nullptr);
}
static std::once_flag gVMInitialization;
static std::mutex gVMMutex;
static fml::RefPtr<DartVM> gVM;
fml::RefPtr<DartVM> DartVM::ForProcess(
Settings settings,
fml::RefPtr<DartSnapshot> vm_snapshot,
fml::RefPtr<DartSnapshot> isolate_snapshot,
fml::RefPtr<DartSnapshot> shared_snapshot) {
std::lock_guard<std::mutex> lock(gVMMutex);
std::call_once(gVMInitialization, [settings, //
vm_snapshot, //
isolate_snapshot, //
shared_snapshot //
]() mutable {
if (!vm_snapshot) {
vm_snapshot = DartSnapshot::VMSnapshotFromSettings(settings);
}
...
if (!isolate_snapshot) {
isolate_snapshot = DartSnapshot::IsolateSnapshotFromSettings(settings);
}
...
gVM = fml::MakeRefCounted<DartVM>(settings, //
std::move(vm_snapshot), //
std::move(isolate_snapshot), //
std::move(shared_snapshot) //
);
});
return gVM;
}
此块代码表示创建DartVM对象的代码块只执行一次,即使从多个线程中被调用也是执行一次,保证DartVM只初始化一次,下面看下DartVM的构造方法实现
- /flutter/runtime/dart_vm.cc
DartVM::DartVM(const Settings& settings,
fml::RefPtr<DartSnapshot> vm_snapshot,
fml::RefPtr<DartSnapshot> isolate_snapshot,
fml::RefPtr<DartSnapshot> shared_snapshot)
: settings_(settings),
vm_snapshot_(std::move(vm_snapshot)),
isolate_snapshot_(std::move(isolate_snapshot)),
shared_snapshot_(std::move(shared_snapshot)),
weak_factory_(this) {
...
{
TRACE_EVENT0("flutter", "dart::bin::BootstrapDartIo");
dart::bin::BootstrapDartIo();
...
}
...
DartUI::InitForGlobal();
Dart_SetFileModifiedCallback(&DartFileModifiedCallback);
{
TRACE_EVENT0("flutter", "Dart_Initialize");
Dart_InitializeParams params = {};
...
params.create = reinterpret_cast<decltype(params.create)>(
DartIsolate::DartIsolateCreateCallback);
...
char* init_error = Dart_Initialize(¶ms);
...
}
...
}
第一步,通过执行dart::bin::BootstrapDartIo()方法引导启动"dart:io"事件处理程序,具体方法调用如下
- /third_party/dart/runtime/bin/dart_io_api_impl.cc
void BootstrapDartIo() {
// Bootstrap 'dart:io' event handler.
TimerUtils::InitOnce();
EventHandler::Start();
}
第二步,通过执行DartUI::InitForGlobal()方法注册dart的各种本地方法,这些方法的注册类似于java的JNI方法注册,主要用于dart层调用c++方法(上一篇文章中通过platform channel执行dart调用platform方法就使用到了Window相关的本地方法调用),相关源码如下
- /flutter/lib/ui/dart_ui.cc
void DartUI::InitForGlobal() {
if (!g_natives) {
g_natives = new tonic::DartLibraryNatives();
Canvas::RegisterNatives(g_natives);
...
FrameInfo::RegisterNatives(g_natives);
...
Window::RegisterNatives(g_natives);
// Secondary isolates do not provide UI-related APIs.
g_natives_secondary = new tonic::DartLibraryNatives();
DartRuntimeHooks::RegisterNatives(g_natives_secondary);
IsolateNameServerNatives::RegisterNatives(g_natives_secondary);
}
}
这里仅看一下Window相关的本地方法注册
- /flutter/lib/ui/window/window.cc
void Window::RegisterNatives(tonic::DartLibraryNatives* natives) {
natives->Register({
{"Window_defaultRouteName", DefaultRouteName, 1, true},
{"Window_scheduleFrame", ScheduleFrame, 1, true},
{"Window_sendPlatformMessage", _SendPlatformMessage, 4, true},
{"Window_respondToPlatformMessage", _RespondToPlatformMessage, 3, true},
{"Window_render", Render, 2, true},
{"Window_updateSemantics", UpdateSemantics, 2, true},
{"Window_setIsolateDebugName", SetIsolateDebugName, 2, true},
});
}
第三步,通过执行Dart_Initialize(¶ms)方法来初始化Dart运行时环境,具体实现如下,紧贴出部分代码,其它代码请自行查看源码。
- /third_party/dart/runtime/vm/dart_api_impl.cc
DART_EXPORT char* Dart_Initialize(Dart_InitializeParams* params) {
...
return Dart::Init(params->vm_snapshot_data, params->vm_snapshot_instructions,
params->create, params->shutdown, params->cleanup,
params->thread_exit, params->file_open, params->file_read,
params->file_write, params->file_close,
params->entropy_source, params->get_service_assets,
params->start_kernel_isolate);
}
具体的初始化工作会由Dart::Init()方法实现
- /third_party/dart/runtime/vm/dart.cc
char* Dart::Init(const uint8_t* vm_isolate_snapshot,
const uint8_t* instructions_snapshot,
Dart_IsolateCreateCallback create,
Dart_IsolateShutdownCallback shutdown,
Dart_IsolateCleanupCallback cleanup,
Dart_ThreadExitCallback thread_exit,
Dart_FileOpenCallback file_open,
Dart_FileReadCallback file_read,
Dart_FileWriteCallback file_write,
Dart_FileCloseCallback file_close,
Dart_EntropySource entropy_source,
Dart_GetVMServiceAssetsArchive get_service_assets,
bool start_kernel_isolate) {
...
FrameLayout::Init();
...
OS::Init();
...
OSThread::Init();
...
Isolate::InitVM();
...
Api::Init();
...
#if defined(USING_SIMULATOR)
Simulator::Init();
#endif
...
thread_pool_ = new ThreadPool();
{
...
vm_isolate_ = Isolate::InitIsolate("vm-isolate", api_flags, is_vm_isolate);
...
Object::Init(vm_isolate_);
...
}
Api::InitHandles();
Thread::ExitIsolate(); // Unregister the VM isolate from this thread.
...
#ifndef DART_PRECOMPILED_RUNTIME
if (start_kernel_isolate) {
KernelIsolate::Run();
}
#endif // DART_PRECOMPILED_RUNTIME
return NULL;
}
至此,DartVM的初始化就完成了,最后DartVM对象会返回给Shell,Shell通过如下方法创建Shell对象
- /flutter/shell/common/shell.cc
std::unique_ptr<Shell> Shell::Create(
blink::TaskRunners task_runners,
blink::Settings settings,
fml::RefPtr<blink::DartSnapshot> isolate_snapshot,
fml::RefPtr<blink::DartSnapshot> shared_snapshot,
Shell::CreateCallback<PlatformView> on_create_platform_view,
Shell::CreateCallback<Rasterizer> on_create_rasterizer) {
...
fml::AutoResetWaitableEvent latch;
std::unique_ptr<Shell> shell;
fml::TaskRunner::RunNowOrPostTask(
task_runners.GetPlatformTaskRunner(),
[&latch, //
&shell, //
task_runners = std::move(task_runners), //
settings, //
isolate_snapshot = std::move(isolate_snapshot), //
shared_snapshot = std::move(shared_snapshot), //
on_create_platform_view, //
on_create_rasterizer //
]() {
shell = CreateShellOnPlatformThread(std::move(task_runners), //
settings, //
std::move(isolate_snapshot), //
std::move(shared_snapshot), //
on_create_platform_view, //
on_create_rasterizer //
);
latch.Signal();
});
latch.Wait();
return shell;
}
最终会通过Shell中的CreateShellOnPlatformThread方法在Platform Thread中创建Shell对象,由于该方法中代码比较多,我们分块来进行分析,首先看一下Shell对象的创建
- /flutter/shell/common/shell.cc
auto shell = std::unique_ptr<Shell>(new Shell(task_runners, settings));
通过构造方法创建shell对象,紧接着开始执行四个关键的代码块
- /flutter/shell/common/shell.cc
// Create the platform view on the platform thread (this thread).
auto platform_view = on_create_platform_view(*shell.get());
if (!platform_view || !platform_view->GetWeakPtr()) {
return nullptr;
}
- /flutter/shell/platform/android/android_shell_holder.cc
fml::WeakPtr<PlatformViewAndroid> weak_platform_view;
Shell::CreateCallback<PlatformView> on_create_platform_view =
[is_background_view, java_object, &weak_platform_view](Shell& shell) {
std::unique_ptr<PlatformViewAndroid> platform_view_android;
if (is_background_view) {
...
} else {
platform_view_android = std::make_unique<PlatformViewAndroid>(
shell, // delegate
shell.GetTaskRunners(), // task runners
java_object, // java object handle for JNI interop
shell.GetSettings()
.enable_software_rendering // use software rendering
);
}
weak_platform_view = platform_view_android->GetWeakPtr();
return platform_view_android;
};
关键代码块一:在platform thread中根据传入的on_create_platform_view函数创建PlatformViewAndroid对象并交由platform_view管理,如上该函数在AndroidShellHolder的构造函数中声明。
- /flutter/shell/common/shell.cc
// Create the IO manager on the IO thread.
fml::AutoResetWaitableEvent io_latch;
std::unique_ptr<IOManager> io_manager;
auto io_task_runner = shell->GetTaskRunners().GetIOTaskRunner();
fml::TaskRunner::RunNowOrPostTask(
io_task_runner,
[&io_latch, //
&io_manager, //
&platform_view, //
io_task_runner //
]() {
io_manager = std::make_unique<IOManager>(
platform_view->CreateResourceContext(), io_task_runner);
io_latch.Signal();
});
io_latch.Wait();
关键代码块二:在IO thread中创建IOManager对象,并交由io_manager管理。
- /flutter/shell/common/shell.cc
// Create the rasterizer on the GPU thread.
fml::AutoResetWaitableEvent gpu_latch;
std::unique_ptr<Rasterizer> rasterizer;
fml::WeakPtr<blink::SnapshotDelegate> snapshot_delegate;
fml::TaskRunner::RunNowOrPostTask(
task_runners.GetGPUTaskRunner(), [&gpu_latch, //
&rasterizer, //
on_create_rasterizer, //
shell = shell.get(), //
&snapshot_delegate //
]() {
if (auto new_rasterizer = on_create_rasterizer(*shell)) {
rasterizer = std::move(new_rasterizer);
snapshot_delegate = rasterizer->GetSnapshotDelegate();
}
gpu_latch.Signal();
});
gpu_latch.Wait();
- /flutter/shell/platform/android/android_shell_holder.cc
Shell::CreateCallback<Rasterizer> on_create_rasterizer = [](Shell& shell) {
return std::make_unique<Rasterizer>(shell.GetTaskRunners());
};
关键代码块三:在GPU thread中根据传入的on_create_rasterizer函数创建Rasterizer对象并交由rasterizer管理,如上该函数也在AndroidShellHolder的构造函数中声明。
- /flutter/shell/common/shell.cc
// Create the engine on the UI thread.
fml::AutoResetWaitableEvent ui_latch;
std::unique_ptr<Engine> engine;
fml::TaskRunner::RunNowOrPostTask(
shell->GetTaskRunners().GetUITaskRunner(),
fml::MakeCopyable([&ui_latch, //
&engine, //
shell = shell.get(), //
isolate_snapshot = std::move(isolate_snapshot), //
shared_snapshot = std::move(shared_snapshot), //
vsync_waiter = std::move(vsync_waiter), //
snapshot_delegate = std::move(snapshot_delegate), //
io_manager = io_manager->GetWeakPtr() //
]() mutable {
const auto& task_runners = shell->GetTaskRunners();
// The animator is owned by the UI thread but it gets its vsync pulses
// from the platform.
auto animator = std::make_unique<Animator>(*shell, task_runners,
std::move(vsync_waiter));
engine = std::make_unique<Engine>(*shell, //
shell->GetDartVM(), //
std::move(isolate_snapshot), //
std::move(shared_snapshot), //
task_runners, //
shell->GetSettings(), //
std::move(animator), //
std::move(snapshot_delegate), //
std::move(io_manager) //
);
ui_latch.Signal();
}));
ui_latch.Wait();
关键代码块四:在UI thread中创建Engine对象,并交由engine管理。
最后会通过shell的Setup方法调用将platform_view、io_manager、rasterizer和engine四个unique_ptr保存到Shell对象中交由Shell对象管理
- /flutter/shell/common/shell.cc
if (!shell->Setup(std::move(platform_view), //
std::move(engine), //
std::move(rasterizer), //
std::move(io_manager)) //
) {
return nullptr;
}
Shell对象通过Shell::Create()创建完成后返回给AndroidShellHolder持有。至此,Embedder层就通过Shell对象与engine层建立了连接,后续的一切操作都可以通过Shell对象来进行。而创建好的AndroidShellHolder对象指针值又返回给了java层,最终java层便可以使用该指针值通过JNI方法调用拿到Embedder层的AndroidShellHolder对象,进而通过Shell对象向engine层发送一系列操作指令。
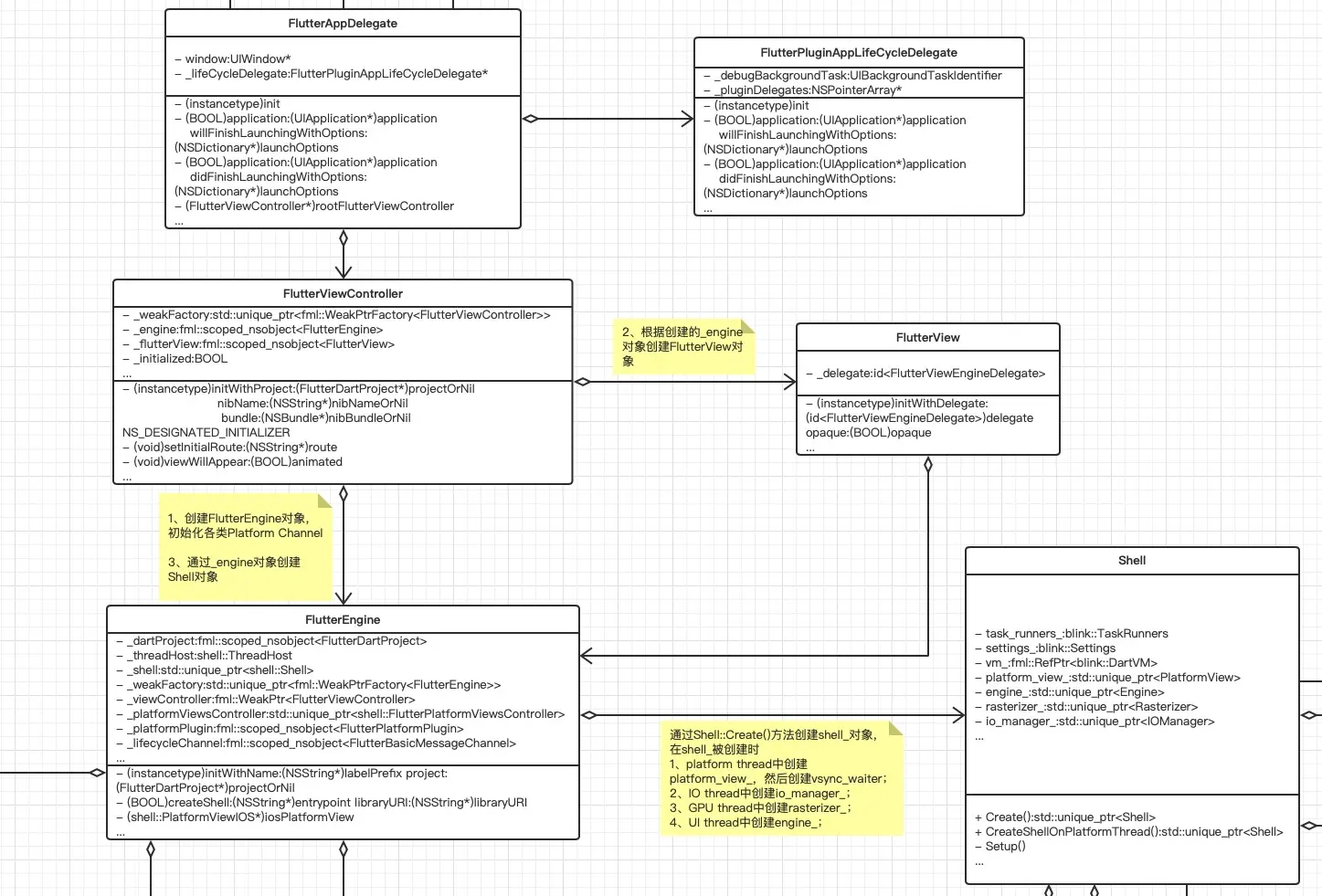
这个阶段关键c++类的UML类图

flutter中dart层代码执行
以上流程已经为dart层代码执行创建好了运行时环境,那么接下来就应该加载dart层相关的代码执行了,这样我们就可以看到dart编写的widget显示在MainActivity界面上了。
我们回到上面分析的FlutterActivityDelegate的onCreate()方法中,当FlutterView和FlutterNativeView创建成功后,会通过activity.setContentView(flutterView);将FlutterView作为activity的内容视图,而flutter层的UI就是被渲染到FlutterView上的,所以当前MainActivity展示出来的就是我们的flutter UI界面。
当然,代码走到此时,dart层代码还没有运行,所以界面上还是显示空白,我们看onCreate()代码块的最后部分,找到appBundle然后通过runBundle方法开始执行,runBundle方法如下
- /flutter/shell/platform/android/io/flutter/app/FlutterActivityDelegate.java
private void runBundle(String appBundlePath) {
if (!flutterView.getFlutterNativeView().isApplicationRunning()) {
FlutterRunArguments args = new FlutterRunArguments();
ArrayList<String> bundlePaths = new ArrayList<>();
ResourceUpdater resourceUpdater = FlutterMain.getResourceUpdater();
if (resourceUpdater != null) {
File patchFile = resourceUpdater.getInstalledPatch();
JSONObject manifest = resourceUpdater.readManifest(patchFile);
if (resourceUpdater.validateManifest(manifest)) {
bundlePaths.add(patchFile.getPath());
}
}
bundlePaths.add(appBundlePath);
args.bundlePaths = bundlePaths.toArray(new String[0]);
args.entrypoint = "main";
flutterView.runFromBundle(args);
}
}
第一次启动flutter页面isApplicationRunning()为false,执行if语句后的代码块,先检查是否有更新的flutter相关资源(用于动态更新,2019年flutter团队的一个目标之一,这里是先预埋了代码,应该还没有起作用),没有更新的bundle包,则设置对应的运行参数,然后使用flutterView.runFromBundle()方法开始执行。
- /flutter/shell/platform/android/io/flutter/view/FlutterView.java
public void runFromBundle(FlutterRunArguments args) {
assertAttached();
preRun();
mNativeView.runFromBundle(args);
postRun();
}
调用FlutterNativeView的runFromBundle方法执行
- /flutter/shell/platform/android/io/flutter/view/FlutterNativeView.java
public void runFromBundle(FlutterRunArguments args) {
boolean hasBundlePaths = args.bundlePaths != null && args.bundlePaths.length != 0;
...
if (hasBundlePaths) {
runFromBundleInternal(args.bundlePaths, args.entrypoint, args.libraryPath);
} else {
...
}
}
private void runFromBundleInternal(String[] bundlePaths, String entrypoint,
String libraryPath) {
...
mFlutterJNI.runBundleAndSnapshotFromLibrary(
bundlePaths,
entrypoint,
libraryPath,
mContext.getResources().getAssets()
);
applicationIsRunning = true;
}
最终是通过FlutterJNI的方法来调用JNI方法执行
- /flutter/shell/platform/android/io/flutter/embedding/engine/FlutterJNI.java
@UiThread
public void runBundleAndSnapshotFromLibrary(
@NonNull String[] prioritizedBundlePaths,
@Nullable String entrypointFunctionName,
@Nullable String pathToEntrypointFunction,
@NonNull AssetManager assetManager
) {
ensureAttachedToNative();
nativeRunBundleAndSnapshotFromLibrary(
nativePlatformViewId,
prioritizedBundlePaths,
entrypointFunctionName,
pathToEntrypointFunction,
assetManager
);
}
private native void nativeRunBundleAndSnapshotFromLibrary(
long nativePlatformViewId,
@NonNull String[] prioritizedBundlePaths,
@Nullable String entrypointFunctionName,
@Nullable String pathToEntrypointFunction,
@NonNull AssetManager manager
);
到这里,我们发现会调用JNI方法传入nativePlatformViewId参数,这个就是我们前面提到的AndroidShellHolder对象的指针值,此时的prioritizedBundlePaths数组中只有一个值类似"/data/data/包名/flutter/flutter_assets/"的路径值,entrypointFunctionName为"main",pathToEntrypointFunction为null。接下来看下JNI对应c++方法的实现
- /flutter/shell/platform/android/platform_view_android_jni.cc
static void RunBundleAndSnapshotFromLibrary(JNIEnv* env,
jobject jcaller,
jlong shell_holder,
jobjectArray jbundlepaths,
jstring jEntrypoint,
jstring jLibraryUrl,
jobject jAssetManager) {
auto asset_manager = std::make_shared<blink::AssetManager>();
for (const auto& bundlepath :
fml::jni::StringArrayToVector(env, jbundlepaths)) {
...
const auto file_ext_index = bundlepath.rfind(".");
if (bundlepath.substr(file_ext_index) == ".zip") {
...
} else {
asset_manager->PushBack(
std::make_unique<blink::DirectoryAssetBundle>(fml::OpenDirectory(
bundlepath.c_str(), false, fml::FilePermission::kRead)));
...
}
}
auto isolate_configuration = CreateIsolateConfiguration(*asset_manager);
...
RunConfiguration config(std::move(isolate_configuration),
std::move(asset_manager));
{
auto entrypoint = fml::jni::JavaStringToString(env, jEntrypoint);
auto libraryUrl = fml::jni::JavaStringToString(env, jLibraryUrl);
if ((entrypoint.size() > 0) && (libraryUrl.size() > 0)) {
...
} else if (entrypoint.size() > 0) {
config.SetEntrypoint(std::move(entrypoint));
}
}
ANDROID_SHELL_HOLDER->Launch(std::move(config));
}
该段代码首先将循环jbundlepaths中的信息将根据bundlepath创建DirectoryAssetBundle对象放到交由asset_manager管理,然后创建运行配置对象config,最后通过ANDROID_SHELL_HOLDER->Launch(std::move(config));根据运行配置信息启动。注意ANDROID_SHELL_HOLDER是一个宏,具体实现为
- /flutter/shell/platform/android/platform_view_android_jni.cc
#define ANDROID_SHELL_HOLDER \
(reinterpret_cast<shell::AndroidShellHolder*>(shell_holder))
即是将传过来的java层持有的AndroidShellHolder指针值强转为AndroidShellHolder对象指针,此时就可以通过对象指针调用其方法执行所需要的操作了。接下来看下Launch方法的实现
- /flutter/shell/platform/android/android_shell_holder.cc
void AndroidShellHolder::Launch(RunConfiguration config) {
...
shell_->GetTaskRunners().GetUITaskRunner()->PostTask(
fml::MakeCopyable([engine = shell_->GetEngine(), //
config = std::move(config) //
]() mutable {
...
if (!engine || engine->Run(std::move(config)) ==
shell::Engine::RunStatus::Failure) {
...
} else {
...
}
}));
}
我们可以看到engine运行dart层代码是通过UITaskRunner在UI Thread中执行的,这就是前面说的创建UI Thread的主要作用,下面看下engine的Run方法
- /flutter/shell/common/engine.cc
Engine::RunStatus Engine::Run(RunConfiguration configuration) {
...
auto isolate_launch_status =
PrepareAndLaunchIsolate(std::move(configuration));
...
return isolate_running ? Engine::RunStatus::Success
: Engine::RunStatus::Failure;
}
shell::Engine::RunStatus Engine::PrepareAndLaunchIsolate(
RunConfiguration configuration) {
...
auto isolate_configuration = configuration.TakeIsolateConfiguration();
std::shared_ptr<blink::DartIsolate> isolate =
runtime_controller_->GetRootIsolate().lock();
...
if (configuration.GetEntrypointLibrary().empty()) {
if (!isolate->Run(configuration.GetEntrypoint())) {
...
}
} else {
...
}
return RunStatus::Success;
}
最终会通过DartIsolate的Run方法来执行
- /flutter/runtime/dart_isolate.cc
bool DartIsolate::Run(const std::string& entrypoint_name) {
...
Dart_Handle entrypoint =
Dart_GetField(Dart_RootLibrary(), tonic::ToDart(entrypoint_name.c_str()));
...
Dart_Handle isolate_lib = Dart_LookupLibrary(tonic::ToDart("dart:isolate"));
if (tonic::LogIfError(isolate_lib)) {
return false;
}
Dart_Handle isolate_args[] = {
entrypoint,
Dart_Null(),
};
if (tonic::LogIfError(Dart_Invoke(
isolate_lib, tonic::ToDart("_startMainIsolate"),
sizeof(isolate_args) / sizeof(isolate_args[0]), isolate_args))) {
return false;
}
...
return true;
}
通过entrypoint_name创建执行入口Dart句柄entrypoint,通过Dart_LookupLibrary方法查找"dart:isolate"库的句柄isolate_lib,这里需要注意isolate_args[]句柄数组,第一个值为entrypoint,第二个值为Dart_Null(),然后通过Dart_Invoke方法调用执行
- /third_party/dart/runtime/vm/dart_api_impl.cc
DART_EXPORT Dart_Handle Dart_Invoke(Dart_Handle target,
Dart_Handle name,
int number_of_arguments,
Dart_Handle* arguments) {
...
String& function_name =
String::Handle(Z, Api::UnwrapStringHandle(Z, name).raw());
...
const Object& obj = Object::Handle(Z, Api::UnwrapHandle(target));
...
if (obj.IsType()) {
...
} else if (obj.IsNull() || obj.IsInstance()) {
...
} else if (obj.IsLibrary()) {
// Check whether class finalization is needed.
const Library& lib = Library::Cast(obj);
...
if (Library::IsPrivate(function_name)) {
function_name = lib.PrivateName(function_name);
}
...
return Api::NewHandle(
T, lib.Invoke(function_name, args, arg_names, respect_reflectable));
} else {
...
}
}
通过上面isolate_lib的创建方法Dart_LookupLibrary的实现可知obj为一个Library对象,最后通过lib.Invoke()方法来执行dart方法,dart中对应的具体方法实现为
- /third_party/dart/runtime/lib/isolate_patch.dart
@pragma("vm:entry-point")
void _startMainIsolate(Function entryPoint, List<String> args) {
_startIsolate(
null, // no parent port
entryPoint,
args,
null, // no message
true, // isSpawnUri
null, // no control port
null); // no capabilities
}
第一个参数entryPoint即为前文通过"main"查找的main()入口函数,也即是我们编写的dart中main.dart文件中的main()函数,args为null最终通过调用以下_startIsolate方法运行。
- /third_party/dart/runtime/lib/isolate_patch.dart
@pragma("vm:entry-point")
void _startIsolate(
SendPort parentPort,
Function entryPoint,
List<String> args,
var message,
bool isSpawnUri,
RawReceivePort controlPort,
List capabilities) {
if (controlPort != null) {
controlPort.handler = (_) {}; // Nobody home on the control port.
}
...
RawReceivePort port = new RawReceivePort();
port.handler = (_) {
port.close();
if (isSpawnUri) {
if (entryPoint is _BinaryFunction) {
(entryPoint as dynamic)(args, message);
} else if (entryPoint is _UnaryFunction) {
(entryPoint as dynamic)(args);
} else {
entryPoint();
}
} else {
entryPoint(message);
}
};
// Make sure the message handler is triggered.
port.sendPort.send(null);
}
我们在mait.dart中定义的main()函数并没有任何参数,最后直接通过entryPoint()将main()函数调起。到此,我们的dart层代码就运行起来了。后续就是通过main()函数中的runApp()方法调用开始执行各种Widget相关绑定、Element的创建、RenderObject的创建,然后合成帧数据供下一次gsync信号接收时渲染数据到SurfaceView上。
iOS平台代码分析
iOS平台对应的Embedder层代码在engine源码的/flutter/shell/platform/darwin/目录下
我们同样根据flutter create my_app命令创建的Flutter项目demo来分析iOS平台上flutter的启动流程。
AppDelegate继承自FlutterAppDelegate,我们看下FlutterAppDelegate的生命周期执行情况
- /flutter/shell/platform/darwin/ios/framework/Source/FlutterAppDelegate.mm
- (instancetype)init {
if (self = [super init]) {
_lifeCycleDelegate = [[FlutterPluginAppLifeCycleDelegate alloc] init];
}
return self;
}
- (BOOL)application:(UIApplication*)application
willFinishLaunchingWithOptions:(NSDictionary*)launchOptions {
return [_lifeCycleDelegate application:application willFinishLaunchingWithOptions:launchOptions];
}
- (BOOL)application:(UIApplication*)application
didFinishLaunchingWithOptions:(NSDictionary*)launchOptions {
return [_lifeCycleDelegate application:application didFinishLaunchingWithOptions:launchOptions];
}
和安卓中类似,FluttAppDelegate生命周期方法中的处理由代理类对象_lifeCycleDelegate做具体处理,init方法中会对该对象进行初始化,我们先看下初始化和对应的生命周期代理方法都做了什么
- /flutter/shell/platform/darwin/ios/framework/Source/FlutterPluginAppLifeCycleDelegate.mm
static const char* kCallbackCacheSubDir = "Library/Caches/";
- (instancetype)init {
if (self = [super init]) {
std::string cachePath = fml::paths::JoinPaths({getenv("HOME"), kCallbackCacheSubDir});
[FlutterCallbackCache setCachePath:[NSString stringWithUTF8String:cachePath.c_str()]];
_pluginDelegates = [[NSPointerArray weakObjectsPointerArray] retain];
}
return self;
}
- (BOOL)application:(UIApplication*)application
didFinishLaunchingWithOptions:(NSDictionary*)launchOptions {
for (id<FlutterPlugin> plugin in [_pluginDelegates allObjects]) {
if (!plugin) {
continue;
}
...
}
return YES;
}
- (BOOL)application:(UIApplication*)application
willFinishLaunchingWithOptions:(NSDictionary*)launchOptions {
blink::DartCallbackCache::LoadCacheFromDisk();
for (id<FlutterPlugin> plugin in [_pluginDelegates allObjects]) {
if (!plugin) {
continue;
}
...
}
return YES;
}
初始化方法中会获取一个缓存目录,并设置到FlutterCallbackCache中。而两个生命周期代理方法中会遍历_pluginDelegates中的对象,但此时数组中还没有信息。 接下来我们看下Main.storyboard会发现应用的rootViewController为FlutterViewController,那我们来看一下FlutterViewController的初始化和生命周期方法
- /flutter/shell/platform/darwin/ios/framework/Source/FlutterViewController.mm
- (instancetype)initWithProject:(FlutterDartProject*)projectOrNil
nibName:(NSString*)nibNameOrNil
bundle:(NSBundle*)nibBundleOrNil {
self = [super initWithNibName:nibNameOrNil bundle:nibBundleOrNil];
if (self) {
_viewOpaque = YES;
_weakFactory = std::make_unique<fml::WeakPtrFactory<FlutterViewController>>(self);
_engine.reset([[FlutterEngine alloc] initWithName:@"io.flutter"
project:projectOrNil
allowHeadlessExecution:NO]);
_flutterView.reset([[FlutterView alloc] initWithDelegate:_engine opaque:self.isViewOpaque]);
[_engine.get() createShell:nil libraryURI:nil];
_engineNeedsLaunch = YES;
[self loadDefaultSplashScreenView];
[self performCommonViewControllerInitialization];
}
return self;
}
初始化方法中会创建FlutterEngine对象、FlutterView对象,并根据FlutterEngine对象创建Shell对象,我们先看下FlutterEngine对象的创建
- /flutter/shell/platform/darwin/ios/framework/Source/FlutterEngine.mm
- (instancetype)initWithName:(NSString*)labelPrefix
project:(FlutterDartProject*)projectOrNil
allowHeadlessExecution:(BOOL)allowHeadlessExecution {
...
_allowHeadlessExecution = allowHeadlessExecution;
_labelPrefix = [labelPrefix copy];
_weakFactory = std::make_unique<fml::WeakPtrFactory<FlutterEngine>>(self);
if (projectOrNil == nil)
_dartProject.reset([[FlutterDartProject alloc] init]);
else
_dartProject.reset([projectOrNil retain]);
_pluginPublications = [NSMutableDictionary new];
_platformViewsController.reset(new shell::FlutterPlatformViewsController());
[self setupChannels];
return self;
}
此时传入的projectOrNil为nil,则会创建FlutterDartProject对象并保存到_dartProject中,FlutterDartProject初始化
- /flutter/shell/platform/darwin/ios/framework/Source/FlutterDartProject.mm
static blink::Settings DefaultSettingsForProcess(NSBundle* bundle = nil) {
auto command_line = shell::CommandLineFromNSProcessInfo();
NSBundle* mainBundle = [NSBundle mainBundle];
NSBundle* engineBundle = [NSBundle bundleForClass:[FlutterViewController class]];
...
auto settings = shell::SettingsFromCommandLine(command_line);
settings.task_observer_add = [](intptr_t key, fml::closure callback) {
fml::MessageLoop::GetCurrent().AddTaskObserver(key, std::move(callback));
};
settings.task_observer_remove = [](intptr_t key) {
fml::MessageLoop::GetCurrent().RemoveTaskObserver(key);
};
...
return settings;
}
- (instancetype)init {
return [self initWithPrecompiledDartBundle:nil];
}
- (instancetype)initWithPrecompiledDartBundle:(NSBundle*)bundle {
self = [super init];
if (self) {
_precompiledDartBundle.reset([bundle retain]);
_settings = DefaultSettingsForProcess(bundle);
}
return self;
}
初始化方法中会调用c++代码方法DefaultSettingsForProcess来完成_settings对象的初始化,主要是各种flutter资源路径设置(国际化库、framework库等)和一些其他后续需要的信息配置。
然后回到FlutterEngine初始化方法中,继续完成各种platform channel的创建。
接着看下FlutterView对象的创建
- /flutter/shell/platform/darwin/ios/framework/Source/FlutterView.mm
- (instancetype)initWithDelegate:(id<FlutterViewEngineDelegate>)delegate opaque:(BOOL)opaque {
FML_DCHECK(delegate) << "Delegate must not be nil.";
self = [super initWithFrame:CGRectNull];
if (self) {
_delegate = delegate;
self.layer.opaque = opaque;
}
return self;
}
做了很少的事情,主要是传入并持有实现了FlutterViewEngineDelegate协议的FlutterEngine对象。最后看下Shell的创建
- /flutter/shell/platform/darwin/ios/framework/Source/FlutterEngine.mm
- (BOOL)createShell:(NSString*)entrypoint libraryURI:(NSString*)libraryURI {
...
static size_t shellCount = 1;
auto settings = [_dartProject.get() settings];
if (libraryURI) {
...
} else if (entrypoint) {
...
} else {
settings.advisory_script_entrypoint = std::string("main");
settings.advisory_script_uri = std::string("main.dart");
}
const auto threadLabel = [NSString stringWithFormat:@"%@.%zu", _labelPrefix, shellCount++];
fml::MessageLoop::EnsureInitializedForCurrentThread();
_threadHost = {
threadLabel.UTF8String, // label
shell::ThreadHost::Type::UI | shell::ThreadHost::Type::GPU | shell::ThreadHost::Type::IO};
shell::Shell::CreateCallback<shell::PlatformView> on_create_platform_view =
[](shell::Shell& shell) {
return std::make_unique<shell::PlatformViewIOS>(shell, shell.GetTaskRunners());
};
shell::Shell::CreateCallback<shell::Rasterizer> on_create_rasterizer = [](shell::Shell& shell) {
return std::make_unique<shell::Rasterizer>(shell.GetTaskRunners());
};
if (shell::IsIosEmbeddedViewsPreviewEnabled()) {
...
} else {
blink::TaskRunners task_runners(threadLabel.UTF8String, // label
fml::MessageLoop::GetCurrent().GetTaskRunner(), // platform
_threadHost.gpu_thread->GetTaskRunner(), // gpu
_threadHost.ui_thread->GetTaskRunner(), // ui
_threadHost.io_thread->GetTaskRunner() // io
);
// Create the shell. This is a blocking operation.
_shell = shell::Shell::Create(std::move(task_runners), // task runners
std::move(settings), // settings
on_create_platform_view, // platform view creation
on_create_rasterizer // rasterzier creation
);
}
...
return _shell != nullptr;
}
该方法的实现和安卓中的AndroidShellHolder构造方法实现类似,主要新创建了三个线程gpu_thread、ui_thread和io_thread,加上平台的UI线程作为platform_thread一共四个关键线程。线程的作用可以参考安卓中的说明。然后会通过Shell::Create()方法创建engine层的Shell对象,后边的engine初始化、DartVM初始化和其他一系列对象创建都和安卓上面分析的一样了,这里不再赘述。
回过头来看一下FlutterViewController中初始化方法,上面一系列操作执行后,会进行各种必要的通知注册,以便接收到通知后做出响应。
至此FlutterViewController的初始化就完成了,我们可以看出整个的初始化就是对flutter engine的初始化,那么iOS平台dart层代码是在哪一步执行的呢,我们下面看一下FlutterViewController的生命周期方法viewWillAppear方法
- /flutter/shell/platform/darwin/ios/framework/Source/FlutterViewController.mm
- (void)viewWillAppear:(BOOL)animated {
TRACE_EVENT0("flutter", "viewWillAppear");
if (_engineNeedsLaunch) {
[_engine.get() launchEngine:nil libraryURI:nil];
_engineNeedsLaunch = NO;
}
[_engine.get() setViewController:self];
if (_viewportMetrics.physical_width)
[self surfaceUpdated:YES];
[[_engine.get() lifecycleChannel] sendMessage:@"AppLifecycleState.inactive"];
[super viewWillAppear:animated];
}
这里_engineNeedsLaunch在FlutterViewController初始化的时候被设置为YES,则会通过_engine开始启动引擎
- /flutter/shell/platform/darwin/ios/framework/Source/FlutterEngine.mm
- (void)launchEngine:(NSString*)entrypoint libraryURI:(NSString*)libraryOrNil {
// Launch the Dart application with the inferred run configuration.
self.shell.GetTaskRunners().GetUITaskRunner()->PostTask(fml::MakeCopyable(
[engine = _shell->GetEngine(),
config = [_dartProject.get() runConfigurationForEntrypoint:entrypoint
libraryOrNil:libraryOrNil] //
]() mutable {
if (engine) {
auto result = engine->Run(std::move(config));
if (result == shell::Engine::RunStatus::Failure) {
FML_LOG(ERROR) << "Could not launch engine with configuration.";
}
}
}));
}
这里engine运行dart层代码是通过UITaskRunner在UI Thread中执行的,该方法和安卓Embedder层AndroidShellHolder的Launch方法功能相同。不过我们发现该方法两个参数都为nil,而安卓中的entrypoint为"main",那么iOS中最终是如何执行Dart应用程序执行main()方法的呢,我们看下RunConfiguration类的声明中一些变量的声明
- /flutter/shell/common/run_configuration.cc
class RunConfiguration {
public:
...
RunConfiguration(RunConfiguration&&);
~RunConfiguration();
...
const std::string& GetEntrypoint() const;
const std::string& GetEntrypointLibrary() const;
...
private:
...
std::string entrypoint_ = "main";
std::string entrypoint_library_ = "";
FML_DISALLOW_COPY_AND_ASSIGN(RunConfiguration);
}
结果我们发现RunConfiguration对象创建时默认entrypoint即为"main",所以不用主动设置entrypoint,最终Dart代码执行时就会将main()方法作为入口函数执行。后续的一些engine层的操作和安卓一样了,这里也不再赘述。
这个阶段关键objective-c和c++类的UML类图

总结
通过以上安卓和iOS平台的源码分析,我们已经对flutter应用的启动有了一个大致的了解,而Dart中编写的Widget最终是如何绘制到平台View上的呢,大家可以阅读之前本号分享的一篇文章《Flutter视图绘制》,相信大家会得到想要的答案。
说明:
文章转载自对应的“Flutter编程指南”微信公众号,更多Flutter相关技术文章打开微信扫描二维码关注微信公众号获取。
