Spring Security小教程 Vol 3. 身份验证的入口-AbstractAuthenticationProcessingFilter

2,707 阅读8分钟

前言

结合上一期我们介绍的AuthenticationManager为入口的身份验证的核心模块,我们这次讨论的是为了使SpringSecurity对Spring Web项目提供支持,作为验证请求入口的\color{red}{AbstractAuthenticationProcessingFilter}

第三期 Authentication核心简介

本期的任务清单

  1. AbstractAuthenticationProcessingFilter的依赖组件;
  2. AbstractAuthenticationProcessingFilter依赖组件的主要职责和相关设计动机。

1. AbstractAuthenticationProcessingFilter处理Request及与AuthenticationManager交互的流程

AbstractAuthenticationProcessingFilter的主要职责和依赖组件

了解AbstractAuthenticationProcessingFilter大概是干嘛的的最简单的方法就是直接去读api-doc。

Abstract processor of browser-based HTTP-based authentication requests.

官方文档说的很明白了:处理基于浏览器交互的HTTP验证请求。所以AbstractAuthenticationProcessingFilter的职责也就非常明确——处理所有HTTP Request和Response对象,并将其封装成AuthenticationMananger可以处理的Authentication。并且在身份验证成功或失败之后将对应的行为转换为HTTP的Response。同时还要处理一些Web特有的资源比如Session和Cookie。总结成一句话,就是替AuthenticationMananger把所有和Authentication没关系的事情全部给包圆了。

雷锋AbstractAuthenticationProcessingFilter

继续读JavaDoc可以得知AbstractAuthenticationProcessingFilter为了完成组织上交代的与浏览器和HTTP请求的验证任务。它将大任务拆成了几个子任务并交给了以下组件完成:

  1. AuthenticationManager用于处理身份验证的核心逻辑;
  2. AuthenticationSuccessHandler用于处理验证成功的后续流程;
  3. AuthenticationFailureHandler用于处理失败的后续流程;
  4. 在验证成功后发布一个名为InteractiveAuthenticationSuccessEvent的事件通知给到应用上下文,用于告知身份验证已经成功;
  5. 因为是基于浏览器所以相关的会话管理行为交由 SessionAuthenticationStrategy来进行实现。
  6. 文档上还有一点没有写出来的是,如果用户开启了类似“记住我”之类的免密码登录,AbstractAuthenticationProcessingFilter还有一个名为RememberMeServices来进行管理。

AbstractAuthenticationProcessingFilter主要组件

AbstractAuthenticationProcessingFilter的验证流程

AbstractAuthenticationProcessingFilter本质上还是个Filter,其核心的业务入口方法就是doFilter方法:

官方API文档
这里我们先设置一个问题,然后带着问题去分析AbstractAuthenticationProcessingFilter的doFilter都是怎么设计解决这些问题的?

  1. 怎么判断当前的请求是需要被验证访问的?
  2. 如何进行身份验证?
  3. 如何进行会话验证?动机是什么?
  4. 成功和失败的后续流程都在干什么?
  5. Remember-Me功能实现流程是什么?
  6. 如何在其他服务中监听验证成功的事件?

问题1. 怎么判断当前的请求是需要被验证访问的?

在正式进行身份之前,doFilter会通过Security中的\color{red}{RequestMatcher}。尝试查找是否有匹配记录。 我们回顾下之前我们写过的访问控制的代码:

    @Override
    protected void configure(HttpSecurity http) throws Exception {
        http
                .authorizeRequests()
                // inde.html对应的url允许所任人访问
                .antMatchers("/").permitAll()
                // user.html对应的url,则需要用户有USER的角色才可以访问
                .antMatchers("/user").hasRole("USER")
                .and()
                .formLogin();
    }

其中的matcher的规则便会在这个流程中预先被检查,如果需要进行身份验证则会进行写一个阶段:对请求进行必要的身份验证。

问题2. 如何进行身份验证?

doFilter中通过调用自己的attemptAuthentication方法,但并不进行身份验证的逻辑处理,而是委托AuthenticationManager去完成相关的身份验证流程。AbstractAuthenticationProcessingFilter将HttpServletRequest包装成了Authentication对象与核心的AuthenticationManager进行交互。这样的设计可以使AuthenticationManager不感知外部的Web环境,从而使Security不仅可以支持Web应用,同时也可以被所有Java应用进行使用——只要客制化外部参与并将其封装成Authentication与AuthenticationManager的进行身份验证。

身份验证委托与AuthenticationManager进行实现

这里还需要注意的是在AuthenticationManager中实际完成身份验证任务并不是AuthenticationManager它自己身。而是将相关的任务针对每一种身份验证协议的AuthenticationProvider去完成相关的身份验证工作。

官方文档attemptAuthentication方法

问题3. 如何进行会话验证管理?动机是什么?

会话验证策略

第一个概念会话验证\color{red}{SessionAuthentication}是什么的一个概念?我们知道HTTP的请求实际上是无状态的,浏览器为了使HTTP之间能使用同一会话进行操作,在Java Web中通常会将Web容器(特指Tomcat)的JSESSIONID写入请求的cookie中一同发送。

cookie中的JSESSIONID
而服务端中通过中的JSESSIONID是通过request.getSession().getId()获取的,这样便使本来无状态的HTTP通过客户端的cookie中JSESSIONID与服务端的Session关联了起来。 但是从安全角度来说这样匹配机制存在许多问题,最简单的问题就是Session id在整个会话失效之间是不会变更的,这样就可以通过身份验证通过后获取了Session id从而通过其他客户端伪造cookie与服务端进行交互。有兴趣的同学可以针对这问题去了解下客户端cookie、服务端session以及一些CSRF攻击的介绍。本人比较推荐这篇http://hengyunabc.github.io/slides/cookie-and-session-and-csrf.html#1。

针对不同的会话管理策略场景,Security也提供了相应的实现,有机会再单独开一篇单独来介绍相关的策略。这边就先了解下,在完成了AuthenticationManager的身份验证后,还会对其进行必要的会话验证。

提供的几种会话验证策略

问题4. 成功和失败的后续流程都在干什么?

验证成功与失败流程控制

验证成功之后AuthenticationManager会返回一个通过UserDetail构造并且附带上了所有授权信息的Authentication对象。 而验证失败的话则会抛出\color{red}{AuthenticationException},AbstractAuthenticationProcessingFilter捕获异常之后进行进行验证失败的处理。 成功的后续操作最主要的一个操作便是,通过SecurityContextHolder将本次验证之后的Authentication对象塞到当前的SecurityContext中。在后续的操作中如需要使用到Authentication身份信息,则可以直接通过SecurityContextHolder去获取。

     //成功后设置上下文二
    SecurityContextHolder.getContext().setAuthentication(authResult);

     //后续操作可以从上下文中获取身份信息
     SecurityContextHolder.getContext().getAuthentication();

然后再通过ApplicationEventPublisher发送验证成功的事件信息供其他相关监听器进行相关操作。

操作失败就简单了,既然成功是重新将最新的Authentication对象塞到SecurityContext上下文中,失败便是直接清空了上下文,让其Authentication对象变得“一无所有”。

而其他的对于request的额外操作则可以分别通过\color{red}{AuthenticationSuccessHandler}\color{red}{AuthenticationFailureHandler}两个接口去设置相关操作。

AuthenticationSuccessHandler
那么哪些工作属于验证成功后还需要额外操作的呢?举个最简单的例子,在用户想访问一个受限的资源,他首先被重定向掉了登录页面让其输入用户名和密码,而在其验证成功之后,那么他是讲指向到指定的某一个页面还是重定向到本次操作本来想访问的受限资源的路径呢? 这些相关的操作便是在AuthenticationSuccessHandler中进行完成的。 同样的如果登录失败需要做一些除了身份验证以外,有需要感知HTTP请求、响应对象的操作,同样的也可以在AuthenticationFailureHandler中进行完成。

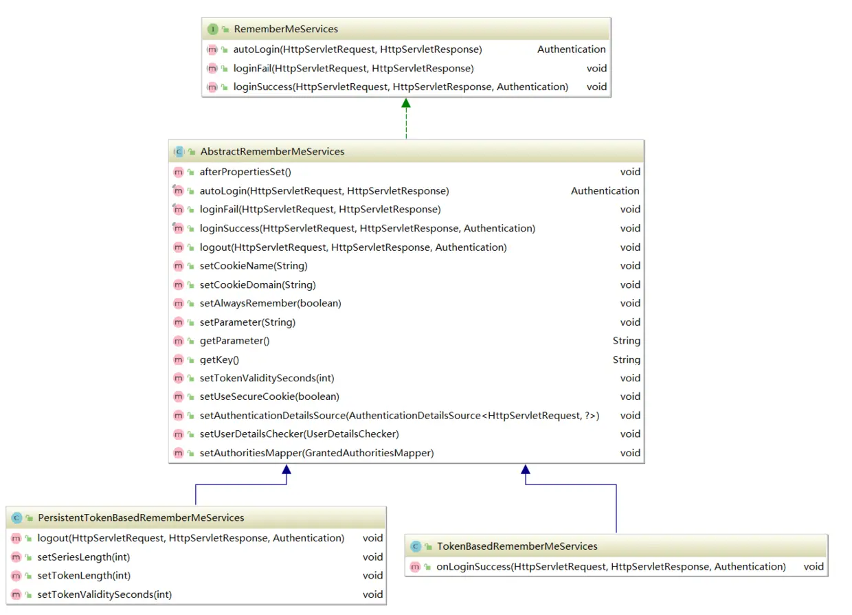
问题5. Remember-Me功能实现流程是什么?

浏览器特色服务RememberMe快速登录

Remember-Me是指网站能够在Session之间记住登录用户的身份,具体来说就是我成功认证一次之后在一定的时间内我可以不用再输入用户名和密码进行登录了,系统会自动给我登录。这通常是通过服务端发送一个cookie给客户端浏览器,下次浏览器再访问服务端时服务端能够自动检测客户端的cookie,根据cookie值触发自动登录操作。 实现方式有很多种,一般来说最简单的实现就是将用户名与一些其他字符组合进行编码,然后服务端解码之后提取出相关其中的用户名,通过UserDetailsService获取相关用户信息的用户验证方式。 Spring Security中提供了两种Remember-Me机制进行使用,如果有其他实现方式也可以通过继承AbstractRememberMeServices类进行扩展。请一定牢记Remember-Me机制的现实是依赖浏览器Cookie的,在默认情况下SpringSecurity会将编码后的字符串存于Cookie中的remember-me键位。

RememberMeServices

#问题6. 如何在其他服务中监听验证成功的事件

在完整整个验证流程之后,AbstractAuthenticationProcessingFilter还会通过Spring容器的\color{red}{ApplicationEventPublisher}事件发布器发射一个\color{red}{InteractiveAuthenticationSuccessEvent}。如果需要在应用其他监听器上处理相关验证成功后操作。我们可以通过Spring中的@EventListener监听InteractiveAuthenticationSuccessEvent事件便可以实现。 写一个示例,如果我们想在每个用户登录成功后,在控制台打印出登录用户的用户名。

@Component
public class AuthenticationListener {
    @EventListener
    public void register(InteractiveAuthenticationSuccessEvent event)
    {
        //获取登录成功的Authentication对象
        Authentication authentication = event.getAuthentication();
        //打印用户名
        System.out.println("@EventListener注册信息,用户名:"+authentication.getName());
    }
}

结尾

本期花了很大的篇幅介绍了整个Web验证流程的核心组件AbstractAuthenticationProcessingFilter。下一期我们将结合他最常用的实现类UsernamePasswordAuthenticationFilter做一个讲解,希望通过讲解UsernamePasswordAuthenticationFilter实现使大家了解客制化一个验证协议需要注意的细节。 我们下期再见。