SAP CRM里Lead通过工作流自动创建Opportunity的原理讲解

251 阅读1分钟

(1) 在SAP CRM里创建一个Lead后,会观察到有一个Opportunity自动生成,这是通过什么后台逻辑实现的呢?

检查前台日志或者后台事务码SLG1,发现有很多属于用户WF-BATCH的日志. Who is WF-BATCH? WF-BACTH is a Workflow administrator user to identify and handle all the workflow related jobs (BACKGROUND), it has “SAP_ALL” authorization.

(2) 到SAP CRM后台检查工作流对应的customizing:SPRO -> Customer Relationship Management -> Basic Functions -> SAP Business Workflow -> Perform Task-Specific Customizing

(3) From the start events setting, we know the workflow should start if the Lead is ‘Hot’ and with error-free.

(4) Go to TCode SWDD and check workflow WS10001011 settings, in step 000223, it checks whether opportunity can be automatically generated

(5) Check the condition: LEAD.priority = 1 or LEAD.Lead Group = 0001

Check the lead 3787 in DB, its priority is ‘1’ and ‘Hot’

So, Lead 3787 in this example will automatically generate an opportunity.

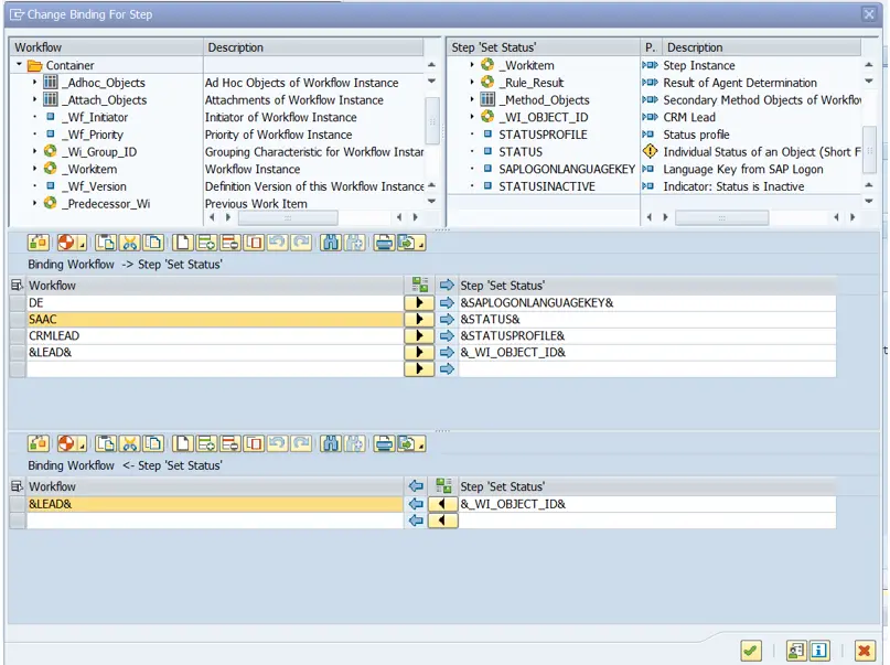
(6) In Step 321, it will set the status to SAAC(Accepted by sales)

(7) In Step 378, it creates OPPT

(8) Check the work item status via TCODE SWI1

一些有用的链接

要获取更多Jerry的原创文章,请关注公众号"汪子熙":