随着银行和金融服务行业中运用不断发展的技术,一个特定的开发框架正在迅速普及-OpenFin。OpenFin框架是一个Javascript / HTML5运行时环境,建立在两个流行的开源计划上,即谷歌的Chromium项目和GitHub的Electron项目。OpenFin允许您使用标准Web技术快速开发跨平台的企业级财务应用程序,同时保持桌面应用程序的健壮性,可扩展性和安全性。
如果你是从事或开发财务应用程序业务的,那么接下来的教程会给你带来重要的帮助。

OpenFin的功能性凸显在以下两个方面:
- 我们可以使用HTML5构建功能非常强大的应用程序,并且仍然具有本机WPF或Java应用程序的所有功能。 其优势在于:开发快速、部署轻松、用户体验极佳以及最大的可扩展性。
- OpenFin能够无缝集成到您现有的基础架构中。.NET,Java和Adobe Air的语言适配器允许您维护现有的基础架构并在这些应用程序之间共享上下文数据,从开发的角度来看这是很好的。
在执行自动化测试中,所使用的工具必须允许以某种形式访问对象的属性,比如标签、按钮、输入字段、网格表UI中呈现的其他控件。
在最新TestComplete版本中,允许我们在OpenFin应用程序中访问这些对象。接在来我们通过“Reactive Trader Cloud”为你演示一个快速教程。
【下载最新版TestComplete】
- 第一步:在TestComplete中创建一个新项目,然后选中Tested Applications框。

- 第二步:从列表中选择Reactive Trader Cloud,然后输入命令行参数以成功从TestComplete启动应用程序。注意:您需要从TestComplete启动应用程序才能识别对象的属性。
a.指定要测试的应用程序

b.添加所需的命令行参数

- 第三步:使用“Run TestedApp”操作在TestComplete中运行应用程序。

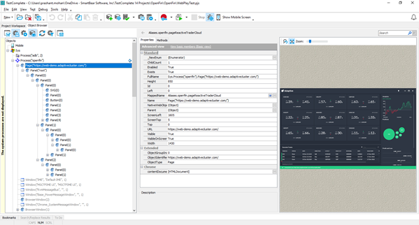
- 第四步:确保TestComplete实际上可以“看到”应用程序中的对象。导航到对象浏览器并注意“openfin”进程下的一组面板。

- 第五步:现在我们可以使用TestComplete的记录和回放,关键字驱动的测试或脚本方法来创建测试用例。
- 第六步:启动应用程序,验证EUR / USD面板是否存在,在EUR输入框中输入文本,单击BUY按钮,打开弹出窗口,验证数据并关闭应用程序。

- 第七步:运行测试后,我可以查看所有测试操作的详细日志。

正如文中例子一样,我们无需额外设置或第三方安装。TestComplete可以OpenFin应用程序一起使用。
如果你还有任何疑问或观点可在评论中留言,我们一起讨论~