高性能javascript

1,382 阅读5分钟

加载和运行

  • 浏览器以单线程处理ui和js任务,处理方式为串行,一次执行一个任务。(如果浏览器为多线程,浏览器整个设计复杂程度会提高很多。)
  • 浏览器在碰到script标签时,停止其他任务,然后下载script,解析,执行里面的代码。script标签具有阻塞作用。(浏览器遇到href不会阻塞页面,会并行下载,执行其中代码,href为在页面和目标文件之间一种联系,而src则是指向一个资源,相当于插入一段资源,会阻塞页面。所以一般将script标签放在前一行。link标签放在head中,优先加载基本样式。当然script标签放在head中䦹可以的,可以添加async标签,进行异步加载。chrome稳定版中,同一域名下并发请求数为6,chrome相关源码
  • 下载一个100k的script比四个25k的script要快,所以尽可能将小的script合并在一个文件中。
  • 利用cdn网络,加速下载。(内容分发网络。CDN是构建在网络之上的内容分发网络,依靠部署在各地的边缘服务器,通过中心平台的负载均衡、内容分发、调度等功能模块,使用户就近获取所需内容,降低网络拥塞,提高用户访问响应速度和命中率。)
  • 利用script的defer,延迟加载属性,在页面dom完成之后,onload方法调用之前加载脚本。
  • 多数浏览器在下载动态script时,并不会按照顺序下载。
  • 利用XHR下载脚本,并动态插入到页面中.xhr请求涉及到跨域问题,只能请求不跨域的资源.

数据访问

  • 数据存储在哪里,关系到代码运行期间数据被检索到的速度,在javascript中有四种基本的数据访问的位置(1直接量,2变量,3数组项,4对象成员)。
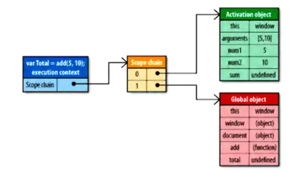
  • javascript内部属性[[Scope]]包含一个函数被创建的作用域中对象的集合。此集合被称为函数的作用域链,它决定哪些数据可由函数访问。此函数作用域链中的每个对象被称为一个可变对象,每个可变对象都以“键值对”的形式存在。
  • 运行一个函数时,就会建立一个内部对象,称为“运行期上下文”。一个运行期上下文定义了一个函数运行时的环境。它是独一无二的。多次调用函数,会多次创建运行期上下文。函数执行完毕,运行期上下文就销毁。
  • 创建函数时,会填入一个单独的全局对象到被创建的作用域链(用于标识符解析)中,此全局对象包括访问this对象,window对象,document对象,本身的接口。同时也是创建一个被称为“激活对象”填入到作用域链中,此对象包括可访问this,函数参数,函数内部局部变量的接口。
  • 函数运行中,每遇到变量,标识符识别过程就要决定从哪里获取或存储数据。就会在作用域链中查找相同的标识符,从作用域链的最前端开始,没找到,就往下一个对象查找,直到找到为止。一个标识符的所处的位置越深,读写速度就越慢,全局对象位置最深,出于作用域链中的最后一个位置,通常来说速度最慢。局部变量速度最快。而采用优化的js引擎的浏览器没有此问题。
  • 在局部作用域中,如果全局变量使用次数多于一次,可以使用局部变量保存全局变量。再调用局部变量。
  • 可以改变运行期上下文的作用域链的方法:with和try catch。
  • 对象成员中,多次访问的属性,可以用局部变量保存。避免过深的对象属性嵌套

dom编程

  • 避免多次读写dom对象
  • 在使用传统循环时,可以将length用变量保存,避免每次都需要查询length。
  • 使用 querySelectorAll比其他获取dom的api更快,且参数类似css选择器。
  • 触发回流的行为:1添加或删除可见的DOM元素 2元素位置改变 3元素尺寸改变(边距,填充,边框宽度,高度等属性改变) 4内容改变(被更大或更小的尺寸替代) 5最初的页面渲染 6浏览器窗口尺寸改变
  • 触发回流的原生api:offsetTop offsetLeft offsetWidth offsetHeight scrollTop scrollLeft scrollWidth scrollHeight clientTop clientLeft clientWidth clientHeight getComputedStyle
  • 使用cssText 合并dom修改,使用预先定义的className修改dom
  • 对一个dom元素要进行多次修改时,进行一下操作 a 从文档中去除该元素(display none)/ 使用createDocumentFragment(因为文档片段存在于内存中,并不在DOM树中,所以将子元素插入到文档片段时不会引起页面回流(对元素位置和几何上的计算)。因此,使用文档片段通常会带来更好的性能。过多的插入元素,会使得内存暴涨,同样影响性能。) / 拷贝元素,应用修改,覆盖原始元素 b 对其应用改变 c 从文档中恢复该元素
  • 避免进行页面大部分区域的回流,使用绝对定位的元素,使其脱离文档流。不影响真个页面。避免推移整个页面。
  • 每个子元素调用事件api,访问和修改子元素dom浪费了内存和性能,利用代理技术,由子元素的父元素代理子元素处理事件api。(利用事件api的内部对象event)

算法和流程控制

代码量少不一定运行速度快,代码量多不一定运行速度慢。