作者|王敏君(华泰证券前端技术团队)
编辑|覃云
近年来,移动互联网迅猛发展,业务需求频繁更新,业务内容动态化需求急剧增加,纯原生开发已经无法满足业务快速增长的需求,因此诞生了多种跨平台开发框架,如 H5+ 原生开发、React Native 和 Weex ,但这两年最受开发者青睐的莫过于 Flutter。目前,很多应用都集成了 Flutter,我们团队也在涨乐财富通上实现了完整 Flutter 的集成过程,以下篇幅会具体介绍整个集成过程。
涨乐 Flutter 实践(以 iOS 为例)
此次实践主要是为了验证整个流程,为后续大规模应用 Flutter 做铺垫,因此我们选择了一个业务相对简单的“技术论市”页面进行改造,该页面之前是 H5 实现的列表页,点击栏目会跳转到另一个 H5 页面详情页。
改造之后,原生界面点击按钮会打开 Flutter 列表页,点击 Flutter 页面的栏目会跳转到 H5 页面,点击返回可依次返回到上一个界面。从图中可以看出,整个流程的使用体验非常流畅。
如何将 Flutter 代码集成进现有工程是我们遇到的第一个挑战。Flutter 官网 (https://github.com/flutter/flutter/wiki/Add-Flutter-to-existing-apps#ios) 提供了一种解决方案,但存在以下缺陷:
-
需要修改主工程的配置,入侵原有工程;
-
工程运行需要 Flutter 环境,而在实际开发中并不是所有的团队成员都会参与到 Flutter 的开发,安装 Flutter 环境对于那些不需要 Flutter 开发的成员来说显然不合理。
官网的方案行不同,我们必须另辟蹊径。研究 Flutter 的编译脚本xcode_backend.sh发现,只要将 Flutter 编译产物放入主工程就能运行 Flutter 模块。为了便于管理,涨乐财富通采用私有 pod 管理编译产物的方式来集成 Flutter。
Flutter 工程的编译产物包含三个部分,分别是:
1.App.framework:所有的 Dart 代码,包括业务代码和依赖的第三方 package 代码,在 Debug 模式下只是一个空壳,在 Release 模式下是所有代码生成的机器码。
2.Flutter.framework:Flutter 的 SDK。
3.flutter_assets:Flutter 资源文件,包括字体、图片等。
创建私有 pod 用来管理这些编译产物,podspec 的核心内容如下:
s.source_files = 'htflutter_product_debug/Plugin/**/*'
s.vendored_frameworks = 'Framework/*.framework', 'Framework/engine/*.framework'
s.resources = 'Framework/flutter_assets'
主工程需要集成 Flutter 模块时,只需要在 podfile 中依赖该私有 pod 即可。
混合栈管理引入 Flutter 模块后,需要考虑的就是如何管理混合栈。在现有应用中,已经存在原生 + 网页的混合栈,如今引入了 Flutter 需要解决这三者如何嵌套。混合栈管理的方案必须具备以下特点:
-
原生、H5、Flutter 页面三者能相互调用,并且用户感觉不到差异;
-
尽量减少资源消耗;
-
每个页面的生命周期保持完整。
为此,我们借鉴了闲鱼团队开源的混合栈管理方案,并与我们现有的路由管理方案相结合,在涨乐上实现了混合栈管理,具体架构图如下:

-
页面跳转使用统一的路由管理。
涨乐财富通使用路由管理器来统一管理页面。当需要打开一个 Flutter 页面时,只需要像原来一样,发送一个打开 Flutter 的路由,并携带参数用来标识具体的页面。路由管理器识别到是 Flutter 路由后会创建新的WrapFlutterViewController并压栈。WrapFlutterViewController会使用 FlutterViewController单例作为其子 VC,利用传递过来在参数在FlutterViewController内部打开具体的
Flutter 页面。
-
所有的 Flutter 页面共用一个 Flutter 实例,iOS 使用
FlutterViewController,Android 使用FlutterNativeView。
共用一个 Flutter 实例,既可以使得 Flutter 页面之间实现数据通信和共享,也可以减少额外的资源消耗。因为每一个 Flutter 实例会启动三个线程,分别是 UI 线程、GPU 线程和 IO 线程,只创建一个 Flutter 实例减少了资源的使用。
-
每一个 Flutter 页面对应一个原生页面。
每次 push/pop 一个 Flutter 页面,一方面会操作 Flutter 实例内部的导航栈,另一方面在外部会 push/pop 一个原生的页面,这样可以确保 Flutter 页面和原生页面的同步。
自动化整个 Flutter 的开发过程分为以下两大步骤:
-
编写 dart 和 plugin 代码并生成 App.framework,Flutter_Asset 文件夹和 Flutter.framework;
-
将编译产物集成到 iOS 主工程;
自动化需要解决几个关键问题:
-
如何区分 debug 和 release 模式下的产物包
-
自动化的流程应该如何控制
针对第一个问题,我们的解决办法是创建两个 repo,htflutter_product_debug和htflutter_product_release,开发使用 debug 产物,生产使用 release 产物。
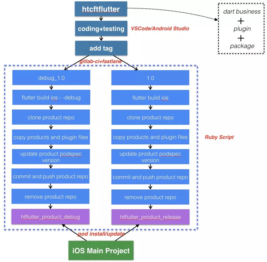
第二个问题,我们参考的是 CocoaPods 的 pod 发布流程,将 Flutter 主工程作为一个私有 repo 来看待,通过 tag 触发脚本生成产物,再 push 到htflutter_product_debug和htflutter_product_release。具体流程如下图:

-
首先
htcftflutter是我们的 Flutter 主工程,包含所有的 Dart 源代码和 plugin 代码。 -
通过 tag 名触发脚本,编译出两种模式的产物,例如 tag:
debug_1.0则编译出 debug prudoct。 -
将产物推送到远端产物 pod repo(这一步实际上类似 pod repo push)。这一步相对复杂一点,
首先需要 clone 远端的产物 pod 到当前的某个临时文件夹,然后将 Flutter 主工程中编译的产物拷贝到临时文件夹中,其中包含 App.framework,flutter_assets 文件夹以及 Flutter.framework,另外还有 plugin 相关文件。前面三个都好办,直接拷贝即可,plugin 比较麻烦,plugin 的代码通过 package 的形式引入到工程中,并不在 Flutter 主工程,需要从.flutter-plugins文件中读取到各个
plugin 到路径,然后到对应到路径进行拷贝。拷贝完成之后,再通过脚本完成git的相关操作即可,最后 push 完成,删除临时文件夹,这样htcftflutter不感知整个脚本执行过程。
4.iOS 主工程集成 Flutter 产物 pod,默认情况下podfile中依赖htflutter_product_debug, 主工程打 release tag 时,触发脚本将依赖修改成htflutter_product_release,并执行pod update。相关脚本如下:
tool = HTTool.new(mode) //debug/release
tool.build_ios() # 编译产物
tool.clone_flutter_product_repo() #clone product repo
tool.copy_products() # 拷贝产物
tool.copy_plugin_code() # 拷贝 plugin 原生代码
tool.updateSpecVersion() # 更新版本
tool.push_flutter_product_repo() #push to product repo
tool.remove_product_repo()#delete product repo after push
降级策略
Flutter 还处于快速迭代发展的阶段,正式上线可能存在不确定的风险,为此我们设计了具体的降级方案,应对 Flutter 发生异常的情况。

-
应用启动时,服务器会下发 Flutter 降级配置表,key 是需要降级的 Flutter 页面路径,value 是需要执行的降级路由操作;
-
路由管理器响应 Flutter 路由时,会首先判断需要打开的 Flutter 页面是否需要降级,若需要,则会执行配置表中的路由操作,降级到网页;反之则正常跳转到 Flutter 页面。
1. 安装包大小
引入 Flutter 之前,涨乐财富通的安装包为 94MB,引入之后大小为 100MB,发现增大了 6MB,这其中主要是引入了 Flutter 的 SDK,增加的大小在可以接受的范围。
2.FPS 和 GPU

从上图可以看出,Flutter 的 FPS 接近 60,和原生效果基本一致,而 H5 的 FPS 在 50 左右,远不如 Flutter 优秀。两者的 GPU 使用率基本相同。
3. 内存

内存表现方面,H5 页面使用的内存要小于 Flutter。
4.CPU

从 CPU 的占用率来看,Flutter 占用的 CPU 要远远小于 H5 页面。
总 结从我们的实践结果来看,Flutter 在性能方面拥有绝对优秀的体验,但 Flutter 的开发生态还不够成熟,完全取代原生开发实现跨平台为时尚早,但对于一些追求一致性、高性能的界面可以尝试采用 Flutter 实现。我们涨乐财富通开发团队也会持续跟进 Flutter 的发展,将 Flutter 推广应用到更多业务场景中。
AI 开发 最热的AI资讯都在这里~ 小程序
