本文会分析触摸事件的产生 -> Activity.dispatchTouchEvent()整个过程。希望对于触摸事件的产生和系统处理过程有一个简单了解即可。
触摸事件的产生 : 触摸事件与中断
学习过Linux驱动程序编写的同学可能知道Linux是以中断的方式处理用户的输入事件。触摸事件其实是一种特殊的输入事件。它的处理方式与输入事件相同,只不过触摸事件的提供的信息要稍微复杂一些。
触摸事件产生的大致原理是:用户对硬件进行操作(触摸屏)会导致这个硬件产生对应的中断。该硬件的驱动程序会处理这个中断。不同的硬件驱动程序处理的方式不同,不过最终都是将数据处理后存放进对应的/dev/input/eventX文件中。所以硬件驱动程序完成了触摸事件的数据收集
那/dev/input/eventX中的触摸事件是如何派发到Activity的呢?其实整个过程可以分为两个部分:一个是native(C++)层的处理、一个是java层的处理。我们先来看一下native层是如何处理的。
系统对触摸事件的处理
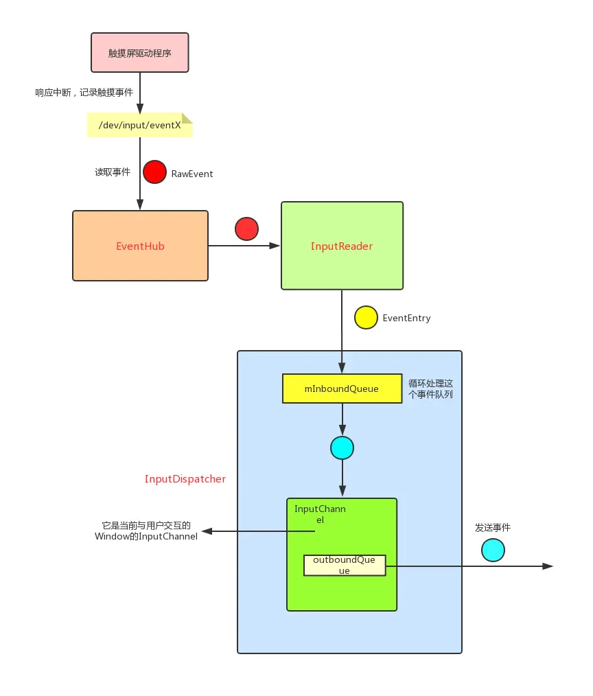
在native层主要是通过下面3个组件来对触摸事件进行处理的,这3个组件都运行在系统服务中:
- EventHub : 它的作用是监听、读取
/dev/input目录下产生的新事件,并封装成RawEvent结构体供InputReader使用。 - InputReader : 通过
EventHub从/dev/input节点获取事件信息,转换成EventEntry事件加入到InputDispatcher的mInboundQueue队列中。 - InputDispatcher : 从
mInboundQueue队列取出事件,转换成DispatchEntry事件加入到Connection的outboundQueue队列。然后使用InputChannel分发事件到java层。
可以用下面这张图描述上面3个组件之间的逻辑:

InputChannel
我们可以简单的把它理解为一个socket, 即可以用来接收数据或者发送数据。一个Window会对应两个InputChannel,这两个InputChannel会相互通信。一个InputChannel会注册到InputDispatcher中, 称为serverChannel(服务端InputChannel)。另一个会保留在应用程序进程的Window中,称为clientChannel(客户端InputChannel)。
下面来简要了解一下这两个InputChannel的创建过程,在Android的UI显示原理之Surface的创建一文中知道,一个应用程序的Window在WindowManagerService中会对应一个WindowState,WMS在创建WindowState时就会创建这两个InputChannel,下面分别看一下他们的创建过程。
服务端InputChannel的创建及注册
WindowManagerService.java
public int addWindow(Session session...) {
...
WindowState win = new WindowState(this, session, client, token,
attachedWindow, appOp[0], seq, attrs, viewVisibility, displayContent);
...
final boolean openInputChannels = (outInputChannel != null && (attrs.inputFeatures & INPUT_FEATURE_NO_INPUT_CHANNEL) == 0);
if (openInputChannels) {
win.openInputChannel(outInputChannel);
}
...
}
void openInputChannel(InputChannel outInputChannel) { //这个 outInputChannel 其实是应用程序获取的inputchannel,它其实就是 inputChannels[1];
InputChannel[] inputChannels = InputChannel.openInputChannelPair(makeInputChannelName()); //通过native创建了两个InputChannel,实际上是创建了两个socket
mInputChannel = inputChannels[0]; // 这里将服务端的inputChannel保存在了WindowState中
mClientChannel = inputChannels[1];
....
mService.mInputManager.registerInputChannel(mInputChannel, mInputWindowHandle);
}
registerInputChannel(..);实际上就是把服务端InputChannel注册到了InputDispatcher中。上图中的InputChannel其实就是在创建一个WindowState时注册的。来看一下InputDispatcher中注册InputChannel都干了什么:
InputDispatcher.cpp
status_t InputDispatcher::registerInputChannel(const sp<InputChannel>& inputChannel,const sp<InputWindowHandle>& inputWindowHandle, bool monitor) {
sp<Connection> connection = new Connection(inputChannel, inputWindowHandle, monitor); //利用 inputChannel 创建了一个 connection,简单的理解为socket的链接。
int fd = inputChannel->getFd();
mConnectionsByFd.add(fd, connection);
//把这个 inputChannel 的 fd添加到 Looper中
mLooper->addFd(fd, 0, ALOOPER_EVENT_INPUT, handleReceiveCallback, this);
mLooper->wake();
return OK;
}
即利用InputChannel创建了一个Connection(InputDispatcher会通过这个Connection来向InputChannel发射数据),并且把这个InputChannel添加到mLooper中。
那这里这个mLooper是什么呢?是UI线程的那个Looper吗?这部分我们后面再看,我们先来看一下客户端InputChannel的相关过程。
客户端InputChannel的相关逻辑
客户端(应用程序)Window是如何通过InputChannel来接收触摸事件的呢?上面WindowState.openInputChannel()方法创建完InputChannel后会走到下面的代码:
ViewRootImpl.java
if (mInputChannel != null) { // mInputChannel 即为前面创建的 client inputchannel
mInputEventReceiver = new WindowInputEventReceiver(mInputChannel, Looper.myLooper());
}
这里的new了一个WindowInputEventReceiver,它继承自InputEventReceiver,看一下它的初始化过程:
InputEventReceiver.java
public InputEventReceiver(InputChannel inputChannel, Looper looper) {
...
mInputChannel = inputChannel;
mMessageQueue = looper.getQueue();
mReceiverPtr = nativeInit(new WeakReference<InputEventReceiver>(this),inputChannel, mMessageQueue);
...
}
static jlong nativeInit(JNIEnv* env, jclass clazz, jobject receiverWeak, jobject inputChannelObj, jobject messageQueueObj) {
...
sp<NativeInputEventReceiver> receiver = new NativeInputEventReceiver(env,receiverWeak, inputChannel, messageQueue);
status_t status = receiver->initialize();
...
}
即主要初始化了NativeInputEventReceiver ,它的initialize()调用了setFdEvents():
android_view_InputEventReceiver.cpp
void NativeInputEventReceiver::setFdEvents(int events) {
...
int fd = mInputConsumer.getChannel()->getFd(); // 这个fd 就是客户端的 InputChannel 的 Connection
...
mMessageQueue->getLooper()->addFd(fd, 0, events, this, NULL);
}
这里将客户端的InputChannel的 Connection Fd加入到了Native Looper(下面会分析它)中。看一下addFd:
int Looper::addFd(int fd, int ident, int events, const sp<LooperCallback>& callback, void* data) {
Request request;
request.fd = fd;
request.callback = callback;
request.events = events;
...
mRequests.add(fd, request);
}
这里就是利用fd来构造了一个Request。 注意 :这里的callback就是NativeInputEventReceiver。
OK,到这里我们就看完了客户端的InputChannel的初始化。并且还知道 Looper中是持有着客户端InputChannel和服务端InputChannel的Connection 。
那么就继续来看一下上面提到的native消息队列与Native Looper,它有什么作用。
Android Native 消息循环
我们知道Looper从MessageQueue中不断获取消息并处理消息。其实在MessageQueue创建时还创建了一个native的消息队列。InputDispatcher派发的触摸事件就会放到这个消息队列中等待执行。先来看一下这个消息队列的创建:
//MessageQueue.java
MessageQueue(boolean quitAllowed) {
mQuitAllowed = quitAllowed;
mPtr = nativeInit();
}
//android_os_MessageQueue.cpp
static jlong android_os_MessageQueue_nativeInit(JNIEnv* env, jclass clazz) {
NativeMessageQueue* nativeMessageQueue = new NativeMessageQueue();
...
nativeMessageQueue->incStrong(env);
return reinterpret_cast<jlong>(nativeMessageQueue);
}
//android_os_MessageQueue.cpp
NativeMessageQueue::NativeMessageQueue() : mPollEnv(NULL), mPollObj(NULL), mExceptionObj(NULL) {
mLooper = Looper::getForThread(); // 其实就是主线程的Looper
if (mLooper == NULL) {
mLooper = new Looper(false);
Looper::setForThread(mLooper);
}
}
即创建了一个NativeMessageQueue。Looper在循环读取MessageQueue中的消息的同时其实也读取了NativeMessageQueue中的消息:
Looper.java
public static void loop() {
final Looper me = myLooper();
...
final MessageQueue queue = me.mQueue;
...
for (;;) {
Message msg = queue.next(); // might block
...
}
}
Message next() {
....
for (;;) {
...
nativePollOnce(ptr, nextPollTimeoutMillis);
...
}
}
即调用到了nativePollOnce()方法。在这个方法中会读取Server InputChannel发送的触摸事件(怎么发送的后面会讲到)。这个方法最终调用到Looper.pollInner()
int Looper::pollInner(int timeoutMillis) {
...
struct epoll_event eventItems[EPOLL_MAX_EVENTS];
int eventCount = epoll_wait(mEpollFd, eventItems, EPOLL_MAX_EVENTS, timeoutMillis); // 阻塞读取event, 并保存到eventItems
...
for (int i = 0; i < eventCount; i++) { //依次处理每一个读取到的event
int fd = eventItems[i].data.fd;
uint32_t epollEvents = eventItems[i].events;
...
ssize_t requestIndex = mRequests.indexOfKey(fd);
...
pushResponse(events, mRequests.valueAt(requestIndex));
}
}
pollInner会调用pushResponse来依次处理每一个Event。这里的mRequests.valueAt(requestIndex)就是前面客户端的InputChannel注册时的一些信息。pushResponse会回调到NativeInputEventReceiver.handleEvent()。
InputDispatcher通过服务端InputChannel发送触摸事件
上面我们知道了客户端会通过Looper不断处理NativeMessageQueue中的消息,那触摸事件的消息是如何发送到NativeMessageQueue的呢?其实触摸原始事件是通过建立好的InputChannel.sendMessage()来发送的:
status_t InputChannel::sendMessage(const InputMessage* msg) {
size_t msgLength = msg->size();
ssize_t nWrite;
do {
nWrite = ::send(mFd, msg, msgLength, MSG_DONTWAIT | MSG_NOSIGNAL); //向socket中写入数据
} while (nWrite == -1 && errno == EINTR);
...
return OK;
}
这个方法是InputDispatcher调用的。上面pollInner会因为InputChannel.sendMessage()发送的数据而被唤醒。进而调用request中的NativeInputEventReceiver的handleEvent()方法,参数就是我们接收到的事件信息与数据。
上面整个过程可以用下图表示:

其实上面整个过程是利用Socket完成了数据的跨进程通信(InputDispatcher->NativeMessageQueue)。Socket的阻塞/通知机制在这里是十分高效的。NativeMessageQueue/Looper的主要作用是监听InputDispatcher给服务端InputChannel发送的触摸数据。然后把这些数据通过NativeInputEventReceiver.handleEvent()回调到客户端。
NativeInputEventReceiver.handleEvent()
android_view_NativeInputEventReceiver.cpp
int NativeInputEventReceiver::handleEvent(int receiveFd, int events, void* data) {
...
if (events & ALOOPER_EVENT_INPUT) {
JNIEnv* env = AndroidRuntime::getJNIEnv();
status_t status = consumeEvents(env, false /*consumeBatches*/, -1, NULL);
mMessageQueue->raiseAndClearException(env, "handleReceiveCallback");
return status == OK || status == NO_MEMORY ? 1 : 0;
}
...
return 1;
}
即主要通过consumeEvents()来处理这个事件:
status_t NativeInputEventReceiver::consumeEvents(JNIEnv* env,...)
{
...
InputEvent* inputEvent;
status_t status = mInputConsumer.consume(&mInputEventFactory,consumeBatches, frameTime, &seq, &inputEvent);
jobject inputEventObj;
...
switch (inputEvent->getType()) {
...
case AINPUT_EVENT_TYPE_MOTION: {
MotionEvent* motionEvent = static_cast<MotionEvent*>(inputEvent); // MotionEvent的产生
inputEventObj = android_view_MotionEvent_obtainAsCopy(env, motionEvent);
break;
}
}
if (inputEventObj) {
env->CallVoidMethod(receiverObj.get(),
gInputEventReceiverClassInfo.dispatchInputEvent, seq, inputEventObj,
displayId);
}
}
}
这个方法的主要处理是:
-
mInputConsumer.consume()会调用到mChannel->receiveMessage(&mMsg);,mChannel其实就是客户端InputChannel,它通过socket接收服务端InputChannel的消息。这个消息其实就是触摸事件。 - 产生
MotionEvent对象inputEventObj,这个对象可以通过jni调用 - 调用
jni方法gInputEventReceiverClassInfo.dispatchInputEvent()
其实gInputEventReceiverClassInfo.dispatchInputEvent()最终调用到java层InputEventReceiver.dispatchInputEvent(), 这个方法是java层分发触摸事件的开始。
InputEventReceiver的dispatchInputEvent()
InputEventReceiver.java
private void dispatchInputEvent(int seq, InputEvent event) {
mSeqMap.put(event.getSequenceNumber(), seq);
onInputEvent(event);
}
InputEventReceiver是一个抽象类,它在java层的实现是ViewRootImpl.WindowInputEventReceiver,它复写了onInputEvent():
@Override
public void onInputEvent(InputEvent event) {
enqueueInputEvent(event, this, 0, true);
}
enqueueInputEvent()最终会调用deliverInputEvent()处理事件:
private void deliverInputEvent(QueuedInputEvent q) {
...
InputStage stage;
if (q.shouldSendToSynthesizer()) {
stage = mSyntheticInputStage;
} else {
stage = q.shouldSkipIme() ? mFirstPostImeInputStage : mFirstInputStage;
}
if (stage != null) {
stage.deliver(q);
} else {
finishInputEvent(q);
}
}
InputStage可以理解为处理事件过程中的一步,多个InputStage可以组成一个处理流程,他们的组织形式类似于一个链表。看一下它的类组成应该就能猜到个大概逻辑:
abstract class InputStage {
private final InputStage mNext;
...
protected void onDeliverToNext(QueuedInputEvent q) {
if (mNext != null) {
mNext.deliver(q);
} else {
finishInputEvent(q);
}
}
...
protected int onProcess(QueuedInputEvent q) {
return FORWARD;
}
}
事件QueuedInputEvent最终会由ViewPostImeInputStage处理,它的onProcess()会调用到processPointerEvent:
private int processPointerEvent(QueuedInputEvent q) {
final MotionEvent event = (MotionEvent)q.mEvent;
final View eventTarget = (event.isFromSource(InputDevice.SOURCE_MOUSE) && mCapturingView != null) ? mCapturingView : mView;
boolean handled = eventTarget.dispatchPointerEvent(event);
...
}
这里的eventTarget(View)其实就是DecorView,即回调到了DecorView.dispatchPointerEvent():
View.java
public final boolean dispatchPointerEvent(MotionEvent event) {
if (event.isTouchEvent()) {
return dispatchTouchEvent(event);
} else {
return dispatchGenericMotionEvent(event);
}
}
DecorView.java
public boolean dispatchTouchEvent(MotionEvent ev) {
final Window.Callback cb = mWindow.getCallback();
return cb != null && !mWindow.isDestroyed() && mFeatureId < 0 ? cb.dispatchTouchEvent(ev) : super.dispatchTouchEvent(ev);
}
这里的Window.Callback其实就是Activity:
public class Activity extends ContextThemeWrapper implements Window.Callback,...{
即回调到Activity.dispatchTouchEvent()。到这里就回到的我们常分析Android事件分发机制。这些内容会在下一篇文章来看一下。
本文内容参考自以下文章,感谢这些作者的细致分析:
Android 触摸事件分发机制(一)从内核到应用 一切的开始
Android 触摸事件分发机制(二)原始事件消息传递与分发的开始
最后:
欢迎关注我的Android进阶计划看更多干货
欢迎关注我的微信公众号:susion随心
