分布式作业系统 Elastic-Job-Lite 源码分析 —— 注册中心

1,900 阅读7分钟
《Dubbo 实现原理与源码解析 —— 精品合集》 《Netty 实现原理与源码解析 —— 精品合集》
《Spring 实现原理与源码解析 —— 精品合集》 《MyBatis 实现原理与源码解析 —— 精品合集》
《Spring MVC 实现原理与源码解析 —— 精品合集》 《数据库实体设计合集》
《Spring Boot 实现原理与源码解析 —— 精品合集》 《Java 面试题 + Java 学习指南》

摘要: 原创出处 http://www.iocoder.cn/Elastic-Job/reg-center-zookeeper/ 「芋道源码」欢迎转载,保留摘要,谢谢!

本文基于 Elastic-Job V2.1.5 版本分享


🙂🙂🙂关注**微信公众号:【芋道源码】**有福利:

  1. RocketMQ / MyCAT / Sharding-JDBC 所有源码分析文章列表
  2. RocketMQ / MyCAT / Sharding-JDBC 中文注释源码 GitHub 地址
  3. 您对于源码的疑问每条留言将得到认真回复。甚至不知道如何读源码也可以请教噢
  4. 新的源码解析文章实时收到通知。每周更新一篇左右
  5. 认真的源码交流微信群。

1. 概述

本文主要分享 Elastic-Job-Lite 注册中心

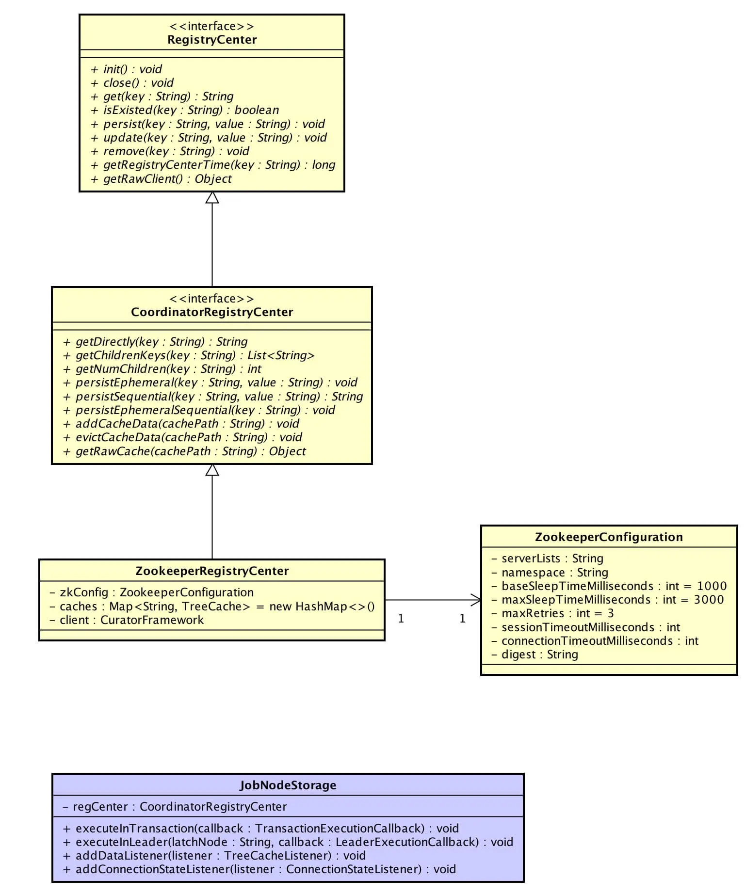
涉及到主要类的类图如下( 打开大图 ):

  • 黄色的类在 elastic-job-common-core 项目里,为 Elastic-Job-Lite、Elastic-Job-Cloud 公用注册中心类。
  • 作业节点数据访问类( JobNodeStorage )的在主节点执行操作在事务中执行操作两个方法和注册中心协调分布式服务有关系,从《Elastic-Job-Lite 源码解析 —— 作业数据存储》摘出来,放本文解析。

你行好事会因为得到赞赏而愉悦
同理,开源项目贡献者会因为 Star 而更加有动力
为 Elastic-Job 点赞!传送门

2. 基于 Zookeeper 注册中心

ZookeeperRegistryCenter,基于 Zookeeper 注册中心。从上面的类图可以看到,ZookeeperRegistryCenter 实现 CoordinatorRegistryCenter 接口,CoordinatorRegistryCenter 继承 RegistryCenter 接口。

  • RegistryCenter,注册中心,定义了简单的增删改查注册数据和查询时间的接口方法。
  • CoordinatorRegistryCenter,用于协调分布式服务的注册中心,定义了持久节点、临时节点、持久顺序节点、临时顺序节点等目录服务接口方法,隐性的要求提供事务分布式锁数据订阅等特性。

ZookeeperRegistryCenter 使用 Apache Curator 进行 Zookeeper 注册中心。

2.1 初始化

ZookeeperConfiguration,基于 Zookeeper 的注册中心配置,注释完整,点击链接直接查看。

@Override
public void init() {
   log.debug("Elastic job: zookeeper registry center init, server lists is: {}.", zkConfig.getServerLists());
   CuratorFrameworkFactory.Builder builder = CuratorFrameworkFactory.builder()
           .connectString(zkConfig.getServerLists())
           .retryPolicy(new ExponentialBackoffRetry(zkConfig.getBaseSleepTimeMilliseconds(), zkConfig.getMaxRetries(), zkConfig.getMaxSleepTimeMilliseconds()))
           .namespace(zkConfig.getNamespace()); // 命名空间
   if (0 != zkConfig.getSessionTimeoutMilliseconds()) {
       builder.sessionTimeoutMs(zkConfig.getSessionTimeoutMilliseconds()); // 会话超时时间,默认 60 * 1000 毫秒
   }
   if (0 != zkConfig.getConnectionTimeoutMilliseconds()) {
       builder.connectionTimeoutMs(zkConfig.getConnectionTimeoutMilliseconds()); // 连接超时时间,默认 15 * 1000 毫秒
   }
   // 认证
   if (!Strings.isNullOrEmpty(zkConfig.getDigest())) {
       builder.authorization("digest", zkConfig.getDigest().getBytes(Charsets.UTF_8))
               .aclProvider(new ACLProvider() {
               
                   @Override
                   public List<ACL> getDefaultAcl() {
                       return ZooDefs.Ids.CREATOR_ALL_ACL;
                   }
               
                   @Override
                   public List<ACL> getAclForPath(final String path) {
                       return ZooDefs.Ids.CREATOR_ALL_ACL;
                   }
               });
   }
   client = builder.build();
   client.start();
   // 连接 Zookeeper
   try {
       if (!client.blockUntilConnected(zkConfig.getMaxSleepTimeMilliseconds() * zkConfig.getMaxRetries(), TimeUnit.MILLISECONDS)) {
           client.close();
           throw new KeeperException.OperationTimeoutException();
       }
   } catch (final Exception ex) {
       RegExceptionHandler.handleException(ex);
   }
}

  • ExponentialBackoffRetry,当 Zookeeper 失去链接后重新连接的一种策略:动态计算每次计算重连的间隔,时间间隔 = baseSleepTimeMs * Math.max(1, random.nextInt(1 << (retryCount + 1)))。如果对其它重连策略感兴趣,可以看 RetryPolicy 的实现类,本文就不展开了。
  • 相同的作业集群使用相同的 Zookeeper 命名空间( ZookeeperConfiguration.namespace )。

2.2 缓存

通过 Curator TreeCache 实现监控整个树( Zookeeper目录 )的数据订阅和缓存,包括节点的状态,子节点的状态。

初始化作业缓存

作业初始化注册时,初始化缓存。

// JobRegistry.java
public void registerJob(final String jobName, final JobScheduleController jobScheduleController, final CoordinatorRegistryCenter regCenter) {
   schedulerMap.put(jobName, jobScheduleController);
   regCenterMap.put(jobName, regCenter);
   // 添加注册中心缓存
   regCenter.addCacheData("/" + jobName);
}
    
// ZookeeperRegistryCenter.java
/**
* 缓存
* key:/作业名/
*/
private final Map<String, TreeCache> caches = new HashMap<>();

作业服务订阅数据

每个不同的服务,都会订阅数据实现功能逻辑。在后续不同服务的文章,我们会详细解析。🙂

public void addDataListener(final TreeCacheListener listener) {
   TreeCache cache = (TreeCache) regCenter.getRawCache("/" + jobName);
   cache.getListenable().addListener(listener);
}

关闭作业缓存

@Override
public void evictCacheData(final String cachePath) {
   TreeCache cache = caches.remove(cachePath + "/");
   if (null != cache) {
       cache.close();
   }
}

对 Curator TreeCache 感兴趣的同学,可以点击链接继续了解。

2.3 关闭

public void close() {
   for (Entry<String, TreeCache> each : caches.entrySet()) {
       each.getValue().close();
   }
   waitForCacheClose();
   CloseableUtils.closeQuietly(client);
}
    
/* 
* 因为异步处理, 可能会导致client先关闭而cache还未关闭结束.
* 等待Curator新版本解决这个bug.
* BUG地址:https://issues.apache.org/jira/browse/CURATOR-157
*/
private void waitForCacheClose() {
   try {
       Thread.sleep(500L); // 等待500ms, cache先关闭再关闭client, 否则会抛异常
   } catch (final InterruptedException ex) {
       Thread.currentThread().interrupt();
   }
}

2.4 获得数据

@Override
public String get(final String key) {
   TreeCache cache = findTreeCache(key); // 获取缓存
   if (null == cache) {
       return getDirectly(key);
   }
   ChildData resultInCache = cache.getCurrentData(key); // 缓存中获取 value
   if (null != resultInCache) {
       return null == resultInCache.getData() ? null : new String(resultInCache.getData(), Charsets.UTF_8);
   }
   return getDirectly(key);
}

@Override
public String getDirectly(final String key) {
   try {
       return new String(client.getData().forPath(key), Charsets.UTF_8);
   } catch (final Exception ex) {
       RegExceptionHandler.handleException(ex);
       return null;
   }
}

  • #get(...) 先从 TreeCache缓存 获取,后从 Zookeeper 获取。

  • #getDirectly(...) 直接从 Zookeeper 获取。

  • #findTreeCache(...) 代码如下:

    private TreeCache findTreeCache(final String key) {
       for (Entry<String, TreeCache> entry : caches.entrySet()) {
           if (key.startsWith(entry.getKey())) {
               return entry.getValue();
           }
       }
       return null;
    }
    

2.5 获得注册子节点

获取子节点名称集合(降序)

@Override
public List<String> getChildrenKeys(final String key) {
   try {
       List<String> result = client.getChildren().forPath(key);
       Collections.sort(result, new Comparator<String>() {
           
           @Override
           public int compare(final String o1, final String o2) {
               return o2.compareTo(o1);
           }
       });
       return result;
   } catch (final Exception ex) {
       RegExceptionHandler.handleException(ex);
       return Collections.emptyList();
   }
}

获取子节点数量

@Override
public int getNumChildren(final String key) {
   try {
       Stat stat = client.checkExists().forPath(key);
       if (null != stat) {
           return stat.getNumChildren();
       }
   } catch (final Exception ex) {
       RegExceptionHandler.handleException(ex);
   }
   return 0;
}

2.6 存储注册数据

@Override
public void persist(final String key, final String value) {
   try {
       if (!isExisted(key)) {
           client.create().creatingParentsIfNeeded().withMode(CreateMode.PERSISTENT).forPath(key, value.getBytes(Charsets.UTF_8));
       } else {
           update(key, value);
       }
   } catch (final Exception ex) {
       RegExceptionHandler.handleException(ex);
   }
}

@Override
public void persistEphemeral(final String key, final String value) {
   try {
       if (isExisted(key)) {
           client.delete().deletingChildrenIfNeeded().forPath(key);
       }
       client.create().creatingParentsIfNeeded().withMode(CreateMode.EPHEMERAL).forPath(key, value.getBytes(Charsets.UTF_8));
   } catch (final Exception ex) {
       RegExceptionHandler.handleException(ex);
   }
}

  • #persist(...) 存储持久节点数据。逻辑等价于 insertOrUpdate 操作。

  • persistEphemeral(...) 存储临时节点数据。节点类型无法变更,因此如果数据已存在,需要先进行删除。

  • #isExisted(...)#update(...) 代码如下:

    @Override
    public boolean isExisted(final String key) {
       try {
           return null != client.checkExists().forPath(key);
       } catch (final Exception ex) {
           RegExceptionHandler.handleException(ex);
           return false;
       }
    }
       
    @Override
    public void update(final String key, final String value) {
       try {
           client.inTransaction().check().forPath(key).and().setData().forPath(key, value.getBytes(Charsets.UTF_8)).and().commit();
       } catch (final Exception ex) {
           RegExceptionHandler.handleException(ex);
       }
    }
    

    • #update(...) 使用事务校验键( key )存在才进行更新。

2.7 存储顺序注册数据

实现逻辑和存储注册数据类似。Elastic-Job 未使用该方法,跳过。

2.8 移除注册数据

@Override
public void remove(final String key) {
   try {
       client.delete().deletingChildrenIfNeeded().forPath(key);
   } catch (final Exception ex) {
       RegExceptionHandler.handleException(ex);
   }
}

2.9 获取注册中心当前时间

@Override
public long getRegistryCenterTime(final String key) {
   long result = 0L;
   try {
       persist(key, "");
       result = client.checkExists().forPath(key).getMtime();
   } catch (final Exception ex) {
       RegExceptionHandler.handleException(ex);
   }
   Preconditions.checkState(0L != result, "Cannot get registry center time.");
   return result;
}

  • 通过更新节点,获得该节点的最后更新时间( mtime )获得 Zookeeper 的时间。six six six。

2.10 注册中心异常处理器

RegExceptionHandler,注册中心异常处理器。在上面的操作 Zookeeper 发生异常时,都会调用 RegExceptionHandler.handleException(...) 处理异常:

public static void handleException(final Exception cause) {
   if (null == cause) {
       return;
   }
   if (isIgnoredException(cause) || null != cause.getCause() && isIgnoredException(cause.getCause())) {
       log.debug("Elastic job: ignored exception for: {}", cause.getMessage());
   } else if (cause instanceof InterruptedException) {
       Thread.currentThread().interrupt();
   } else {
       throw new RegException(cause);
   }
}
    
private static boolean isIgnoredException(final Throwable cause) {
   return cause instanceof ConnectionLossException || cause instanceof NoNodeException || cause instanceof NodeExistsException;
}

  • 部分异常会被无视,仅打印异常。例如调用 #getDirectly(...) 获得注册数据时,可能节点不存在,抛出 NodeExistsException,这种异常可以无视。

3. 作业节点数据访问类

JobNodeStorage,作业节点数据访问类。

3.1 在主节点执行操作

// JobNodeStorage.java
/**
* 在主节点执行操作.
* 
* @param latchNode 分布式锁使用的节点,例如:leader/election/latch
* @param callback 执行操作的回调
*/
public void executeInLeader(final String latchNode, final LeaderExecutionCallback callback) {
   try (LeaderLatch latch = new LeaderLatch(getClient(), jobNodePath.getFullPath(latchNode))) {
       latch.start();
       latch.await();
       callback.execute();
   } catch (final Exception ex) {
       handleException(ex);
   }
}

Apache Curator 使用 Zookeeper 实现了两种分布式锁,LeaderLatch 是其中的一种。使用一个 Zookeeper 节点路径创建一个 LeaderLatch,#start() 后,调用 #await() 等待拿到这把。如果有多个线程执行了相同节点路径的 LeaderLatch 的 #await() 后,同一时刻有且仅有一个线程可以继续执行,其他线程需要等待。当该线程释放( LeaderLatch#close() )后,下一个线程可以拿到该继续执行。用 Java 并发包 Lock 举例子:

public void executeInLeader(Lock lock) {
    try {
        lock.lock();
        // doSomething();
    } finally {
        lock.unlock();
    }
}

《官方文档 —— LeaderLatch》,有兴趣的同学可以看看。在《Elastic-Job-Lite 源码解析 —— 主节点选举》中,我们会看到 #executeInLeader(...) 的使用。

另一种分布式锁实现,《官方文档 —— LeaderElection》,有兴趣也可以看看。在 Elastic-Job-Cloud 中使用到了,后续进行解析。

3.2 在事务中执行操作

// JobNodeStorage.java
public void executeInTransaction(final TransactionExecutionCallback callback) {
   try {
       CuratorTransactionFinal curatorTransactionFinal = getClient().inTransaction().check().forPath("/").and();
       callback.execute(curatorTransactionFinal);
       curatorTransactionFinal.commit();
   } catch (final Exception ex) {
       RegExceptionHandler.handleException(ex);
   }
}

  • 开启事务,执行 TransactionExecutionCallback 回调逻辑,提交事务。

666. 彩蛋

知识星球

旁白君:煞笔芋道君,又在水更
芋道君:人艰不拆,好不好。

道友,赶紧上车,分享一波朋友圈!