Vue2.X学习笔记

243 阅读1分钟

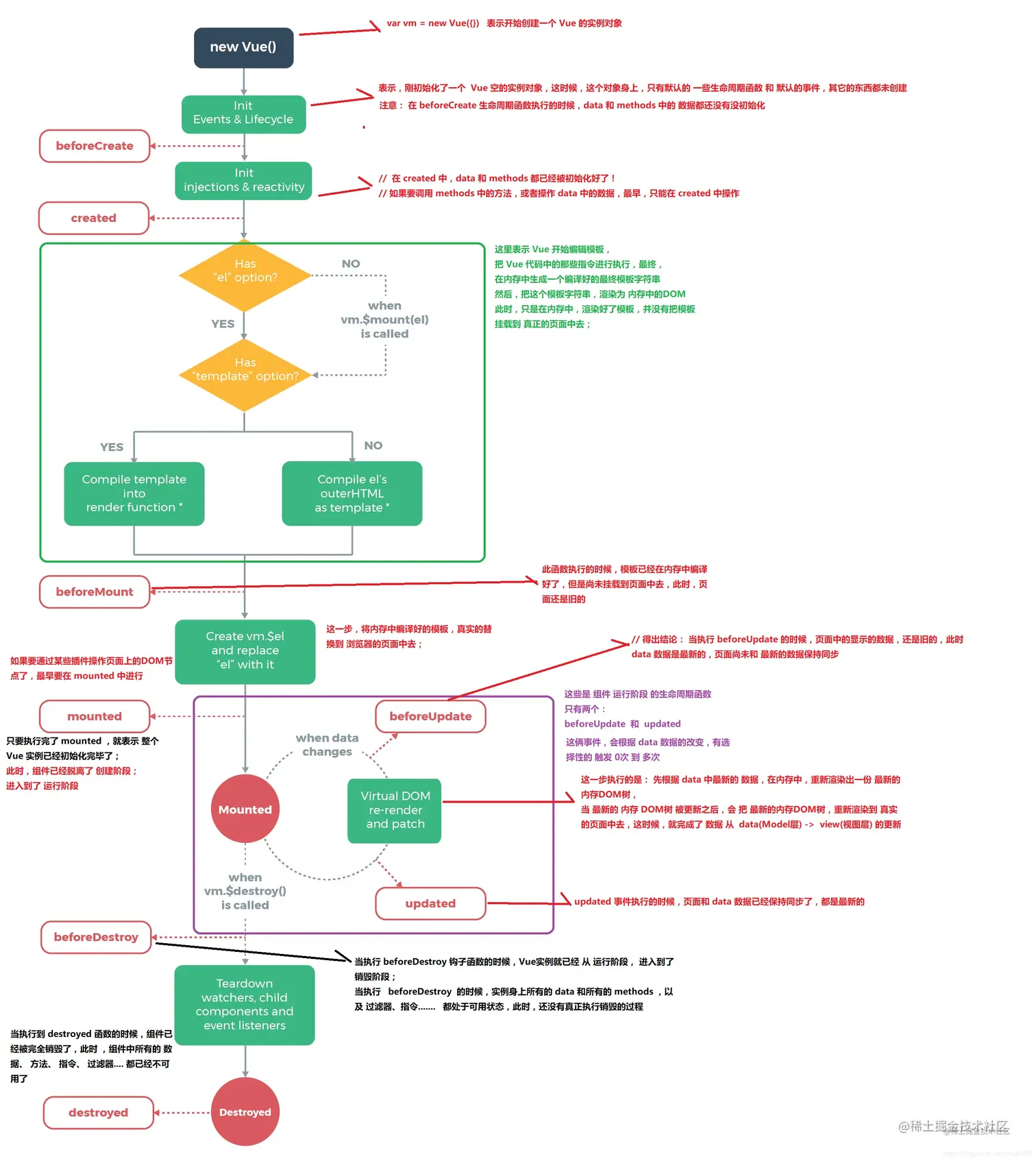
Vue的生命周期

图示

主要钩子函数

  • beforeCreate

  • created

  • beforeMount

  • mounted

  • beforeUpdate

  • updated

  • beforeDestroy

  • destroyed

钩子函数代码示例

执行顺序及什么时候执行,可直接复制使用

<!DOCTYPE html>
<html lang="en">
<head>
  <meta charset="UTF-8">
  <meta name="viewport" content="width=device-width, initial-scale=1.0">
  <meta http-equiv="X-UA-Compatible" content="ie=edge">
  <title>Vue生命周期示例</title>
  <script src="https://cdn.bootcss.com/vue/2.4.2/vue.js"></script>
</head>
<body>
  <div id="app">
    <h1>{{message}}</h1>
  </div>
</body>
<script>
  var vm = new Vue({
    el: '#app',
    data: {
      message: '学习前端的菜鸟'
    },
    beforeCreate: function() {
      console.group('------beforeCreate创建前状态------');
      console.log("%c%s", "color:red" , "el     : " + this.$el); //undefined
      console.log("%c%s", "color:red","data   : " + this.$data); //undefined 
      console.log("%c%s", "color:red","message: " + this.message) 
    },
    created: function() {
      console.group('------created创建完毕状态------');
      console.log("%c%s", "color:red","el     : " + this.$el); //undefined
      console.log("%c%s", "color:red","data   : " + this.$data); //已被初始化 
      console.log("%c%s", "color:red","message: " + this.message); //已被初始化
    },
    beforeMount: function() {
      console.group('------beforeMount挂载前状态------');
      console.log("%c%s", "color:red","el     : " + (this.$el)); //已被初始化
      console.log(this.$el);
      console.log("%c%s", "color:red","data   : " + this.$data); //已被初始化  
      console.log("%c%s", "color:red","message: " + this.message); //已被初始化  
    },
    mounted: function() {
      console.group('------mounted 挂载结束状态------');
      console.log("%c%s", "color:red","el     : " + this.$el); //已被初始化
      console.log(this.$el);    
      console.log("%c%s", "color:red","data   : " + this.$data); //已被初始化
      console.log("%c%s", "color:red","message: " + this.message); //已被初始化 
    },
    beforeUpdate: function () {
      console.group('beforeUpdate 更新前状态===============》');
      console.log("%c%s", "color:red","el     : " + this.$el);
      console.log(this.$el);   
      console.log("%c%s", "color:red","data   : " + this.$data); 
      console.log("%c%s", "color:red","message: " + this.message); 
    },
    updated: function () {
      console.group('updated 更新完成状态===============》');
      console.log("%c%s", "color:red","el     : " + this.$el);
      console.log(this.$el); 
      console.log("%c%s", "color:red","data   : " + this.$data); 
      console.log("%c%s", "color:red","message: " + this.message); 
    },
    beforeDestroy: function () {
      console.group('beforeDestroy 销毁前状态===============》');
      console.log("%c%s", "color:red","el     : " + this.$el);
      console.log(this.$el);    
      console.log("%c%s", "color:red","data   : " + this.$data); 
      console.log("%c%s", "color:red","message: " + this.message); 
    },
    destroyed: function () {
      console.group('destroyed 销毁完成状态===============》');
      console.log("%c%s", "color:red","el     : " + this.$el);
      console.log(this.$el);  
      console.log("%c%s", "color:red","data   : " + this.$data); 
      console.log("%c%s", "color:red","message: " + this.message)
    }
  })
</script>
</html>

1. 打开浏览器控制台,我们可以看到

beforeCreate:$el和data均未初始化
created:     完成了data的初始化,$el没有
beforeMount: 完成了对$el和data的初始化
mounted:     完成了对$el和data的挂载

2. 在浏览器控制台输入

vm.message = '我要更新组件'

我们能看到data里面的值被修改后,会触发update

3. 在浏览器控制台输入

vm.$destroy()

执行完destroy,后续的操作就不再受Vue控制了

总结

beforeCreate:  loading
created:       request
beforeDestory: delete?
destoryed:     clear data

实现双向绑定

<body>   
     
    <input type="text" id="mvvm">        
    <p id="show-mvvm"></p>        

    <script type="text/javascript">            
        var mvvm = document.getElementById('mvvm')            
        var showMvvm = document.getElementById('show-mvvm')            
        var obj = {}            
        mvvm.addEventListener('keyup', function(e) {                
            obj.val = e.target.value            
        })                        
        
        Object.defineProperty(obj, 'val', {                
            get: function() {                        
                return obj                
            },                
            set: function(newVal) {                    
                mvvm.value = newVal                    
                showMvvm.innerHTML = newVal                
            }            
        })         
    </script>
</body>

使用vue-i18n实现国际化

1. 安装:

npm install vue-i18n

2. 在“vue-i18n.js”引入并配置国际化:

import Vue from 'vue'
import VueI18n from 'vue-i18n'
Vue.use(VueI18n)

const messages = {    
    zh: {        
        home: '主页'    
    },    
    en: {        
        home: 'Home Page'    
    }
}

let lang = 'zh'

export default new VueI18n({    
    locale: lang,    
    messages
})

3. 在“main.js”将i18n挂载到vue的根实例上:

import i18n from './plugins/vue-i18n'

new Vue({    
    i18n,    
    render: h=>h(app)
}).mount('#app')

4. 在模板中使用

<template>
    <p>{{ $t('home') }}</p>
</template>

5. 切换语言

this.$i18n.locale = 'en'

Vue读取Markdown文件

1. 安装依赖

npm i html-loader markdown-loader --save-dev

2. 在vue.config.js配置

module.exports = {    
    chainWebpack: config => {        
        config.module            
            .rule('md')            
            .test(/\.md$/)            
            .use('html-loader')            
            .loader('html-loader')            
            .end()            
            .use('markdown-loader')            
            .loader('markdown-loader')            
            .end()    
    }
}

3. 使用

<template>  
    <div class="markdown">    
        <div v-html="markdown"></div>      </div>
</template> 

<script>

    import markdown from "../../assets/markdown.md"; 
    export default {  
        data() {    
            return {      
                markdown                }  
        }
    }

</script> 

<style lang="less" scoped>
    // 这里可以约束解析出来后的 markdown 标签样式,如设置 h3{...}
</style>

Vue 开发插件

Vue.js 的插件有一个公开方法 install,这个方法的第一个参数是 Vue 构造器,第二个参数是一个可选的选项对象。

Dialog.vue

<template>  
    <div class="help-dialog">        
        <v-dialog v-model="dialog" width="500">            
            <v-card>                
                <v-card-title class="headline lighten-2" primary-title>{{ title }}</v-card-title>                
                    <v-card-text>{{ content }}</v-card-text>                
                    <v-divider></v-divider>                
                    <v-card-actions>                    
                        <v-spacer></v-spacer>                    
                        <v-btn flat color="primary">{{ activatorTxt }}</v-btn>                    
                        <v-spacer></v-spacer>                
                    </v-card-actions>            
            </v-card>        
        </v-dialog>  
    </div>
</template>

<script>
    export default {        
        name: 'HelpDialog',        
        data () {            
            return {                
                dialog: false,                
                title: 'Tips',                
                content: 'Here is the content.',                
                activatorTxt: 'confirm'            
            }        
        }    
    }
</script>

index.js

import HelpDialogComponent from './HelpDialog'
const HelpDialog = {    
    install(Vue) {        
        const HelpDialogConstructor = Vue.extend(HelpDialogComponent)        
        const instance = new HelpDialogConstructor()
        instance.$mount(document.createElement('div'))        
        document.body.append(instance.$el)
        Vue.prototype.$helpDialog = function(params = {                 
            title: 'Tips',                 
            content: 'Here is the content.'             
        }) {            
                instance.dialog = true            
                instance.title = params.title            
                instance.content = params.content            
                instance.activatorTxt = '确认'        
            }    
    }
}
export default HelpDialog

main.js

import Vue from 'vue'
import HelpDialog from '@/components/index'Vue.use(HelpDialog)

usage

Vue.prototype.$helpDialog({    
    title: 'Tips',    
    content: 'Here is the content.'
})

Vue常见问题

[Vue warn]: You are using the runtime-only build of Vue where the template compiler is not available

解决参考:blog.csdn.net/xiaomajia02…