人生如逆旅,我亦是行人。

前言
Spring是一个开放源代码的设计层面框架,它解决的是业务逻辑层和其他各层的松耦合问题,因此它将面向接口的编程思想贯穿整个系统应用。
准备
bean-v1.xml配置bean的信息BeanDefinition用于存放bean的定义BeanFactory获取bean的信息,实例化bean`BeanFactoryTest测试BeanFactory是否可用
bean-v1.xml
<?xml version="1.0" encoding="UTF-8"?>
<beans>
<bean id = "nioCoder"
class = "com.niocoder.service.v1.NioCoderService">
</bean>
<bean id ="invalidBean"
class="xxx.xxx">
</bean>
</beans>
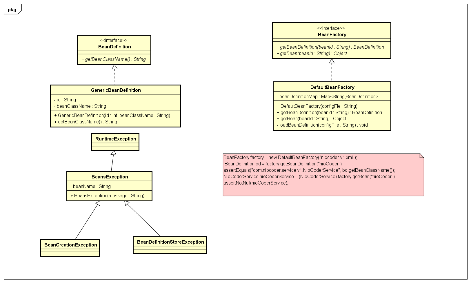
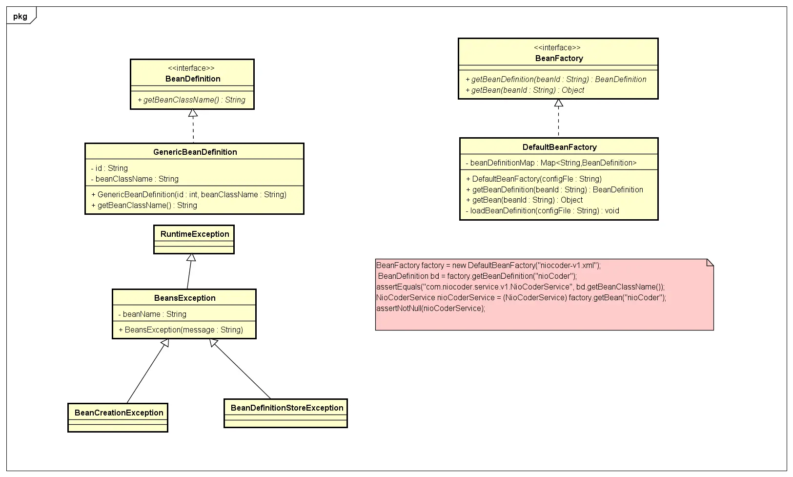
BeanDefinition
bean-v1.xml中定义了每个bean,但这些信息我们该如何存储呢?
spring是通过BeanDefinition接口来描述bean的定义
BeanDefinition
package com.niocoder.beans;
/**
* bean.xml bean的定义
* @author zhenglongfei
*/
public interface BeanDefinition {
/**
* 获取bean.xml中 bean的全名 如 "com.niocoder.service.v1.NioCoderService"
* @return
*/
String getBeanClassName();
}
GenericBeanDefinition
GenericBeanDefinition实现了BeanDefinition接口
package com.niocoder.beans.factory.support;
import com.niocoder.beans.BeanDefinition;
/**
* BeanDefinition 实现类
*
* @author zhenglongfei
*/
public class GenericBeanDefinition implements BeanDefinition {
private String id;
private String beanClassName;
public GenericBeanDefinition(String id, String beanClassName) {
this.id = id;
this.beanClassName = beanClassName;
}
public String getBeanClassName() {
return this.beanClassName;
}
}
BeanFactory
我们已经使用BeanDefinition来描述bean-v1.xml的bean的定义,下面我们使用BeanFactory来获取bean的实例
BeanFactory
package com.niocoder.beans.factory;
import com.niocoder.beans.BeanDefinition;
/**
* 创建bean的实例
* @author zhenglongfei
*/
public interface BeanFactory {
/**
* 获取bean的定义
* @param beanId
* @return
*/
BeanDefinition getBeanDefinition(String beanId);
/**
* 获取bean的实例
* @param beanId
* @return
*/
Object getBean(String beanId);
}
DefaultBeanFactory
DefaultBeanFactory实现了BeanFactory接口
package com.niocoder.beans.factory.support;
import com.niocoder.beans.BeanDefinition;
import com.niocoder.beans.factory.BeanCreationException;
import com.niocoder.beans.factory.BeanDefinitionStoreException;
import com.niocoder.beans.factory.BeanFactory;
import com.niocoder.util.ClassUtils;
import org.dom4j.Document;
import org.dom4j.Element;
import org.dom4j.io.SAXReader;
import java.io.InputStream;
import java.util.Iterator;
import java.util.Map;
import java.util.concurrent.ConcurrentHashMap;
/**
* BeanFactory的默认实现类
*
* @author zhenglongfei
*/
public class DefaultBeanFactory implements BeanFactory {
private static final String ID_ATTRIBUTE = "id";
private static final String CLASS_ATTRIBUTE = "class";
/**
* 存放BeanDefinition
*/
private final Map<String, BeanDefinition> beanDefinitionMap = new ConcurrentHashMap<>();
/**
* 根据文件名称加载,解析bean.xml
*
* @param configFile
*/
public DefaultBeanFactory(String configFile) {
loadBeanDefinition(configFile);
}
/**
* 具体解析bean.xml的方法 使用dom4j
*
* @param configFile
*/
private void loadBeanDefinition(String configFile) {
ClassLoader cl = ClassUtils.getDefaultClassLoader();
try (InputStream is = cl.getResourceAsStream(configFile)) {
SAXReader reader = new SAXReader();
Document doc = reader.read(is);
Element root = doc.getRootElement();
Iterator<Element> elementIterator = root.elementIterator();
while (elementIterator.hasNext()) {
Element ele = elementIterator.next();
String id = ele.attributeValue(ID_ATTRIBUTE);
String beanClassName = ele.attributeValue(CLASS_ATTRIBUTE);
BeanDefinition bd = new GenericBeanDefinition(id, beanClassName);
this.beanDefinitionMap.put(id, bd);
}
} catch (Exception e) {
throw new BeanDefinitionStoreException("IOException parsing XML document", e);
}
}
@Override
public BeanDefinition getBeanDefinition(String beanId) {
return this.beanDefinitionMap.get(beanId);
}
@Override
public Object getBean(String beanId) {
BeanDefinition bd = this.getBeanDefinition(beanId);
if (bd == null) {
throw new BeanCreationException("BeanDefinition does not exist");
}
ClassLoader cl = ClassUtils.getDefaultClassLoader();
String beanClassName = bd.getBeanClassName();
try {
// 使用反射创建bean的实例,需要对象存在默认的无参构造方法
Class<?> clz = cl.loadClass(beanClassName);
return clz.newInstance();
} catch (Exception e) {
throw new BeanCreationException("Bean Definition does not exist");
}
}
}
BeanFactoryTest
以上,我们已经创建了bean.xml,BeanDefinition来描述bean的定义,并且使用BeanFactory来获取bean的实例。下面我们来测试一下BeanFactory是否可用。
package com.niocoder.test.v1;
import com.niocoder.beans.BeanDefinition;
import com.niocoder.beans.factory.BeanCreationException;
import com.niocoder.beans.factory.BeanDefinitionStoreException;
import com.niocoder.beans.factory.BeanFactory;
import com.niocoder.beans.factory.support.DefaultBeanFactory;
import com.niocoder.service.v1.NioCoderService;
import org.junit.Assert;
import org.junit.Test;
import static org.junit.Assert.assertEquals;
import static org.junit.Assert.assertNotNull;
/**
* BeanFactory 测试类
*/
public class BeanFactoryTest {
/**
* 测试获取bean
*/
@Test
public void testGetBean() {
BeanFactory factory = new DefaultBeanFactory("bean-v1.xml");
BeanDefinition bd = factory.getBeanDefinition("nioCoder");
assertEquals("com.niocoder.service.v1.NioCoderService", bd.getBeanClassName());
NioCoderService nioCoderService = (NioCoderService) factory.getBean("nioCoder");
assertNotNull(nioCoderService);
}
/**
* 测试无效的bean
*/
@Test
public void testInvalidBean() {
BeanFactory factory = new DefaultBeanFactory("bean-v1.xml");
try {
factory.getBean("invalidBean");
} catch (BeanCreationException e) {
return;
}
Assert.fail("expect BeanCreationException ");
}
/**
* 测试无效的xml
*/
@Test
public void testInvalidXML() {
try {
new DefaultBeanFactory("xxx.xml");
} catch (BeanDefinitionStoreException e) {
return;
}
Assert.fail("expect BeanDefinitionStoreException ");
}
}
代码下载
- github:github.com/longfeizhen…
类图
