为什么将 Intellij IDEA 作为日常开发的首选

892 阅读8分钟

作为一个从事 Java 开发的程序员,每天离不开编辑器的帮助。还记得刚开始学习 Java 编程的时候,使用 Eclipse 作为日常开发工具。后来工作以后,需要使用 Intellij IDEA,刚开始其实并不想怎么用。毕竟 Eclipse 已经足够强大,可以满足日常开发的需求,何必再花时间再去学习其他工具那。刚开始改变是困难的。但是没办法,公司强制使用,不得不去了解去使用。后来用了一段时间才发现 IDEA 是的真的强大。

真香啊~

下面就来介绍一下本人觉得 IDEA 一些强大的功能。

文中提到的快捷键只适用于 Windows 平台

更加智能的协助开发

我们使用编辑器的目的就是在于简化开发难度,加快开发速度。IDEA 就有许多功能,可以更加智能的、更加快速的帮你完成代码开发。

代码提示

下面先介绍最基本的代码提示功能。

一般编辑器都会提供基本提示功能,可以快速提供可用的方法,变量等。当然 IDEA 也存在这个,在 IDEA 中使用 Ctrl + Space 可以快速提示。


PS:对于 Windows 平台用户,这个快捷键十分不友好,与输入法切换快捷键冲突,可以使用如下方法解决。

1、 打开注册表,跳转到HKEY_CURRENT_USER/Control Panel/Input Method/Hot Keys目录下面
2.、选择00000070(中文繁体)或者00000010(中文简体)
3.、将Key Modifiers的第一个字节设置为00(02c00000->00c00000)
4、 将Virtual Key的第一个字节设置为ff(20000000->ff000000)
5、 注销用户然后重新登录,搞定。
另外 HKEY_CURRENT_USER/Control Panel/Input Method/Hot Keys,保存的是当前用户的快捷键配置; HKEY_USERS.DEFAULT\Control Panel\Input Method\Hot Keys,保存的是默认的快捷键配置; 若修改上一个注册表不好使,那就把下面的默认的也修改了。
经测试,修改第一个,重启之后不再生效,所以默认配置也需要修改


除了最基本的代码提示功能,IDEA 还提供更加智能的代码提示功能,该功能可以基于上下文环境,智能帮你过滤可以使用方法,推导出最适合的方法。该快捷键为 Ctrl+Shift+Space

我们用下面两张图比对两者的区别。

基本提示功能:

基本提示

智能代码提示:

智能代码提示

观察上面两图可以看出,基本代码提示功能会显示所有可用的方法建议,而智能代码提示根据上下文过滤了其他不可用的提示。

参数提示

当一个方法参数列表过多时,我们往往只会记住前两个参数类型,而后面参数类型我们只能去翻阅方法才。在 IDEA 中,你无需这般做。只要你将光标放置在放入参数列表中,暂停一会,IDEA 就会帮你智能提示。

如果并不想等待一会,也可以,在方法内使用 ctrl +P 也可以快速出现提示框。

方法提示

快速完成语句

在 IDEA 中,可以使用快捷键 Ctrl+Shift+Enter 快速完成声明 if while 等语句。

在下面的例子中,我们输入 while ,接着我们输入快捷键,我们可以看到 IDEA 自动帮我们完整这个结构,然后只需要输入判断条件即可。

complete code struct

此外,我们还可以用该快捷键完成下面的操作。

wrap method argument

Postfix Code

这个模式可以在编写代码时减少向后插入符号跳转。我们可以在变量后面直接跟上 iffor 等表达式,IDEA 会直接转换成相应的语句。

postfix-code

我们还可以查看在设置中 Editor | General | Postfix Completion 查看更多用法。

Live Template

我们有时候会保存一些代码片段,然后在需要的时候直接粘贴。而 IDEA Live Template 就可以帮我们保存这个代码片段,且可以自定义关键字,需要的时候只需要输入关键字,就可以直接输出代码。而且 IDEA 也已经定义很多,我们可以直接上手使用。

live template

如上图,我们可以输入 psfs,然后输入回车键或者 Tab 键,直接生成 public static final String

输入 psvm,快速生成 main 方法。

我们可以使用下面的步骤自定义自己的 Live Template

设置 live-template

强大的搜索功能

开发的时候我们会去查看类的源码,有时我们只知道类的名字,却不知道具体包的位置,这个时候IDEA 强大的搜索功能可以帮我们迅速的找到。

我们可以按两下 shift,在弹出的窗口输入类名,就可以找到。

基本搜索功能

这个功能不仅可以找类,也可以用于找文件等。

还有的时候我们可能只记得类中的某个关键字,那上面的方法就无效。但是没关系,IDEA 还可以帮你用关键字去搜索找到 我们只要输入 Ctrl+Alt+F 快捷键。

关键字搜索

版本控制功能

在团队开发中,我们就需要使用到相关版本控制工具,比如 SVN、Git 等。IDEA 默认自带强大版本控制工具,可以快速浏览代码变更,仓库提交历史以及合并代码。

我们以 Dubbo Git 项目为例。我们可以在 Version Control Log 处图形化查看仓库历史。

Git log

协作开发的时候,很容易发生冲突,这个时候如果没有其他很好的工具,解决冲突是一件很麻烦的事,非常容易将代码合丢。

不过使用 IDEA 强大的解决冲突的功能,可以帮我们解决这个问题。

当提交代码时,若存在代码冲突时,IDEA 显示冲突的文件.

代码冲突

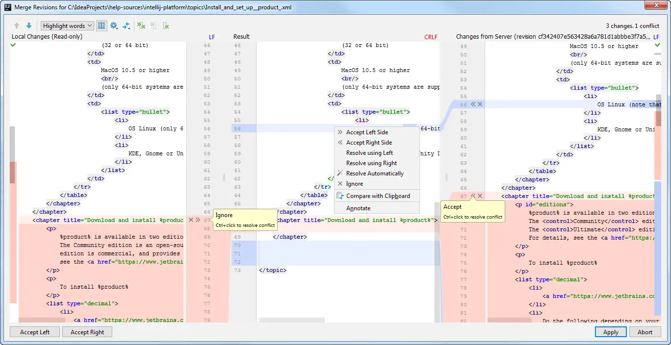
点击文件,选择 Merge, 然后会显示窗口,我们可以浏览两边代码,自己灵活选择到底选择本地变更或者服务端的变更。

合并

这里说个小技巧,我们协作开发时,若有些人使用 TAB 作为缩进然后提交代码,而当你使用空格作为缩进,一旦将代码格式化,你提交代码的时候,这个时候冲突就会是个在灾难。如下所示.

灾难

这样满屏充满干扰的变更的时候,很容易合错代码。

。。。。
。。。。

我们选择忽略空白行,IDEA 会把这种自动或略空白行,这样我们就可以针对自己变更合并即可。

减少干扰

重构功能

我们编码的时候有可能会写错单词,写错并不可怕,怕的是你到最后才发现。这个时候你发现许多地方都用到这个,这个时候你在一个个变更就真的很费劲了。

不用怕,IDEA 重构功能就可以帮助到我们。

IDEA 重命名功能可以快速帮修改所有引用这个变量的地方。

rename

重构功能还可以快速提取方法。

重构方法

其他

插件

IDEA 安装时就会集成很多官方插件,增加对其他技术,语言的支持。你如果不喜欢,可以根据自己的选择在 Setting/Plugins 自由选择启动或禁用。

你还可以在官方的插件平台 plugins.jetbrains.com/找到一些第三方非常优秀的插件,实现其他扩展功能,如翻译。

主题

IDEA 自带两套非常漂亮的主题。一套为亮色的,另一套为暗色的。

主题

个人觉得暗色系列的主题,更加好看,且不刺眼。

如果不喜欢自带的主题,可以自定义,或者下载主题插件,如 Material Theme UI

版本更新

IDEA 迭代更新速度较快,基本每半年就会有一个大版本更新,以及时常会有一些小版本更新。每次更新以后都会一些新功能。

IDEA 一些缺点

上面说了这么多 IDEA 功能,也讲讲一些 IDEA 的缺点。

IDEA 很多强大的功能都是基于其缓存与索引。当打开一个新项目的时候,IDEA 会自动建立索引。这个有时候对大型项目特别不友好,可能会出现卡顿现象。特别对于机械硬盘用户,这种现象会更加明显。

因此强烈建议 IDEA 创建索引的时候不要动项目,等待创建完毕即可。

还有一点就是 IDEA 中没有类似 Eclipse 中的 workspace 的概念,无法做到一个 IDEA 工程打开多个项目。这是刚从 Eclipse 转过来同学困惑的地方。不过等你真正熟悉 IDEA,真的需要 workspace 吗?

结束

上面介绍 IDEA 这么多功能,没有在使用的读者们,不妨下载使用看看。刚开始从其他编辑器转过来确实很难,但是一旦你喜欢上 IDEA,你就不会释手了。

IDEA 还有其他很多功能,一篇文章不能全部都说到,各位读者可以自行去探索。博主每次研究 IDEA 的功能时,都能发现一些以前不知道的技巧。


推荐阅读
1、 生产系统 SQL 执行异常原因分析
2、 在 dubbo 中使用 Threadlocal 的相关问
3、 从源码学习设计模式之模板方法
4、 一次慢查询暴露的隐蔽问题


如果觉得好的话,请帮作者点个赞呗~ 谢谢 喜欢本文的读者们,欢迎长按关注订阅号程序通事~让我与你分享程序那些事。

微信公众号