使用SOAPUI这个软件测试别人提供的wsdl
pandamonica 发布时间:2019-01-09 15:45:49 浏览57 评论0摘要: 别人提供的WS的wsdl,或者自己写的web service怎么测试呢?什么叫测试?测试就是这样的,我拿到了一个wsdl以后,按道理说,我应该把这个wsdl导入到自己的eclipse中生成一堆java代码,然后我利用生成的这堆代码(类、方法),我调用它们,然后验证返回值之类的。
别人提供的WS的wsdl,或者自己写的web service怎么测试呢?
什么叫测试?
测试就是这样的,我拿到了一个wsdl以后,按道理说,我应该把这个wsdl导入到自己的eclipse中生成一堆java代码,然后我利用生成的这堆代码(类、方法),我调用它们,然后验证返回值之类的。
但是上述过程,比较麻烦,或者说,没有开发环境的情况下,或者还不会开发的时候,怎么办呢?
这个时候我们可以用上这个软件SOAPUI
这个软件怎么用呢?
我们举个例子,百度一下公开的接口如下图
进入人家的博客,看到wsdl(并非所有都可以用)
将上述wsdl内容拷贝到SOAPUI中,新建一个SOAP如下图
点击OK
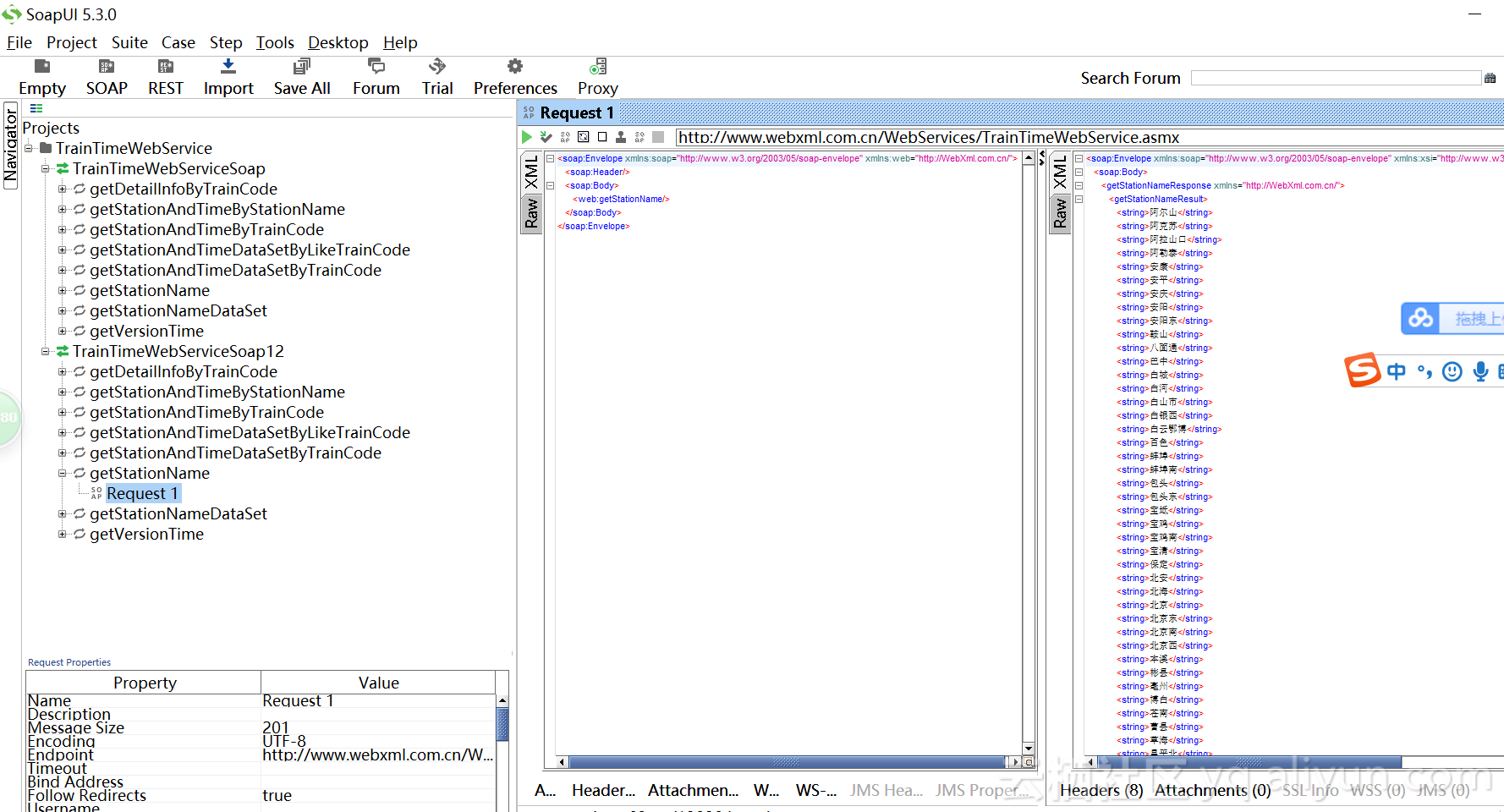
如上图所示,这么多服务,我们挑一个简单的试试看
运行结果如下所示
相关文章
- soapUI的Mocservice仿真测试问题
- WebService性能测试
- SoapUI安装与破解
- Web Service单元测试工具实例介绍之SoapUI
- Ubuntu 16.04安装SoapUI工具进行接口测试…
- IGS_学习笔记08_IREP通过soapUI测试客户化…
- 使用SoapUI测试webservice接口详细步骤
- 使用SoapUI 测试Web Service
- SouapUI接口测试之入门示例
- SOAP协议和基于SOAP的开发流程详述