逅弈 转载请注明原创出处,谢谢!
系列文章
Sentinel 是阿里中间件团队开源的,面向分布式服务架构的轻量级高可用流量控制组件,主要以流量为切入点,从流量控制、熔断降级、系统负载保护等多个维度来帮助用户保护服务的稳定性。
大家可能会问:Sentinel 和之前常用的熔断降级库 Netflix Hystrix 有什么异同呢?Sentinel官网有一个对比的文章,这里摘抄一个总结的表格,具体的对比可以点此 链接 查看。
| 对比内容 | Sentinel | Hystrix |
|---|---|---|
| 隔离策略 | 信号量隔离 | 线程池隔离/信号量隔离 |
| 熔断降级策略 | 基于响应时间或失败比率 | 基于失败比率 |
| 实时指标实现 | 滑动窗口 | 滑动窗口(基于 RxJava) |
| 规则配置 | 支持多种数据源 | 支持多种数据源 |
| 扩展性 | 多个扩展点 | 插件的形式 |
| 基于注解的支持 | 支持 | 支持 |
| 限流 | 基于 QPS,支持基于调用关系的限流 | 不支持 |
| 流量整形 | 支持慢启动、匀速器模式 | 不支持 |
| 系统负载保护 | 支持 | 不支持 |
| 控制台 | 开箱即用,可配置规则、查看秒级监控、机器发现等 | 不完善 |
| 常见框架的适配 | Servlet、Spring Cloud、Dubbo、gRPC 等 | Servlet、Spring Cloud Netflix |
从对比的表格可以看到,Sentinel比Hystrix在功能性上还要强大一些,本文让我们一起来了解下Sentinel的源码,揭开Sentinel的神秘面纱。
项目结构
将Sentinel的源码fork到自己的github库中,接着把源码clone到本地,然后开始源码阅读之旅吧。
首先我们看一下Sentinel项目的整个结构:

- sentinel-core 核心模块,限流、降级、系统保护等都在这里实现
- sentinel-dashboard 控制台模块,可以对连接上的sentinel客户端实现可视化的管理
- sentinel-transport 传输模块,提供了基本的监控服务端和客户端的API接口,以及一些基于不同库的实现
- sentinel-extension 扩展模块,主要对DataSource进行了部分扩展实现
- sentinel-adapter 适配器模块,主要实现了对一些常见框架的适配
- sentinel-demo 样例模块,可参考怎么使用sentinel进行限流、降级等
- sentinel-benchmark 基准测试模块,对核心代码的精确性提供基准测试
运行样例
基本上每个框架都会带有样例模块,有的叫example,有的叫demo,sentinel也不例外。
那我们从sentinel的demo中找一个例子运行下看看大致的情况吧,上面说过了sentinel主要的核心功能是做限流、降级和系统保护,那我们就从“限流”开始看sentinel的实现原理吧。

可以看到sentinel-demo模块中有很多不同的样例,我们找到basic模块下的flow包,这个包下面就是对应的限流的样例,但是限流也有很多种类型的限流,我们就找根据qps限流的类看吧,其他的限流方式原理上都大差不差。
public class FlowQpsDemo {
private static final String KEY = "abc";
private static AtomicInteger pass = new AtomicInteger();
private static AtomicInteger block = new AtomicInteger();
private static AtomicInteger total = new AtomicInteger();
private static volatile boolean stop = false;
private static final int threadCount = 32;
private static int seconds = 30;
public static void main(String[] args) throws Exception {
initFlowQpsRule();
tick();
// first make the system run on a very low condition
simulateTraffic();
System.out.println("===== begin to do flow control");
System.out.println("only 20 requests per second can pass");
}
private static void initFlowQpsRule() {
List<FlowRule> rules = new ArrayList<FlowRule>();
FlowRule rule1 = new FlowRule();
rule1.setResource(KEY);
// set limit qps to 20
rule1.setCount(20);
// 设置限流类型:根据qps
rule1.setGrade(RuleConstant.FLOW_GRADE_QPS);
rule1.setLimitApp("default");
rules.add(rule1);
// 加载限流的规则
FlowRuleManager.loadRules(rules);
}
private static void simulateTraffic() {
for (int i = 0; i < threadCount; i++) {
Thread t = new Thread(new RunTask());
t.setName("simulate-traffic-Task");
t.start();
}
}
private static void tick() {
Thread timer = new Thread(new TimerTask());
timer.setName("sentinel-timer-task");
timer.start();
}
static class TimerTask implements Runnable {
@Override
public void run() {
long start = System.currentTimeMillis();
System.out.println("begin to statistic!!!");
long oldTotal = 0;
long oldPass = 0;
long oldBlock = 0;
while (!stop) {
try {
TimeUnit.SECONDS.sleep(1);
} catch (InterruptedException e) {
}
long globalTotal = total.get();
long oneSecondTotal = globalTotal - oldTotal;
oldTotal = globalTotal;
long globalPass = pass.get();
long oneSecondPass = globalPass - oldPass;
oldPass = globalPass;
long globalBlock = block.get();
long oneSecondBlock = globalBlock - oldBlock;
oldBlock = globalBlock;
System.out.println(seconds + " send qps is: " + oneSecondTotal);
System.out.println(TimeUtil.currentTimeMillis() + ", total:" + oneSecondTotal
+ ", pass:" + oneSecondPass
+ ", block:" + oneSecondBlock);
if (seconds-- <= 0) {
stop = true;
}
}
long cost = System.currentTimeMillis() - start;
System.out.println("time cost: " + cost + " ms");
System.out.println("total:" + total.get() + ", pass:" + pass.get()
+ ", block:" + block.get());
System.exit(0);
}
}
static class RunTask implements Runnable {
@Override
public void run() {
while (!stop) {
Entry entry = null;
try {
entry = SphU.entry(KEY);
// token acquired, means pass
pass.addAndGet(1);
} catch (BlockException e1) {
block.incrementAndGet();
} catch (Exception e2) {
// biz exception
} finally {
total.incrementAndGet();
if (entry != null) {
entry.exit();
}
}
Random random2 = new Random();
try {
TimeUnit.MILLISECONDS.sleep(random2.nextInt(50));
} catch (InterruptedException e) {
// ignore
}
}
}
}
}
执行上面的代码后,打印出如下的结果:

可以看到,上面的结果中,pass的数量和我们的预期并不相同,我们预期的是每秒允许pass的请求数是20个,但是目前有很多pass的请求数是超过20个的。
原因是,我们这里测试的代码使用了多线程,注意看 threadCount 的值,一共有32个线程来模拟,而在RunTask的run方法中执行资源保护时,即在 SphU.entry 的内部是没有加锁的,所以就会导致在高并发下,pass的数量会高于20。
可以用下面这个模型来描述下,有一个TimeTicker线程在做统计,每1秒钟做一次。有N个RunTask线程在模拟请求,被访问的business code被资源key保护着,根据规则,每秒只允许20个请求通过。
由于pass、block、total等计数器是全局共享的,而多个RunTask线程在执行SphU.entry申请获取entry时,内部没有锁保护,所以会存在pass的个数超过设定的阈值。

那为了证明在单线程下限流的正确性与可靠性,那我们的模型就应该变成了这样:

那接下来我把 threadCount 的值改为1,只有一个线程来执行这个方法,看下具体的限流结果,执行上面的代码后打印的结果如下:

可以看到pass数基本上维持在20,但是第一次统计的pass值还是超过了20。这又是什么原因导致的呢?
其实仔细看下Demo中的代码可以发现,模拟请求是用的一个线程,统计结果是用的另外一个线程,统计线程每1秒钟统计一次结果,这两个线程之间是有时间上的误差的。从TimeTicker线程打印出来的时间戳可以看出来,虽然每隔一秒进行统计,但是当前打印时的时间和上一次的时间还是有误差的,不完全是1000ms的间隔。
要真正验证每秒限制20个请求,保证数据的精准性,需要做基准测试,这个不是本篇文章的重点,有兴趣的同学可以去了解下jmh,sentinel中的基准测试也是通过jmh做的。
深入原理
通过一个简单的示例程序,我们了解了sentinel可以对请求进行限流,除了限流外,还有降级和系统保护等功能。那现在我们就拨开云雾,深入源码内部去一窥sentinel的实现原理吧。
首先从入口开始:SphU.entry() 。这个方法会去申请一个entry,如果能够申请成功,则说明没有被限流,否则会抛出BlockException,表面已经被限流了。
从 SphU.entry() 方法往下执行会进入到 Sph.entry() ,Sph的默认实现类是 CtSph ,在CtSph中最终会执行到 entry(ResourceWrapper resourceWrapper, int count, Object... args) throws BlockException 这个方法。
我们来看一下这个方法的具体实现:
public Entry entry(ResourceWrapper resourceWrapper, int count, Object... args) throws BlockException {
Context context = ContextUtil.getContext();
if (context instanceof NullContext) {
// Init the entry only. No rule checking will occur.
return new CtEntry(resourceWrapper, null, context);
}
if (context == null) {
context = MyContextUtil.myEnter(Constants.CONTEXT_DEFAULT_NAME, "", resourceWrapper.getType());
}
// Global switch is close, no rule checking will do.
if (!Constants.ON) {
return new CtEntry(resourceWrapper, null, context);
}
// 获取该资源对应的SlotChain
ProcessorSlot<Object> chain = lookProcessChain(resourceWrapper);
/*
* Means processor cache size exceeds {@link Constants.MAX_SLOT_CHAIN_SIZE}, so no
* rule checking will be done.
*/
if (chain == null) {
return new CtEntry(resourceWrapper, null, context);
}
Entry e = new CtEntry(resourceWrapper, chain, context);
try {
// 执行Slot的entry方法
chain.entry(context, resourceWrapper, null, count, args);
} catch (BlockException e1) {
e.exit(count, args);
// 抛出BlockExecption
throw e1;
} catch (Throwable e1) {
RecordLog.info("Sentinel unexpected exception", e1);
}
return e;
}
这个方法可以分为以下几个部分:
- 1.对参数和全局配置项做检测,如果不符合要求就直接返回了一个CtEntry对象,不会再进行后面的限流检测,否则进入下面的检测流程。
- 2.根据包装过的资源对象获取对应的SlotChain
- 3.执行SlotChain的entry方法
- 3.1.如果SlotChain的entry方法抛出了BlockException,则将该异常继续向上抛出
- 3.2.如果SlotChain的entry方法正常执行了,则最后会将该entry对象返回
- 4.如果上层方法捕获了BlockException,则说明请求被限流了,否则请求能正常执行
其中比较重要的是第2、3两个步骤,我们来分解一下这两个步骤。
创建SlotChain
首先看一下lookProcessChain的方法实现:
private ProcessorSlot<Object> lookProcessChain(ResourceWrapper resourceWrapper) {
ProcessorSlotChain chain = chainMap.get(resourceWrapper);
if (chain == null) {
synchronized (LOCK) {
chain = chainMap.get(resourceWrapper);
if (chain == null) {
// Entry size limit.
if (chainMap.size() >= Constants.MAX_SLOT_CHAIN_SIZE) {
return null;
}
// 具体构造chain的方法
chain = Env.slotsChainbuilder.build();
Map<ResourceWrapper, ProcessorSlotChain> newMap = new HashMap<ResourceWrapper, ProcessorSlotChain>(chainMap.size() + 1);
newMap.putAll(chainMap);
newMap.put(resourceWrapper, chain);
chainMap = newMap;
}
}
}
return chain;
}
该方法使用了一个HashMap做了缓存,key是资源对象。这里加了锁,并且做了 double check 。具体构造chain的方法是通过: Env.slotsChainbuilder.build() 这句代码创建的。那就进入这个方法看看吧。
public ProcessorSlotChain build() {
ProcessorSlotChain chain = new DefaultProcessorSlotChain();
chain.addLast(new NodeSelectorSlot());
chain.addLast(new ClusterBuilderSlot());
chain.addLast(new LogSlot());
chain.addLast(new StatisticSlot());
chain.addLast(new SystemSlot());
chain.addLast(new AuthoritySlot());
chain.addLast(new FlowSlot());
chain.addLast(new DegradeSlot());
return chain;
}
Chain是链条的意思,从build的方法可看出,ProcessorSlotChain是一个链表,里面添加了很多个Slot。具体的实现需要到DefaultProcessorSlotChain中去看。
public class DefaultProcessorSlotChain extends ProcessorSlotChain {
AbstractLinkedProcessorSlot<?> first = new AbstractLinkedProcessorSlot<Object>() {
@Override
public void entry(Context context, ResourceWrapper resourceWrapper, Object t, int count, Object... args)
throws Throwable {
super.fireEntry(context, resourceWrapper, t, count, args);
}
@Override
public void exit(Context context, ResourceWrapper resourceWrapper, int count, Object... args) {
super.fireExit(context, resourceWrapper, count, args);
}
};
AbstractLinkedProcessorSlot<?> end = first;
@Override
public void addFirst(AbstractLinkedProcessorSlot<?> protocolProcessor) {
protocolProcessor.setNext(first.getNext());
first.setNext(protocolProcessor);
if (end == first) {
end = protocolProcessor;
}
}
@Override
public void addLast(AbstractLinkedProcessorSlot<?> protocolProcessor) {
end.setNext(protocolProcessor);
end = protocolProcessor;
}
}
DefaultProcessorSlotChain中有两个AbstractLinkedProcessorSlot类型的变量:first和end,这就是链表的头结点和尾节点。
创建DefaultProcessorSlotChain对象时,首先创建了首节点,然后把首节点赋值给了尾节点,可以用下图表示:

将第一个节点添加到链表中后,整个链表的结构变成了如下图这样:

将所有的节点都加入到链表中后,整个链表的结构变成了如下图所示:

这样就将所有的Slot对象添加到了链表中去了,每一个Slot都是继承自AbstractLinkedProcessorSlot。而AbstractLinkedProcessorSlot是一种责任链的设计,每个对象中都有一个next属性,指向的是另一个AbstractLinkedProcessorSlot对象。其实责任链模式在很多框架中都有,比如Netty中是通过pipeline来实现的。
知道了SlotChain是如何创建的了,那接下来就要看下是如何执行Slot的entry方法的了。
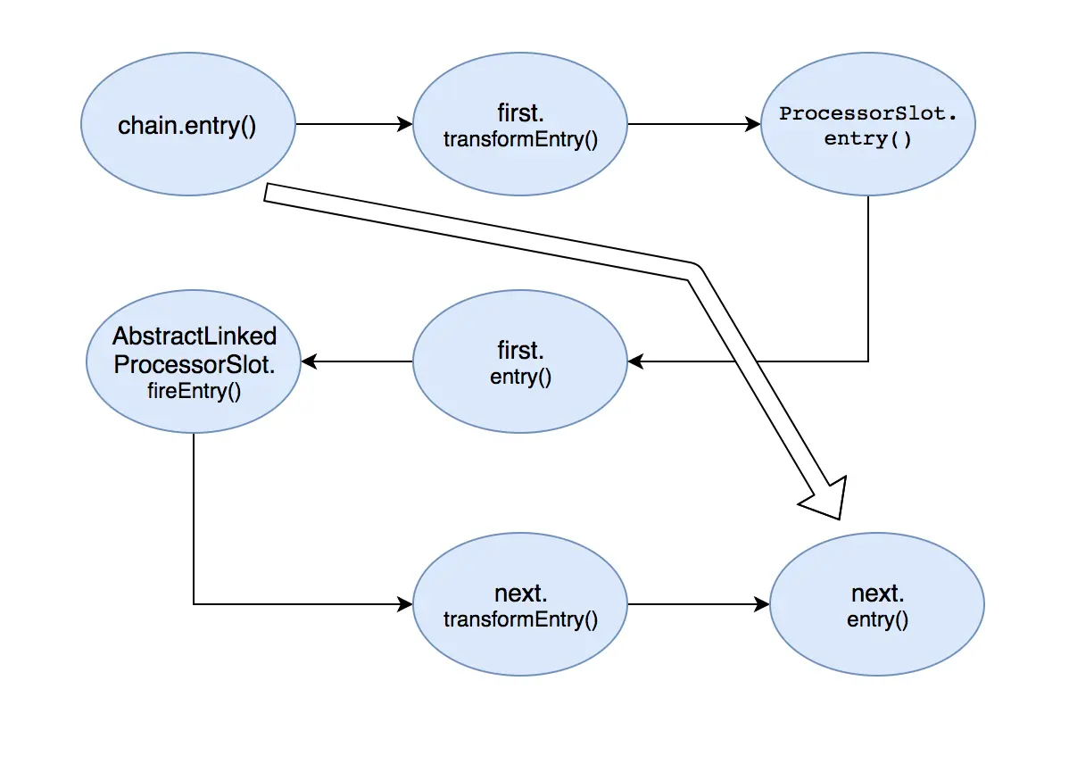
执行SlotChain的entry方法
lookProcessChain方法获得的ProcessorSlotChain的实例是DefaultProcessorSlotChain,那么执行chain.entry方法,就会执行DefaultProcessorSlotChain的entry方法,而DefaultProcessorSlotChain的entry方法是这样的:
@Override
public void entry(Context context, ResourceWrapper resourceWrapper, Object t, int count, Object... args)
throws Throwable {
first.transformEntry(context, resourceWrapper, t, count, args);
}
也就是说,DefaultProcessorSlotChain的entry实际是执行的first属性的transformEntry方法。
而transformEntry方法会执行当前节点的entry方法,在DefaultProcessorSlotChain中first节点重写了entry方法,具体如下:
@Override
public void entry(Context context, ResourceWrapper resourceWrapper, Object t, int count, Object... args)
throws Throwable {
super.fireEntry(context, resourceWrapper, t, count, args);
}
first节点的entry方法,实际又是执行的super的fireEntry方法,那继续把目光转移到fireEntry方法,具体如下:
@Override
public void fireEntry(Context context, ResourceWrapper resourceWrapper, Object obj, int count, Object... args)
throws Throwable {
if (next != null) {
next.transformEntry(context, resourceWrapper, obj, count, args);
}
}
从这里可以看到,从fireEntry方法中就开始传递执行entry了,这里会执行当前节点的下一个节点transformEntry方法,上面已经分析过了,transformEntry方法会触发当前节点的entry,也就是说fireEntry方法实际是触发了下一个节点的entry方法。具体的流程如下图所示:

从图中可以看出,从最初的调用Chain的entry()方法,转变成了调用SlotChain中Slot的entry()方法。从上面的分析可以知道,SlotChain中的第一个Slot节点是NodeSelectorSlot。
执行Slot的entry方法
现在可以把目光转移到SlotChain中的第一个节点NodeSelectorSlot的entry方法中去了,具体的代码如下:
@Override
public void entry(Context context, ResourceWrapper resourceWrapper, Object obj, int count, Object... args)
throws Throwable {
DefaultNode node = map.get(context.getName());
if (node == null) {
synchronized (this) {
node = map.get(context.getName());
if (node == null) {
node = Env.nodeBuilder.buildTreeNode(resourceWrapper, null);
HashMap<String, DefaultNode> cacheMap = new HashMap<String, DefaultNode>(map.size());
cacheMap.putAll(map);
cacheMap.put(context.getName(), node);
map = cacheMap;
}
// Build invocation tree
((DefaultNode)context.getLastNode()).addChild(node);
}
}
context.setCurNode(node);
// 由此触发下一个节点的entry方法
fireEntry(context, resourceWrapper, node, count, args);
}
从代码中可以看到,NodeSelectorSlot节点做了一些自己的业务逻辑处理,具体的大家可以深入源码继续追踪,这里大概的介绍下每种Slot的功能职责:
NodeSelectorSlot负责收集资源的路径,并将这些资源的调用路径,以树状结构存储起来,用于根据调用路径来限流降级;ClusterBuilderSlot则用于存储资源的统计信息以及调用者信息,例如该资源的 RT, QPS, thread count 等等,这些信息将用作为多维度限流,降级的依据;StatistcSlot则用于记录,统计不同纬度的 runtime 信息;FlowSlot则用于根据预设的限流规则,以及前面 slot 统计的状态,来进行限流;AuthorizationSlot则根据黑白名单,来做黑白名单控制;DegradeSlot则通过统计信息,以及预设的规则,来做熔断降级;SystemSlot则通过系统的状态,例如 load1 等,来控制总的入口流量;
执行完业务逻辑处理后,调用了fireEntry()方法,由此触发了下一个节点的entry方法。此时我们就知道了sentinel的责任链就是这样传递的:每个Slot节点执行完自己的业务后,会调用fireEntry来触发下一个节点的entry方法。
所以可以将上面的图完整了,具体如下:

至此就通过SlotChain完成了对每个节点的entry()方法的调用,每个节点会根据创建的规则,进行自己的逻辑处理,当统计的结果达到设置的阈值时,就会触发限流、降级等事件,具体是抛出BlockException异常。
总结
sentinel主要是基于7种不同的Slot形成了一个链表,每个Slot都各司其职,自己做完分内的事之后,会把请求传递给下一个Slot,直到在某一个Slot中命中规则后抛出BlockException而终止。
前三个Slot负责做统计,后面的Slot负责根据统计的结果结合配置的规则进行具体的控制,是Block该请求还是放行。
控制的类型也有很多可选项:根据qps、线程数、冷启动等等。
然后基于这个核心的方法,衍生出了很多其他的功能:
- 1、dashboard控制台,可以可视化的对每个连接过来的sentinel客户端 (通过发送heartbeat消息)进行控制,dashboard和客户端之间通过http协议进行通讯。
- 2、规则的持久化,通过实现DataSource接口,可以通过不同的方式对配置的规则进行持久化,默认规则是在内存中的
- 3、对主流的框架进行适配,包括servlet,dubbo,rRpc等
Dashboard控制台
sentinel-dashboard是一个单独的应用,通过spring-boot进行启动,主要提供一个轻量级的控制台,它提供机器发现、单机资源实时监控、集群资源汇总,以及规则管理的功能。
我们只需要对应用进行简单的配置,就可以使用这些功能。
1 启动控制台
1.1 下载代码并编译控制台
- 下载 控制台 工程
- 使用以下命令将代码打包成一个 fat jar:
mvn clean package
1.2 启动
使用如下命令启动编译后的控制台:
$ java -Dserver.port=8080 -Dcsp.sentinel.dashboard.server=localhost:8080 -jar target/sentinel-dashboard.jar
上述命令中我们指定了一个JVM参数,-Dserver.port=8080 用于指定 Spring Boot 启动端口为 8080。
2 客户端接入控制台
控制台启动后,客户端需要按照以下步骤接入到控制台。
2.1 引入客户端jar包
通过 pom.xml 引入 jar 包:
<dependency>
<groupId>com.alibaba.csp</groupId>
<artifactId>sentinel-transport-simple-http</artifactId>
<version>x.y.z</version>
</dependency>
2.2 配置启动参数
启动时加入 JVM 参数 -Dcsp.sentinel.dashboard.server=consoleIp:port 指定控制台地址和端口。若启动多个应用,则需要通过 -Dcsp.sentinel.api.port=xxxx 指定客户端监控 API 的端口(默认是 8719)。
除了修改 JVM 参数,也可以通过配置文件取得同样的效果。更详细的信息可以参考 启动配置项。
2.3 触发客户端初始化
确保客户端有访问量,Sentinel 会在客户端首次调用的时候进行初始化,开始向控制台发送心跳包。
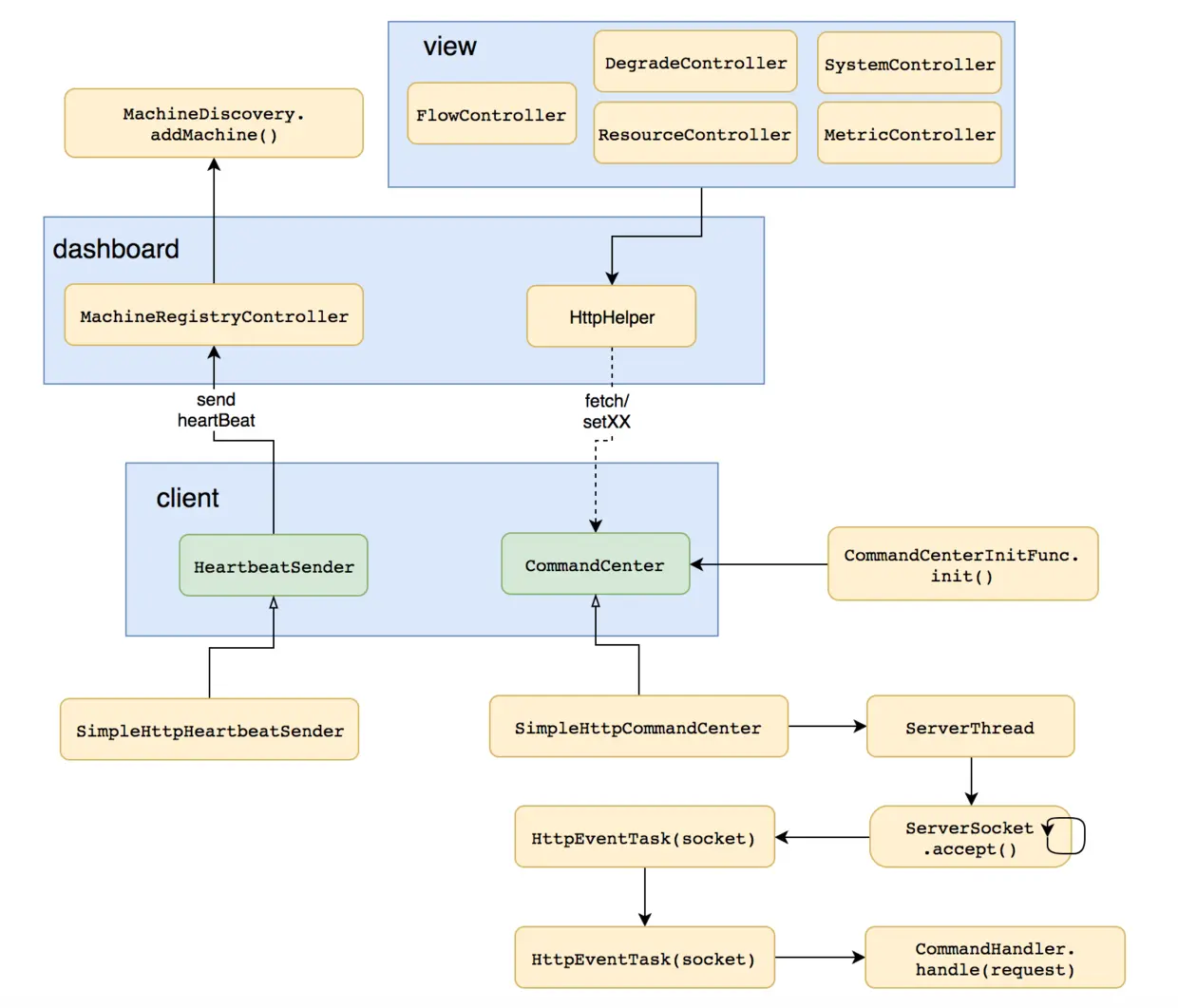
sentinel-dashboard是一个独立的web应用,可以接受客户端的连接,然后与客户端之间进行通讯,他们之间使用http协议进行通讯。他们之间的关系如下图所示:

dashboard
dashboard启动后会等待客户端的连接,具体的做法是在 MachineRegistryController 中有一个 receiveHeartBeat 的方法,客户端发送心跳消息,就是通过http请求这个方法。
dashboard接收到客户端的心跳消息后,会把客户端的传递过来的ip、port等信息封装成一个 MachineInfo 对象,然后将该对象通过 MachineDiscovery 接口的 addMachine 方法添加到一个ConcurrentHashMap中保存起来。
这里会有问题,因为客户端的信息是保存在dashboard的内存中的,所以当dashboard应用重启后,之前已经发送过来的客户端信息都会丢失掉。
client
client在启动时,会通过CommandCenterInitFunc选择一个,并且只选择一个CommandCenter进行启动。
启动之前会通过spi的方式扫描获取到所有的CommandHandler的实现类,然后将所有的CommandHandler注册到一个HashMap中去,待后期使用。
PS:考虑一下,为什么CommandHandler不需要做持久化,而是直接保存在内存中。
注册完CommandHandler之后,紧接着就启动CommandCenter了,目前CommandCenter有两个实现类:
- SimpleHttpCommandCenter 通过ServerSocket启动一个服务端,接受socket连接
- NettyHttpCommandCenter 通过Netty启动一个服务端,接受channel连接
CommandCenter启动后,就等待dashboard发送消息过来了,当接收到消息后,会把消息通过具体的CommandHandler进行处理,然后将处理的结果返回给dashboard。
这里需要注意的是,dashboard给client发送消息是通过异步的httpClient进行发送的,在HttpHelper类中。
但是诡异的是,既然通过异步发送了,又通过一个CountDownLatch来等待消息的返回,然后获取结果,那这样不就失去了异步的意义的吗?具体的代码如下:
private String httpGetContent(String url) {
final HttpGet httpGet = new HttpGet(url);
final CountDownLatch latch = new CountDownLatch(1);
final AtomicReference<String> reference = new AtomicReference<>();
httpclient.execute(httpGet, new FutureCallback<HttpResponse>() {
@Override
public void completed(final HttpResponse response) {
try {
reference.set(getBody(response));
} catch (Exception e) {
logger.info("httpGetContent " + url + " error:", e);
} finally {
latch.countDown();
}
}
@Override
public void failed(final Exception ex) {
latch.countDown();
logger.info("httpGetContent " + url + " failed:", ex);
}
@Override
public void cancelled() {
latch.countDown();
}
});
try {
latch.await(5, TimeUnit.SECONDS);
} catch (Exception e) {
logger.info("wait http client error:", e);
}
return reference.get();
}
主流框架的适配
sentinel也对一些主流的框架进行了适配,使得在使用主流框架时,也可以享受到sentinel的保护。目前已经支持的适配器包括以下这些:
- Web Servlet
- Dubbo
- Spring Boot / Spring Cloud
- gRPC
- Apache RocketMQ
其实做适配就是通过那些主流框架的扩展点,然后在扩展点上加入sentinel限流降级的代码即可。拿Servlet的适配代码看一下,具体的代码是:
public class CommonFilter implements Filter {
@Override
public void init(FilterConfig filterConfig) {
}
@Override
public void doFilter(ServletRequest request, ServletResponse response, FilterChain chain)
throws IOException, ServletException {
HttpServletRequest sRequest = (HttpServletRequest)request;
Entry entry = null;
try {
// 根据请求生成的资源
String target = FilterUtil.filterTarget(sRequest);
target = WebCallbackManager.getUrlCleaner().clean(target);
// “申请”该资源
ContextUtil.enter(target);
entry = SphU.entry(target, EntryType.IN);
// 如果能成功“申请”到资源,则说明未被限流
// 则将请求放行
chain.doFilter(request, response);
} catch (BlockException e) {
// 否则如果捕获了BlockException异常,说明请求被限流了
// 则将请求重定向到一个默认的页面
HttpServletResponse sResponse = (HttpServletResponse)response;
WebCallbackManager.getUrlBlockHandler().blocked(sRequest, sResponse);
} catch (IOException e2) {
// 省略部分代码
} finally {
if (entry != null) {
entry.exit();
}
ContextUtil.exit();
}
}
@Override
public void destroy() {
}
}
通过Servlet的Filter进行扩展,实现一个Filter,然后在doFilter方法中对请求进行限流控制,如果请求被限流则将请求重定向到一个默认页面,否则将请求放行给下一个Filter。
规则持久化,动态化
Sentinel 的理念是开发者只需要关注资源的定义,当资源定义成功,可以动态增加各种流控降级规则。
Sentinel 提供两种方式修改规则:
- 通过 API 直接修改 (
loadRules) - 通过
DataSource适配不同数据源修改
通过 API 修改比较直观,可以通过以下三个 API 修改不同的规则:
FlowRuleManager.loadRules(List<FlowRule> rules); // 修改流控规则
DegradeRuleManager.loadRules(List<DegradeRule> rules); // 修改降级规则
SystemRuleManager.loadRules(List<SystemRule> rules); // 修改系统规则
DataSource 扩展
上述 loadRules() 方法只接受内存态的规则对象,但应用重启后内存中的规则就会丢失,更多的时候规则最好能够存储在文件、数据库或者配置中心中。
DataSource 接口给我们提供了对接任意配置源的能力。相比直接通过 API 修改规则,实现 DataSource 接口是更加可靠的做法。
官方推荐通过控制台设置规则后将规则推送到统一的规则中心,用户只需要实现 DataSource 接口,来监听规则中心的规则变化,以实时获取变更的规则。
DataSource 拓展常见的实现方式有:
- 拉模式:客户端主动向某个规则管理中心定期轮询拉取规则,这个规则中心可以是 SQL、文件,甚至是 VCS 等。这样做的方式是简单,缺点是无法及时获取变更;
- 推模式:规则中心统一推送,客户端通过注册监听器的方式时刻监听变化,比如使用 Nacos、Zookeeper 等配置中心。这种方式有更好的实时性和一致性保证。
至此,sentinel的基本情况都已经分析了,更加详细的内容,可以继续阅读源码来研究。

更多原创好文,请关注公众号「逅弈逐码」