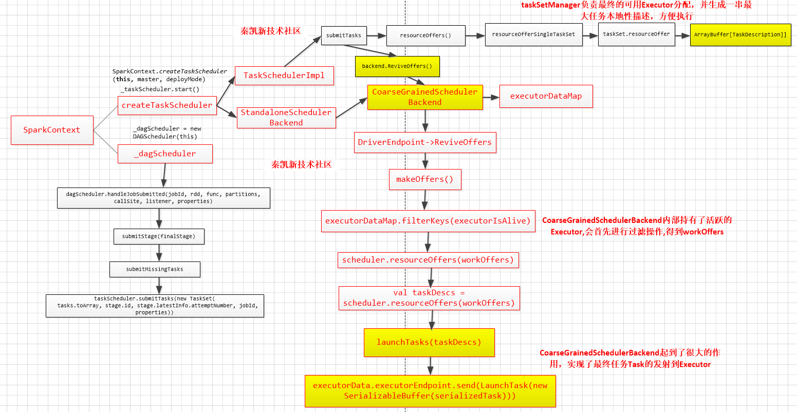
Spark 二级调度Task的生成与提交全周期架构图剖析-Spark源码剖析实战 技术洞察TIC 2019-01-03 360 阅读1分钟 本套系列博客从真实商业环境抽取案例进行总结和分享,并给出Spark源码解读及商业实战指导,请持续关注本套博客。版权声明:本套Spark源码解读及商业实战归作者(秦凯新)所有,禁止转载,欢迎学习。 1 Task的生成与提交全周期架构图