Istio 1.0版本只支持在单个网络,即Mesh中的服务只能连接在一个网络上。虽然在架构设计上是开放的,但从目前的代码来看,Istio的内部实现还是和Kubernetes高度集成的。由于Kubernetes集群中Pod缺省只支持一个网络接口,因此Istio也存在该限制并不让人意外。
随着Kubernetes在NFV领域中的逐渐应用,已经出现多个Kubernetes的多网络平面解决方案,Istio也需要考虑支持多网络平面,以为5G的微服务化架构提供服务通讯和管控的基础设施。
什么是多网络平面?
多网络平面是一个电信行业的常用术语,即将一个电信设备或者系统同时连接到多个网络上。简而言之,就是一个主机上有多个物理或者虚拟的网络接口,这些接口分别连接到不同的网络,这些网络之间一般是相互独立的。由于电信系统对可靠性的要求非常高,因此系统会通过配置多网络平面来避免不同网络流量的相互影响,提高系统的健壮性。为什么需要多网络平面?
但在一些应用场景下,多网络平面是一个必须支持的重要特性。例如在电信系统中,一般都是有多个网络平面的,电信系统中使用多个网络平面的原因如下:- 按功能对不同网络进行隔离,以避免相互影响。例如管理流量,控制流量和数据流量分别采用不同的网络平面。
- 通过多个网络的汇聚/绑定,提供网络设计冗余,增强系统的网络健壮性。
- 支持按照不同的网络提供不同的SLA(服务等级),例如语音(低延迟)和视频流量(高带宽)具有不同的特点,需要分别对待。
- 通过网络隔离提高系统的安全性,例如为不同的租户分配不同的网络。
- 在单个网络带宽有限的情况下,通过多个网络接口增加网络的系统带宽。
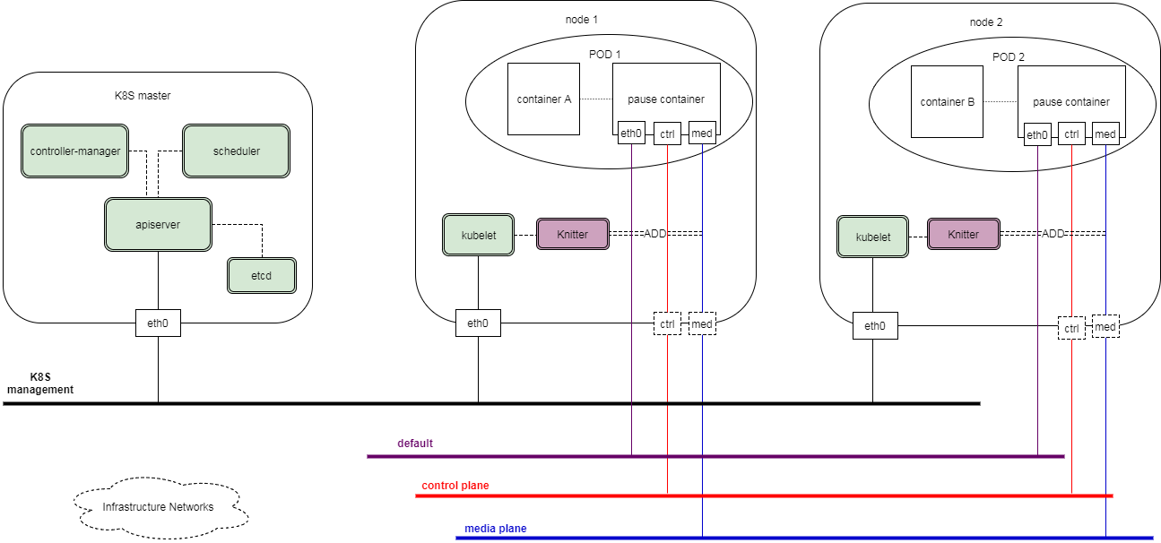
在电信的NFV(网络功能虚拟化)领域中,已经有多个针对Kubernetes的多网络平面解决方案。其中一个Kubernetes推荐的方案是中兴通讯提供的Knitter开源实现。下图展示了Knitter是如何实现Kubernetes的多网络平面支持的。
Kubernetes多网络平面开源项目Knitter
除了NFV的应用场景,Istio也支持除Kubernetes之外的其他部署环境,例如虚机和裸金属部署。在这些场景下,一个Host具有多个网络接口的场景也是很常见的,例如同时需要被内部和外部网络访问的Host就会有两个网络接口。
Istio在多网络平面下的问题
在1.0版本中,Pilot在创建Inbound listener时未考虑多网络平面的情况,因此在Envoy所在节点存在多个IP时的处理逻辑存在问题。下图描述了在多网络平面场景下Istio 1.1存在的问题。
Istio在多网络平面场景下的问题
服务注册
- Envoy所在节点存在两个网络接口,分别连接到10.75.8.0/24和192.168.10.0/24两个网络上。
- Service A被注册到Service Registry中,使用的是第二个网络接口的IP,即10.75.8.101。
Envoy初始化
- Envoy通过xDS接口向Pilot获取配置信息。
- Envoy在xDS请求中携带了第一个网络接口的IP,即192.168.10.63。
- Pilot从xDS请求中解析出Envoy所在节点的IP,即192.168.10.63。
- Pilot用Envoy节点IP来和Service Registry中所有Service Instance的IP进行对比。
- 由于Service A的注册IP10.75.8.101和节点IP192.168.10.63不一致,Pilot错误判断该节点上没有Service A的Instance,为Service A创建了一个Outbound Listener。
服务请求
- 节点的网络接口10.75.8.101上收到一个来自downstream的请求,被重定向到Envoy。
- Envoy在15001端口上收到该请求,要求访问Service A。
- Envoy根据Pilot下发的配置将该请求交由在Service A端口的Outbound Listener,该Listener将请求分发到Service A的Outbound Cluster上,对应IP地址为10.75.8.101。
- Envoy将请求发送到10.75.8.101,经过TCP/IP协议栈处理后,进入第二个网络接口,被Iptable拦截,再次被作为入向请求转发到Envoy的15001端口。 上述流程形成了一个死循环,最终导致Envoy由于文件描述符被用光 而crash。
如何支持多网络平面
从上面的描述可以看到,要支持多网络平面,Istio需要修改Pilot生成Outbound Listener的代码实现,下图描述了修改后的处理逻辑。Istio多网络平面解决方案
服务注册(流程不变)
- Envoy所在节点存在两个网络接口,分别连接到10.75.8.0/24和192.168.10.0/24两个网络上。
- Service A被注册到Service Registry中,使用的是第二个网络接口的IP,即10.75.8.101。
Envoy初始化(增加多网络平面处理逻辑)
- Envoy通过xDS接口向Pilot获取配置信息。
- Envoy在xDS请求中携带所在节点上的所有网络接口的IP,在本例中即192.168.10.63和10.75.8.101。
- Pilot从xDS请求中解析出Envoy所在节点的所有IP,在本例中即192.168.10.63和10.75.8.101。
- Pilot用Envoy节点IP来和Service Registry中所有Service Instance的IP进行对比。
- 由于Service A的注册IP 10.75.8.101和节点的两个IP之一相同,Pilot判断该节点上存在Service A的Instance,为Service A创建了一个Inbound Listener。
服务请求
- 节点的网络接口10.75.8.101上收到一个来自downstream的请求,被重定向到Envoy。
- Envoy在15001端口上收到该请求,要求访问Service A。
- Envoy根据Pilot下发的配置将该请求交由在Service A端口的Inbound Listener,该Listener将请求分发到Service A的Inbound Cluster上,对应IP地址为127.0.0。1。
- Envoy将请求发送到127.0.0.1的Service A进程的服务端口上进行处理。
该修改方案已实现并提交PR合入到Istio 代码中,在1月份发布的Istio 1.1 Release中将会正式支持。
RP:github.com/istio/istio…
Issue:github.com/istio/istio…
参考资料
原文链接:zhaohuabing.com/post/2 ... …


