Android 官方架构组件(二)——LiveData

5,057 阅读16分钟

初到掘金,人生地不熟,喜欢的朋友,点个赞鼓励下新手呗~

参考链接:
https://developer.android.google.cn/topic/libraries/architecture/livedata https://mp.weixin.qq.com/s/ir3DBkGt5mna3RDjTpRFOQ

LiveData是google发布的lifecycle-aware components中的一个组件,除了能实现数据和View的绑定响应之外,它最大的特点就是具备生命周期感知功能

LiveData的优点

  • 能够确保数据和UI统一

LiveData采用了观察者模式,当数据发生变化时,主动通知被观察者 。

  • 解决内存泄露问题

由于LiveData会在Activity/Fragment等具有生命周期的lifecycleOwner组件调用onDestory的时候自动解绑,所以解决了可能存在的内存泄漏问题。之前我们为了避免这个问题,一般有注册绑定的地方都要解绑(即注册跟解绑要成对出现),而LiveData利用生命周期感知功能解决了这一问题,可以实现只需关心注册,而解绑会根据生命周期自动进行的功能。

  • 当Activity停止时不会引起崩溃

当Activity组件处于inactive非活动状态时,它不会收到LiveData数据变化的通知。

  • 不需要手动处理生命周期的变化

观察者并不需要手动处理生命周期变化对自身的逻辑的影响,只需要关心如何处理获取到的数据。LiveData能够感知Activity/Fragment等组件的生命周期变化,所以就完全不需要在代码中告诉LiveData组件的生命周期状态,当数据发生变化时,只在生命周期处于active下通知观察者,而在inactive下,不会通知观察者。

  • 确保总能获取到最新的数据

什么意思呢?第一种情况,当观察者处于active活动状态。LiveData基于观察者模式,所以当数据发生变化,观察者能够马上获取到最新变化;第二种情况,当观察者处于inactive非活动状态。LiveData只能生命周期active下发送数据给观察者。举个例子,当Activity处于后台(inactive)时,LiveData接收到了新的数据,但这时候LiveData并不会通知该Activity,但是当该Activity重新返回前台(active)时会继续接收到最新的数据。一句话概括,LiveData是粘性的。

  • configuration changes时,不需要额外的处理来保存数据

我们知道,当你把数据存储在组件中时,当configuration change(比如语言、屏幕方向变化)时,组件会被recreate,然而系统并不能保证你的数据能够被恢复的。当我们采用LiveData保存数据时,因为数据和组件分离了。当组件被recreate,数据还是存在LiveData中,并不会被销毁。

  • 资源共享

通过继承LiveData类,然后将该类定义成单例模式,在该类封装监听一些系统属性变化,然后通知LiveData的观察者。


LiveData的简单使用

LiveData注册的观察者的两种方式:

// 这个方法添加的observer会受到owner生命周期的影响,在owner处于active状态时,有数据变化,会通知,
// 当owner处于inactive状态,不会通知,并且当owner的生命周期状态时DESTROYED时,自动removeObserver
public void observe (LifecycleOwner owner, Observer<? super T> observer)

// 这个方法添加的observer不存在生命周期概念,只要有数据变化,LiveData都会通知,并且不会自动remove
public void observeForever (Observer<? super T> observer)

LiveData发布修改的两种方式:

// 这个方法必须在主线程调用
protected void setValue (T value)

// 这个方式主要用于在非主线程调用
protected void postValue (T value)
LiveData 官方API文档:developer.android.google.cn/reference/a…

举个例子:在Activity页面有一TextView,需要展示用户User的信息,User 类定义:

public class User {
    public String name;
    public int sex;

    public User(String name, int sex) {
        this.name = name;
        this.sex = sex;
    }

    @Override
    public String toString() {
        return "User{" +
                ", name='" + name + '\'' +
                ", sex='" + sex+ '\'' +
                '}';
    }
}

常规的做法:

// 获取User的数据后
mTvUser.setText(user.toString());

这样做的一个问题,如果获取或者修改User的来源不止一处,那么需要在多个地方更新TextView,并且如果在多处UI用到了User,那么也需要在多处更新。

怎么优化这个问题呢?使用 LiveData。很多时候,LiveData与ViewModel组合使用(ViewModel后续文章会分析),让LiveData持有User 实体,作为一个被观察者,当User改变时,通知所有使用User的观察者自动change。

首先构建一个UserViewModel如下:

public class UserViewModel extends ViewModel {

    //声明userLiveData
    private MutableLiveData<User> userLiveData;
    
    //获取userLiveData
    public LiveData getUserLiveData() {
        if(userLiveData == null) {
            userLiveData = new MutableLiveData<>();
        }
        return userLiveData;
    }
}

然后注册观察者:

public class TestActivity extends AppCompatActivity {

    private UserViewModel mModel;
    private TextView mUserTextView;

    @Override
    public void onCreate(@Nullable Bundle savedInstanceState, @Nullable PersistableBundle persistentState) {
        super.onCreate(savedInstanceState, persistentState);

        mModel = ViewModelProviders.of(this).get(UserViewModel.class);

        //创建用来更新ui的观察者,重写onChange方法,该方法会在数据发生变化时
        //通过LiveData调用观察者的onChange对数据变化响应
        final Observer<User> userObserver = new Observer<User>() {
            @Override
            public void onChanged(@Nullable User user) {
                LogUtil.i(TAG, user.toString());
                //当收到LiveData发来的新数据时,更新
                mUserTextView.setText(user.toString());
            }
        };

        //获取监听User数据的LiveData
        LiveData userLiveData = mModel.getUserLiveData();

        //注册User数据观察者
        userLiveData.observe(this, userObserver);
    }
}

数据源发送改变的时候:

mButton.setOnClickListener(new OnClickListener() {
    @Override
    public void onClick(View v) {
        User user = new User("zhang san", 1)
        //调用LiveData的setValue方法通知观察者数据变化
        mModel.getUserLiveData().setValue(user);
    }
});

这样使用到 User 的地方,UI 会自动更新,日志如下:

com.example.cimua I/TestActivity : User{name='zhang san', sex=1}

好了,LiveData的基本使用就是这么简单~~~

LiveData更多用法可以看官方文档developer.android.google.cn/topic/libra…

LiveData基本使用步骤总结:

  1. 创建LiveData
  2. 创建观察者Observer
  3. 调用LiveData的observe方法将LiveData以及Observer建立起发布-订阅关系
  4. 在适当的时机调用LiveData的setValue或者postValue发布新数据通知观察者


LiveData源码分析

LiveData是基于观察者模式构建的,所以,我们分析LiveData的源码主要可以分成两部分:

  • 订阅:即调用LiveData的observe方法注册
  • 发布:即调用LiveData的setValue或者postValue方法发布数据

LiveData的订阅流程分析

现在我们先看看observe()方法,因为observeForever()方法的实现跟observe()是类似的,我们就不看了,这里只看observe():

// 我们已经知道,LiveData能够感知生命周期的变化。从传入的第一个参数是LifecycleOwner类型,我们已经
// 可以知道,原来LiveData是基于Lifecycle架构的基础上扩展的,我们在前一篇Lifecyle文章中已经分析过
// Lifecyle组件了,LiveData就是封装了特定的LifecycleObserver并将其注册到LifecycleOwner中,用以感知
// 生命周期
public void observe(@NonNull LifecycleOwner owner, @NonNull Observer<T> observer) {

    // 如果LifecycleOwner的生命周期状态已经是DESTROYED,例如Activity已经destroy,
    // 那么就没必要添加观察者,直接返回就可以了
    if (owner.getLifecycle().getCurrentState() == DESTROYED) {
        // ignore
        return;
    }

    // 创建继承了GenericLifecycleObserver的LifecycleBoundObserver,并且将这个LifecycleBoundObserver 
    // 存进观察者集合mObservers中统一管理
    LifecycleBoundObserver wrapper = new LifecycleBoundObserver(owner, observer);
    ObserverWrapper existing = mObservers.putIfAbsent(observer, wrapper);
    if (existing != null && !existing.isAttachedTo(owner)) {
        // 一个observer对象,只能监听一个LifecycleOwner的生命周期,
        // 如果试图监听不同LifecycleOwner的生命周期,直接抛异常
        throw new IllegalArgumentException("Cannot add the same observer"
                + " with different lifecycles");
    }
    if (existing != null) {
        return;
    }

    // 调用observe()这个方法添加的observer,只有Activity/Fragment等生命周期组件可见时
    // 才会收到数据更新的通知,为了知道什么时候Activity/Fragment是可见的,这里需要注册到
    // Lifecycle中感知生命周期
    // 也是因为这个,observe()比observeForever()多了一个参数lifecycleOwner
    owner.getLifecycle().addObserver(wrapper);
}

接着我们在看看observe()方法中最重要的LifecycleBoundObserver:

private abstract class ObserverWrapper {
    final Observer<T> mObserver;
    boolean mActive;
    int mLastVersion = START_VERSION;

    ObserverWrapper(Observer<T> observer) {
        mObserver = observer;
    }

    abstract boolean shouldBeActive();

    boolean isAttachedTo(LifecycleOwner owner) {
        return false;
    }

    void detachObserver() {
    }

    void activeStateChanged(boolean newActive) {
        if (newActive == mActive) {
            return;
        }
        // immediately set active state, so we'd never dispatch anything to inactive
        // owner
        mActive = newActive;

        // LiveData.this.mActiveCount表示处于active状态的observer的数量
        // 当mActiveCount大于0时,LiveData处于active状态
        // 注意区分observer的active状态和 LiveData 的active状态
        boolean wasInactive = LiveData.this.mActiveCount == 0;
        LiveData.this.mActiveCount += mActive ? 1 : -1;
        if (wasInactive && mActive) {
            // inactive -> active
            onActive();
        }
        if (LiveData.this.mActiveCount == 0 && !mActive) {
            // mActiveCount在我们修改前等于1,也就是说,LiveData从active
            // 状态变到了inactive
            onInactive();
        }
        
        //如果是active状态,通知观察者数据变化(dispatchingValue方法在下一节发布中分析)
        if (mActive) {
            // observer从inactive到active,此时客户拿到的数据可能不是最新的,这里需要dispatch
            // 关于他的实现,我们下一节再看
            dispatchingValue(this);
        }
    }
}

class LifecycleBoundObserver extends ObserverWrapper implements GenericLifecycleObserver {
    @NonNull final LifecycleOwner mOwner;

    LifecycleBoundObserver(@NonNull LifecycleOwner owner, Observer<T> observer) {
        super(observer);
        mOwner = owner;
    }

    // 这个方法返回的是当前是否是active状态
    @Override
    boolean shouldBeActive() {
        // 只有当生命周期状态是STARTED或者RESUMED时返回true,其他情况返回false
        return mOwner.getLifecycle().getCurrentState().isAtLeast(STARTED);
    }

    // 这个方法是由Lifecycle结构中的mLifecycleRegistry所调用,一旦LifecycleOwner的生命周期
    // 发生变化,都会调用到onStateChanged这个方法进行生命周期转换的通知
    @Override
    public void onStateChanged(LifecycleOwner source, Lifecycle.Event event) {
        // 上面我们说过,使用LiveData只需要关心注册,不需要关心何时解绑,这里就告诉我们答案:
        // 当生命周期状态为DESTROYED,会自动removeObserver实现解绑,不会导致内存泄露。
        if (mOwner.getLifecycle().getCurrentState() == DESTROYED) {
            removeObserver(mObserver);
            return;
        }

        // 一开始创建LifecycleBoundObserver实例的时候,mActive默认为false,
        // 当注册到Lifecycle后,Lifecycle会同步生命周期状态给我们(也就是回调本方法),
        // 不熟悉lifecycle的读者,可以看前一篇讲述Lifecycle的文章
        activeStateChanged(shouldBeActive());
    }

    @Override
    boolean isAttachedTo(LifecycleOwner owner) {
        return mOwner == owner;
    }

    @Override
    void detachObserver() {
        mOwner.getLifecycle().removeObserver(this);
    }
}

到这里,LiveData的订阅流程就基本分析完了。

LiveData的发布流程分析

上面我们已经说了,LiveData发布修改有setValue已经postValue两种方式,其中setValue只能在主线程调用,postValue则没有这个限制。

我们从setValue的分析入手发布流程:

@MainThread
protected void setValue(T value) {
    // 判断当前调用线程是否是主线程,如果不是,直接抛IllegalStateException异常
    assertMainThread("setValue");
    // 每次更新value,都会使mVersion + 1,ObserverWrapper也有一个字段,叫mLastVersion
    // 通过比较这两个字段,可以避免重复通知观察者,还可以用于实现LiveData的粘性事件特性(后面会说到)
    mVersion++;
    // 将这次数据保存在LiveData的mData变量中,mData的值永远是最新的值
    mData = value;
    // 发布
    dispatchingValue(null);
}

接着再看看dispatchingValue方法:

// 如果参数initiator为null的话,表示要将新数据发布通知给所有observer
// 如果参数不为null的话,表示只通知给传入的观察者initiator
private void dispatchingValue(@Nullable ObserverWrapper initiator) {
    if (mDispatchingValue) {
        mDispatchInvalidated = true;
        return;
    }

    // 在observer的回调里面又触发了数据的修改
    // 设置mDispatchInvalidated为true后,可以让下面的循环知道
    // 数据被修改了,从而开始一轮新的迭代。
    //
    // 比方说,dispatchingValue -> observer.onChanged -> setValue -> dispatchingValue
    // 这里return的是后面那个dispatchingValue,然后在第一个
    // dispatchingValue会重新遍历所有的observer,并调用他们的onChanged。
    //
    // 如果想避免这种情况,可以在回调里面使用 postValue 来更新数据
    mDispatchingValue = true;
    do {
        mDispatchInvalidated = false;
        if (initiator != null) {
            // 调用 observer.onChanged()
            considerNotify(initiator);
            initiator = null;
        } else {
            // initiator不为空,遍历mObservers集合,试图通知所有观察者
            for (Iterator<Map.Entry<Observer<T>, ObserverWrapper>> iterator =
                    mObservers.iteratorWithAdditions(); iterator.hasNext(); ) {
                considerNotify(iterator.next().getValue());
                if (mDispatchInvalidated) {
                    // 某个客户在回调里面更新了数据,break后,这个for循环会重新开始
                    break;
                }
            }
        }
    } while (mDispatchInvalidated);
    mDispatchingValue = false;
}

看过我那篇 lifecycle 源码分析的读者应该对 dispatchingValue 处理循环调用的方式很熟悉了。以这里为例,为了防止循环调用,我们在调用客户代码前先置位一个标志(mDispatchingValue),结束后再设为 false。如果在回调里面又触发了这个方法,可以通过 mDispatchingValue 来检测。

检测到循环调用后,再设置第二个标志(mDispatchInvalidated),然后返回。返回又会回到之前的调用,前一个调用通过检查 mDispatchInvalidated,知道数据被修改,于是开始一轮新的迭代。

接着继续看considerNotify方法:

private void considerNotify(ObserverWrapper observer) {
    // 如果observer的状态不是active,那么不向该observer通知,直接返回
    if (!observer.mActive) {
        return;
    }
    // Check latest state b4 dispatch. Maybe it changed state but we didn't get the event yet.
    //
    // we still first check observer.active to keep it as the entrance for events. So even if
    // the observer moved to an active state, if we've not received that event, we better not
    // notify for a more predictable notification order.
    if (!observer.shouldBeActive()) {
        observer.activeStateChanged(false);
        return;
    }

    // 上面的源码分析,我们知道每一次setValue或者postValue的调用都会是mVersion自增1,
    // mLastVersion的作用是为了与mVersion作比较,这个比较作用主要有两点:
    // 1.如果说mLastVersion >= mVersion,证明这个观察者已经接受过本次发布事件通知,不需要重复通知了,直接返回
    // 2.实现粘性事件。比如有一个数据(LiveData)在A页面setValue()之后,则该数据(LiveData)中的
    // 全局mVersion+1,也就标志着数据版本改变,然后再从A页面打开B页面,在B页面中开始订阅该LiveData,
    // 由于刚订阅的时候内部的数据版本都是从-1开始,此时内部的数据版本就和该LiveData全局的数据
    // 版本mVersion不一致,根据上面的原理图,B页面打开的时候生命周期方法一执行,则会进行notify,
    // 此时又同时满足页面是从不可见变为可见、数据版本不一致等条件,所以一进B页面,B页面的订阅就会被响应一次
    if (observer.mLastVersion >= mVersion) {
        return;
    }

    // 设置mLastVersion = mVersion,以免重复通知观察者
    observer.mLastVersion = mVersion;

    // 这里就最终调用了我们一开始通过observe()方法传入的observer中的onChange()方法
    // 即新数据被发布给了observer
    observer.mObserver.onChanged((T) mData);
}

setValue的分析就到此为止了~

在setValue的基础上,分析postValue就比较简单了:

private final Runnable mPostValueRunnable = new Runnable() {
	@Override
	public void run() {
	    Object newValue;
	    synchronized (mDataLock) {
	        newValue = mPendingData;
	        mPendingData = NOT_SET;
	    }
	    //noinspection unchecked
	    setValue((T) newValue);
	}
};

protected void postValue(T value) {
	boolean postTask;
	synchronized (mDataLock) {
		postTask = mPendingData == NOT_SET;
		mPendingData = value;
	}
	if (!postTask) {
		return;
	}

        // 通过handler将mPostValueRunnable分发到主线程执行,其实最终执行的也是setValue方法
	ArchTaskExecutor.getInstance().postToMainThread(mPostValueRunnable);
}

LiveData的源码就分析这么多了,更详细就需要到android源码里面找了。


总结

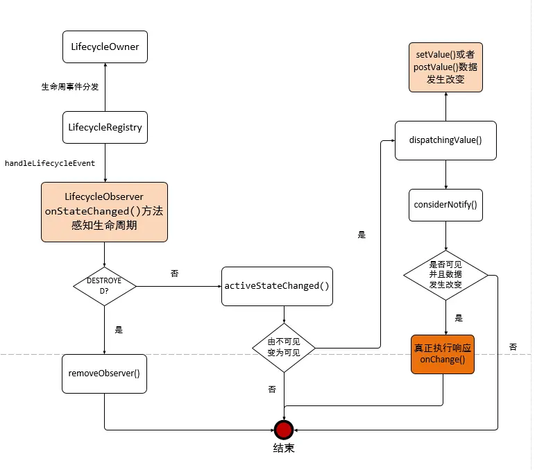
将LiveData的源码抽象为一张流程图来展示,下面的其他问题都可以在这张图中找到答案:

  • LiveData为什么能够感知生命周期?

lifecycle-aware compents的核心就是生命周期感知,要明白LiveData为什么能感知生命周期,就要知道Google的这套生命周期感知背后的原理是什么,下面是我基于之前lifeycycle这套东西刚出来时候对源码进行的一个分析总结(现在的最新代码可能和之前有点出入,但是原理上基本是一样的):

首先Activity/Fragment是LifecycleOwner(26.1.0以上的support包中Activity已经默认实现了LifecycleOwner接口),内部都会有一个LifecycleRegistry存放生命周期State、Event等。而真正核心的操作是,每个Activity/Fragment在启动时都会自动添加进来一个Headless Fragment(无界面的Fragment),由于添加进来的Fragment与Activity的生命周期是同步的,所以当Activity执行相应生命周期方法的时候,同步的也会执行Headless Fragment的生命周期方法,由于这个这个Headless Fragment对我们开发者来说是隐藏的,它会在执行自己生命周期方法的时候更新Activity的LifecycleRegistry里的生命周期State、Event, 并且notifyStateChanged来通知监听Activity生命周期的观察者。这样就到达了生命周期感知的功能,所以其实是一个隐藏的Headless Fragment来实现了监听者能感知到Activity的生命周期。

基于这套原理,只要LiveData注册了对Activity/Fragment的生命周期监听,也就拥有了感知生命周期的能力。

  • LiveData为什么可以避免内存泄露?

由于LiveData会在Activity/Fragment等具有生命周期的lifecycleOwner onDestory的时候自动解绑,所以解决了可能存在的内存泄漏问题。之前我们为了避免这个问题,一般有注册绑定的地方都要解绑,而LiveData利用生命周期感知功能解决了这一问题。

我们可以知道,当Activity/Fragment的生命周期发生改变时,LiveData中的监听都会被回调,所以避免内存泄漏就变得十分简单,可以看上图,当LiveData监听到Activity onDestory时则removeObserve,使自己与观察者自动解绑。这样就避免了内存泄漏。 

  • LiveData为什么可以解决空指针异常?

我们通常在一个异步任务回来后需要更新View,而此时页面可能已经被回收,导致经常会出现View空异常,而LiveData由于具备生命周期感知功能,在界面可见的时候才会进行响应,如界面更新等,如果在界面不可见的时候发起notify,会等到界面可见的时候才进行响应更新。所以就很好的解决了空异常的问题。

  • LiveData为什么是粘性的?

所谓粘性,也就是说消息在订阅之前发布了,订阅之后依然可以接受到这个消息,像EventBus实现粘性的原理是,把发布的粘性事件暂时存在全局的集合里,之后当发生订阅的那一刻,遍历集合,将事件拿出来执行。

而LiveData之所以本身就是粘性的,结合上面的原理图我们来分析一下,比如有一个数据(LiveData)在A页面setValue()之后,则该数据(LiveData)中的全局mVersion+1,也就标志着数据版本改变,然后再从A页面打开B页面,在B页面中开始订阅该LiveData,由于刚订阅的时候内部的数据版本都是从-1开始,此时内部的数据版本就和该LiveData全局的数据版本mVersion不一致,根据上面的原理图,B页面打开的时候生命周期方法一执行,则会进行notify,此时又同时满足页面是从不可见变为可见、数据版本不一致等条件,所以一进B页面,B页面的订阅就会被响应一次。这就是所谓的粘性,A页面在发消息的时候B页面是还没创建还没订阅该数据的,但是一进入B页面一订阅,之前在A中发的消息就会被响应。

初到掘金,人生地不熟,喜欢的朋友,点个赞鼓励下新手呗~