本文目的
- 介绍包和插件的概念
- 介绍 flutter 调用平台特定代码的机制:Platform Channels,和相关类的常用方法
- 介绍插件开发流程和示例
- 介绍优化插件的方法:添加文档,合理设置版本号,添加单元测试,添加持续集成
- 介绍发布插件的流程和常见问题
目录结构
- 编写之前
- Platform Channels
- 插件开发
- 优化插件
- 发布插件
- 总结
编写之前
包(packages)的概念
packages 将代码内聚到一个模块中,可以用来分享代码。一个 package 最少要包括:
- 一个
pubspec.yaml文件:它定义了包的很多元数据,比如包名,版本,作者等 - 一个
lib文件夹,包含了包中的public代码,一个包里至少会有一个<package-name>.dart文件
packages 根据内容和作用大致分为2类:
Dart packages:代码都是用Dart写的Plugin packages:一种特殊的Dart package,它包括Dart编写的API,加上平台特定代码,如 Android (用Java/Kotlin), iOS (用ObjC/Swift)
编写平台特定代码可以写在一个 App 里,也可以写在 package 里,也就是本文的主题 plugin 。变成 plugin 的好处是便于分享和复用(通过 pubspec.yml 中添加依赖)。
Platform Channels
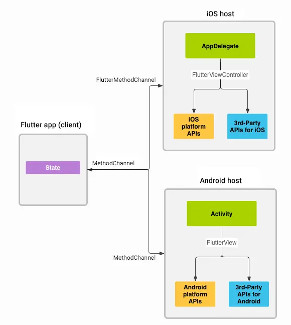
Flutter提供了一套灵活的消息传递机制来实现 Dart 和 platform-specific code 之间的通信。这个通信机制叫做 Platform Channels
- Native Platform 是
host,Flutter 部分是client host和client都可以监听这个 platform channels 来收发消息
Platofrm Channel架构图
常用类和主要方法
Flutter 侧
MethodChannel
Future invokeMethod (String method, [dynamic arguments]); // 调用方法
void setMethodCallHandler (Future handler(MethodCall call)); //给当前channel设置一个method call的处理器,它会替换之前设置的handler
void setMockMethodCallHandler (Future handler(MethodCall call)); // 用于mock,功能类似上面的方法
Android 侧
MethodChannel
void invokeMethod(String method, Object arguments) // 同dart
void invokeMethod(String method, Object arguments, MethodChannel.Result callback) // callback用来处理Flutter侧的结果,可以为null,
void setMethodCallHandler(MethodChannel.MethodCallHandler handler) // 同dart
MethodChannel.Result
void error(String errorCode, String errorMessage, Object errorDetails) // 异常回调方法
void notImplemented() // 未实现的回调
void success(Object result) // 成功的回调
PluginRegistry
Context context() // 获取Application的Context
Activity activity() // 返回插件注册所在的Activity
PluginRegistry.Registrar addActivityResultListener(PluginRegistry.ActivityResultListener listener) // 添加Activityresult监听
PluginRegistry.Registrar addRequestPermissionsResultListener(PluginRegistry.RequestPermissionsResultListener listener) // 添加RequestPermissionResult监听
BinaryMessenger messenger() // 返回一个BinaryMessenger,用于插件与Dart侧通信
iOS 侧
FlutterMethodChannel
- (void)invokeMethod:(nonnull NSString *)method arguments:(id _Nullable)arguments;
// result:一个回调,如果Dart侧失败,则回调参数为FlutterError类型;
// 如果Dart侧没有实现此方法,则回调参数为FlutterMethodNotImplemented类型;
// 如果回调参数为nil获取其它类型,表示Dart执行成功
- (void)invokeMethod:(nonnull NSString *)method arguments:(id _Nullable)arguments result:(FlutterResult _Nullable)callback;
- (void)setMethodCallHandler:(FlutterMethodCallHandler _Nullable)handler;
Platform Channel 所支持的类型
标准的 Platform Channels 使用StandardMessageCodec,将一些简单的数据类型,高效地序列化成二进制和反序列化。序列化和反序列化在收/发数据时自动完成,调用者无需关心。
插件开发
创建 package
在命令行输入以下命令,从 plugin 模板中创建新包
flutter create --org com.example --template=plugin hello # 默认Android用Java,iOS用Object-C
flutter create --org com.example --template=plugin -i swift -a kotlin hello
# 指定Android用Kotlin,iOS用Swift
实现 package
下面以install_plugin为例,介绍开发流程
1.定义包的 API(.dart)
class InstallPlugin {
static const MethodChannel _channel = const MethodChannel('install_plugin');
static Future<String> installApk(String filePath, String appId) async {
Map<String, String> params = {'filePath': filePath, 'appId': appId};
return await _channel.invokeMethod('installApk', params);
}
static Future<String> gotoAppStore(String urlString) async {
Map<String, String> params = {'urlString': urlString};
return await _channel.invokeMethod('gotoAppStore', params);
}
}
2.添加 Android 平台代码(.java/.kt)
- 首先确保包中
example的 Android 项目能够build通过
cd hello/example
flutter build apk
- 在 AndroidStudio 中选择菜单栏
File > New > Import Project…, 并选择hello/example/android/build.gradle导入 - 等待 Gradle sync
- 运行 example app
- 找到 Android 平台代码待实现类
- java:
./android/src/main/java/com/hello/hello/InstallPlugin.java - kotlin:
./android/src/main/kotlin/com/zaihui/hello/InstallPlugin.kt
class InstallPlugin(private val registrar: Registrar) : MethodCallHandler { companion object { @JvmStatic fun registerWith(registrar: Registrar): Unit { val channel = MethodChannel(registrar.messenger(), "install_plugin") val installPlugin = InstallPlugin(registrar) channel.setMethodCallHandler(installPlugin) // registrar 里定义了addActivityResultListener,能获取到Acitvity结束后的返回值 registrar.addActivityResultListener { requestCode, resultCode, intent -> ... } } } override fun onMethodCall(call: MethodCall, result: Result) { when (call.method) { "installApk" -> { // 获取参数 val filePath = call.argument<String>("filePath") val appId = call.argument<String>("appId") try { installApk(filePath, appId) result.success("Success") } catch (e: Throwable) { result.error(e.javaClass.simpleName, e.message, null) } } else -> result.notImplemented() } } private fun installApk(filePath: String?, appId: String?) {...} } - java:
3.添加iOS平台代码(.h+.m/.swift)
- 首先确保包中
example的 iOS 项目能够build通过
cd hello/exmaple
flutter build ios --no-codesign
- 打开Xcode,选择
File > Open, 并选择hello/example/ios/Runner.xcworkspace - 找到 iOS 平台代码待实现类
- Object-C:
/ios/Classes/HelloPlugin.m - Swift:
/ios/Classes/SwiftInstallPlugin.swift
import Flutter import UIKit public class SwiftInstallPlugin: NSObject, FlutterPlugin { public static func register(with registrar: FlutterPluginRegistrar) { let channel = FlutterMethodChannel(name: "install_plugin", binaryMessenger: registrar.messenger()) let instance = SwiftInstallPlugin() registrar.addMethodCallDelegate(instance, channel: channel) } public func handle(_ call: FlutterMethodCall, result: @escaping FlutterResult) { switch call.method { case "gotoAppStore": guard let urlString = (call.arguments as? Dictionary<String, Any>)?["urlString"] as? String else { result(FlutterError(code: "参数异常", message: "参数url不能为空", details: nil)) return } gotoAppStore(urlString: urlString) default: result(FlutterMethodNotImplemented) } } func gotoAppStore(urlString: String) {...} } - Object-C:
4. 在 example 中调用包里的 dart API
5. 运行 example 并测试平台功能
优化插件
插件的意义在于复用和分享,开源的意义在于分享和迭代。插件的开发者都希望自己的插件能变得popular。插件发布到pub.dartlang后,会根据 Popularity ,Health, Maintenance 进行打分,其中 Maintenance 就会看 README, CHANGELOG, 和 example 是否添加了内容。
添加文档
1. README.md
2. CHANGELOG.md
- 关于写 ChangeLog 的意义和规则:推荐一个网站keepachangelog,和它的项目的[changelog]((github.com/olivierlaca…)作为范本。
- 如何高效的写 ChangeLog ?github 上有不少工具能减少写 changeLog 工作量,推荐一个github-changelog-generator,目前仅对 github 平台有效,能够基于 tags, issues, merged pull requests,自动生成changelog 文件。
3. LICENSE
- 如何选择License
- 如何给github上的库添加License:看完之后才发现自己的 License 上没有写时间和作者
比如 MIT License,要把[yyyy] [name of copyright owner]替换为年份+所有者,多个所有者就写多行。
4. 给所有public的API添加 documentation
合理设置版本号
在姊妹篇Flutter 插件使用必知必会中已经提到了语义化版本的概念,作为插件开发者也要遵守
版本格式:主版本号.次版本号.修订号,版本号递增规则如下:
- 主版本号:当你做了不兼容的 API 修改,
- 次版本号:当你做了向下兼容的功能性新增,
- 修订号:当你做了向下兼容的问题修正。
编写单元测试
plugin的单元测试主要是测试 dart 中代码的逻辑,也可以用来检查函数名称,参数名称与 API定义的是否一致。如果想测试 platform-specify 代码,更多依赖于 example 的用例,或者写平台的测试代码。
因为InstallPlugin.dart的逻辑很简单,所以这里只验证验证方法名和参数名。用setMockMethodCallHandler mock 并获取 MethodCall,在 test 中用isMethodCall验证方法名和参数名是否正确。
void main() {
const MethodChannel channel = MethodChannel('install_plugin');
final List<MethodCall> log = <MethodCall>[];
String response; // 返回值
// 设置mock的方法处理器
channel.setMockMethodCallHandler((MethodCall methodCall) async {
log.add(methodCall);
return response; // mock返回值
});
tearDown(() {
log.clear();
});
test('installApk test', () async {
response = 'Success';
final fakePath = 'fake.apk';
final fakeAppId = 'com.example.install';
final String result = await InstallPlugin.installApk(fakePath, fakeAppId);
expect(
log,
<Matcher>[isMethodCall('installApk', arguments: {'filePath': fakePath, 'appId': fakeAppId})],
);
expect(result, response);
});
}
添加CI
持续集成(Continuous integration,缩写CI),通过自动化和脚本来验证新的变动是否会产生不利影响,比如导致建构失败,单元测试break,因此能帮助开发者尽早发现问题,减少维护成本。对于开源社区来说 CI 尤为重要,因为开源项目一般不会有直接收入,来自 contributor 的代码质量也良莠不齐。
我这里用 Travis 来做CI,入门请看这里travis get stated
在项目根目录添加 .travis.yml 文件
os:
- linux
sudo: false
addons:
apt:
sources:
- ubuntu-toolchain-r-test # if we don't specify this, the libstdc++6 we get is the wrong version
packages:
- libstdc++6
- fonts-droid
before_script:
- git clone https://github.com/flutter/flutter.git -b stable --depth 1
- ./flutter/bin/flutter doctor
script:
- ./flutter/bin/flutter test # 跑项目根目录下的test文件夹中的测试代码
cache:
directories:
- $HOME/.pub-cache
这样当你要提 PR 或者对分支做了改动,就会触发 travis 中的任务。还可以把 build 的小绿标添加到 README.md 中哦,注意替换路径和分支。
[](https://travis-ci.org/hui-z/flutter_install_plugin#)
发布插件
1. 检查代码
$ flutter packages pub publish --dry-run
会提示你项目作者(格式为authar_name <your_email@email.com>,保留尖括号),主页,版本等信息是否补全,代码是否存在 warnning(会检测说 test 里有多余的 import,实际不是多余的,可以不理会)等。
2. 发布
$ flutter packages pub publish
如果发布失败,可以在上面命令后加-v,会列出详细发布过程,确定失败在哪个步骤,也可以看看issue上的解决办法。
常见问题
- Flutter 安装路径缺少权限,导致发布失败,参考
sudo flutter packages pub publish -v
- 如何添加多个 uploader?参考
pub uploader add bob@example.com
pub uploader remove bob@example.com # 如果只有一个uploader,将无法移除
- curl www.google.com 能成功,但发布时,在 google 的 oauth 出现 timeout 参考
去掉官方指引里面对PUB_HOSTED_URL、FLUTTER_STORAGE_BASE_URL的修改,这些修改会导致上传pub失败。
总结
本文介绍了一下插件编写必知的概念和编写的基本流程,并配了个简单的例子(源码)。希望大家以后不再为Flutter缺少native功能而头疼,可以自己动手丰衣足食,顺便还能为开源做一点微薄的贡献!