个人博客原文: 跳槽 & 思维导图

今年的冬天有点“冷”。给大家来点实在的东西。
不知道大家在跳槽的时候是怎么做的?直接投简历面试?还是准备了一段时间,复习一波知识点后再投简历面试?
不管你是哪种做法,如果面试不通过了,你也需要去总结问题,这时候总结问题也有点讲究。下面就讲一下我自己的体会。
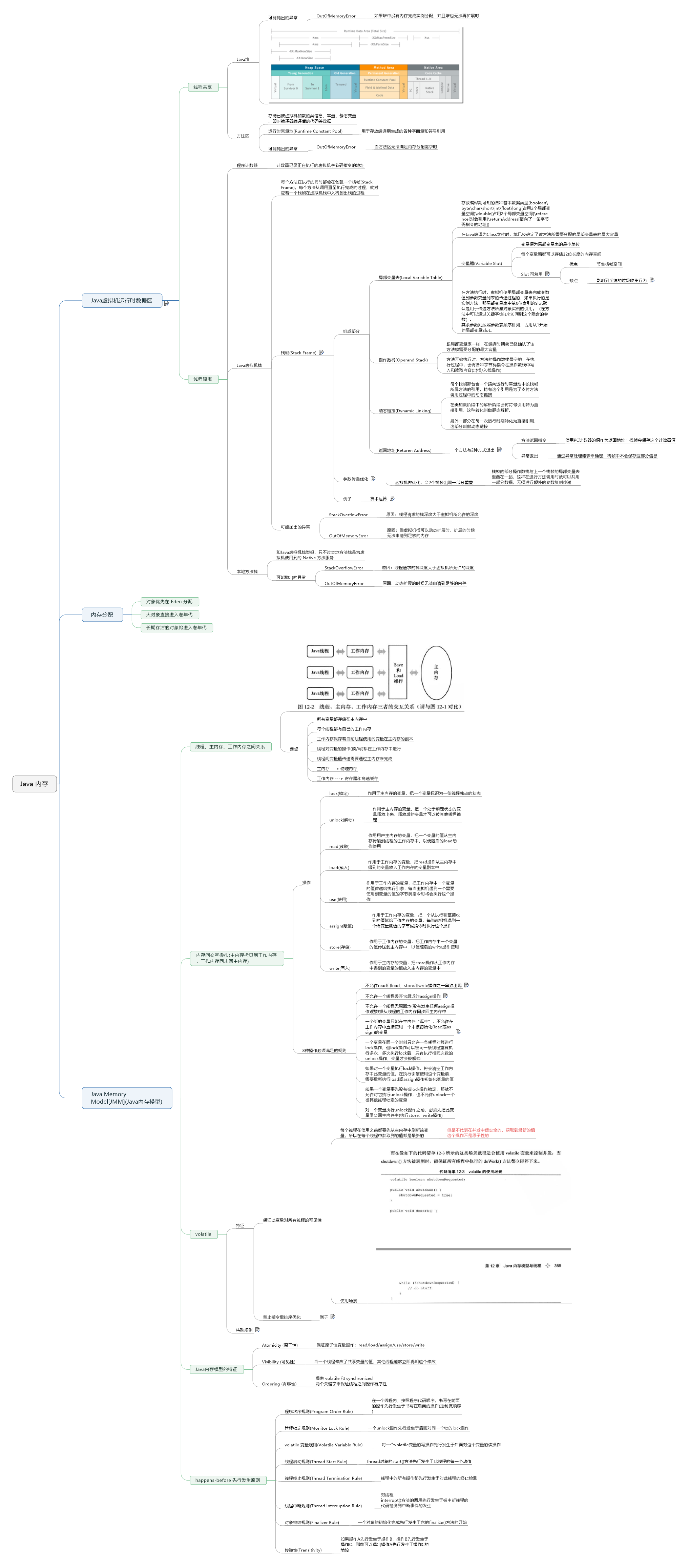
大三找实习和大四找工作,那会一直用云笔记,云笔记的好处就是云端同步,并且可以分类存储。今年年初经历了工作之后的第一个跳槽,跳槽之前复习了一段时间知识点,依旧采用云笔记去记录知识。发现了一个很蛋疼的地方,复习过后容易忘记,原谅我工作之后一直吃学校的老本,没有积累很多实践的经验,只能苦逼囤知识点。后面一好友做运营的,跳槽去了京东,和他交流了一番,他推荐用思维导图去准备面试的东西,并发了一份他用思维导图做的工作总结(其实可以说是简历了)。看到后非常震撼,而且一目了然,看了一遍就能把他的工作经历印在脑海中。
于是我开始使用思维导图来复习知识点,刚开始可能不是很适应,因为思维导图讲究的是层层深入,有时会怀疑这样子分层次对不对。现在回想起,这些都不是事,在写完发现层次不对,也就是你心里有更好的分层架构,那就改一下,写完之后,你会发现基本上知识点都已经记在脑海中了,而这思维导图,就是属于你自己的知识体系,你不会像以前一样,记住了琐琐碎碎的知识点,而是一张有层次、有主次、有内涵的知识体系。
可能有小伙伴要问:学习什么资料可以做思维导图?认真的回答:任何资料,任何你学习的东西,不管是看一本书还是刷一道题,你都可以把它归类到某个思维导图节点上。比如,你看了 MySQL 的书籍,里面介绍了索引知识,你记录了索引的知识点,有一天你看了一道题,讲的是索引的,觉得有价值,那么就可以把这道题加到你的 MySQL 思维导图的索引节点上。
下面弄一张自己做的思维导图给大家参考

希望大家能好好渡过这个冬天。Cai Yuan 阻止不了我们沉淀自己,最好的投资是投资自己。如果你也有比较好的学习方法或者工具,都可以留言分享一下。
