上一篇文章,讲解了路由框架实现的原理,并实现了基本的路由框架 页面路由的跳转 Android组件化专题 - 路由框架原理。
本篇文章来对基础的路由框架进阶,来实现模块间的业务通信功能。
我们来看以下实现的效果图:
| app --> module1 | module1 --> module2 |
|---|---|
![]() |
![]() |
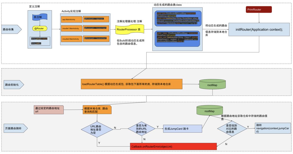
首先我们先回顾,路由框架的设计思路,如下图:

- 通过注解 Activity 类,注解处理器处理注解(APT)动态生成路由信息。
- 收集路由:通过定义的包名,找到所有动态生成的类,将路由信息存储到本地仓库 (rootMap).
- 页面跳转:根据注解的路由地址,从本地仓库中找到相关的路由信息,获取到要跳转的类,然后实现跳转。
路由框架的实现思路很容易理解,建议手撸一遍,基本掌握这种实现思路。
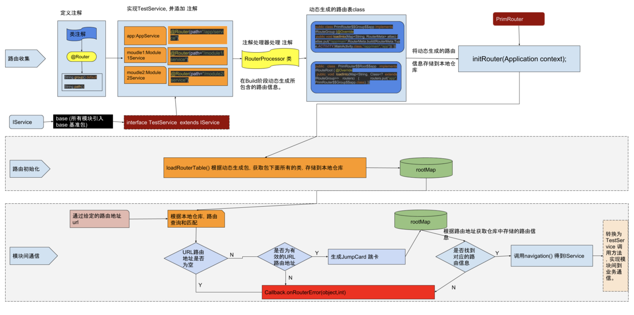
模块间的业务通信
如何在路由框架的基础上扩展模块间的业务通信呢?
看下图设计思路:

只要弄懂了路由框架的原理,模块间的业务通信就很容易实现了。
我们继续在上一遍文章的代码扩展。
- 修改primrouter-compiler 包中的 RouterProcessor 类 在之前只有Activity类的基础上,加上一个Service类型
//获得Activity的类型
TypeElement activity = elementUtils.getTypeElement(Consts.Activity);
//获取Service的类型
TypeElement service = elementUtils.getTypeElement(Consts.Service);
//只能指定的类上面使用
if (typeUtils.isSubtype(typeMirror, activity.asType())) {
//存储路由相关的信息
routerMeta = new RouterMeta(RouterMeta.Type.ACTIVITY, annotation, element);
} else if (typeUtils.isSubtype(typeMirror, service.asType())) {
//存储路由相关的信息
routerMeta = new RouterMeta(RouterMeta.Type.SERVICE, annotation, element);
} else {
throw new RuntimeException("Just Support Activity Router!");
}
Service 类是在primrouter-core 核心库中的一个接口类
public static final String Service = "com.primrouter_core.interfaces.IService";
这个空接口,就是为了实现业务间的通信
public interface IService {
}
- 修改primrouter-core 库中的PrimRouter 类
在生成跳卡的方法中扩展如下代码,实际上就是将IService 的具体实现存到JumpCard 中去。
private void produceJumpCard(JumpCard card){
if{
........
} else {
//设置要跳转的类
card.setDestination(routerMeta.getDestination());
//设置要跳转的类型
card.setType(routerMeta.getType());
switch (routerMeta.getType()) {
case SERVICE:
Class<?> destination = routerMeta.getDestination();
IService iService = Depository.serviceMap.get(destination);
if (iService == null) {
iService = (IService) destination.getConstructor().newInstance();
Depository.serviceMap.put(destination, iService);
}
card.setService(iService);
break;
default:
break;
}
}
}
然后直接返回IService 转换成 IService 的子类。
public Object navigation(Context context, final JumpCard jumpCard, final int requestCode, Object o1) {
..........
..........
..........
case SERVICE:
Log.e(TAG, "navigation: " + jumpCard.getService());
return jumpCard.getService();
}
- 修改base库,base 库是所有模块都必须引入的基础库
extends IService
public interface TestService extends IService {
void test(Context context,String s);
}
然后哪个模块需要TestService业务逻辑,就实现具体的TestService,并注解@Router(path),
app:
@Router(path = "/app/service")
public class AppService implements TestService {
@Override
public void test(Context context, String s) {
Toast.makeText(context, "我是app,我是被:" + s + "模块调用的,模块间通信测试成功", Toast.LENGTH_SHORT).show();
}
}
module1:
@Router(path = "/module1/service")
public class Module1Service implements TestService {
private static final String TAG = "Module1Service";
@Override
public void test(Context context, String s) {
Toast.makeText(context, "我是Module1,我是被:" + s + "模块调用的,模块测试通信成功", Toast.LENGTH_SHORT).show();
}
}
module2:
@Router(path = "/module2/service")
public class Module2Service implements TestService {
@Override
public void test(Context context, String s) {
Toast.makeText(context, "我是Module2,我是被:" + s + "模块调用的,模块测试通信成功", Toast.LENGTH_SHORT).show();
}
}
调用方式: 可以在任意模块调用
TestService testService = (TestService) PrimRouter.getInstance().jump("/module1/service").navigation();
testService.test(this, "app");
运行效果如下图所示:

Android的组件化专题: 组件化配置
下一篇:Activity跳转参数自动注入和Fragment的跳转。
