git 常用命令

373 阅读7分钟

看了大神的文章,总是记不住,先在这里记录一下,忘了的时候来瞅瞅!

创建一个空目录:

$ mkdir learngit
$ cd learngit
$ pwd   //查看目录地址

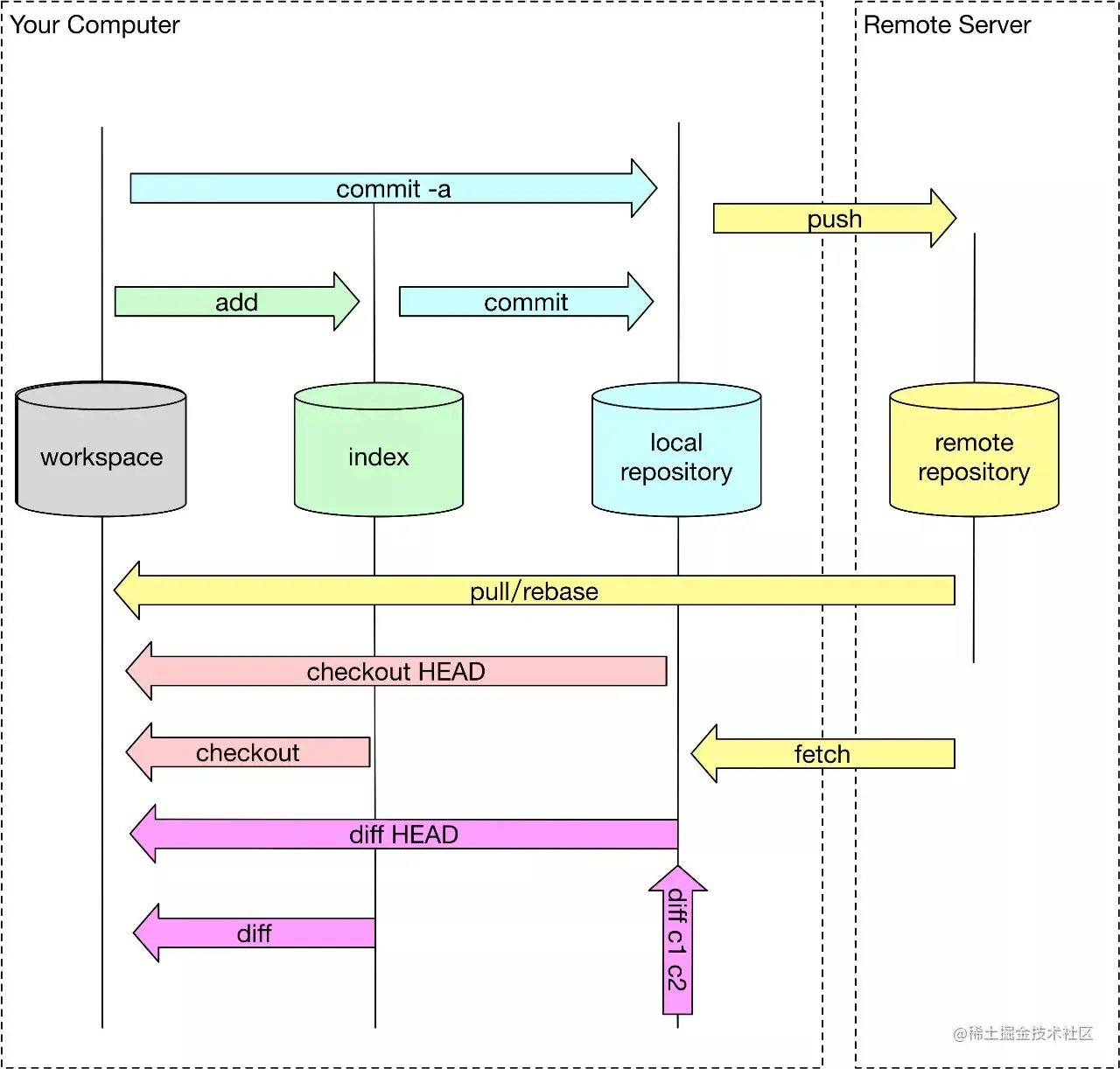
初始化一个Git仓库,使用git init命令。

添加文件到Git仓库,分两步:

  1. 使用命令git add <file>,注意,可反复多次使用,添加多个文件;
  2. 使用命令git commit -m <message>,完成。
  3. git status告诉你有文件被修改过,用git diff可以查看修改内容。

版本回退:

  • HEAD指向的版本就是当前版本,因此,Git允许我们在版本的历史之间穿梭,使用命令git reset --hard commit_id。 (git reset --hard HEAD^ //回退上个版本  上一个版本就是HEAD^,上上一个版本就是HEAD^^,当然往上100个版本写100个^比较容易数不过来,所以写成HEAD~100)

  • 穿梭前,用git log可以查看提交历史,以便确定要回退到哪个版本。

  • 要重返未来,用git reflog查看命令历史,以便确定要回到未来的哪个版本。

撤销修改:

git checkout -- readme.txtreadme.txt文件在工作区的修改全部撤销,这里有两种情况:

一种是readme.txt自修改后还没有被放到暂存区,现在,撤销修改就回到和版本库一模一样的状态;

一种是readme.txt已经添加到暂存区后,又作了修改,现在,撤销修改就回到添加到暂存区后的状态。

总之,就是让这个文件回到最近一次git commitgit add时的状态。

场景1:当你改乱了工作区某个文件的内容,想直接丢弃工作区的修改时,用命令git checkout -- file

场景2:当你不但改乱了工作区某个文件的内容,还添加到了暂存区时,想丢弃修改,分两步,第一步用命令git reset HEAD <file>,就回到了场景1,第二步按场景1操作。

场景3:已经提交了不合适的修改到版本库时,想要撤销本次提交使用版本回退

git check -- .操作,但是只放弃了修改的文件,新增和删除的仍然没有恢复

git checkout . && git clean -df

可以放弃所有修改、新增、删除文件

git checkout . //放弃本地修改,没有提交的可以回到未修改前版本

git clean是从工作目录中移除没有track的文件.
通常的参数是git clean -df:
-d表示同时移除目录,-f表示force,因为在git的配置文件中, clean.requireForce=true,如果不加-f,clean将会拒绝执行.

删除操作

rm test.txt
git rm test.txt
git commit -m "remove test.txt" 再次提交

添加远程

git remote add origin git@github.com:litongqian/learngit.git //后面是自己的仓库地址
git push -u origin master  第一次把本地的master推送到远程

远程仓库有内容直接拉取

git clone git@github.com:litongqian/gitskills.git

创建合并分支:

查看分支:git branch

创建分支:git branch <name>

切换分支:git checkout <name>

创建+切换分支:git checkout -b <name>

合并某分支到当前分支:git merge <name>

删除分支:git branch -d <name>

git log --graph --pretty=oneline --abbrev-commit 查看分支合并情况

紧急BUG处理

1. 暂存操作

#查看当前状态 

git status 

 #如果有修改,添加修改文件 

git add . 

#暂存操作 

git stash save '本次暂存的标识名字'

2. 查看当前暂存的记录

#查看记录 

git stash list

3. 恢复暂存的工作

‘pop命令恢复,恢复后,暂存区域会删除当前的记录’

#恢复指定的暂存工作, 暂存记录保存在list内,需要通过list索引index取出恢复

 git stash pop stash@{index}

‘apply命令恢复,恢复后,暂存区域会保留当前的记录’

#恢复指定的暂存工作, 暂存记录保存在list内,需要通过list索引index取出恢复
git stash apply stash@{index}

4. 删除暂存

#删除某个暂存, 暂存记录保存在list内,需要通过list索引index取出恢复
git stash drop stash@{index}
#删除全部暂存
git stash clear

如果要丢弃一个没有被合并过的分支,可以通过git branch -D <name>强行删除

多人协作

  • 查看远程库信息,使用git remote -v

  • 本地新建的分支如果不推送到远程,对其他人就是不可见的;

  • 从本地推送分支,使用git push origin branch-name,如果推送失败,先用git pull抓取远程的新提交;

  • 在本地创建和远程分支对应的分支,使用git checkout -b branch-name origin/branch-name,本地和远程分支的名称最好一致;

  • 建立本地分支和远程分支的关联,使用git branch --set-upstream branch-name origin/branch-name

  • 从远程抓取分支,使用git pull,如果有冲突,要先处理冲突。

标签管理:

  • 命令git tag <tagname>用于新建一个标签,默认为HEAD,也可以指定一个commit id;

  • 命令git tag -a <tagname> -m "blablabla..."可以指定标签信息;

  • 命令git tag可以查看所有标签。

  • 命令git push origin <tagname>可以推送一个本地标签;

  • 命令git push origin --tags可以推送全部未推送过的本地标签;

  • 命令git tag -d <tagname>可以删除一个本地标签;

  • 命令git push origin :refs/tags/<tagname>可以删除一个远程标签。

比较本地分支和远程分支差别

git fetch origin 远程分支

git diff 本地分支 origin/远程分支

git fetch和git pull都可以用来更新本地库,它们之间有什么区别呢?

每一个本地库下都有一个.git的隐藏文件夹

然后可以查看.git文件夹下的HEAD文件:

ref: refs/heads/action_wlh

当前所在分支 其指向.git\refs\heads\action_wlh文件

查看.git\refs\heads\action_wlh文件

15f848a35e2c727ecef3b24d2c2120266a18e117

这个文件中保存的是本地库中最新的commit id

.git\refs文件夹存放3个文件夹

 heads  //保存各个本地分支最新的commit id

 remotes //文件夹中的每一个文件夹代表一个远程库名称(git remote),其中的每个文件关联远程库的一个分支,其中保存该分支的最新commit id

 tags  //存放git tag 打的标签版本

git fetch origin  远程分支 //会将文件夹remotes中对应的分支更新到远程最新commit id ,heads存在的本地保持不变

即:本地库并没有变化,也就是说,git fetch只会将本地库所关联的远程库的commit id更新至最新

git pull origin  远程分支 //会将heads中对应的分支更新到远程最新commit id ,remotes存在的对应分支不变

从结果上来看,git pull = git fetch + git merge,但是从文件中保存的commit id来看,实现上不是这样实现的

git diff命令详解

**git diff**
此命令比较的是工作目录(Working tree)和暂存区域快照(index)之间的差异

git diff --cached

查看已经暂存起来的文件(staged)和上次提交时的快照之间(HEAD)的差异
**git diff --staged**
显示的是暂存区与上次commit时的内容差异

git diff HEAD

显示工作版本(Working tree)和HEAD的差别

git diff topic master 或 git diff topic..master

直接将两个分支(topic分支,master分支)上最新的提交做diff

git diff topic...master

输出自topic和master分别开发以来,master分支上的changed。

git diff --stat

查看简单的diff结果,可以加上--stat参数
**git diff test**
显示当前目录和另一个叫'test'分支的差别
**git diff HEAD -- ./lib**
显示当前目录下的lib目录和上次提交之间的差别(更准确的说是在当前分支下)
**git diff HEAD^ HEAD**
比较上次提交commit和上上次提交

git diff SHA1 SHA2

比较两个历史版本之间的差异