Java程序员微服务架构你必须要掌握的十个要点

223 阅读11分钟
原文链接: click.aliyun.com

近来,几乎人人都在谈论微服务。微服务之所以火热也是因为相对之前的应用开发方式有很多优点,如更灵活、更能适应现在需求快速变更的大环境等。本文将介绍微服务架构设计中的一些要点。

webp

微服务架构设计时有哪些要点呢?先看下图是 Spring Cloud 的整个生态。

webp

下图是完美实现微服务的十二原则:

webp

接下来,细说微服务架构设计中不得不知的十大要点。

负载均衡 + API 网关

webp

在实施微服务的过程中,不免要面临服务的聚合与拆分。

当后端服务的拆分相对比较频繁的时候,作为手机 App 来讲,往往需要一个统一的入口,将不同的请求路由到不同的服务,无论后面如何拆分与聚合,对于手机端来讲都是透明的。

有了 API 网关以后,简单的数据聚合可以在网关层完成,这样就不用在手机 App 端完成,从而手机 App 耗电量较小,用户体验较好。

有了统一的 API 网关,还可以进行统一的认证和鉴权,尽管服务之间的相互调用比较复杂,接口也会比较多。

API 网关往往只暴露必须的对外接口,并且对接口进行统一的认证和鉴权,使得内部的服务相互访问的时候,不用再进行认证和鉴权,效率会比较高。

有了统一的 API 网关,可以在这一层设定一定的策略,进行 A/B 测试,蓝绿发布,预发环境导流等等。

API 网关往往是无状态的,可以横向扩展,从而不会成为性能瓶颈。

程序员学习交流集合:点击 这里加入,欢迎一到五年的工程师加入,合理利用自己每一分每一秒的时间来学习提升自己,不要再用"没有时间“来掩饰自己思想上的懒惰!趁年轻,使劲拼,给未来的自己一个交代!

无状态化与独立有状态集群

x`

webp

影响应用迁移和横向扩展的重要因素就是应用的状态。无状态服务,是要把这个状态往外移,将 Session 数据,文件数据,结构化数据保存在后端统一的存储中,从而应用仅仅包含商务逻辑。

状态是不可避免的,例如 ZooKeeper,DB,Cache 等,把这些所有有状态的东西收敛在一个非常集中的集群里面。

整个业务就分两部分,一个是无状态的部分,一个是有状态的部分。

无状态的部分能实现两点:

跨机房随意地部署,也即迁移性。

弹性伸缩,很容易地进行扩容。

有状态的部分,如 ZooKeeper,DB,Cache 有自己的高可用机制,要利用到它们自己高可用的机制来实现这个状态的集群。

虽说无状态化,但是当前处理的数据,还是会在内存里面的,当前的进程挂掉数据,肯定也是有一部分丢失的。

为了实现这一点,服务要有重试的机制,接口要有幂等的机制,通过服务发现机制,重新调用一次后端服务的另一个实例就可以了。

数据库的横向扩展

webp

数据库是保存状态,是最重要的也是最容易出现瓶颈的。有了分布式数据库可以使数据库的性能随着节点增加线性地增加。

分布式数据库最最下面是 RDS,是主备的,通过 MySQL 的内核开发能力,我们能够实现主备切换数据零丢失。

所以数据落在这个 RDS 里面,是非常放心的,哪怕是挂了一个节点,切换完了以后,你的数据也是不会丢的。

再往上就是横向怎么承载大的吞吐量的问题,上面有一个负载均衡 NLB,用  LVS,HAProxy,Keepalived,下面接了一层 Query Server。

Query Server 是可以根据监控数据进行横向扩展的,如果出现了故障,可以随时进行替换的修复,对于业务层是没有任何感知的。

另外一个就是双机房的部署,DDB 开发了一个数据运河 NDC 的组件,可以使得不同的 DDB 之间在不同的机房里面进行同步。

这时候不但在一个数据中心里面是分布式的,在多个数据中心里面也会有一个类似双活的一个备份,高可用性有非常好的保证。

缓存

webp

在高并发场景下缓存是非常重要的。要有层次的缓存,使得数据尽量靠近用户。数据越靠近用户能承载的并发量也越大,响应时间越短。

在手机客户端 App 上就应该有一层缓存,不是所有的数据都每时每刻从后端拿,而是只拿重要的,关键的,时常变化的数据。

尤其对于静态数据,可以过一段时间去取一次,而且也没必要到数据中心去取,可以通过 CDN,将数据缓存在距离客户端最近的节点上,进行就近下载。

有时候 CDN 里面没有,还是要回到数据中心去下载,称为回源,在数据中心的最外层,我们称为接入层,可以设置一层缓存,将大部分的请求拦截,从而不会对后台的数据库造成压力。

如果是动态数据,还是需要访问应用,通过应用中的商务逻辑生成,或者去数据库读取,为了减轻数据库的压力,应用可以使用本地的缓存,也可以使用分布式缓存。

如 Memcached 或者 Redis,使得大部分请求读取缓存即可,不必访问数据库。

当然动态数据还可以做一定的静态化,也即降级成静态数据,从而减少后端的压力。

服务拆分与服务发现

webp

当系统扛不住,应用变化快的时候,往往要考虑将比较大的服务拆分为一系列小的服务。

这样第一个好处就是开发比较独立,当非常多的人在维护同一个代码仓库的时候,往往对代码的修改就会相互影响。

常常会出现我没改什么测试就不通过了,而且代码提交的时候,经常会出现冲突,需要进行代码合并,大大降低了开发的效率。

另一个好处就是上线独立,物流模块对接了一家新的快递公司,需要连同下单一起上线,这是非常不合理的行为。

我没改还要我重启,我没改还让我发布,我没改还要我开会,都是应该拆分的时机。

再就是高并发时段的扩容,往往只有最关键的下单和支付流程是核心,只要将关键的交易链路进行扩容即可,如果这时候附带很多其他的服务,扩容既是不经济的,也是很有风险的。

另外的容灾和降级,在大促的时候,可能需要牺牲一部分的边角功能,但是如果所有的代码耦合在一起,很难将边角的部分功能进行降级。

当然拆分完毕以后,应用之间的关系就更加复杂了,因而需要服务发现的机制,来管理应用相互的关系,实现自动的修复,自动的关联,自动的负载均衡,自动的容错切换。

服务编排与弹性伸缩

webp

当服务拆分了,进程就会非常的多,因而需要服务编排来管理服务之间的依赖关系,以及将服务的部署代码化,也就是我们常说的基础设施即代码。

这样对于服务的发布,更新,回滚,扩容,缩容,都可以通过修改编排文件来实现,从而增加了可追溯性,易管理性,和自动化的能力。

既然编排文件也可以用代码仓库进行管理,就可以实现一百个服务中,更新其中五个服务,只要修改编排文件中的五个服务的配置就可以。

当编排文件提交的时候,代码仓库自动触发自动部署升级脚本,从而更新线上的环境。

当发现新的环境有问题时,当然希望将这五个服务原子性地回滚,如果没有编排文件,需要人工记录这次升级了哪五个服务。

有了编排文件,只要在代码仓库里面 Revert,就回滚到上一个版本了。所有的操作在代码仓库里都是可以看到的。

统一配置中心

webp

服务拆分以后,服务的数量非常多,如果所有的配置都以配置文件的方式放在应用本地的话,非常难以管理。

可以想象当有几百上千个进程中有一个配置出现了问题,是很难将它找出来的,因而需要有统一的配置中心,来管理所有的配置,进行统一的配置下发。

在微服务中,配置往往分为以下几类:

一类是几乎不变的配置,这种配置可以直接打在容器镜像里面。

第二类是启动时就会确定的配置,这种配置往往通过环境变量,在容器启动的时候传进去。

第三类就是统一的配置,需要通过配置中心进行下发。例如在大促的情况下,有些功能需要降级,哪些功能可以降级,哪些功能不能降级,都可以在配置文件中统一配置。

统一日志中心

webp

同样是进程数目非常多的时候,很难对成千上百个容器,一个一个登录进去查看日志,所以需要统一的日志中心来收集日志。

为了使收集到的日志容易分析,对于日志的规范,需要有一定的要求,当所有的服务都遵守统一的日志规范的时候,在日志中心就可以对一个交易流程进行统一的追溯。

程序员学习交流集合:点击这里加入(878249276),欢迎一到五年的工程师加入,合理利用自己每一分每一秒的时间来学习提升自己,不要再用"没有时间“来掩饰自己思想上的懒惰!趁年轻,使劲拼,给未来的自己一个交代!

例如在最后的日志搜索引擎中,搜索交易号,就能够看到在哪个过程出现了错误或者异常。

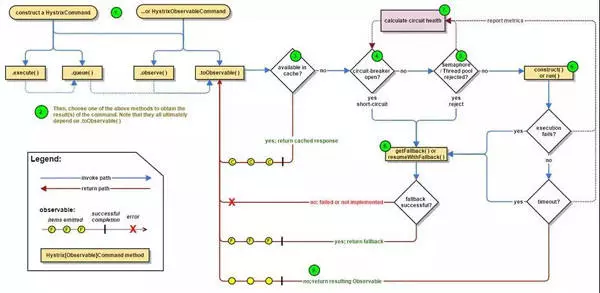
熔断,限流,降级

webp

服务要有熔断,限流,降级的能力,当一个服务调用另一个服务,出现超时的时候,应及时返回,而非阻塞在那个地方,从而影响其他用户的交易,可以返回默认的托底数据。

当一个服务发现被调用的服务,因为过于繁忙,线程池满,连接池满,或者总是出错,则应该及时熔断,防止因为下一个服务的错误或繁忙,导致本服务的不正常,从而逐渐往前传导,导致整个应用的雪崩。

当发现整个系统的确负载过高的时候,可以选择降级某些功能或某些调用,保证最重要的交易流程的通过,以及最重要的资源全部用于保证最核心的流程。

还有一种手段就是限流,当既设置了熔断策略,又设置了降级策略,通过全链路的压力测试,应该能够知道整个系统的支撑能力。

因而就需要制定限流策略,保证系统在测试过的支撑能力范围内进行服务,超出支撑能力范围的,可拒绝服务。

当你下单的时候,系统弹出对话框说 “系统忙,请重试”,并不代表系统挂了,而是说明系统是正常工作的,只不过限流策略起到了作用。

全方位的监控

webp

当系统非常复杂的时候,要有统一的监控,主要有两个方面,一个是是否健康,一个是性能瓶颈在哪里。

当系统出现异常的时候,监控系统可以配合告警系统,及时地发现,通知,干预,从而保障系统的顺利运行。

当压力测试的时候,往往会遭遇瓶颈,也需要有全方位的监控来找出瓶颈点,同时能够保留现场,从而可以追溯和分析,进行全方位的优化。