前言
下一篇:CAS单点登录-基础搭建
介绍
CAS
CAS是一个单点登录框架, 是 Yale 大学发起的一个开源项目,旨在为 Web 应用系统提供一种可靠的单点登录方法,CAS 在 2004 年 12 月正式成为 JA-SIG 的一个项目。代码目前在github上管理
SSO
单点登录,英文全称:Single Sign On(SSO)
SSO是指在多个应用系统中,用户只需要登录一次就可以访问所有相互信任的应用系统。
举例
这里我们就用淘宝和天猫举例来展示一下单点登录吧


如图,我们两个网站都是没有登录的,现在我们登录淘宝,然后不登录天猫直接刷新。


由此,我们可以看出,在淘宝登陆上的时候,天猫自动登录了。这就是单点登录,一处登录,处处运行。
特征
CAS项目支持以下功能:
- CAS v1,v2和v3协议
- SAML v1和v2协议
- OAuth v2协议
- OpenID和OpenID连接协议
- WS-Federation被动请求者协议
- 通过JAAS,LDAP,RDBMS,X.509,Radius,SPNEGO,JWT,Remote,Trusted,BASIC,Apache Shiro,MongoDb,Pac4J等进行身份验证。
- 委派身份验证到WS-FED,Facebook,Twitter,SAML IdP,OpenID,OpenID Connect,CAS等。
- 通过ABAC授权,时间/日期,REST,Internet2的Grouper等。
- 通过Hazelcast,Ehcache,JPA,Memcached,Apache Ignite,MongoDb,Redis,DynamoDb,Couchbase等进行HA集群部署。
- 由JSON,LDAP,YAML,JPA,Couchbase,MongoDb,DynamoDb,Redis等支持的应用程序注册。
- 通过Duo Security,YubiKey,RSA,Google Authenticator等进行多因素身份验证。
- 用于管理日志记录,监视,统计,配置,客户端注册等的管理UI。
- 全局和每应用程序用户界面主题和品牌。
- 密码管理和密码策略实施。
CAS的基础建立在:Spring Boot和 Spring Cloud之上。
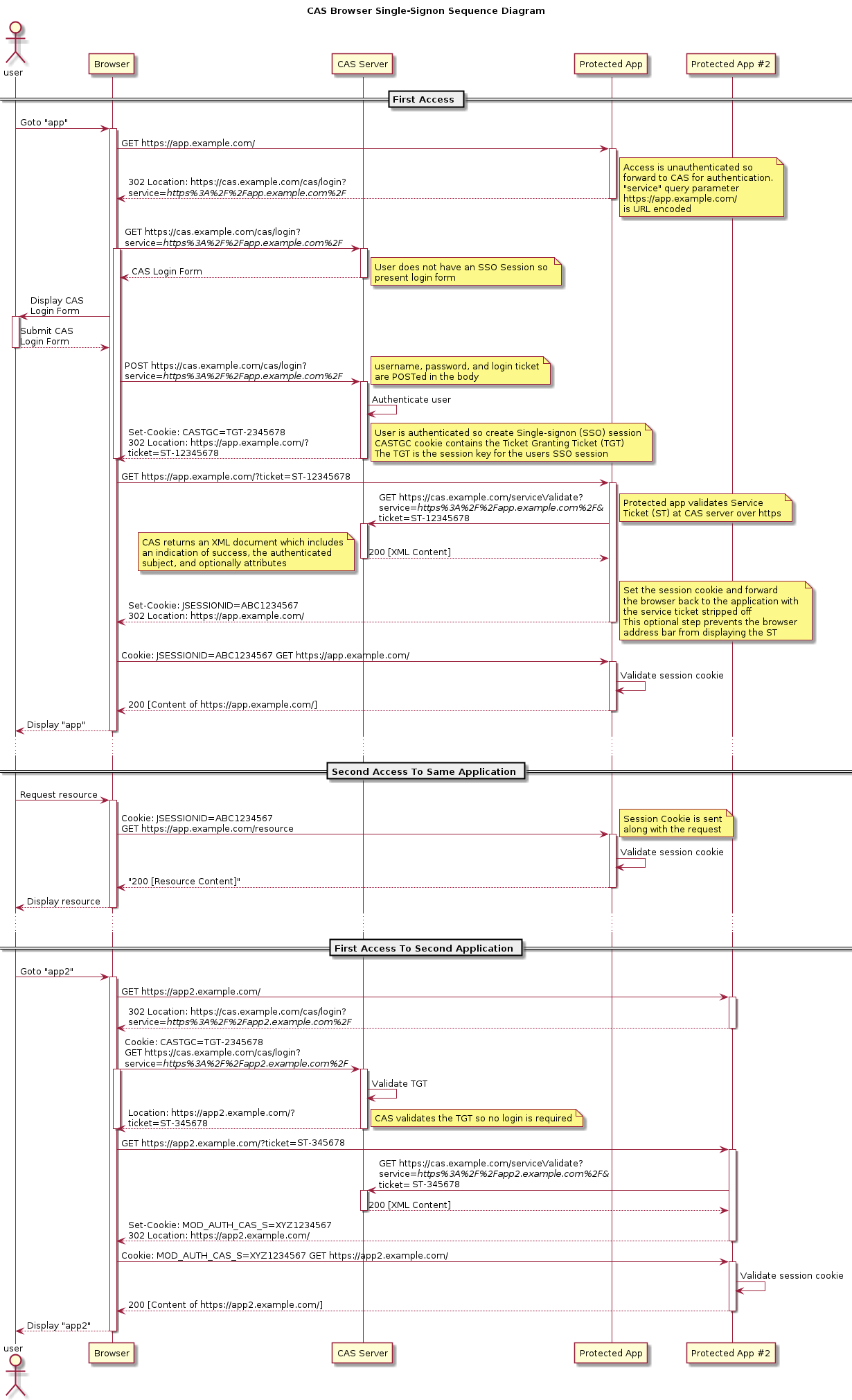
流程图
cas协议的流程图
