这可能是目前最全的Redis高可用技术解决方案总结

733 阅读8分钟
原文链接: click.aliyun.com

本文主要针对Redis常见的几种使用方式及其优缺点展开分析。

一、常见 使用方式

Redis的几种常见使用方式包括:

•  Redis单副本;
•  Redis多副本(主从);
•  Redis Sentinel(哨兵);
•  Redis Cluster;

•  Redis自研。

二、各种使用方式的优缺点

1、Redis单副本

Redis单副本,采用单个Redis节点部署架构,没有备用节点实时同步数据,不提供数据持久化和备份策略,适用于数据可靠性要求不高的纯缓存业务场景。

83662320b4a56f47d118cc711be2b0c550ecc053

优点:

•  架构简单,部署方便;
•  高性价比:缓存使用时无需备用节点(单实例可用性可以用supervisor或crontab保证),当然为了满足业务的高可用性,也可以牺牲一个备用节点,但同时刻只有一个实例对外提供服务;
•  高性能。

缺点:

•  不保证数据的可靠性;
•  在缓存使用,进程重启后,数据丢失,即使有备用的节点解决高可用性,但是仍然不能解决缓存预热问题,因此不适用于数据可靠性要求高的业务;

•  高性能受限于单核CPU的处理能力(Redis是单线程机制),CPU为主要瓶颈,所以适合操作命令简单,排序、计算较少的场景。也可以考虑用Memcached替代。

2、Redis多副本(主从)

Redis多副本,采用主从(replication)部署结构,相较于单副本而言最大的特点就是主从实例间数据实时同步,并且提供数据持久化和备份策略。主从实例部署在不同的物理服务器上,根据公司的基础环境配置,可以实现同时对外提供服务和读写分离策略。

aa52c938b3585a6774f6f3939b96cc7e34be8f97

优点:

•  高可靠性:一方面,采用双机主备架构,能够在主库出现故障时自动进行主备切换,从库提升为主库提供服务,保证服务平稳运行;另一方面,开启数据持久化功能和配置合理的备份策略,能有效的解决数据误操作和数据异常丢失的问题;
•  读写分离策略:从节点可以扩展主库节点的读能力,有效应对大并发量的读操作。

缺点:

•  故障恢复复杂,如果没有RedisHA系统(需要开发),当主库节点出现故障时,需要手动将一个从节点晋升为主节点,同时需要通知业务方变更配置,并且需要让其它从库节点去复制新主库节点,整个过程需要人为干预,比较繁琐;
•  主库的写能力受到单机的限制,可以考虑分片;
•  主库的存储能力受到单机的限制,可以考虑Pika;

•  原生复制的弊端在早期的版本中也会比较突出,如:Redis复制中断后,Slave会发起psync,此时如果同步不成功,则会进行全量同步,主库执行全量备份的同时可能会造成毫秒或秒级的卡顿;又由于COW机制,导致极端情况下的主库内存溢出,程序异常退出或宕机;主库节点生成备份文件导致服务器磁盘IO和CPU(压缩)资源消耗;发送数GB大小的备份文件导致服务器出口带宽暴增,阻塞请求,建议升级到最新版本。

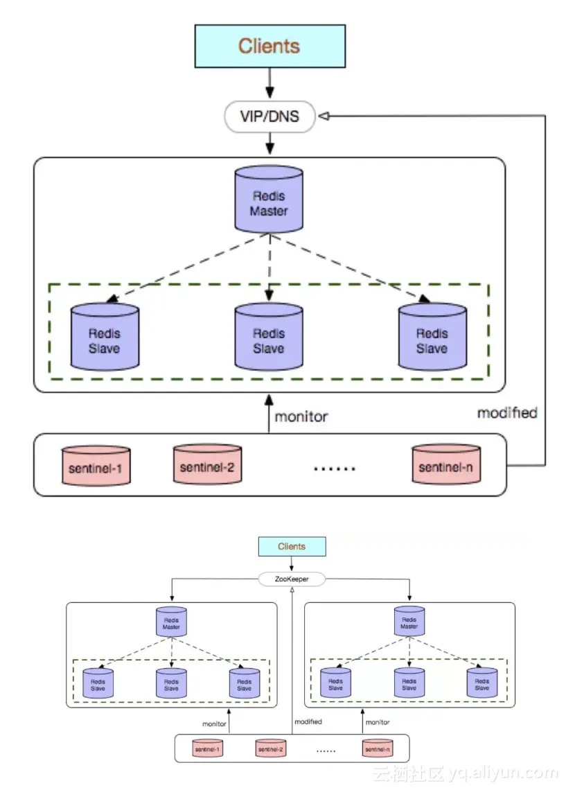
3、Redis Sentinel(哨兵)

Redis Sentinel是社区版本推出的原生高可用解决方案,其部署架构主要包括两部分:Redis Sentinel集群和Redis数据集群。

其中Redis Sentinel集群是由若干Sentinel节点组成的分布式集群,可以实现故障发现、故障自动转移、配置中心和客户端通知。Redis Sentinel的节点数量要满足2n+1(n>=1)的奇数个。

52577e3b6fb01b6a52676f1b55cb5fb78be4df0e

优点:

•  Redis Sentinel集群部署简单;
•  能够解决Redis主从模式下的高可用切换问题;
•  很方便实现Redis数据节点的线形扩展,轻松突破Redis自身单线程瓶颈,可极大满足Redis大容量或高性能的业务需求;
•  可以实现一套Sentinel监控一组Redis数据节点或多组数据节点。

缺点:

•  部署相对Redis主从模式要复杂一些,原理理解更繁琐;
•  资源浪费,Redis数据节点中slave节点作为备份节点不提供服务;
•  Redis Sentinel主要是针对Redis数据节点中的主节点的高可用切换,对Redis的数据节点做失败判定分为主观下线和客观下线两种,对于Redis的从节点有对节点做主观下线操作,并不执行故障转移。
•  不能解决读写分离问题,实现起来相对复杂。

建议:

•  如果监控同一业务,可以选择一套Sentinel集群监控多组Redis数据节点的方案,反之选择一套Sentinel监控一组Redis数据节点的方案。
•  sentinel monitor <master-name> <ip> <port> <quorum> 配置中的<quorum>建议设置成Sentinel节点的一半加1,当Sentinel部署在多个IDC的时候,单个IDC部署的Sentinel数量不建议超过(Sentinel数量 – quorum)。

•  合理设置参数,防止误切,控制切换灵敏度控制:

a. quorum

b. down-after-milliseconds 30000

c. failover-timeout 180000

d. maxclient

e. timeout

•  部署的各个节点服务器时间尽量要同步,否则日志的时序性会混乱。
•  Redis建议使用pipeline和multi-keys操作,减少RTT次数,提高请求效率。
•  自行搞定配置中心(zookeeper),方便客户端对实例的链接访问。 4、Redis Cluster

Redis Cluster是社区版推出的Redis分布式集群解决方案,主要解决Redis分布式方面的需求,比如,当遇到单机内存,并发和流量等瓶颈的时候,Redis Cluster能起到很好的负载均衡的目的。

Redis Cluster集群节点最小配置6个节点以上(3主3从),其中主节点提供读写操作,从节点作为备用节点,不提供请求,只作为故障转移使用。

Redis Cluster采用虚拟槽分区,所有的键根据哈希函数映射到0~16383个整数槽内,每个节点负责维护一部分槽以及槽所印映射的键值数据。

71e6a99e09494d6532f3fba7e396e88894daef47

优点:

•  无中心架构;
•  数据按照slot存储分布在多个节点,节点间数据共享,可动态调整数据分布;
•  可扩展性:可线性扩展到1000多个节点,节点可动态添加或删除;
•  高可用性:部分节点不可用时,集群仍可用。通过增加Slave做standby数据副本,能够实现故障自动failover,节点之间通过gossip协议交换状态信息,用投票机制完成Slave到Master的角色提升;
•  降低运维成本,提高系统的扩展性和可用性。

缺点:

•  Client实现复杂,驱动要求实现Smart Client,缓存slots mapping信息并及时更新,提高了开发难度,客户端的不成熟影响业务的稳定性。目前仅JedisCluster相对成熟,异常处理部分还不完善,比如常见的“max redirect exception”。
•  节点会因为某些原因发生阻塞(阻塞时间大于clutser-node-timeout),被判断下线,这种failover是没有必要的。
•  数据通过异步复制,不保证数据的强一致性。
•  多个业务使用同一套集群时,无法根据统计区分冷热数据,资源隔离性较差,容易出现相互影响的情况。
•  Slave在集群中充当“冷备”,不能缓解读压力,当然可以通过SDK的合理设计来提高Slave资源的利用率。
•  Key批量操作限制,如使用mset、mget目前只支持具有相同slot值的Key执行批量操作。对于映射为不同slot值的Key由于Keys不支持跨slot查询,所以执行mset、mget、sunion等操作支持不友好。
•  Key事务操作支持有限,只支持多key在同一节点上的事务操作,当多个Key分布于不同的节点上时无法使用事务功能。
•  Key作为数据分区的最小粒度,不能将一个很大的键值对象如hash、list等映射到不同的节点。
•  不支持多数据库空间,单机下的redis可以支持到16个数据库,集群模式下只能使用1个数据库空间,即db 0。
•  复制结构只支持一层,从节点只能复制主节点,不支持嵌套树状复制结构。
•  避免产生hot-key,导致主库节点成为系统的短板。
•  避免产生big-key,导致网卡撑爆、慢查询等。
•  重试时间应该大于cluster-node-time时间。
•  Redis Cluster不建议使用pipeline和multi-keys操作,减少max redirect产生的场景。
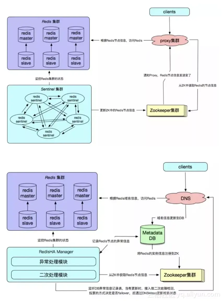
5、Redis自研

Redis自研的高可用解决方案,主要体现在配置中心、故障探测和failover的处理机制上,通常需要根据企业业务的实际线上环境来定制化。

8406e6747555a17ea954ce6c14461ae06fa2cafc

优点:

•  高可靠性、高可用性;
•  自主可控性高;
•  贴切业务实际需求,可缩性好,兼容性好。

缺点:

•  实现复杂,开发成本高;
•  需要建立配套的周边设施,如监控,域名服务,存储元数据信息的数据库等;

•  维护成本高。



原文发布时间为:2018-08-20

本文作者:张冬洪

本文来自云栖社区合作伙伴“DBAplus社群”,了解相关信息可以关注“ DBAplus社群 ”。