数据库中间件 Sharding-JDBC 源码分析 —— 结果归并

2,229 阅读17分钟
《Dubbo 实现原理与源码解析 —— 精品合集》 《Netty 实现原理与源码解析 —— 精品合集》
《Spring 实现原理与源码解析 —— 精品合集》 《MyBatis 实现原理与源码解析 —— 精品合集》
《数据库实体设计合集》

摘要: 原创出处 www.iocoder.cn/Sharding-JD… 「芋道源码」欢迎转载,保留摘要,谢谢!

本文主要基于 Sharding-JDBC 1.5.0 正式版


🙂🙂🙂关注微信公众号:【芋道源码】有福利:

  1. RocketMQ / MyCAT / Sharding-JDBC 所有源码分析文章列表
  2. RocketMQ / MyCAT / Sharding-JDBC 中文注释源码 GitHub 地址
  3. 您对于源码的疑问每条留言将得到认真回复。甚至不知道如何读源码也可以请教噢
  4. 新的源码解析文章实时收到通知。每周更新一篇左右
  5. 认真的源码交流微信群。

1. 概述

本文分享查询结果归并的源码实现。

正如前文《SQL 执行》提到的“分表分库,需要执行的 SQL 数量从单条变成了多条”,多个SQL执行结果必然需要进行合并,例如:

SELECT * FROM t_order ORDER BY create_time

在各分片排序完后,Sharding-JDBC 获取到结果后,仍然需要再进一步排序。目前有 分页分组排序聚合列迭代 五种场景需要做进一步处理。当然,如果单分片SQL执行结果是无需合并的。在《SQL 执行》不知不觉已经分享了插入、更新、删除操作的结果合并,所以下面我们一起看看查询结果归并的实现。


Sharding-JDBC 正在收集使用公司名单:传送门
🙂 你的登记,会让更多人参与和使用 Sharding-JDBC。传送门
Sharding-JDBC 也会因此,能够覆盖更多的业务场景。 传送门
登记吧,骚年!传送门

2. MergeEngine

MergeEngine,分片结果集归并引擎。

// MergeEngine.java
/**
* 数据库类型
*/
private final DatabaseType databaseType;
/**
* 结果集集合
*/
private final List<ResultSet> resultSets;
/**
* Select SQL语句对象
*/
private final SelectStatement selectStatement;
/**
* 查询列名与位置映射
*/
private final Map<String, Integer> columnLabelIndexMap;
    
public MergeEngine(final DatabaseType databaseType, final List<ResultSet> resultSets, final SelectStatement selectStatement) throws SQLException {
   this.databaseType = databaseType;
   this.resultSets = resultSets;
   this.selectStatement = selectStatement;
   // 获得 查询列名与位置映射
   columnLabelIndexMap = getColumnLabelIndexMap(resultSets.get(0));
}

/**
* 获得 查询列名与位置映射
*
* @param resultSet 结果集
* @return 查询列名与位置映射
* @throws SQLException 当结果集已经关闭
*/
private Map<String, Integer> getColumnLabelIndexMap(final ResultSet resultSet) throws SQLException {
   ResultSetMetaData resultSetMetaData = resultSet.getMetaData(); // 元数据(包含查询列信息)
   Map<String, Integer> result = new TreeMap<>(String.CASE_INSENSITIVE_ORDER);
   for (int i = 1; i <= resultSetMetaData.getColumnCount(); i++) {
       result.put(SQLUtil.getExactlyValue(resultSetMetaData.getColumnLabel(i)), i);
   }
   return result;
}
  • 当 MergeEngine 被创建时,会传入 resultSets 结果集集合,并根据其获得 columnLabelIndexMap 查询列名与位置映射。通过 columnLabelIndexMap,可以很方便的使用查询列名获得在返回结果记录列( header )的第几列。

MergeEngine 的 #merge() 方法作为入口提供查询结果归并功能。

/**
* 合并结果集.
*
* @return 归并完毕后的结果集
* @throws SQLException SQL异常
*/
public ResultSetMerger merge() throws SQLException {
   selectStatement.setIndexForItems(columnLabelIndexMap);
   return decorate(build());
}
  • #merge() 主体逻辑就两行代码,设置查询列位置信息,并返回合适的归并结果集接口( ResultSetMerger ) 实现。

2.1 SelectStatement#setIndexForItems()

// SelectStatement.java
/**
* 为选择项设置索引.
* 
* @param columnLabelIndexMap 列标签索引字典
*/
public void setIndexForItems(final Map<String, Integer> columnLabelIndexMap) {
   setIndexForAggregationItem(columnLabelIndexMap);
   setIndexForOrderItem(columnLabelIndexMap, orderByItems);
   setIndexForOrderItem(columnLabelIndexMap, groupByItems);
}
  • 部分查询列是经过推到出来,在 SQL解析 过程中,未获得到查询列位置,需要通过该方法进行初始化。对这块不了解的同学,回头可以看下《SQL 解析(三)之查询SQL》。🙂 现在不用回头,皇冠会掉。
  • #setIndexForAggregationItem() 处理 AVG聚合计算列 推导出其对应的 SUM/COUNT 聚合计算列的位置:

    private void setIndexForAggregationItem(final Map<String, Integer> columnLabelIndexMap) {
       for (AggregationSelectItem each : getAggregationSelectItems()) {
           Preconditions.checkState(columnLabelIndexMap.containsKey(each.getColumnLabel()), String.format("Can't find index: %s, please add alias for aggregate selections", each));
           each.setIndex(columnLabelIndexMap.get(each.getColumnLabel()));
           for (AggregationSelectItem derived : each.getDerivedAggregationSelectItems()) {
               Preconditions.checkState(columnLabelIndexMap.containsKey(derived.getColumnLabel()), String.format("Can't find index: %s", derived));
               derived.setIndex(columnLabelIndexMap.get(derived.getColumnLabel()));
           }
       }
    }
    
  • #setIndexForOrderItem() 处理 ORDER BY / GROUP BY 列不在查询列 推导出的查询列的位置:

    private void setIndexForOrderItem(final Map<String, Integer> columnLabelIndexMap, final List<OrderItem> orderItems) {
        for (OrderItem each : orderItems) {
          if (-1 != each.getIndex()) {
              continue;
          }
          Preconditions.checkState(columnLabelIndexMap.containsKey(each.getColumnLabel()), String.format("Can't find index: %s", each));
          if (columnLabelIndexMap.containsKey(each.getColumnLabel())) {
              each.setIndex(columnLabelIndexMap.get(each.getColumnLabel()));
          }
        }
    }
    

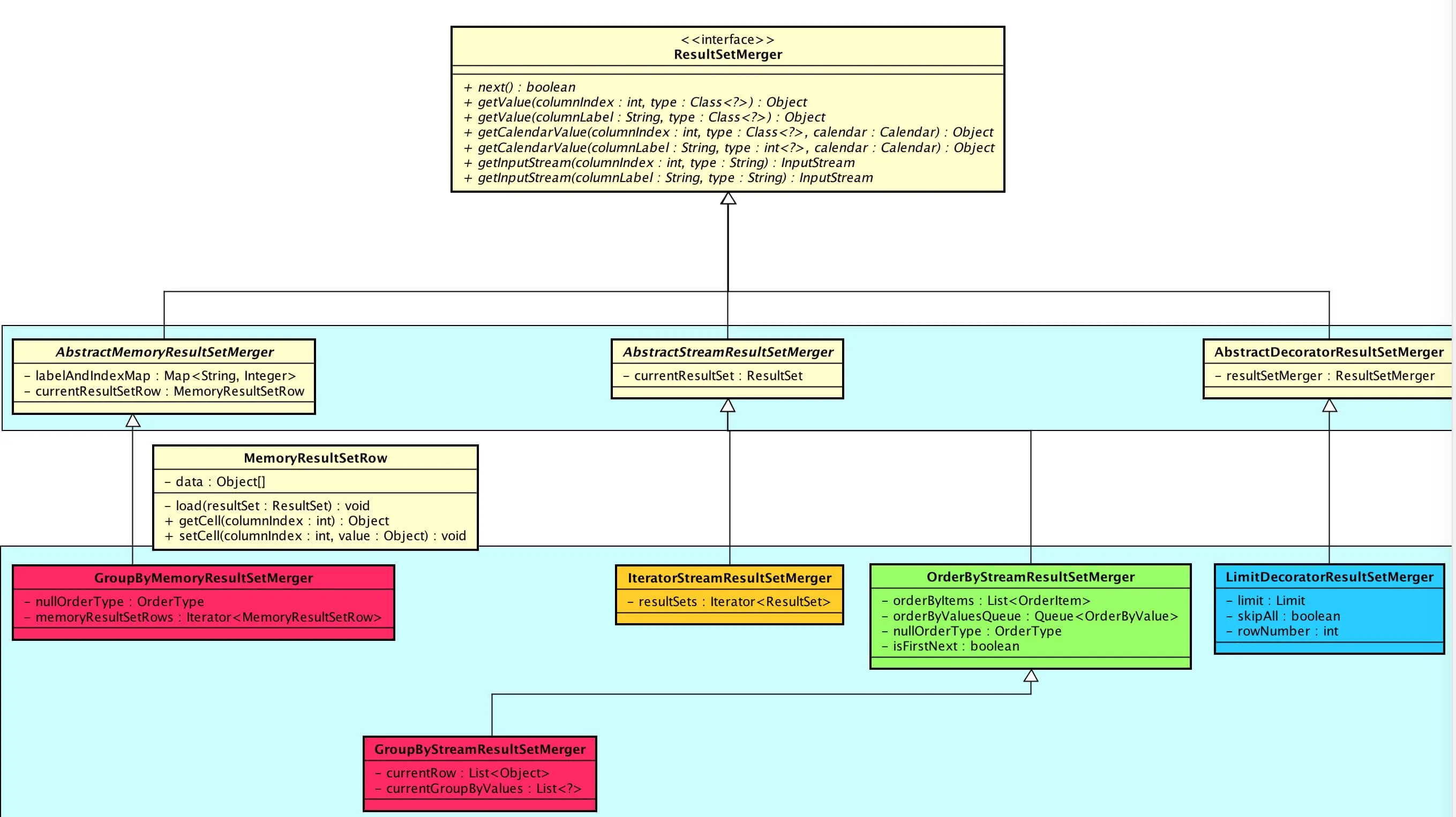
2.2 ResultSetMerger

ResultSetMerger,归并结果集接口。

我们先来看看整体的类结构关系:

功能 上分成四种:

  • 分组:GroupByMemoryResultSetMerger、GroupByStreamResultSetMerger;包含聚合列
  • 排序:OrderByStreamResultSetMerger
  • 迭代:IteratorStreamResultSetMerger
  • 分页:LimitDecoratorResultSetMerger

实现方式 上分成三种:

  • Stream 流式:AbstractStreamResultSetMerger
  • Memory 内存:AbstractMemoryResultSetMerger
  • Decorator 装饰者:AbstractDecoratorResultSetMerger

什么时候该用什么实现方式?

  • Stream 流式:将数据游标与结果集的游标保持一致,顺序的从结果集中一条条的获取正确的数据。看完下文第三节 OrderByStreamResultSetMerger 可以形象的理解。
  • Memory 内存:需要将结果集的所有数据都遍历并存储在内存中,再通过内存归并后,将内存中的数据伪装成结果集返回。看完下文第五节 GroupByMemoryResultSetMerger 可以形象的理解。
  • Decorator 装饰者:可以和前二者任意组合
// MergeEngine.java
/**
* 合并结果集.
*
* @return 归并完毕后的结果集
* @throws SQLException SQL异常
*/
public ResultSetMerger merge() throws SQLException {
   selectStatement.setIndexForItems(columnLabelIndexMap);
   return decorate(build());
}
    
private ResultSetMerger build() throws SQLException {
   if (!selectStatement.getGroupByItems().isEmpty() || !selectStatement.getAggregationSelectItems().isEmpty()) { // 分组 或 聚合列
       if (selectStatement.isSameGroupByAndOrderByItems()) {
           return new GroupByStreamResultSetMerger(columnLabelIndexMap, resultSets, selectStatement, getNullOrderType());
       } else {
           return new GroupByMemoryResultSetMerger(columnLabelIndexMap, resultSets, selectStatement, getNullOrderType());
       }
   }
   if (!selectStatement.getOrderByItems().isEmpty()) {
       return new OrderByStreamResultSetMerger(resultSets, selectStatement.getOrderByItems(), getNullOrderType());
   }
   return new IteratorStreamResultSetMerger(resultSets);
}
    
private ResultSetMerger decorate(final ResultSetMerger resultSetMerger) throws SQLException {
   ResultSetMerger result = resultSetMerger;
   if (null != selectStatement.getLimit()) {
       result = new LimitDecoratorResultSetMerger(result, selectStatement.getLimit());
   }
   return result;
}

2.2.1 AbstractStreamResultSetMerger

AbstractStreamResultSetMerger,流式归并结果集抽象类,提供从当前结果集获得行数据。

public abstract class AbstractStreamResultSetMerger implements ResultSetMerger {
    
    /**
     * 当前结果集
     */
    private ResultSet currentResultSet;
    
    protected ResultSet getCurrentResultSet() throws SQLException {
        if (null == currentResultSet) {
            throw new SQLException("Current ResultSet is null, ResultSet perhaps end of next.");
        }
        return currentResultSet;
    }
    
    @Override
    public Object getValue(final int columnIndex, final Class<?> type) throws SQLException {
        if (Object.class == type) {
            return getCurrentResultSet().getObject(columnIndex);
        }
        if (int.class == type) {
            return getCurrentResultSet().getInt(columnIndex);
        }
        if (String.class == type) {
            return getCurrentResultSet().getString(columnIndex);
        }
        // .... 省略其他数据类型读取类似代码
        return getCurrentResultSet().getObject(columnIndex);
    }
}

2.2.2 AbstractMemoryResultSetMerger

AbstractMemoryResultSetMerger,内存归并结果集抽象类,提供从内存数据行对象( MemoryResultSetRow ) 获得行数据。

public abstract class AbstractMemoryResultSetMerger implements ResultSetMerger {
    
    private final Map<String, Integer> labelAndIndexMap;
    /**
     * 内存数据行对象
     */
    @Setter
    private MemoryResultSetRow currentResultSetRow;
    
    @Override
    public Object getValue(final int columnIndex, final Class<?> type) throws SQLException {
        if (Blob.class == type || Clob.class == type || Reader.class == type || InputStream.class == type || SQLXML.class == type) {
            throw new SQLFeatureNotSupportedException();
        }
        return currentResultSetRow.getCell(columnIndex);
    }
}
  • 和 AbstractStreamResultSetMerger 对比,貌似区别不大?!确实,从抽象父类上看,两种实现方式差不多。抽象父类提供给实现子类的是数据读取的功能,真正的流式归并、内存归并是在子类实现上体现。
public class MemoryResultSetRow {

    /**
     * 行数据
     */
    private final Object[] data;
    
    public MemoryResultSetRow(final ResultSet resultSet) throws SQLException {
        data = load(resultSet);
    }

    /**
     * 加载 ResultSet 当前行数据到内存
     * @param resultSet 结果集
     * @return 行数据
     * @throws SQLException 当结果集关闭
     */
    private Object[] load(final ResultSet resultSet) throws SQLException {
        int columnCount = resultSet.getMetaData().getColumnCount();
        Object[] result = new Object[columnCount];
        for (int i = 0; i < columnCount; i++) {
            result[i] = resultSet.getObject(i + 1);
        }
        return result;
    }
    
    /**
     * 获取数据.
     * 
     * @param columnIndex 列索引
     * @return 数据
     */
    public Object getCell(final int columnIndex) {
        Preconditions.checkArgument(columnIndex > 0 && columnIndex < data.length + 1);
        return data[columnIndex - 1];
    }
    
    /**
     * 设置数据.
     *
     * @param columnIndex 列索引
     * @param value 值
     */
    public void setCell(final int columnIndex, final Object value) {
        Preconditions.checkArgument(columnIndex > 0 && columnIndex < data.length + 1);
        data[columnIndex - 1] = value;
    }
}
  • 调用 #load() 方法,将当前结果集的一条行数据加载到内存。

2.2.3 AbstractDecoratorResultSetMerger

AbstractDecoratorResultSetMerger,装饰结果集归并抽象类,通过调用其装饰的归并对象 #getValue() 方法获得行数据。

public abstract class AbstractDecoratorResultSetMerger implements ResultSetMerger {

    /**
     * 装饰的归并对象
     */
    private final ResultSetMerger resultSetMerger;
        
    @Override
    public Object getValue(final int columnIndex, final Class<?> type) throws SQLException {
        return resultSetMerger.getValue(columnIndex, type);
    }
}

3. OrderByStreamResultSetMerger

OrderByStreamResultSetMerger,基于 Stream 方式排序归并结果集实现。

3.1 归并算法

因为各个分片结果集已经排序完成,使用《归并算法》能够充分利用这个优势。

归并操作(merge),也叫归并算法,指的是将两个已经排序的序列合并成一个序列的操作。归并排序算法依赖归并操作。

【迭代法】

  1. 申请空间,使其大小为两个已经排序序列之和,该空间用来存放合并后的序列
  2. 设定两个指针,最初位置分别为两个已经排序序列的起始位置
  3. 比较两个指针所指向的元素,选择相对小的元素放入到合并空间,并移动指针到下一位置
  4. 重复步骤3直到某一指针到达序列尾
  5. 将另一序列剩下的所有元素直接复制到合并序列尾

从定义上看,是不是超级符合我们这个场景。😈 此时此刻,你是不是捂着胸口,感叹:“大学怎么没好好学数据结构与算法呢”?反正我是捂着了,都是眼泪。

public class OrderByStreamResultSetMerger extends AbstractStreamResultSetMerger {

    /**
     * 排序列
     */
    @Getter(AccessLevel.NONE)
    private final List<OrderItem> orderByItems;
    /**
     * 排序值对象队列
     */
    private final Queue<OrderByValue> orderByValuesQueue;
    /**
     * 默认排序类型
     */
    private final OrderType nullOrderType;
    /**
     * 是否第一个 ResultSet 已经调用 #next()
     */
    private boolean isFirstNext;
    
    public OrderByStreamResultSetMerger(final List<ResultSet> resultSets, final List<OrderItem> orderByItems, final OrderType nullOrderType) throws SQLException {
        this.orderByItems = orderByItems;
        this.orderByValuesQueue = new PriorityQueue<>(resultSets.size());
        this.nullOrderType = nullOrderType;
        orderResultSetsToQueue(resultSets);
        isFirstNext = true;
    }
    
    private void orderResultSetsToQueue(final List<ResultSet> resultSets) throws SQLException {
        for (ResultSet each : resultSets) {
            OrderByValue orderByValue = new OrderByValue(each, orderByItems, nullOrderType);
            if (orderByValue.next()) {
                orderByValuesQueue.offer(orderByValue);
            }
        }
        // 设置当前 ResultSet,这样 #getValue() 能拿到记录
        setCurrentResultSet(orderByValuesQueue.isEmpty() ? resultSets.get(0) : orderByValuesQueue.peek().getResultSet());
    }
  • 属性 orderByValuesQueue 使用的队列实现是优先级队列( PriorityQueue )。有兴趣的同学可以看看《JDK源码研究PriorityQueue》,本文不展开讲,不是主角戏份不多。我们记住几个方法的用途:
    • #offer():增加元素。增加时,会将该元素和已有元素们按照优先级进行排序
    • #peek():获得优先级第一的元素
    • #pool():获得优先级第一的元素并移除
  • 一个 ResultSet 构建一个 OrderByValue 用于排序,即上文归并算法提到的“空间”

    public final class OrderByValue implements Comparable<OrderByValue> {
    
        /**
         * 已排序结果集
         */
        @Getter
        private final ResultSet resultSet;
        /**
         * 排序列
         */
        private final List<OrderItem> orderByItems;
        /**
         * 默认排序类型
         */
        private final OrderType nullOrderType;
        /**
         * 排序列对应的值数组
         * 因为一条记录可能有多个排序列,所以是数组
         */
        private List<Comparable<?>> orderValues;
        
        /**
         * 遍历下一个结果集游标.
         * 
         * @return 是否有下一个结果集
         * @throws SQLException SQL异常
         */
        public boolean next() throws SQLException {
            boolean result = resultSet.next();
            orderValues = result ? getOrderValues() : Collections.<Comparable<?>>emptyList();
            return result;
        }
    
        /**
         * 获得 排序列对应的值数组
         *
         * @return 排序列对应的值数组
         * @throws SQLException 当结果集关闭时
         */
        private List<Comparable<?>> getOrderValues() throws SQLException {
            List<Comparable<?>> result = new ArrayList<>(orderByItems.size());
            for (OrderItem each : orderByItems) {
                Object value = resultSet.getObject(each.getIndex());
                Preconditions.checkState(null == value || value instanceof Comparable, "Order by value must implements Comparable");
                result.add((Comparable<?>) value);
            }
            return result;
        }
    
        /**
         * 对比 {@link #orderValues},即两者的第一条记录
         *
         * @param o 对比 OrderByValue
         * @return -1 0 1
         */
        @Override
        public int compareTo(final OrderByValue o) {
            for (int i = 0; i < orderByItems.size(); i++) {
                OrderItem thisOrderBy = orderByItems.get(i);
                int result = ResultSetUtil.compareTo(orderValues.get(i), o.orderValues.get(i), thisOrderBy.getType(), nullOrderType);
                if (0 != result) {
                    return result;
                }
            }
            return 0;
        }
    }
    
    • 调用 OrderByValue#next() 方法时,获得其对应结果集排在第一条的记录,通过 #getOrderValues() 计算该记录的排序字段值。这样两个OrderByValue 通过 #compareTo() 方法可以比较两个结果集的第一条记录。
  • if (orderByValue.next()) { 处,调用 OrderByValue#next() 后,添加到 PriorityQueue。因此,orderByValuesQueue.peek().getResultSet() 能够获得多个 ResultSet 中排在第一的。

3.2 #next()

通过调用 OrderByStreamResultSetMerger#next() 不断获得当前排在第一的记录。#next() 每次调用后,实际做的是当前 ResultSet 的替换,以及当前的 ResultSet 的记录指向下一条。这样说起来可能比较绕,我们来看一张图:

  • 白色向下箭头:OrderByStreamResultSetMerger 对 ResultSet 的指向。
  • 黑色箭头:ResultSet 对当前记录的指向。
  • ps:这块如果分享的不清晰让您费劲,十分抱歉。欢迎加我微信(wangwenbin-server)交流下,这样我也可以优化表述。
// OrderByStreamResultSetMerger.java
@Override
public boolean next() throws SQLException {
   if (orderByValuesQueue.isEmpty()) {
       return false;
   }
   if (isFirstNext) {
       isFirstNext = false;
       return true;
   }
   // 移除上一次获得的 ResultSet
   OrderByValue firstOrderByValue = orderByValuesQueue.poll();
   // 如果上一次获得的 ResultSet还有下一条记录,继续添加到 排序值对象队列
   if (firstOrderByValue.next()) {
       orderByValuesQueue.offer(firstOrderByValue);
   }
   if (orderByValuesQueue.isEmpty()) {
       return false;
   }
   // 设置当前 ResultSet
   setCurrentResultSet(orderByValuesQueue.peek().getResultSet());
   return true;
}
  • orderByValuesQueue.poll() 移除上一次获得的 ResultSet。为什么不能 #setCurrentResultSet() 就移除呢?如果该 ResultSet 里面还存在下一条记录,需要继续参加排序。而判断是否有下一条,需要调用 ResultSet#next() 方法,这会导致 ResultSet 指向了下一条记录。因而 orderByValuesQueue.poll() 调用是后置的。
  • isFirstNext 变量那的判断看着是不是很“灵异”?因为 #orderResultSetsToQueue() 处设置了第一次的 ResultSet。如果不加这个标记,会导致第一条记录“不见”了。
  • 通过不断的 Queue#poll()Queue#offset() 实现排序。巧妙!仿佛 Get 新技能了:

    // 移除上一次获得的 ResultSet
    OrderByValue firstOrderByValue = orderByValuesQueue.poll();
    // 如果上一次获得的 ResultSet还有下一条记录,继续添加到 排序值对象队列
    if (firstOrderByValue.next()) {
      orderByValuesQueue.offer(firstOrderByValue);
    }
    

在看下,我们上文 Stream 方式归并的定义:将数据游标与结果集的游标保持一致,顺序的从结果集中一条条的获取正确的数据。是不是能够清晰的对上了?!🙂

4. GroupByStreamResultSetMerger

GroupByStreamResultSetMerger,基于 Stream 方式分组归并结果集实现。 它继承自 OrderByStreamResultSetMerger,在排序的逻辑上,实现分组功能。实现原理也较为简单:

public final class GroupByStreamResultSetMerger extends OrderByStreamResultSetMerger {

    /**
     * 查询列名与位置映射
     */
    private final Map<String, Integer> labelAndIndexMap;
    /**
     * Select SQL语句对象
     */
    private final SelectStatement selectStatement;
    /**
     * 当前结果记录
     */
    private final List<Object> currentRow;
    /**
     * 下一条结果记录 GROUP BY 条件
     */
    private List<?> currentGroupByValues;
    
    public GroupByStreamResultSetMerger(
            final Map<String, Integer> labelAndIndexMap, final List<ResultSet> resultSets, final SelectStatement selectStatement, final OrderType nullOrderType) throws SQLException {
        super(resultSets, selectStatement.getOrderByItems(), nullOrderType);
        this.labelAndIndexMap = labelAndIndexMap;
        this.selectStatement = selectStatement;
        currentRow = new ArrayList<>(labelAndIndexMap.size());
        // 初始化下一条结果记录 GROUP BY 条件
        currentGroupByValues = getOrderByValuesQueue().isEmpty() ? Collections.emptyList() : new GroupByValue(getCurrentResultSet(), selectStatement.getGroupByItems()).getGroupValues();
    }
    
    @Override
    public Object getValue(final int columnIndex, final Class<?> type) throws SQLException {
        return currentRow.get(columnIndex - 1);
    }
    @Override
    public Object getValue(final String columnLabel, final Class<?> type) throws SQLException {
        Preconditions.checkState(labelAndIndexMap.containsKey(columnLabel), String.format("Can't find columnLabel: %s", columnLabel));
        return currentRow.get(labelAndIndexMap.get(columnLabel) - 1);
    }
}
  • currentRow 为当前结果记录,使用 #getValue()#getCalendarValue() 方法获得当前结果记录的查询列值。
  • currentGroupByValues下一条结果记录 GROUP BY 条件,通过 GroupByValue 生成:

    public final class GroupByValue {
    
        /**
         * 分组条件值数组
         */
        private final List<?> groupValues;
        
        public GroupByValue(final ResultSet resultSet, final List<OrderItem> groupByItems) throws SQLException {
            groupValues = getGroupByValues(resultSet, groupByItems);
        }
    
        /**
         * 获得分组条件值数组
         * 例如,`GROUP BY user_id, order_status` 返回的某条记录结果为 `userId = 1, order_status = 3`,对应的 `groupValues = [1, 3]`
         * @param resultSet 结果集(单分片)
         * @param groupByItems 分组列
         * @return 分组条件值数组
         * @throws SQLException 当结果集关闭
         */
        private List<?> getGroupByValues(final ResultSet resultSet, final List<OrderItem> groupByItems) throws SQLException {
            List<Object> result = new ArrayList<>(groupByItems.size());
            for (OrderItem each : groupByItems) {
                result.add(resultSet.getObject(each.getIndex())); // 从结果集获得每个分组条件的值
            }
            return result;
        }
    }
    
  • GroupByStreamResultSetMerger 在创建时,当前结果记录实际未合并,需要先调用 #next(),在使用 #getValue() 等方法获取值,这个和 OrderByStreamResultSetMerger 不同,可能是个 BUG。

4.1 AggregationUnit

AggregationUnit,归并计算单元接口,有两个接口方法:

  • #merge():归并聚合值
  • #getResult():获取计算结果

一共有三个实现类:

实现都比较易懂,直接点击链接查看源码,我们就不浪费篇幅贴代码啦。

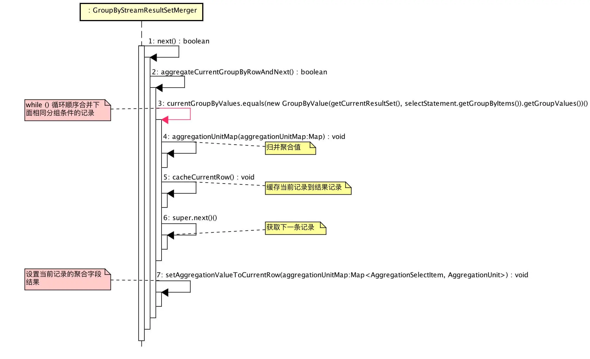
4.2 #next()

我们先看看大体的调用流程:

😈 看起来代码比较多,逻辑其实比较清晰,对照着顺序图顺序往下读即可。

// GroupByStreamResultSetMerger.java
@Override
public boolean next() throws SQLException {
   // 清除当前结果记录
   currentRow.clear();
   if (getOrderByValuesQueue().isEmpty()) {
       return false;
   }
   //
   if (isFirstNext()) {
       super.next();
   }
   // 顺序合并下面相同分组条件的记录
   if (aggregateCurrentGroupByRowAndNext()) {
       // 生成下一条结果记录 GROUP BY 条件
       currentGroupByValues = new GroupByValue(getCurrentResultSet(), selectStatement.getGroupByItems()).getGroupValues();
   }
   return true;
}

private boolean aggregateCurrentGroupByRowAndNext() throws SQLException {
   boolean result = false;
   // 生成计算单元
   Map<AggregationSelectItem, AggregationUnit> aggregationUnitMap = Maps.toMap(selectStatement.getAggregationSelectItems(), new Function<AggregationSelectItem, AggregationUnit>() {
       
       @Override
       public AggregationUnit apply(final AggregationSelectItem input) {
           return AggregationUnitFactory.create(input.getType());
       }
   });
   // 循环顺序合并下面相同分组条件的记录
   while (currentGroupByValues.equals(new GroupByValue(getCurrentResultSet(), selectStatement.getGroupByItems()).getGroupValues())) {
       // 归并聚合值
       aggregate(aggregationUnitMap);
       // 缓存当前记录到结果记录
       cacheCurrentRow();
       // 获取下一条记录
       result = super.next();
       if (!result) {
           break;
       }
   }
   // 设置当前记录的聚合字段结果
   setAggregationValueToCurrentRow(aggregationUnitMap);
   return result;
}
    
private void aggregate(final Map<AggregationSelectItem, AggregationUnit> aggregationUnitMap) throws SQLException {
   for (Entry<AggregationSelectItem, AggregationUnit> entry : aggregationUnitMap.entrySet()) {
       List<Comparable<?>> values = new ArrayList<>(2);
       if (entry.getKey().getDerivedAggregationSelectItems().isEmpty()) { // SUM/COUNT/MAX/MIN 聚合列
           values.add(getAggregationValue(entry.getKey()));
       } else {
           for (AggregationSelectItem each : entry.getKey().getDerivedAggregationSelectItems()) { // AVG 聚合列
               values.add(getAggregationValue(each));
           }
       }
       entry.getValue().merge(values);
   }
}
    
private void cacheCurrentRow() throws SQLException {
   for (int i = 0; i < getCurrentResultSet().getMetaData().getColumnCount(); i++) {
       currentRow.add(getCurrentResultSet().getObject(i + 1));
   }
}
    
private Comparable<?> getAggregationValue(final AggregationSelectItem aggregationSelectItem) throws SQLException {
   Object result = getCurrentResultSet().getObject(aggregationSelectItem.getIndex());
   Preconditions.checkState(null == result || result instanceof Comparable, "Aggregation value must implements Comparable");
   return (Comparable<?>) result;
}
    
private void setAggregationValueToCurrentRow(final Map<AggregationSelectItem, AggregationUnit> aggregationUnitMap) {
   for (Entry<AggregationSelectItem, AggregationUnit> entry : aggregationUnitMap.entrySet()) {
       currentRow.set(entry.getKey().getIndex() - 1, entry.getValue().getResult()); // 获取计算结果
   }
}

5. GroupByMemoryResultSetMerger

GroupByMemoryResultSetMerger,基于 内存 分组归并结果集实现。

区别于 GroupByStreamResultSetMerger,其无法使用每个分片结果集的有序的特点,只能在内存中合并后,进行整个重新排序。因而,性能和内存都较 GroupByStreamResultSetMerger 会差。

主流程如下:

public final class GroupByMemoryResultSetMerger extends AbstractMemoryResultSetMerger {

    /**
     * Select SQL语句对象
     */
    private final SelectStatement selectStatement;
    /**
     * 默认排序类型
     */
    private final OrderType nullOrderType;
    /**
     * 内存结果集
     */
    private final Iterator<MemoryResultSetRow> memoryResultSetRows;
    
    public GroupByMemoryResultSetMerger(
            final Map<String, Integer> labelAndIndexMap, final List<ResultSet> resultSets, final SelectStatement selectStatement, final OrderType nullOrderType) throws SQLException {
        super(labelAndIndexMap);
        this.selectStatement = selectStatement;
        this.nullOrderType = nullOrderType;
        memoryResultSetRows = init(resultSets);
    }
    
    private Iterator<MemoryResultSetRow> init(final List<ResultSet> resultSets) throws SQLException {
        Map<GroupByValue, MemoryResultSetRow> dataMap = new HashMap<>(1024); // 分组条件值与内存记录映射
        Map<GroupByValue, Map<AggregationSelectItem, AggregationUnit>> aggregationMap = new HashMap<>(1024); // 分组条件值与聚合列映射
        // 遍历结果集
        for (ResultSet each : resultSets) {
            while (each.next()) {
                // 生成分组条件
                GroupByValue groupByValue = new GroupByValue(each, selectStatement.getGroupByItems());
                // 初始化分组条件到 dataMap、aggregationMap 映射
                initForFirstGroupByValue(each, groupByValue, dataMap, aggregationMap);
                // 归并聚合值
                aggregate(each, groupByValue, aggregationMap);
            }
        }
        // 设置聚合列结果到内存记录
        setAggregationValueToMemoryRow(dataMap, aggregationMap);
        // 内存排序
        List<MemoryResultSetRow> result = getMemoryResultSetRows(dataMap);
        // 设置当前 ResultSet,这样 #getValue() 能拿到记录
        if (!result.isEmpty()) {
            setCurrentResultSetRow(result.get(0));
        }
        return result.iterator();
    }
}
  • #initForFirstGroupByValue() 初始化分组条件dataMapaggregationMap 映射中,这样可以调用 #aggregate() 将聚合值归并到 aggregationMap 里的该分组条件。

       private void initForFirstGroupByValue(final ResultSet resultSet, final GroupByValue groupByValue, final Map<GroupByValue, MemoryResultSetRow> dataMap, 
                                              final Map<GroupByValue, Map<AggregationSelectItem, AggregationUnit>> aggregationMap) throws SQLException {
            // 初始化分组条件到 dataMap
            if (!dataMap.containsKey(groupByValue)) {
                dataMap.put(groupByValue, new MemoryResultSetRow(resultSet));
            }
            // 初始化分组条件到 aggregationMap
            if (!aggregationMap.containsKey(groupByValue)) {
                Map<AggregationSelectItem, AggregationUnit> map = Maps.toMap(selectStatement.getAggregationSelectItems(), new Function<AggregationSelectItem, AggregationUnit>() {
                    
                    @Override
                    public AggregationUnit apply(final AggregationSelectItem input) {
                        return AggregationUnitFactory.create(input.getType());
                    }
                });
                aggregationMap.put(groupByValue, map);
            }
        }
        ``` 
    * 聚合完每个分组条件后,将聚合列结果 `aggregationMap` 合并到 `dataMap`。
    
        ```Java
        private void setAggregationValueToMemoryRow(final Map<GroupByValue, MemoryResultSetRow> dataMap, final Map<GroupByValue, Map<AggregationSelectItem, AggregationUnit>> aggregationMap) {
           for (Entry<GroupByValue, MemoryResultSetRow> entry : dataMap.entrySet()) { // 遍 历内存记录
               for (AggregationSelectItem each : selectStatement.getAggregationSelectItems()) { // 遍历 每个聚合列
                   entry.getValue().setCell(each.getIndex(), aggregationMap.get(entry.getKey()).get(each).getResult());
               }
           }
        }
    
  • 调用 #getMemoryResultSetRows() 方法对内存记录进行内存排序

// GroupByMemoryResultSetMerger.java
private List<MemoryResultSetRow> getMemoryResultSetRows(final Map<GroupByValue, MemoryResultSetRow> dataMap) {
   List<MemoryResultSetRow> result = new ArrayList<>(dataMap.values());
   Collections.sort(result, new GroupByRowComparator(selectStatement, nullOrderType)); // 内存排序
   return result;
}

// GroupByRowComparator.java
private int compare(final MemoryResultSetRow o1, final MemoryResultSetRow o2, final List<OrderItem> orderItems) {
   for (OrderItem each : orderItems) {
       Object orderValue1 = o1.getCell(each.getIndex());
       Preconditions.checkState(null == orderValue1 || orderValue1 instanceof Comparable, "Order by value must implements Comparable");
       Object orderValue2 = o2.getCell(each.getIndex());
       Preconditions.checkState(null == orderValue2 || orderValue2 instanceof Comparable, "Order by value must implements Comparable");
       int result = ResultSetUtil.compareTo((Comparable) orderValue1, (Comparable) orderValue2, each.getType(), nullOrderType);
       if (0 != result) {
           return result;
       }
   }
   return 0;
}
  • 总的来说,GROUP BY 内存归并和我们日常使用 Map 计算用户订单数是比较相似的。

5.1 #next()

@Override
public boolean next() throws SQLException {
   if (memoryResultSetRows.hasNext()) {
       setCurrentResultSetRow(memoryResultSetRows.next());
       return true;
   }
   return false;
}
  • 内存归并完成后,使用 memoryResultSetRows 不断获得下一条记录。

6. IteratorStreamResultSetMerger

IteratorStreamResultSetMerger,基于 Stream 迭代归并结果集实现。

public final class IteratorStreamResultSetMerger extends AbstractStreamResultSetMerger {

    /**
     * ResultSet 数组迭代器
     */
    private final Iterator<ResultSet> resultSets;

    public IteratorStreamResultSetMerger(final List<ResultSet> resultSets) {
        this.resultSets = resultSets.iterator();
        // 设置当前 ResultSet,这样 #getValue() 能拿到记录
        setCurrentResultSet(this.resultSets.next());
    }

    @Override
    public boolean next() throws SQLException {
        // 当前 ResultSet 迭代下一条记录
        if (getCurrentResultSet().next()) {
            return true;
        }
        if (!resultSets.hasNext()) {
            return false;
        }
        // 获得下一个ResultSet, 设置当前 ResultSet
        setCurrentResultSet(resultSets.next());
        boolean hasNext = getCurrentResultSet().next();
        if (hasNext) {
            return true;
        }
        while (!hasNext && resultSets.hasNext()) {
            setCurrentResultSet(resultSets.next());
            hasNext = getCurrentResultSet().next();
        }
        return hasNext;
    }
}

7. LimitDecoratorResultSetMerger

LimitDecoratorResultSetMerger,基于 Decorator 分页结果集归并实现。

public final class LimitDecoratorResultSetMerger extends AbstractDecoratorResultSetMerger {

    /**
     * 分页条件
     */
    private final Limit limit;
    /**
     * 是否全部记录都跳过了,即无符合条件记录
     */
    private final boolean skipAll;
    /**
     * 当前已返回行数
     */
    private int rowNumber;
    
    public LimitDecoratorResultSetMerger(final ResultSetMerger resultSetMerger, final Limit limit) throws SQLException {
        super(resultSetMerger);
        this.limit = limit;
        skipAll = skipOffset();
    }
    
    private boolean skipOffset() throws SQLException {
        // 跳过 skip 记录
        for (int i = 0; i < limit.getOffsetValue(); i++) {
            if (!getResultSetMerger().next()) {
                return true;
            }
        }
        // 行数
        rowNumber = limit.isRowCountRewriteFlag() ? 0 : limit.getOffsetValue();
        return false;
    }
    
    @Override
    public boolean next() throws SQLException {
        if (skipAll) {
            return false;
        }
        // 获得下一条记录
        if (limit.getRowCountValue() > -1) {
            return ++rowNumber <= limit.getRowCountValue() && getResultSetMerger().next();
        }
        // 部分db 可以直 offset,不写 limit 行数,例如 oracle
        return getResultSetMerger().next();
    }

}
  • LimitDecoratorResultSetMerger 可以对其他 ResultSetMerger 进行装饰,调用其他 ResultSetMerger 的 #next() 不断获得下一条记录。

666. 彩蛋

知识星球

诶?应该是有蛮多地方解释的不是很清晰,如果让您阅读误解或是阻塞,非常抱歉。代码读起来比较易懂,使用文字来解释,对表述能力较差的自己,可能就绞尽脑汁,一脸懵逼。

恩,如果可以,还烦请把读起来不太爽的地方告诉我,谢谢。

厚着脸皮,道友,分享一波朋友圈可好?

如下是小礼包,嘿嘿

归并结果集接口 SQL
OrderByStreamResultSetMerger SELECT * FROM t_order ORDER BY id
GroupByStreamResultSetMerger SELECT uid, AVG(id) FROM t_order GROUP BY uid
GroupByMemoryResultSetMerger SELECT uid FROM t_order GROUP BY id ORDER BY id DESC
IteratorStreamResultSetMerger SELECT * FROM t_order
LimitDecoratorResultSetMerger SELECT * FROM t_order ORDER BY id LIMIT 10