从源码了解BroadcastReceiver的工作过程

1,310 阅读9分钟

这篇文章本来应该是继续看VirtualApk中关于插件BroadcastReceiver的处理的。不过由于处理逻辑比较简单(在加载插件的时候把插件的所有BroadcastReceiver转为动态广播并注册),所以这里就不看了。

本文就从Android源码(8.0)来看一下系统对BroadcastReceiver的处理逻辑(广播接收者注册、发送广播),BroadcastReceiver的源码处理逻辑很多也很复杂,我们只看重点,所以对于广播一些很细致的点是看不到了。本文的目标是了解系统对广播的整个处理的过程。

BroadcastReceiver的注册

动态注册广播接收者

我们从动态注册开始看 : context.registerReceiver(mBroadcastReceiver, intentFilter), 最终调用的方法是ContextImpl.registerReceiverInternal():

private Intent registerReceiverInternal(BroadcastReceiver receiver, int userId,
        IntentFilter filter, String broadcastPermission,
        Handler scheduler, Context context, int flags) {
    IIntentReceiver rd = null;
    ...
    rd = new LoadedApk.ReceiverDispatcher(
                    receiver, context, scheduler, null, true).getIIntentReceiver()
    ...
    ActivityManager.getService().registerReceiver(
                mMainThread.getApplicationThread(), mBasePackageName, rd, filter,
                broadcastPermission, userId, flags)
}

即构造了一个LoadedApk.ReceiverDispatcher, 然后就转到ActivityManagerService去注册。那LoadedApk.ReceiverDispatcher是什么呢?

LoadedApk : 这个类是用来保存当前运行app的状态的类,它保存着app的Application、类加载器、receiver、service等信息。

LoadedApk.ReceiverDispatcher : 这个类含有一个InnerReceiver(Stub Binder),用来和服务端通信,当ActivityManagerService分发广播时,就会通过这个(Stub)Binder调用BroadcastReceiver.onReceiver()。这个我们到后续看广播接收的时候再讲。先知道这个类可以被ActivityManagerService用来和客户端通信即可。

ActivityManagerService.registerReceiver()

这个方法的注册逻辑也比较简单,这里我们不看粘性广播(已被废弃)的注册部分:

public Intent registerReceiver(IApplicationThread caller, String callerPackage, IIntentReceiver receiver, IntentFilter filter ...) {
    ReceiverList rl = mRegisteredReceivers.get(receiver.asBinder());
    if (rl == null) {
        rl = new ReceiverList(this, callerApp, callingPid, callingUid, userId, receiver);
        if (rl.app != null) {
            ...
            rl.app.receivers.add(rl);
        } else {
            ...
        }
        mRegisteredReceivers.put(receiver.asBinder(), rl);
    }

    BroadcastFilter bf = new BroadcastFilter(filter, rl, callerPackage, permission, callingUid, userId, instantApp, visibleToInstantApps);
    rl.add(bf);
    mReceiverResolver.addFilter(bf); 
}

即把一个BroadcastFilter放入ReceiverListmReceiverResolver中。那这两个又是什么呢?

BroadcastFilter : 它是IntentFilter的子类,即一个BroadcastReceiverIntentFilter,保存一些BroadcastReceiver特有的一些信息,比如权限等。

ReceiverList : 我们知道一个BroadcastReceiver可以有多个BroadcastFilter(IntentFilter)。它是用来保存一个BroadcastReceiverBroadcastFilter列表的。 mRegisteredReceivers是一个保存ReceiverList的map。它的key是一个Binder,即LoadedApk.ReceiverDispatcher中的InnerReceiver(Stub Binder)。value就是ReceiverListBinder作为key是为了方便和BroadcastReceiver的客户端通信。

  • mReceiverResolver

看一下它的类型 : IntentResolver<BroadcastFilter, BroadcastFilter> mReceiverResolver

IntentResolver这个类还是比较熟悉的,它可以解析一个intent。 我们知道可以使用IntentFilter来匹配一个IntentBroadcastFilter就是来匹配BroadcastReceiverIntentmReceiverResolver里面维护了一个BroadcastFilter列表。所以mReceiverResolver就是可以用来解析一个广播的Intent。找出其匹配的BroadcastReceiver

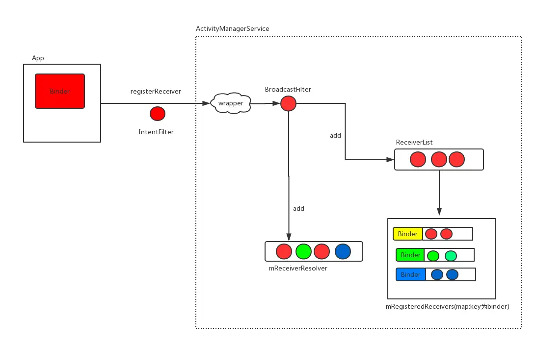
即注册过程可以使用下图表示:

BroadcastReceiver的注册.png

即广播的注册过程就是把注册的BroadcastFilter(IntentFilter)放到系统的BroadcastFilter维护列表(mRegisteredReceiversmReceiverResolver)中。目的是为了在接收广播时好找到对应的广播接收者

BroadcastReceiver的接收

在我们注册了BroadcastReceiver之后,系统在收到广播时,是如何正确的分发的呢?还是先找一个入口点,我们从发送一个无序广播ContextImpl.sendBroadcast()开始看:

public void sendBroadcast(Intent intent) {
    ...
    ActivityManager.getService().broadcastIntent(
            mMainThread.getApplicationThread(), intent, resolvedType, null,
            Activity.RESULT_OK, null, null, null, AppOpsManager.OP_NONE, null, false, false,
            getUserId());
}

即直接转发到了ActivityManagerService.broadcastIntentLocked(), 这个方法很长,我们去除对于系统特殊广播和粘性广播接收逻辑的处理来看:

int broadcastIntentLocked(...Intent intent, String resolvedType, IIntentReceiver resultTo, ...,boolean ordered,...){
    ... 对于特定系统广播的分发处理 以及 粘性广播的处理

    List receivers = null; // manifest注册的广播
    List<BroadcastFilter> registeredReceivers = null; // 动态注册
    
    //动态注册的广播接收者也可以接收这个广播
    if ((intent.getFlags()&Intent.FLAG_RECEIVER_REGISTERED_ONLY) == 0) {
        receivers = collectReceiverComponents(intent, resolvedType, callingUid, users); //收集在Manifest中注册的可以接收这个intent的广播接收者
    }

    //没有显示指明广播接收者
    if (intent.getComponent() == null) { 
        if (userId == UserHandle.USER_ALL && callingUid == SHELL_UID) {
            ...对于全部用户符合条件的广播接收者的收集
        }else{
            //收集当前的符合条件的广播接收者。 mReceiverResolver保存着动态注册的广播信息
            registeredReceivers = mReceiverResolver.queryIntent(intent,resolvedType, false /*defaultOnly*/, userId); 
        }
    }

    //处理代码动态注册的广播
    int NR = registeredReceivers != null ? registeredReceivers.size() : 0;
    if (!ordered && NR > 0) { 
        ... 
        //这个queue的作用是把广播分发给广播接收者
        final BroadcastQueue queue = broadcastQueueForIntent(intent); 

        //利用 registeredReceivers 构建一个 BroadcastRecord
        BroadcastRecord r = new BroadcastRecord(queue, intent, callerApp,
                callerPackage, callingPid, callingUid, callerInstantApp, resolvedType,
                requiredPermissions, appOp, brOptions, registeredReceivers, resultTo,
                resultCode, resultData, resultExtras, ordered, sticky, false, userId);
        ...
        queue.enqueueParallelBroadcastLocked(r); //并发分发广播到广播接收者
        queue.scheduleBroadcastsLocked();
    }

    ... 根据广播接收者的 priority 调整 receivers中广播接收者的顺序

    //处理manifest静态注册的广播
    if ((receivers != null && receivers.size() > 0) || resultTo != null) {
        BroadcastQueue queue = broadcastQueueForIntent(intent);
        BroadcastRecord r = new BroadcastRecord(queue, intent, callerApp, 
                callerPackage, callingPid, callingUid, callerInstantApp, resolvedType,
                requiredPermissions, appOp, brOptions, receivers, resultTo, resultCode,
                resultData, resultExtras, ordered, sticky, false, userId);
        ....
        queue.enqueueOrderedBroadcastLocked(r); //串行分发广播到广播接收者
        queue.scheduleBroadcastsLocked();
    }
} 

大体逻辑我就不解释了,上面代码还是加了挺详细的注释的。可以看到最终对于广播的分发过程是:

  1. 根据一个广播的Intent获取对应的BroadcastQueue
  2. 根据一个广播接收者列表创建一个BroadcastRecord
  3. BroadcastRecord添加到BroadcastQueue
  4. BroadcastQueue开始分发广播给广播接收者queue.scheduleBroadcastsLocked()
  • BroadcastQueue

源码中一共存在两个BroadcastQueue, 一个是前台广播队列(mFgBroadcastQueue),一个是后台广播队列(mBgBroadcastQueue)。这两广播队列最直接的区别是mFgBroadcastQueue在分发广播时超时时间为10s,mBgBroadcastQueue在分发广播时超时时间是60s

所以我们继续看BroadcastQueue是如何把广播分发给广播接收者的queue.scheduleBroadcastsLocked(), 这个方法最终调用的是BroadcastQueue.processNextBroadcastLocked(),这个方法代码也很长,分成两个部分来看:

无序广播的分发

final void processNextBroadcastLocked(boolean fromMsg, boolean skipOomAdj) {
    BroadcastRecord r;
    while (mParallelBroadcasts.size() > 0) {   //处理广播接收者并行集合
        r = mParallelBroadcasts.remove(0); // 获得一个`BroadcastRecord`
        ....
        final int N = r.receivers.size(); 
        for (int i=0; i<N; i++) {
            //分发广播给 广播接收者
            deliverToRegisteredReceiverLocked(r, (BroadcastFilter)r.receivers.get(i), false, i);
        }
        ...
    }
    ...
}

逻辑很简单,即从mParallelBroadcasts取出一个BroadcastRecord然后调用deliverToRegisteredReceiverLocked去分发,它里面的逻辑大部分都是权限判断和对无序广播跳过,因此不看它的具体内容了,它最终会调用到performReceiveLocked:

void performReceiveLocked(ProcessRecord app, IIntentReceiver receiver,Intent intent, ...) throws RemoteException {
        if (app != null) {
            if (app.thread != null) {
                app.thread.scheduleRegisteredReceiver(receiver, intent, resultCode,
                        data, extras, ordered, sticky, sendingUser, app.repProcState);
            }
        } else {
            receiver.performReceive(intent, resultCode, data, extras, ordered,
                    sticky, sendingUser);
        }
    }

即如果广播接收者所在的主线程不为null,即直接通过ApplicationThread(Binder)切换到这个进程的主线程去接收这个广播,否则通过IIntentReceiver(Binder)切换到对应的进程去接收广播。最终的结果都是实例化一个BroadcastReceiver,在主线程调用其onReceiver方法。这两条路径最终都会走到一个地方,然后调用下面代码(其实有序广播最终也是来到这个地方):

    //运行在主线程
    ClassLoader cl = mReceiver.getClass().getClassLoader();
    intent.setExtrasClassLoader(cl);
    intent.prepareToEnterProcess();
    setExtrasClassLoader(cl);
    receiver.setPendingResult(this);
    receiver.onReceive(mContext, intent);
    ...
    finish();  //

即实例化BroadcastReceiver,调用onReceive()。 最后调用finish()。这个方法很关键,因为它负责再告诉ActivityManagerService,这个广播处理完毕了:

    if (mOrderedHint) {
        am.finishReceiver(mToken, mResultCode, mResultData, mResultExtras,mAbortBroadcast, mFlags);
    } else {
        am.finishReceiver(mToken, 0, null, null, false, mFlags);
    }

所以我们再回到ActivityManagerService来看一下:

public void finishReceiver(IBinder who, int resultCode, String resultData,
        Bundle resultExtras, boolean resultAbort, int flags) {

    BroadcastQueue queue = (flags & Intent.FLAG_RECEIVER_FOREGROUND) != 0
            ? mFgBroadcastQueue : mBgBroadcastQueue;

    r = queue.getMatchingOrderedReceiver(who);
    if (r != null) {
        doNext = r.queue.finishReceiverLocked(r, resultCode,
            resultData, resultExtras, resultAbort, true);
    }
    if (doNext) {
        r.queue.processNextBroadcastLocked(/*fromMsg=*/ false, /*skipOomAdj=*/ true);
    }
    ....
}

通过客户端传过来的参数,可以看出这个方法其实只是对有序广播做了处理,对无序广播并没有做处理。也可以猜出,对有序广播处理的原因是要保证接下来广播可以继续处理。好到这里,无序广播的分发流程就看完了。

有序广播的分发

按照我们前面看的广播注册的源码,有序广播是指指定了广播的priority属性。BroadcastQueue.mOrderedBroadcasts会把BroadcastRecord按照这个顺序依次排列。因此处理有序广播其实就是把mOrderedBroadcastsBroadcastRecord拿出来一个一个的处理。这里还是从BroadcastQueue.processNextBroadcastLocked()一点一点的来看 :

    BroadcastRecord r;
    //确定要分发的有序广播,如果在遍历过程中发现了超时的广播,则直接强制分发
    do {
        ...
        r = mOrderedBroadcasts.get(0);

        //超时会强制分发广播 forceReceive = true
        if (... || forceReceive) {
           ...
            performReceiveLocked(r.callerApp, r.resultTo,new Intent(r.intent), r.resultCode,...);
            ...
            r = null;
            continue;
        }

    } while (r == null);

    // nextReceiver 其实就是一个index, 我们知道 BroadcastRecord 是有一个广播接收者列表的
    int recIdx = r.nextReceiver++;
    final Object nextReceiver = r.receivers.get(recIdx); //拿出一个广播接收者

    if (nextReceiver instanceof BroadcastFilter) { //处理动态注册的广播接收者
        BroadcastFilter filter = (BroadcastFilter)nextReceiver;
        //分发这个广播给这个广播接收者
        deliverToRegisteredReceiverLocked(r, filter, r.ordered, recIdx);
        return; //前面看无序广播的时候已经知道,要接收到前一个广播接收者接收完成的信号才会继续分发有序广播
    }

    ResolveInfo info = (ResolveInfo)nextReceiver; //静态注册的广播接收者

    ...一系列的权限判断,如果有问题直接跳过

    //广播接收者所在的进程正在运行
    if (app != null && app.thread != null && !app.killed) {
        ....
        processCurBroadcastLocked(r, app, skipOomAdj);
        ...
        return;
    }

    //尝试唤醒广播接收者所在的进程
    if ((r.curApp=mService.startProcessLocked(targetProcess...) == null) {
        ..唤起失败
        scheduleBroadcastsLocked(); //直接处理下一个
        return;
    }

    //进程唤起成功,把广播设置为 pending
    mPendingBroadcast = r; 
    mPendingBroadcastRecvIndex = recIdx;

其实上面的注释我已经写的挺清楚的了。所以这里不做过多的介绍。deliverToRegisteredReceiverLocked()这个方法就是前面分发无序广播的方法。所以不再看了,我们看一下processCurBroadcastLocked() :

  private final void processCurBroadcastLocked(BroadcastRecord r, ProcessRecord app, boolean skipOomAdj) throws RemoteException {
       ...
        app.thread.scheduleReceiver(new Intent(r.intent), r.curReceiver,
                mService.compatibilityInfoForPackageLocked(r.curReceiver.applicationInfo),
                r.resultCode, r.resultData, r.resultExtras, r.ordered, r.userId,
                app.repProcState);
       ...
    }

很简单,即还是回到了广播的进程去实例化广播,调用其onReceive方法。到这里可以知道: 有序广播和无序广播在客户端的处理是一样的。那一个有序广播客户端处理完毕之后怎么办呢? 前面在看无序广播的时候已经知道会
再次回到ActivityManagerService,调用finishReceiver()方法。这个方法我们前面已经贴过了,不过我们再把它的主要逻辑贴出来:

    BroadcastQueue queue = (flags & Intent.FLAG_RECEIVER_FOREGROUND) != 0 ? mFgBroadcastQueue : mBgBroadcastQueue;
    r = queue.getMatchingOrderedReceiver(who);
    if (r != null) {
        doNext = r.queue.finishReceiverLocked(r, resultCode,resultData, resultExtras, resultAbort, true); 
    }
    if (doNext) {
        r.queue.processNextBroadcastLocked(/*fromMsg=*/ false, /*skipOomAdj=*/ true);
    }

processNextBroadcastLocked()这个方法是分发广播的入口,我们不再看了。看一下r.queue.finishReceiverLocked() :

  public boolean finishReceiverLocked(BroadcastRecord r, int resultCode,
            String resultData, Bundle resultExtras, boolean resultAbort, boolean waitForServices) {
        ...清除状态
        if (r.nextReceiver < r.receivers.size()) {
            Object obj = r.receivers.get(r.nextReceiver);
            nextReceiver = (obj instanceof ActivityInfo) ? (ActivityInfo)obj : null;
        } else {
            nextReceiver = null;
        }
        ....
    }

即清除了一些状态,然后确定了这个BroadcastRecord的下一个BroadcastReceiver。后续会继续分发广播给这个BroadcastReceiver

即有序广播的分发通过上面的机制会依次分发给广播接收者

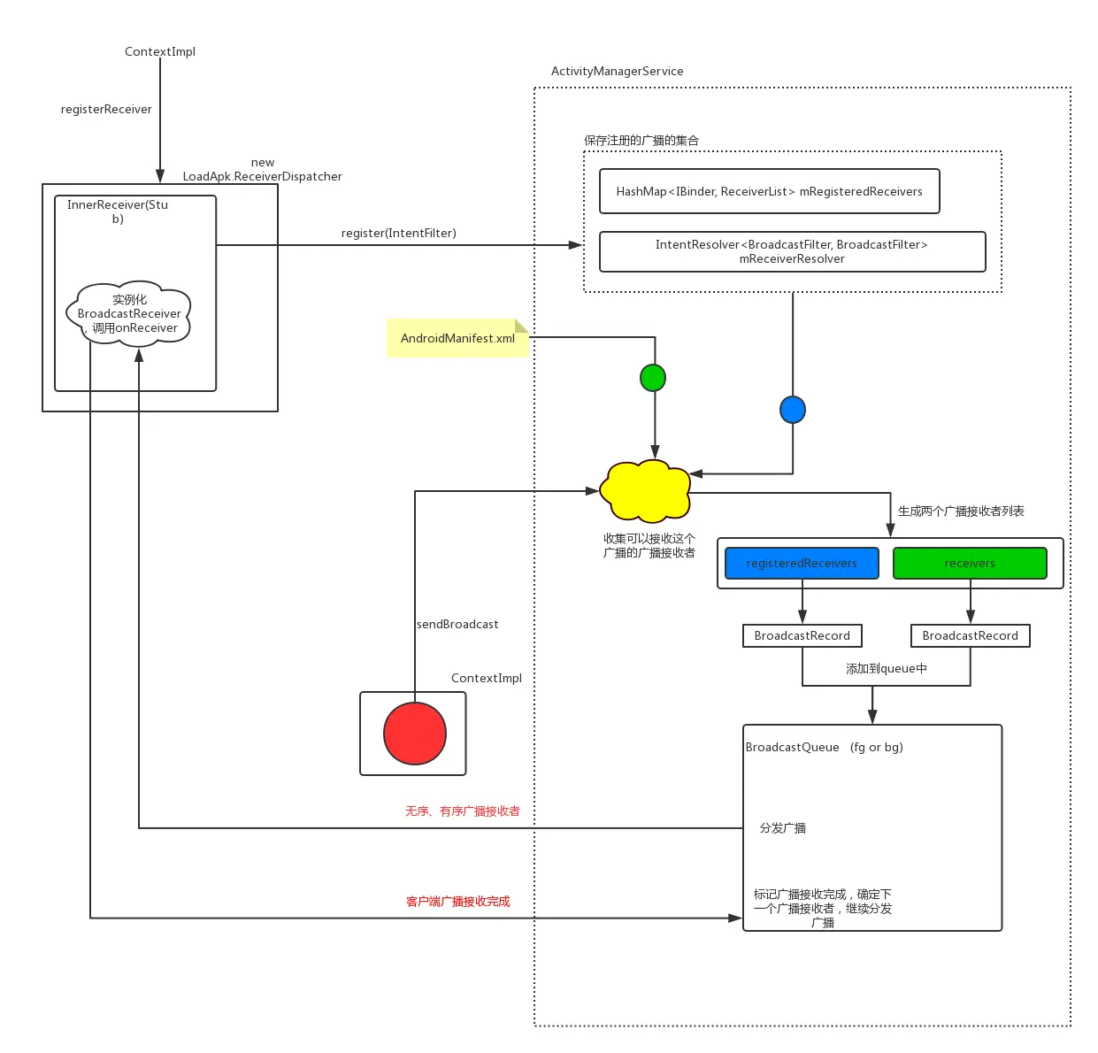
看完一遍源码,弄的云里雾里的,因此使用下面这张图来理清整个系统的广播处理机制:

Android广播接收者处理逻辑.png

LocalBroadcastManager

平时如果我们只是在app内使用广播来做简单的通知等,可以使用它来注册广播接收者和发送广播。它会自己管理注册的广播接受者(不会管理静态注册的广播),然后做正常的分发,完全不涉及ActivityManagerService。因此比较高效。源码比较简单就不做分析。

欢迎关注我的Android进阶计划看更多干货。

参考文章

blog.csdn.net/chenweiaiya…

gityuan.com/2017/04/23/…

www.jianshu.com/p/ca3d87a4c…