一. 概述
在整个Android的源码世界里,有两大利剑,其一是Binder IPC机制,,另一个便是消息机制(由Handler/Looper/MessageQueue等构成的).
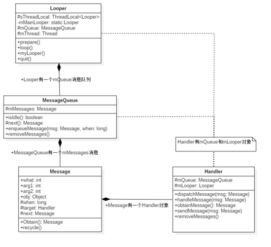
Android有大量的消息驱动方式来进行交互,比如Android的四剑客Activity, Service, Broadcast, ContentProvider的启动过程的交互,都离不开消息机制,Android某种意义上也可以说成是一个以消息驱动的系统。消息机制涉及MessageQueue/Message/Looper/Handler这4个类。
1.1 模型
消息机制主要包含:
- Message:消息分为硬件产生的消息(如按钮、触摸)和软件生成的消息;
- MessageQueue:消息队列的主要功能向消息池投递消息( MessageQueue.enqueueMessage )和取走消息池的消息( MessageQueue.next );
- Handler:消息辅助类,主要功能向消息池发送各种消息事件( Handler.sendMessage )和处理相应消息事件( Handler.handleMessage );
- Looper:不断循环执行( Looper.loop ),按分发机制将消息分发给目标处理者。
1.2 架构图

1.3 Demo
public class MainActivity extends AppCompatActivity {
private Button mButton;
private final String TAG="MessageTest";
private int ButtonCount = 0;
private MyThread myThread;
private Handler mHandler;
private int mMessageCount = 0;
class MyThread extends Thread {
private Looper mLooper;
@Override
public void run() {
super.run();
/* Initialize the current thread as a looper */
Looper.prepare();
synchronized (this) {
mLooper = Looper.myLooper();
notifyAll();
}
/* Run the message queue in this thread */
Looper.loop();
}
public Looper getLooper(){
if (!isAlive()) {
return null;
}
// If the thread has been started, wait until the looper has been created.
synchronized (this) {
while (isAlive() && mLooper == null) {
try {
wait();
} catch (InterruptedException e) {
}
}
}
return mLooper;
}
}
@Override
protected void onCreate(Bundle savedInstanceState) {
super.onCreate(savedInstanceState);
setContentView(R.layout.activity_main);
mButton = (Button)findViewById(R.id.button);
mButton.setOnClickListener(new View.OnClickListener() {
public void onClick(View v) {
// Perform action on click
Log.d(TAG, "Send Message "+ ButtonCount);
ButtonCount++;
/* 按下按键后通过mHandler发送一个消息 */
Message msg = new Message();
mHandler.sendMessage(msg);
}
});
myThread = new MyThread();
myThread.start();
/* 创建一个handle实例(详见4.3.2),这个handle为线程myThread服务,当收到mesg时会调用设置的回调函数*/
mHandler = new Handler(myThread.getLooper(), new Handler.Callback() {
@Override
public boolean handleMessage(Message msg) {
Log.d(TAG, "get Message "+ mMessageCount);
mMessageCount++;
return false;
}
});
}
}
大概流程:先创建的一个线程,该线程中调用了 Looper.prepare() (详见2.1)和 Looper.loop() (详见2.2)方法,接着启动了该线程,紧接着初始化了一个Handler实例(详见4.3.2).用于服务message,在按下按键后通过 mHandler 发送了一个消息(详见4.2),此时 handleMessage 被回调(详见4.1).接下来进行详细分析.
该Demo中有个两点 getLooper 方法,当外界调用该方法时,他会判断当前 mLooper 是否为空,空的话就会一直等待.
为什么要这么做?
因为在创建线程后去获取 mLooper ,此时线程的 run 方法可能还为运行,所以此时 mLooper 值应该为null;
当运行了 Looper.prepare() 方法创建了 looper 后,通过 Looper.myLooper() 获取到 mLooper ,再 notifyAll ;
二. Looper
2.1 Looper.prepare()
public static void prepare() {
prepare(true); ①
}
private static void prepare(boolean quitAllowed) {
if (sThreadLocal.get() != null) { ②
throw new RuntimeException("Only one Looper may be created per thread");
}
sThreadLocal.set(new Looper(quitAllowed)); ③
}
①:无参情况下调用 prepare(true) ,形参置true表示允许退出。
②: sThreadLocal 会先去获取本地的数据,如果能获取到说明已经prepare过,则抛出异常。
③:设置sThreadLocal数据
sThreadLocal是ThreadLocal类型(static final ThreadLocal<Looper> sThreadLocal = new ThreadLocal<Looper>();)
ThreadLocal: 线程本地存储区,每个线程都有自己的私有本地存储区域,不同的线程之间彼此不能访问对方的存储区。
接下来看下刚保存的TLS区域的Looper对象:
private Looper(boolean quitAllowed) {
mQueue = new MessageQueue(quitAllowed); ①
mThread = Thread.currentThread(); ②
}
①:创建一个消息队列
这里为该线程创建了一个消息队列 MessageQueue 的构造函数中调用的hal层的本地方法:
MessageQueue(boolean quitAllowed) {
mQuitAllowed = quitAllowed;
mPtr = nativeInit();
}
这个流程的分析先到这。
2.2 Looper.loop()
public static void loop() {
final Looper me = myLooper(); ①
if (me == null) {
throw new RuntimeException("No Looper; Looper.prepare() wasn't called on this thread.");
}
final MessageQueue queue = me.mQueue;
// Make sure the identity of this thread is that of the local process,
// and keep track of what that identity token actually is.
Binder.clearCallingIdentity();
final long ident = Binder.clearCallingIdentity();
for (;;) {
Message msg = queue.next(); // might block ②
if (msg == null) {
// No message indicates that the message queue is quitting.
return;
}
// This must be in a local variable, in case a UI event sets the logger
Printer logging = me.mLogging;
if (logging != null) {
logging.println(">>>>> Dispatching to " + msg.target + " " +
msg.callback + ": " + msg.what);
}
msg.target.dispatchMessage(msg); ③
if (logging != null) {
logging.println("<<<<< Finished to " + msg.target + " " + msg.callback);
}
// Make sure that during the course of dispatching the
// identity of the thread wasn't corrupted.
final long newIdent = Binder.clearCallingIdentity();
if (ident != newIdent) {
Log.wtf(TAG, "Thread identity changed from 0x"
+ Long.toHexString(ident) + " to 0x"
+ Long.toHexString(newIdent) + " while dispatching to "
+ msg.target.getClass().getName() + " "
+ msg.callback + " what=" + msg.what);
}
msg.recycleUnchecked(); ④
}
}
①: 获取TLS中存储的Looper对象
②: 获取消息,没有消息的时候会阻塞(详见3.1)
③: 分发消息(详见4.1)
④: 回收消息到消息池(详见5.1)
三. MesageQueue
3.1 next()
Message next() {
// Return here if the message loop has already quit and been disposed.
// This can happen if the application tries to restart a looper after quit
// which is not supported.
final long ptr = mPtr;
if (ptr == 0) {
return null;
}
int pendingIdleHandlerCount = -1; // -1 only during first iteration
int nextPollTimeoutMillis = 0;
for (;;) {
if (nextPollTimeoutMillis != 0) {
Binder.flushPendingCommands();
}
nativePollOnce(ptr, nextPollTimeoutMillis); ①
synchronized (this) {
// Try to retrieve the next message. Return if found.
final long now = SystemClock.uptimeMillis();
Message prevMsg = null;
Message msg = mMessages;
if (msg != null && msg.target == null) {
// Stalled by a barrier. Find the next asynchronous message in the queue.
do {
prevMsg = msg;
msg = msg.next;
} while (msg != null && !msg.isAsynchronous()); ②
}
if (msg != null) {
if (now < msg.when) { ③
// Next message is not ready. Set a timeout to wake up when it is ready.
nextPollTimeoutMillis = (int) Math.min(msg.when - now, Integer.MAX_VALUE);
} else {
// Got a message.
mBlocked = false;
if (prevMsg != null) {
prevMsg.next = msg.next;
} else {
mMessages = msg.next;
}
msg.next = null;
if (false) Log.v("MessageQueue", "Returning message: " + msg);
return msg;
}
} else {
// No more messages.
nextPollTimeoutMillis = -1; ④
}
// Process the quit message now that all pending messages have been handled.
if (mQuitting) { ⑤
dispose();
return null;
}
// If first time idle, then get the number of idlers to run.
// Idle handles only run if the queue is empty or if the first message
// in the queue (possibly a barrier) is due to be handled in the future.
if (pendingIdleHandlerCount < 0
&& (mMessages == null || now < mMessages.when)) { ⑥
pendingIdleHandlerCount = mIdleHandlers.size();
}
if (pendingIdleHandlerCount <= 0) {
// No idle handlers to run. Loop and wait some more.
mBlocked = true;
continue;
}
if (mPendingIdleHandlers == null) { ⑦
mPendingIdleHandlers = new IdleHandler[Math.max(pendingIdleHandlerCount, 4)];
}
mPendingIdleHandlers = mIdleHandlers.toArray(mPendingIdleHandlers);
}
// Run the idle handlers.
// We only ever reach this code block during the first iteration.
for (int i = 0; i < pendingIdleHandlerCount; i++) {
final IdleHandler idler = mPendingIdleHandlers[i];
mPendingIdleHandlers[i] = null; // release the reference to the handler
boolean keep = false;
try {
keep = idler.queueIdle(); ⑧
} catch (Throwable t) {
Log.wtf("MessageQueue", "IdleHandler threw exception", t);
}
if (!keep) {
synchronized (this) {
mIdleHandlers.remove(idler);
}
}
}
// Reset the idle handler count to 0 so we do not run them again.
pendingIdleHandlerCount = 0; ⑨
// While calling an idle handler, a new message could have been delivered
// so go back and look again for a pending message without waiting.
nextPollTimeoutMillis = 0;
}
}
①: 调用本地epoll方法, 当没有消息时会阻塞在这,阻塞时间为nextPollTimeoutMillis(详见6.1.1)
②: 查找消息队列中的异步消息(详见4.2)
③: 如果当前时间小于异步消息的触发时间,则设置下一轮poll的超时时间(相当于休眠时间),否则返回将要执行的异步消息.
④: 没有异步消息,下轮poll则无限等待,直到新的消息来临
⑤: 检测下退出标志
⑥: 如果消息队列未空或是第一个msg(消息刚放进队列且未达到触发时间),则执行空闲的handler
⑦: IdleHandler一个临时存放数组对象(下面可以看到一个列表转数组的方法被调用)
⑧: 运行空闲的handler(只有第一次循环时会运行idle handle)
⑨: 重置idle handler计数,防止下次运行
往往在第一次进入next函数循环时,在 nativePollOnce 阻塞之后,都会执行idle handle函数.
获取到异步消息,立马把该消息返回给上一层,否则继续循环等待新的消息产生.
3.2 enqueueMessage()
boolean enqueueMessage(Message msg, long when) {
if (msg.target == null) { ①
throw new IllegalArgumentException("Message must have a target.");
}
if (msg.isInUse()) { ②
throw new IllegalStateException(msg + " This message is already in use.");
}
synchronized (this) {
if (mQuitting) {
IllegalStateException e = new IllegalStateException(
msg.target + " sending message to a Handler on a dead thread");
Log.w("MessageQueue", e.getMessage(), e);
msg.recycle();
return false;
}
msg.markInUse();
msg.when = when;
Message p = mMessages;
boolean needWake;
if (p == null || when == 0 || when < p.when) { ③
msg.next = p;
mMessages = msg;
needWake = mBlocked;
} else {
// Inserted within the middle of the queue. Usually we don't have to wake
// up the event queue unless there is a barrier at the head of the queue
// and the message is the earliest asynchronous message in the queue.
needWake = mBlocked && p.target == null && msg.isAsynchronous();
Message prev;
for (;;) {
prev = p;
p = p.next;
if (p == null || when < p.when) { ④
break;
}
if (needWake && p.isAsynchronous()) {
needWake = false;
}
}
msg.next = p; // invariant: p == prev.next
prev.next = msg;
}
// We can assume mPtr != 0 because mQuitting is false.
if (needWake) {
nativeWake(mPtr); ⑤
}
}
return true;
}
①: 判断该消息是否有handler,每个msg必须有个对应的handler;
②: 判断该消息是否已经使用;
③: 判断是否有已经准备好的消息(表头消息)或当前发送消息的延时时间为0或next ready msg延时时间大于当前消息延时时间则将当前消息变为新的表头.;
根据判断当前阻塞标志,来觉得是否需要唤醒;
④: 根据时间将消息插入到消息对列中;
⑤: 上文分析在 next() 方法中会被阻塞,在这里就可以唤醒阻塞(详见6.1.2);
四. Handler
4.1 消息分发
public void dispatchMessage(Message msg) {
if (msg.callback != null) {
handleCallback(msg); ①
} else {
if (mCallback != null) { ②
if (mCallback.handleMessage(msg)) {
return;
}
}
handleMessage(msg); ③
}
}
①: 如果该msg设置了回调函数,则直接调用回调方法 message.callback.run() ;
②: 当handler设置了回调函数,则回调方法 mCallback.handleMessage(msg) ;
③: 调用handler自身的方法 handleMessage ,该方法默认为空,一般通过子类覆盖来完成具体的逻辑;
我们Demo程序中,是使用第二种方法,设置回调来实现具体的逻辑,分发消息的本意是响应消息的对应的执行方法.
4.2 消息发送

可以看到调用 sendMessage 方法后,最终调用的是 enqueueMessage 方法.
public final boolean sendMessage(Message msg)
{
return sendMessageDelayed(msg, 0);
}
public final boolean sendMessageDelayed(Message msg, long delayMillis)
{
if (delayMillis < 0) {
delayMillis = 0;
}
return sendMessageAtTime(msg, SystemClock.uptimeMillis() + delayMillis);
}
可以看到发送消息时都有一个时间参数选择,该参数就是我们前面分析的延时触发时间(相对时间).
public boolean sendMessageAtTime(Message msg, long uptimeMillis) {
MessageQueue queue = mQueue; ①
if (queue == null) {
RuntimeException e = new RuntimeException(
this + " sendMessageAtTime() called with no mQueue");
Log.w("Looper", e.getMessage(), e);
return false;
}
return enqueueMessage(queue, msg, uptimeMillis);
}
private boolean enqueueMessage(MessageQueue queue, Message msg, long uptimeMillis) {
msg.target = this; ②
if (mAsynchronous) {
msg.setAsynchronous(true);
}
return queue.enqueueMessage(msg, uptimeMillis);
}
①: 判断handler创建时,传进来的消息对列是否为空(详见4.3)
②: 消息的 target 为该对象本身,handler类型
这里有对发生的消息进行异步标志设置,通过判断 mAsynchronous 标志,该标志是在创建handler时初始化的(详见4.3);
Handler.enqueueMessage 方法调用的是 MessageQueue.enqueueMessage 方法(详见3.2);
4.3 创建Handler
4.3.1 无参构造
public Handler() {
this(null, false);
}
public Handler(Callback callback, boolean async) {
if (FIND_POTENTIAL_LEAKS) {
final Class<? extends Handler> klass = getClass();
if ((klass.isAnonymousClass() || klass.isMemberClass() || klass.isLocalClass()) &&
(klass.getModifiers() & Modifier.STATIC) == 0) {
Log.w(TAG, "The following Handler class should be static or leaks might occur: " +
klass.getCanonicalName());
}
}
mLooper = Looper.myLooper();
if (mLooper == null) {
throw new RuntimeException(
"Can't create handler inside thread that has not called Looper.prepare()");
}
mQueue = mLooper.mQueue;
mCallback = callback;
mAsynchronous = async;
}
无参构造方式比起我们Demo中的方式,它自己回调用 Looper.myLooper() 静态方法获取looper;
4.3.2 有参构造
public Handler(Looper looper, Callback callback) {
this(looper, callback, false); ①
}
public Handler(Looper looper, Callback callback, boolean async) {
mLooper = looper;
mQueue = looper.mQueue;
mCallback = callback;
mAsynchronous = async;
}
①: 调用有参构造函数创建 handler 且异步标志置 false 说明该 handler 发送的消息都为同步消息.
Demo中的handler就是使用该方式创建,自己传入 looper 参数.
五. Message
5.1 recycle()
public void recycle() {
if (isInUse()) {
if (gCheckRecycle) {
throw new IllegalStateException("This message cannot be recycled because it "
+ "is still in use.");
}
return;
}
recycleUnchecked();
}
void recycleUnchecked() {
// Mark the message as in use while it remains in the recycled object pool.
// Clear out all other details.
flags = FLAG_IN_USE; ①
what = 0;
arg1 = 0;
arg2 = 0;
obj = null;
replyTo = null;
sendingUid = -1;
when = 0;
target = null;
callback = null;
data = null;
synchronized (sPoolSync) {
if (sPoolSize < MAX_POOL_SIZE) { ②
next = sPool;
sPool = this;
sPoolSize++;
}
}
}
①: 将该消息标志置为使用中并清除其他参数为default
将消息回收到消息池都是将消息加入到消息池的链表表头.
5.2 obtain()
public static Message obtain() {
synchronized (sPoolSync) {
if (sPool != null) {
Message m = sPool; ①
sPool = m.next;
m.next = null;
m.flags = 0; // clear in-use flag
sPoolSize--;
return m;
}
}
return new Message(); ②
}
①: 从消息池表头拿出一个消息
可以看出每次从消息池取出消息都是从链表的表头取出,再对消息的计数做减法.
六. HAL层
native层本身也有一套完整的消息机制,用于处理native的消息;
在整个消息机制中, MessageQueue 是连接java层和native层的纽带;
6.1 MessageQueue
文件
android_os_MessageQueue.c
static JNINativeMethod gMessageQueueMethods[] = {
/* name, signature, funcPtr */
{ "nativeInit", "()J", (void*)android_os_MessageQueue_nativeInit },
{ "nativeDestroy", "(J)V", (void*)android_os_MessageQueue_nativeDestroy },
{ "nativePollOnce", "(JI)V", (void*)android_os_MessageQueue_nativePollOnce },
{ "nativeWake", "(J)V", (void*)android_os_MessageQueue_nativeWake },
{ "nativeIsIdling", "(J)Z", (void*)android_os_MessageQueue_nativeIsIdling }
};
以上可以看出上层调用 nativePollOnce 方法实质是调用HAL层的 android_os_MessageQueue_nativePollOnce 方法
6.1.1 nativePollOnce
static void android_os_MessageQueue_nativePollOnce(JNIEnv* env, jclass clazz,
jlong ptr, jint timeoutMillis) {
NativeMessageQueue* nativeMessageQueue = reinterpret_cast<NativeMessageQueue*>(ptr);
nativeMessageQueue->pollOnce(env, timeoutMillis);
}
void NativeMessageQueue::pollOnce(JNIEnv* env, int timeoutMillis) {
mInCallback = true;
mLooper->pollOnce(timeoutMillis);
mInCallback = false;
if (mExceptionObj) {
env->Throw(mExceptionObj);
env->DeleteLocalRef(mExceptionObj);
mExceptionObj = NULL;
}
}
通过源码可以看出消息队列中的 pollOnce 实质是调用的 looper 中的 pollOnce 方法(详见6.2.1)
6.1.2 nativeWake
static void android_os_MessageQueue_nativeWake(JNIEnv* env, jclass clazz, jlong ptr) {
NativeMessageQueue* nativeMessageQueue = reinterpret_cast<NativeMessageQueue*>(ptr);
return nativeMessageQueue->wake();
}
void NativeMessageQueue::wake() {
mLooper->wake();
}
通过源码可以看出消息队列中的 wake 实质是调用的 looper 中的 wake 方法(详见6.2.4)
6.1.3 nativeInit
static jlong android_os_MessageQueue_nativeInit(JNIEnv* env, jclass clazz) {
NativeMessageQueue* nativeMessageQueue = new NativeMessageQueue();
if (!nativeMessageQueue) {
jniThrowRuntimeException(env, "Unable to allocate native queue");
return 0;
}
nativeMessageQueue->incStrong(env);
return reinterpret_cast<jlong>(nativeMessageQueue);
}
NativeMessageQueue::NativeMessageQueue() : mInCallback(false), mExceptionObj(NULL) {
mLooper = Looper::getForThread();
if (mLooper == NULL) {
mLooper = new Looper(false);
Looper::setForThread(mLooper);
}
}
可以看到hal层和java层中创建looper的时序几乎是一样的,先创建一个消息对列,再创建一个looper(Looper的构造详见6.2.3);
6.1.4 nativeIsIdling
static jboolean android_os_MessageQueue_nativeIsIdling(JNIEnv* env, jclass clazz, jlong ptr) {
NativeMessageQueue* nativeMessageQueue = reinterpret_cast<NativeMessageQueue*>(ptr);
return nativeMessageQueue->getLooper()->isIdling();
}
bool Looper::isIdling() const {
return mIdling;
}
还是调用looper中的方法,来看看这个标志具体表示什么状态:
// We are about to idle.
mIdling = true;
struct epoll_event eventItems[EPOLL_MAX_EVENTS];
int eventCount = epoll_wait(mEpollFd, eventItems, EPOLL_MAX_EVENTS, timeoutMillis);
// No longer idling.
mIdling = false;
以上代码片为 Looper::pollInner 中的一段,在wait时是空闲,当有数据来临时是非空闲的;
以前也用过这样的方法来判断线程是否在使用,想不到在这里也看到了这种方法;
6.1.5 nativeDestroy
static void android_os_MessageQueue_nativeDestroy(JNIEnv* env, jclass clazz, jlong ptr) {
NativeMessageQueue* nativeMessageQueue = reinterpret_cast<NativeMessageQueue*>(ptr);
nativeMessageQueue->decStrong(env);
}
6.2 Looper
Looper.cpp: system/core/lib/libutils
6.2.1 Looper::pollOnce
int Looper::pollOnce(int timeoutMillis, int* outFd, int* outEvents, void** outData) {
int result = 0;
for (;;) {
while (mResponseIndex < mResponses.size()) {
const Response& response = mResponses.itemAt(mResponseIndex++);
int ident = response.request.ident;
if (ident >= 0) {
int fd = response.request.fd;
int events = response.events;
void* data = response.request.data;
#if DEBUG_POLL_AND_WAKE
ALOGD("%p ~ pollOnce - returning signalled identifier %d: "
"fd=%d, events=0x%x, data=%p",
this, ident, fd, events, data);
#endif
if (outFd != NULL) *outFd = fd;
if (outEvents != NULL) *outEvents = events;
if (outData != NULL) *outData = data;
return ident;
}
}
if (result != 0) {
#if DEBUG_POLL_AND_WAKE
ALOGD("%p ~ pollOnce - returning result %d", this, result);
#endif
if (outFd != NULL) *outFd = 0;
if (outEvents != NULL) *outEvents = 0;
if (outData != NULL) *outData = NULL;
return result;
}
result = pollInner(timeoutMillis);
}
}
Looper::pollOnce 是通过调用 Looper::pollInner 方法实现;
6.2.2 Looper::pollInner
int Looper::pollInner(int timeoutMillis) {
#if DEBUG_POLL_AND_WAKE
ALOGD("%p ~ pollOnce - waiting: timeoutMillis=%d", this, timeoutMillis);
#endif
// Adjust the timeout based on when the next message is due.
if (timeoutMillis != 0 && mNextMessageUptime != LLONG_MAX) {
nsecs_t now = systemTime(SYSTEM_TIME_MONOTONIC);
int messageTimeoutMillis = toMillisecondTimeoutDelay(now, mNextMessageUptime);
if (messageTimeoutMillis >= 0
&& (timeoutMillis < 0 || messageTimeoutMillis < timeoutMillis)) {
timeoutMillis = messageTimeoutMillis;
}
#if DEBUG_POLL_AND_WAKE
ALOGD("%p ~ pollOnce - next message in %lldns, adjusted timeout: timeoutMillis=%d",
this, mNextMessageUptime - now, timeoutMillis);
#endif
}
// Poll.
int result = POLL_WAKE;
mResponses.clear();
mResponseIndex = 0;
// We are about to idle.
mIdling = true;
struct epoll_event eventItems[EPOLL_MAX_EVENTS];
int eventCount = epoll_wait(mEpollFd, eventItems, EPOLL_MAX_EVENTS, timeoutMillis); ①
// No longer idling.
mIdling = false;
// Acquire lock.
mLock.lock();
// Check for poll error.
if (eventCount < 0) { ②
if (errno == EINTR) {
goto Done;
}
ALOGW("Poll failed with an unexpected error, errno=%d", errno);
result = POLL_ERROR;
goto Done;
}
// Check for poll timeout.
if (eventCount == 0) { ③
#if DEBUG_POLL_AND_WAKE
ALOGD("%p ~ pollOnce - timeout", this);
#endif
result = POLL_TIMEOUT;
goto Done;
}
// Handle all events.
#if DEBUG_POLL_AND_WAKE
ALOGD("%p ~ pollOnce - handling events from %d fds", this, eventCount);
#endif
/* 处理epoll后的所有事件 */
for (int i = 0; i < eventCount; i++) {
int fd = eventItems[i].data.fd;
uint32_t epollEvents = eventItems[i].events;
if (fd == mWakeReadPipeFd) { ④
if (epollEvents & EPOLLIN) {
awoken();
} else {
ALOGW("Ignoring unexpected epoll events 0x%x on wake read pipe.", epollEvents);
}
} else {
ssize_t requestIndex = mRequests.indexOfKey(fd);
if (requestIndex >= 0) {
int events = 0;
if (epollEvents & EPOLLIN) events |= EVENT_INPUT;
if (epollEvents & EPOLLOUT) events |= EVENT_OUTPUT;
if (epollEvents & EPOLLERR) events |= EVENT_ERROR;
if (epollEvents & EPOLLHUP) events |= EVENT_HANGUP;
pushResponse(events, mRequests.valueAt(requestIndex));
} else {
ALOGW("Ignoring unexpected epoll events 0x%x on fd %d that is "
"no longer registered.", epollEvents, fd);
}
}
}
Done: ;
// Invoke pending message callbacks.
mNextMessageUptime = LLONG_MAX;
while (mMessageEnvelopes.size() != 0) {
nsecs_t now = systemTime(SYSTEM_TIME_MONOTONIC);
const MessageEnvelope& messageEnvelope = mMessageEnvelopes.itemAt(0);
if (messageEnvelope.uptime <= now) {
// Remove the envelope from the list.
// We keep a strong reference to the handler until the call to handleMessage
// finishes. Then we drop it so that the handler can be deleted *before*
// we reacquire our lock.
{ // obtain handler
sp<MessageHandler> handler = messageEnvelope.handler;
Message message = messageEnvelope.message;
mMessageEnvelopes.removeAt(0);
mSendingMessage = true;
mLock.unlock();
#if DEBUG_POLL_AND_WAKE || DEBUG_CALLBACKS
ALOGD("%p ~ pollOnce - sending message: handler=%p, what=%d",
this, handler.get(), message.what);
#endif
handler->handleMessage(message);
} // release handler
mLock.lock();
mSendingMessage = false;
result = POLL_CALLBACK;
} else {
// The last message left at the head of the queue determines the next wakeup time.
mNextMessageUptime = messageEnvelope.uptime;
break;
}
}
// Release lock.
mLock.unlock();
// Invoke all response callbacks.
for (size_t i = 0; i < mResponses.size(); i++) {
Response& response = mResponses.editItemAt(i);
if (response.request.ident == POLL_CALLBACK) {
int fd = response.request.fd;
int events = response.events;
void* data = response.request.data;
#if DEBUG_POLL_AND_WAKE || DEBUG_CALLBACKS
ALOGD("%p ~ pollOnce - invoking fd event callback %p: fd=%d, events=0x%x, data=%p",
this, response.request.callback.get(), fd, events, data);
#endif
int callbackResult = response.request.callback->handleEvent(fd, events, data);
if (callbackResult == 0) {
removeFd(fd);
}
// Clear the callback reference in the response structure promptly because we
// will not clear the response vector itself until the next poll.
response.request.callback.clear();
result = POLL_CALLBACK;
}
}
return result;
}
①: 等待mEpollFd有事件产生,等待时间为timeoutMilli;
当上层发消息时且判断需要唤醒,则会往管道的读端写入数据用于唤醒(详见6.2.3);
②: 检测poll是否出错;
③: 检测poll是否超时;
④: 如果是因为往管道读端写入数据被唤醒,则都去并清空管道中的数据;
6.2.3 Looper::Looper()
Looper::Looper(bool allowNonCallbacks) :
mAllowNonCallbacks(allowNonCallbacks), mSendingMessage(false),
mResponseIndex(0), mNextMessageUptime(LLONG_MAX) {
int wakeFds[2];
int result = pipe(wakeFds); ①
LOG_ALWAYS_FATAL_IF(result != 0, "Could not create wake pipe. errno=%d", errno);
mWakeReadPipeFd = wakeFds[0];
mWakeWritePipeFd = wakeFds[1];
result = fcntl(mWakeReadPipeFd, F_SETFL, O_NONBLOCK); ②
LOG_ALWAYS_FATAL_IF(result != 0, "Could not make wake read pipe non-blocking. errno=%d",
errno);
result = fcntl(mWakeWritePipeFd, F_SETFL, O_NONBLOCK);
LOG_ALWAYS_FATAL_IF(result != 0, "Could not make wake write pipe non-blocking. errno=%d",
errno);
mIdling = false;
// Allocate the epoll instance and register the wake pipe.
mEpollFd = epoll_create(EPOLL_SIZE_HINT);
LOG_ALWAYS_FATAL_IF(mEpollFd < 0, "Could not create epoll instance. errno=%d", errno);
struct epoll_event eventItem;
memset(& eventItem, 0, sizeof(epoll_event)); // zero out unused members of data field union
eventItem.events = EPOLLIN; ③
eventItem.data.fd = mWakeReadPipeFd;
result = epoll_ctl(mEpollFd, EPOLL_CTL_ADD, mWakeReadPipeFd, & eventItem); ④
LOG_ALWAYS_FATAL_IF(result != 0, "Could not add wake read pipe to epoll instance. errno=%d",
errno);
}
①: 创建一个无名管道, wakeFds[0]:读文件描述符, wakeFds[1]: 写文件描述符;
②: 更改为无阻塞方式;
③: EPOLLIN:连接到达,有数据来临;
④: 监测管道读端是否有数据来临;
6.2.4 Looper::wake()
void Looper::wake() {
#if DEBUG_POLL_AND_WAKE
ALOGD("%p ~ wake", this);
#endif
ssize_t nWrite;
do {
nWrite = write(mWakeWritePipeFd, "W", 1);
} while (nWrite == -1 && errno == EINTR);
if (nWrite != 1) {
if (errno != EAGAIN) {
ALOGW("Could not write wake signal, errno=%d", errno);
}
}
}
唤醒只是向管道的写端写入一个字节数据,epoll_wait则会得到返回;
总结
在这里做个总结针对java层(因为native层的消息机制未进行详细分析不过估计和java层的流程差不多);
当调用j静态方法 Looper.prepare() 初始化后,再调用 Looper.loop() 方法进行消息循环处理;
Looper.loop() 方法中调用 MesageQueue.next() 方法检索新消息,没有则阻塞,有则将消息插入消息链表头后立即返回;
阻塞方式是调用本地的 nativePollOnce() 方法实现,其原理是利用epoll管道文件描述符实现;
Looper.loop() 调用 dispatchMessage 方法实现消息的分发处理;
发送一个消息的实质是调用个 MessageQueue.enqueueMessage() 方法往消息链表中插入一个消息,插入位置的条件为延时时间;
然后再调用一个本地方法 nativeWake 对前面阻塞的进行唤醒,实质是往管道中写入一个字节数据;
参考
查看原文: Handler机制情景分析