Java线程池ThreadPoolExecutor使用和分析(二) - execute()原理

597 阅读31分钟
原文链接: www.cnblogs.com

    相关文章目录:

    Java线程池ThreadPoolExecutor使用和分析(一)

    Java线程池ThreadPoolExecutor使用和分析(二) - execute()原理

    Java线程池ThreadPoolExecutor使用和分析(三) - 终止线程池原理

 

    execute()是 java.util.concurrent.Executor接口中唯一的方法,JDK注释中的描述是“在未来的某一时刻执行命令command”,即向线程池中提交任务,在未来某个时刻执行,提交的任务必须实现Runnable接口,该提交方式不能获取返回值。下面是对execute()方法内部原理的分析,分析前先简单介绍线程池有哪些状态,在一系列执行过程中涉及线程池状态相关的判断。以下分析基于JDK 1.7

 

    以下是本文的目录大纲:

    一、线程池执行流程

    二、线程池状态

    三、任务提交内部原理

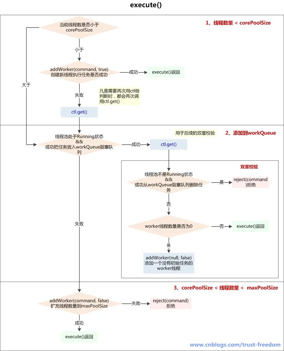
        1、execute()  --  提交任务

        2、addWorker()  --  添加worker线程

        3、内部类Worker

        4、runWorker()  --  执行任务

        5、getTask()  --  获取任务

        6、processWorkerExit()  --  worker线程退出

 

    若有不正之处请多多谅解,欢迎批评指正、互相讨论。

    请尊重作者劳动成果,转载请标明原文链接:

    http://www.cnblogs.com/trust-freedom/p/6681948.html

一、线程池的执行流程

1、如果线程池中的线程数量少于corePoolSize,就创建新的线程来执行新添加的任务
2、如果线程池中的线程数量大于等于corePoolSize,但队列workQueue未满,则将新添加的任务放到workQueue中
3、如果线程池中的线程数量大于等于corePoolSize,且队列workQueue已满,但线程池中的线程数量小于maximumPoolSize,则会创建新的线程来处理被添加的任务
4、如果线程池中的线程数量等于了maximumPoolSize,就用RejectedExecutionHandler来执行拒绝策略

二、线程池状态

private final AtomicInteger ctl = new AtomicInteger(ctlOf(RUNNING, 0));
private static final int COUNT_BITS = Integer.SIZE - 3;
private static final int CAPACITY   = (1 << COUNT_BITS) - 1;
 
// runState is stored in the high-order bits
private static final int RUNNING    = -1 << COUNT_BITS;
private static final int SHUTDOWN   =  0 << COUNT_BITS;
private static final int STOP       =  1 << COUNT_BITS;
private static final int TIDYING    =  2 << COUNT_BITS;
private static final int TERMINATED =  3 << COUNT_BITS;
 
// Packing and unpacking ctl
private static int runStateOf(int c)     { return c & ~CAPACITY; }
private static int workerCountOf(int c)  { return c & CAPACITY; }
private static int ctlOf(int rs, int wc) { return rs | wc; }

其中ctl这个AtomicInteger的功能很强大,其高3位用于维护线程池运行状态,低29位维护线程池中线程数量

1、RUNNING:-1<<COUNT_BITS,即高3位为1,低29位为0,该状态的线程池会接收新任务,也会处理在阻塞队列中等待处理的任务

2、SHUTDOWN:0<<COUNT_BITS,即高3位为0,低29位为0,该状态的线程池不会再接收新任务,但还会处理已经提交到阻塞队列中等待处理的任务

3、STOP:1<<COUNT_BITS,即高3位为001,低29位为0,该状态的线程池不会再接收新任务,不会处理在阻塞队列中等待的任务,而且还会中断正在运行的任务

4、TIDYING:2<<COUNT_BITS,即高3位为010,低29位为0,所有任务都被终止了,workerCount为0,为此状态时还将调用terminated()方法

5、TERMINATED:3<<COUNT_BITS,即高3位为100,低29位为0,terminated()方法调用完成后变成此状态

这些状态均由int型表示,大小关系为 RUNNING<SHUTDOWN<STOP<TIDYING<TERMINATED,这个顺序基本上也是遵循线程池从 运行 到 终止这个过程。

 

runStateOf(int c)  方法:c & 高3位为1,低29位为0的~CAPACITY,用于获取高3位保存的线程池状态

workerCountOf(int c)方法:c & 高3位为0,低29位为1的CAPACITY,用于获取低29位的线程数量

ctlOf(int rs, int wc)方法:参数rs表示runState,参数wc表示workerCount,即根据runState和workerCount打包合并成ctl

三、任务提交内部原理

1、execute()  --  提交任务

/**
 * Executes the given task sometime in the future.  The task
 * may execute in a new thread or in an existing pooled thread.
 * 在未来的某个时刻执行给定的任务。这个任务用一个新线程执行,或者用一个线程池中已经存在的线程执行
 *
 * If the task cannot be submitted for execution, either because this
 * executor has been shutdown or because its capacity has been reached,
 * the task is handled by the current {@code RejectedExecutionHandler}.
 * 如果任务无法被提交执行,要么是因为这个Executor已经被shutdown关闭,要么是已经达到其容量上限,任务会被当前的RejectedExecutionHandler处理
 *
 * @param command the task to execute
 * @throws RejectedExecutionException at discretion of
 *         {@code RejectedExecutionHandler}, if the task
 *         cannot be accepted for execution                 RejectedExecutionException是一个RuntimeException
 * @throws NullPointerException if {@code command} is null
 */
public void execute(Runnable command) {
    if (command == null)
        throw new NullPointerException();
     
    /*
     * Proceed in 3 steps:
     *
     * 1. If fewer than corePoolSize threads are running, try to
     * start a new thread with the given command as its first
     * task.  The call to addWorker atomically checks runState and
     * workerCount, and so prevents false alarms that would add
     * threads when it shouldn't, by returning false.
     * 如果运行的线程少于corePoolSize,尝试开启一个新线程去运行command,command作为这个线程的第一个任务
     *
     * 2. If a task can be successfully queued, then we still need
     * to double-check whether we should have added a thread
     * (because existing ones died since last checking) or that
     * the pool shut down since entry into this method. So we
     * recheck state and if necessary roll back the enqueuing if
     * stopped, or start a new thread if there are none.
     * 如果任务成功放入队列,我们仍需要一个双重校验去确认是否应该新建一个线程(因为可能存在有些线程在我们上次检查后死了) 或者 从我们进入这个方法后,pool被关闭了
     * 所以我们需要再次检查state,如果线程池停止了需要回滚入队列,如果池中没有线程了,新开启 一个线程
     * 
     * 3. If we cannot queue task, then we try to add a new
     * thread.  If it fails, we know we are shut down or saturated
     * and so reject the task.
     * 如果无法将任务入队列(可能队列满了),需要新开区一个线程(自己:往maxPoolSize发展)
     * 如果失败了,说明线程池shutdown 或者 饱和了,所以我们拒绝任务
     */
    int c = ctl.get();
     
    /**
     * 1、如果当前线程数少于corePoolSize(可能是由于addWorker()操作已经包含对线程池状态的判断,如此处没加,而入workQueue前加了)
     */
    if (workerCountOf(c) < corePoolSize) {
        //addWorker()成功,返回
        if (addWorker(command, true))
            return;
         
        /**
         * 没有成功addWorker(),再次获取c(凡是需要再次用ctl做判断时,都会再次调用ctl.get())
         * 失败的原因可能是:
         * 1、线程池已经shutdown,shutdown的线程池不再接收新任务
         * 2、workerCountOf(c) < corePoolSize 判断后,由于并发,别的线程先创建了worker线程,导致workerCount>=corePoolSize
         */
        c = ctl.get();
    }
     
    /**
     * 2、如果线程池RUNNING状态,且入队列成功
     */
    if (isRunning(c) && workQueue.offer(command)) {
        int recheck = ctl.get();//再次校验位
         
        /**
         * 再次校验放入workerQueue中的任务是否能被执行
         * 1、如果线程池不是运行状态了,应该拒绝添加新任务,从workQueue中删除任务
         * 2、如果线程池是运行状态,或者从workQueue中删除任务失败(刚好有一个线程执行完毕,并消耗了这个任务),确保还有线程执行任务(只要有一个就够了)
         */
        //如果再次校验过程中,线程池不是RUNNING状态,并且remove(command)--workQueue.remove()成功,拒绝当前command
        if (! isRunning(recheck) && remove(command))
            reject(command);
        //如果当前worker数量为0,通过addWorker(null, false)创建一个线程,其任务为null
        //为什么只检查运行的worker数量是不是0呢?? 为什么不和corePoolSize比较呢??
        //只保证有一个worker线程可以从queue中获取任务执行就行了??
        //因为只要还有活动的worker线程,就可以消费workerQueue中的任务
        else if (workerCountOf(recheck) == 0)
            addWorker(null, false);  //第一个参数为null,说明只为新建一个worker线程,没有指定firstTask
                                     //第二个参数为true代表占用corePoolSize,false占用maxPoolSize
    }
    /**
     * 3、如果线程池不是running状态 或者 无法入队列
     *   尝试开启新线程,扩容至maxPoolSize,如果addWork(command, false)失败了,拒绝当前command
     */
    else if (!addWorker(command, false))
        reject(command);
}

execute(Runnable command)

参数:
    command    提交执行的任务,不能为空
执行流程:
1、如果线程池当前线程数量少于corePoolSize,则addWorker(command, true)创建新worker线程,如创建成功返回,如没创建成功,则执行后续步骤;
    addWorker(command, true)失败的原因可能是:
    A、线程池已经shutdown,shutdown的线程池不再接收新任务
    B、workerCountOf(c) < corePoolSize 判断后,由于并发,别的线程先创建了worker线程,导致workerCount>=corePoolSize
2、如果线程池还在running状态,将task加入workQueue阻塞队列中,如果加入成功,进行double-check,如果加入失败(可能是队列已满),则执行后续步骤;
    double-check主要目的是判断刚加入workQueue阻塞队列的task是否能被执行
    A、如果线程池已经不是running状态了,应该拒绝添加新任务,从workQueue中删除任务
    B、如果线程池是运行状态,或者从workQueue中删除任务失败(刚好有一个线程执行完毕,并消耗了这个任务),确保还有线程执行任务(只要有一个就够了)
3、如果线程池不是running状态 或者 无法入队列,尝试开启新线程,扩容至maxPoolSize,如果addWork(command, false)失败了,拒绝当前command

 

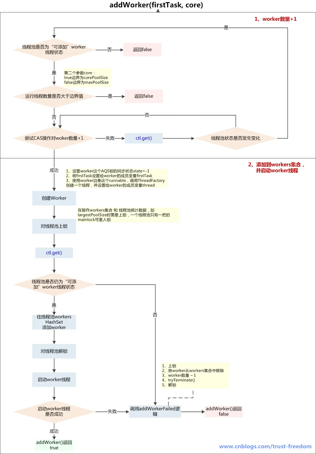
2、addWorker()  --  添加worker线程

 

 /**
 * Checks if a new worker can be added with respect to current
 * pool state and the given bound (either core or maximum). If so,
 * the worker count is adjusted accordingly, and, if possible, a
 * new worker is created and started, running firstTask as its
 * first task. This method returns false if the pool is stopped or
 * eligible to shut down. It also returns false if the thread
 * factory fails to create a thread when asked.  If the thread
 * creation fails, either due to the thread factory returning
 * null, or due to an exception (typically OutOfMemoryError in
 * Thread#start), we roll back cleanly.
 * 检查根据当前线程池的状态和给定的边界(core or maximum)是否可以创建一个新的worker
 * 如果是这样的话,worker的数量做相应的调整,如果可能的话,创建一个新的worker并启动,参数中的firstTask作为worker的第一个任务
 * 如果方法返回false,可能因为pool已经关闭或者调用过了shutdown
 * 如果线程工厂创建线程失败,也会失败,返回false
 * 如果线程创建失败,要么是因为线程工厂返回null,要么是发生了OutOfMemoryError
 *
 * @param firstTask the task the new thread should run first (or
 * null if none). Workers are created with an initial first task
 * (in method execute()) to bypass(绕开) queuing when there are fewer
 * than corePoolSize threads (in which case we always start one),
 * or when the queue is full (in which case we must bypass queue).
 * Initially idle threads are usually created via
 * prestartCoreThread or to replace other dying workers.
 *
 * @param core if true use corePoolSize as bound, else
 * maximumPoolSize. (A boolean indicator is used here rather than a
 * value to ensure reads of fresh values after checking other pool
 * state).
 * @return true if successful
 */
private boolean addWorker(Runnable firstTask, boolean core) {
    //外层循环,负责判断线程池状态
    retry:
    for (;;) {
        int c = ctl.get();
        int rs = runStateOf(c); //状态
 
        // Check if queue empty only if necessary.
        /**
         * 线程池的state越小越是运行状态,runnbale=-1,shutdown=0,stop=1,tidying=2,terminated=3
         * 1、如果线程池state已经至少是shutdown状态了
         * 2、并且以下3个条件任意一个是false
         *   rs == SHUTDOWN         (隐含:rs>=SHUTDOWN)false情况: 线程池状态已经超过shutdown,可能是stop、tidying、terminated其中一个,即线程池已经终止
         *   firstTask == null      (隐含:rs==SHUTDOWN)false情况: firstTask不为空,rs==SHUTDOWN 且 firstTask不为空,return false,场景是在线程池已经shutdown后,还要添加新的任务,拒绝
         *   ! workQueue.isEmpty()  (隐含:rs==SHUTDOWN,firstTask==null)false情况: workQueue为空,当firstTask为空时是为了创建一个没有任务的线程,再从workQueue中获取任务,如果workQueue已经为空,那么就没有添加新worker线程的必要了
         * return false,即无法addWorker()
         */
        if (rs >= SHUTDOWN &&
            ! (rs == SHUTDOWN &&
               firstTask == null &&
               ! workQueue.isEmpty()))
            return false;
 
        //内层循环,负责worker数量+1
        for (;;) {
            int wc = workerCountOf(c); //worker数量
             
            //如果worker数量>线程池最大上限CAPACITY(即使用int低29位可以容纳的最大值)
            //或者( worker数量>corePoolSize 或  worker数量>maximumPoolSize ),即已经超过了给定的边界
            if (wc >= CAPACITY ||
                wc >= (core ? corePoolSize : maximumPoolSize))
                return false;
             
            //调用unsafe CAS操作,使得worker数量+1,成功则跳出retry循环
            if (compareAndIncrementWorkerCount(c))
                break retry;
             
            //CAS worker数量+1失败,再次读取ctl
            c = ctl.get();  // Re-read ctl
             
            //如果状态不等于之前获取的state,跳出内层循环,继续去外层循环判断
            if (runStateOf(c) != rs)
                continue retry;
            // else CAS failed due to workerCount change; retry inner loop
            // else CAS失败时因为workerCount改变了,继续内层循环尝试CAS对worker数量+1
        }
    }
 
    /**
     * worker数量+1成功的后续操作
     * 添加到workers Set集合,并启动worker线程
     */
    boolean workerStarted = false;
    boolean workerAdded = false;
    Worker w = null;
    try {
        final ReentrantLock mainLock = this.mainLock; 
        w = new Worker(firstTask); //1、设置worker这个AQS锁的同步状态state=-1
                                   //2、将firstTask设置给worker的成员变量firstTask
                                   //3、使用worker自身这个runnable,调用ThreadFactory创建一个线程,并设置给worker的成员变量thread
        final Thread t = w.thread;
        if (t != null) {
            mainLock.lock();
            try {
                //--------------------------------------------这部分代码是上锁的
                // Recheck while holding lock.
                // Back out on ThreadFactory failure or if
                // shut down before lock acquired.
                // 当获取到锁后,再次检查
                int c = ctl.get();
                int rs = runStateOf(c);
 
                //如果线程池在运行running
                     
                    //设置最大的池大小largestPoolSize,workerAdded设置为true
                    int s = workers.size();
                    if (s > largestPoolSize)
                        largestPoolSize = s;
                    workerAdded = true;
                }
              //--------------------------------------------
            } 
            finally {
                mainLock.unlock();
            }
             
            //如果往HashSet中添加worker成功,启动线程
            if (workerAdded) {
                t.start();
                workerStarted = true;
            }
        }
    } finally {
        //如果启动线程失败
        if (! workerStarted)
            addWorkerFailed(w);
    }
    return workerStarted;
}

addWorker(Runnable firstTask, boolean core)
参数:
    firstTask:    worker线程的初始任务,可以为空
    core:           true:将corePoolSize作为上限,false:将maximumPoolSize作为上限
addWorker方法有4种传参的方式:

    1、addWorker(command, true)

    2、addWorker(command, false)

    3、addWorker(null, false)

    4、addWorker(null, true)

在execute方法中就使用了前3种,结合这个核心方法进行以下分析
    第一个:线程数小于corePoolSize时,放一个需要处理的task进Workers Set。如果Workers Set长度超过corePoolSize,就返回false
    第二个:当队列被放满时,就尝试将这个新来的task直接放入Workers Set,而此时Workers Set的长度限制是maximumPoolSize。如果线程池也满了的话就返回false
    第三个:放入一个空的task进workers Set,长度限制是maximumPoolSize。这样一个task为空的worker在线程执行的时候会去任务队列里拿任务,这样就相当于创建了一个新的线程,只是没有马上分配任务
    第四个:这个方法就是放一个null的task进Workers Set,而且是在小于corePoolSize时,如果此时Set中的数量已经达到corePoolSize那就返回false,什么也不干。实际使用中是在prestartAllCoreThreads()方法,这个方法用来为线程池预先启动corePoolSize个worker等待从workQueue中获取任务执行
执行流程:
1、判断线程池当前是否为可以添加worker线程的状态,可以则继续下一步,不可以return false:
    A、线程池状态>shutdown,可能为stop、tidying、terminated,不能添加worker线程
    B、线程池状态==shutdown,firstTask不为空,不能添加worker线程,因为shutdown状态的线程池不接收新任务
    C、线程池状态==shutdown,firstTask==null,workQueue为空,不能添加worker线程,因为firstTask为空是为了添加一个没有任务的线程再从workQueue获取task,而workQueue为空,说明添加无任务线程已经没有意义
2、线程池当前线程数量是否超过上限(corePoolSize 或 maximumPoolSize),超过了return false,没超过则对workerCount+1,继续下一步
3、在线程池的ReentrantLock保证下,向Workers Set中添加新创建的worker实例,添加完成后解锁,并启动worker线程,如果这一切都成功了,return true,如果添加worker入Set失败或启动失败,调用addWorkerFailed()逻辑

 

3、内部类Worker

 /**
 * Class Worker mainly maintains interrupt control state for
 * threads running tasks, along with other minor bookkeeping.
 * This class opportunistically extends AbstractQueuedSynchronizer
 * to simplify acquiring and releasing a lock surrounding each
 * task execution.  This protects against interrupts that are
 * intended to wake up a worker thread waiting for a task from
 * instead interrupting a task being run.  We implement a simple
 * non-reentrant mutual exclusion lock rather than use
 * ReentrantLock because we do not want worker tasks to be able to
 * reacquire the lock when they invoke pool control methods like
 * setCorePoolSize.  Additionally, to suppress interrupts until
 * the thread actually starts running tasks, we initialize lock
 * state to a negative value, and clear it upon start (in
 * runWorker).
 * 
 * Worker类大体上管理着运行线程的中断状态 和 一些指标
 * Worker类投机取巧的继承了AbstractQueuedSynchronizer来简化在执行任务时的获取、释放锁
 * 这样防止了中断在运行中的任务,只会唤醒(中断)在等待从workQueue中获取任务的线程
 * 解释:
 *   为什么不直接执行execute(command)提交的command,而要在外面包一层Worker呢??
 *   主要是为了控制中断
 *   用什么控制??
 *   用AQS锁,当运行时上锁,就不能中断,TreadPoolExecutor的shutdown()方法中断前都要获取worker锁
 *   只有在等待从workQueue中获取任务getTask()时才能中断
 * worker实现了一个简单的不可重入的互斥锁,而不是用ReentrantLock可重入锁
 * 因为我们不想让在调用比如setCorePoolSize()这种线程池控制方法时可以再次获取锁(重入)
 * 解释:
 *   setCorePoolSize()时可能会interruptIdleWorkers(),在对一个线程interrupt时会要w.tryLock()
 *   如果可重入,就可能会在对线程池操作的方法中中断线程,类似方法还有:
 *   setMaximumPoolSize()
 *   setKeppAliveTime()
 *   allowCoreThreadTimeOut()
 *   shutdown()
 * 此外,为了让线程真正开始后才可以中断,初始化lock状态为负值(-1),在开始runWorker()时将state置为0,而state>=0才可以中断
 * 
 * 
 * Worker继承了AQS,实现了Runnable,说明其既是一个可运行的任务,也是一把锁(不可重入)
 */
private final class Worker
    extends AbstractQueuedSynchronizer
    implements Runnable
{
    /**
     * This class will never be serialized, but we provide a
     * serialVersionUID to suppress a javac warning.
     */
    private static final long serialVersionUID = 6138294804551838833L;
 
    /** Thread this worker is running in.  Null if factory fails. */
    final Thread thread; //利用ThreadFactory和 Worker这个Runnable创建的线程对象
     
    /** Initial task to run.  Possibly null. */
    Runnable firstTask;
     
    /** Per-thread task counter */
    volatile long completedTasks;
 
    /**
     * Creates with given first task and thread from ThreadFactory.
     * @param firstTask the first task (null if none)
     */
    Worker(Runnable firstTask) {
        //设置AQS的同步状态private volatile int state,是一个计数器,大于0代表锁已经被获取
        setState(-1); // inhibit interrupts until runWorker 
                      // 在调用runWorker()前,禁止interrupt中断,在interruptIfStarted()方法中会判断 getState()>=0
        this.firstTask = firstTask;
        this.thread = getThreadFactory().newThread(this); //根据当前worker创建一个线程对象
                                                          //当前worker本身就是一个runnable任务,也就是不会用参数的firstTask创建线程,而是调用当前worker.run()时调用firstTask.run()
    }
 
    /** Delegates main run loop to outer runWorker  */
    public void run() {
        runWorker(this); //runWorker()是ThreadPoolExecutor的方法
    }
 
    // Lock methods
    //
    // The value 0 represents the unlocked state. 0代表“没被锁定”状态
    // The value 1 represents the locked state. 1代表“锁定”状态
 
    protected boolean isHeldExclusively() {
        return getState() != 0;
    }
 
    /**
     * 尝试获取锁
     * 重写AQS的tryAcquire(),AQS本来就是让子类来实现的
     */
    protected boolean tryAcquire(int unused) {
        //尝试一次将state从0设置为1,即“锁定”状态,但由于每次都是state 0->1,而不是+1,那么说明不可重入
        //且state==-1时也不会获取到锁
        if (compareAndSetState(0, 1)) {
            setExclusiveOwnerThread(Thread.currentThread()); //设置exclusiveOwnerThread=当前线程
            return true;
        }
        return false;
    }
 
    /**
     * 尝试释放锁
     * 不是state-1,而是置为0
     */
    protected boolean tryRelease(int unused) {
        setExclusiveOwnerThread(null); 
        setState(0);
        return true;
    }
 
    public void lock()        { acquire(1); }
    public boolean tryLock()  { return tryAcquire(1); }
    public void unlock()      { release(1); }
    public boolean isLocked() { return isHeldExclusively(); }
 
    /**
     * 中断(如果运行)
     * shutdownNow时会循环对worker线程执行
     * 且不需要获取worker锁,即使在worker运行时也可以中断
     */
    void interruptIfStarted() {
        Thread t;
        //如果state>=0、t!=null、且t没有被中断
        //new Worker()时state==-1,说明不能中断
        if (getState() >= 0 && (t = thread) != null && !t.isInterrupted()) {
            try {
                t.interrupt();
            } catch (SecurityException ignore) {
            }
        }
    }
}

Worker类
Worker类本身既实现了Runnable,又继承了AbstractQueuedSynchronizer(以下简称AQS),所以其既是一个可执行的任务,又可以达到锁的效果
new Worker()
1、将AQS的state置为-1,在runWoker()前不允许中断
2、待执行的任务会以参数传入,并赋予firstTask
3、用Worker这个Runnable创建Thread

之所以Worker自己实现Runnable,并创建Thread,在firstTask外包一层,是因为要通过Worker控制中断,而firstTask这个工作任务只是负责执行业务
Worker控制中断主要有以下几方面:
1、初始AQS状态为-1,此时不允许中断interrupt(),只有在worker线程启动了,执行了runWoker(),将state置为0,才能中断
    不允许中断体现在:
    A、shutdown()线程池时,会对每个worker tryLock()上锁,而Worker类这个AQS的tryAcquire()方法是固定将state从0->1,故初始状态state==-1时tryLock()失败,没发interrupt()
    B、shutdownNow()线程池时,不用tryLock()上锁,但调用worker.interruptIfStarted()终止worker,interruptIfStarted()也有state>0才能interrupt的逻辑
2、为了防止某种情况下,在运行中的worker被中断,runWorker()每次运行任务时都会lock()上锁,而shutdown()这类可能会终止worker的操作需要先获取worker的锁,这样就防止了中断正在运行的线程

Worker实现的AQS为不可重入锁,为了是在获得worker锁的情况下再进入其它一些需要加锁的方法

Worker和Task的区别:
Worker是线程池中的线程,而Task虽然是runnable,但是并没有真正执行,只是被Worker调用了run方法,后面会看到这部分的实现。

 

4、runWorker()  --  执行任务

 

/**
 * Main worker run loop.  Repeatedly gets tasks from queue and
 * executes them, while coping with a number of issues:
 * 重复的从队列中获取任务并执行,同时应对一些问题:
 *
 * 1. We may start out with an initial task, in which case we
 * don't need to get the first one. Otherwise, as long as pool is
 * running, we get tasks from getTask. If it returns null then the
 * worker exits due to changed pool state or configuration
 * parameters.  Other exits result from exception throws in
 * external code, in which case completedAbruptly holds, which
 * usually leads processWorkerExit to replace this thread.
 * 我们可能使用一个初始化任务开始,即firstTask为null
 * 然后只要线程池在运行,我们就从getTask()获取任务
 * 如果getTask()返回null,则worker由于改变了线程池状态或参数配置而退出
 * 其它退出因为外部代码抛异常了,这会使得completedAbruptly为true,这会导致在processWorkerExit()方法中替换当前线程
 *
 * 2. Before running any task, the lock is acquired to prevent
 * other pool interrupts while the task is executing, and
 * clearInterruptsForTaskRun called to ensure that unless pool is
 * stopping, this thread does not have its interrupt set.
 * 在任何任务执行之前,都需要对worker加锁去防止在任务运行时,其它的线程池中断操作
 * clearInterruptsForTaskRun保证除非线程池正在stoping,线程不会被设置中断标示
 *
 * 3. Each task run is preceded by a call to beforeExecute, which
 * might throw an exception, in which case we cause thread to die
 * (breaking loop with completedAbruptly true) without processing
 * the task.
 * 每个任务执行前会调用beforeExecute(),其中可能抛出一个异常,这种情况下会导致线程die(跳出循环,且completedAbruptly==true),没有执行任务
 * 因为beforeExecute()的异常没有cache住,会上抛,跳出循环
 *
 * 4. Assuming beforeExecute completes normally, we run the task,
 * gathering any of its thrown exceptions to send to
 * afterExecute. We separately handle RuntimeException, Error
 * (both of which the specs guarantee that we trap) and arbitrary
 * Throwables.  Because we cannot rethrow Throwables within
 * Runnable.run, we wrap them within Errors on the way out (to the
 * thread's UncaughtExceptionHandler).  Any thrown exception also
 * conservatively causes thread to die.
 * 假定beforeExecute()正常完成,我们执行任务
 * 汇总任何抛出的异常并发送给afterExecute(task, thrown)
 * 因为我们不能在Runnable.run()方法中重新上抛Throwables,我们将Throwables包装到Errors上抛(会到线程的UncaughtExceptionHandler去处理)
 * 任何上抛的异常都会导致线程die
 *
 * 5. After task.run completes, we call afterExecute, which may
 * also throw an exception, which will also cause thread to
 * die. According to JLS Sec 14.20, this exception is the one that
 * will be in effect even if task.run throws.
 * 任务执行结束后,调用afterExecute(),也可能抛异常,也会导致线程die
 * 根据JLS Sec 14.20,这个异常(finally中的异常)会生效
 *
 * The net effect of the exception mechanics is that afterExecute
 * and the thread's UncaughtExceptionHandler have as accurate
 * information as we can provide about any problems encountered by
 * user code.
 *
 * @param w the worker
 */
final void runWorker(Worker w) {
    Thread wt = Thread.currentThread();
    Runnable task = w.firstTask;
    w.firstTask = null;
    w.unlock(); // allow interrupts
                // new Worker()是state==-1,此处是调用Worker类的tryRelease()方法,将state置为0, 而interruptIfStarted()中只有state>=0才允许调用中断
    boolean completedAbruptly = true; //是否“突然完成”,如果是由于异常导致的进入finally,那么completedAbruptly==true就是突然完成的
    try {
        /**
         * 如果task不为null,或者从阻塞队列中getTask()不为null
         */
        while (task != null || (task = getTask()) != null) {
            w.lock(); //上锁,不是为了防止并发执行任务,为了在shutdown()时不终止正在运行的worker
             
            // If pool is stopping, ensure thread is interrupted;
            // if not, ensure thread is not interrupted.  This
            // requires a recheck in second case to deal with
            // shutdownNow race while clearing interrupt
            /**
             * clearInterruptsForTaskRun操作
             * 确保只有在线程stoping时,才会被设置中断标示,否则清除中断标示
             * 1、如果线程池状态>=stop,且当前线程没有设置中断状态,wt.interrupt()
             * 2、如果一开始判断线程池状态=stop
             *   是,再次设置中断标示,wt.interrupt()
             *   否,不做操作,清除中断标示后进行后续步骤
             */
            if ((runStateAtLeast(ctl.get(), STOP) ||
                 (Thread.interrupted() &&
                  runStateAtLeast(ctl.get(), STOP))) &&
                !wt.isInterrupted())
                wt.interrupt(); //当前线程调用interrupt()中断
             
            try {
                //执行前(子类实现)
                beforeExecute(wt, task);
                 
                Throwable thrown = null;
                try {
                    task.run();
                } 
                catch (RuntimeException x) {
                    thrown = x; throw x;
                } 
                catch (Error x) {
                    thrown = x; throw x;
                } 
                catch (Throwable x) {
                    thrown = x; throw new Error(x);
                } 
                finally {
                    //执行后(子类实现)
                    afterExecute(task, thrown); //这里就考验catch和finally的执行顺序了,因为要以thrown为参数
                }
            } 
            finally {
                task = null; //task置为null
                w.completedTasks++; //完成任务数+1
                w.unlock(); //解锁
            }
        }
         
        completedAbruptly = false;
    } 
    finally {
        //处理worker的退出
        processWorkerExit(w, completedAbruptly);
    }
}

runWorker(Worker w)
执行流程:
1、Worker线程启动后,通过Worker类的run()方法调用runWorker(this)
2、执行任务之前,首先worker.unlock(),将AQS的state置为0,允许中断当前worker线程
3、开始执行firstTask,调用task.run(),在执行任务前会上锁wroker.lock(),在执行完任务后会解锁,为了防止在任务运行时被线程池一些中断操作中断
4、在任务执行前后,可以根据业务场景自定义beforeExecute() 和 afterExecute()方法
5、无论在beforeExecute()、task.run()、afterExecute()发生异常上抛,都会导致worker线程终止,进入processWorkerExit()处理worker退出的流程
6、如正常执行完当前task后,会通过getTask()从阻塞队列中获取新任务,当队列中没有任务,且获取任务超时,那么当前worker也会进入退出流程

 

5、getTask()  --  获取任务

 

 /**
 * Performs blocking or timed wait for a task, depending on
 * current configuration settings, or returns null if this worker
 * must exit because of any of:  以下情况会返回null
 * 1. There are more than maximumPoolSize workers (due to
 *    a call to setMaximumPoolSize).
 *    超过了maximumPoolSize设置的线程数量(因为调用了setMaximumPoolSize())
 * 2. The pool is stopped.
 *    线程池被stop
 * 3. The pool is shutdown and the queue is empty.
 *    线程池被shutdown,并且workQueue空了
 * 4. This worker timed out waiting for a task, and timed-out
 *    workers are subject to termination (that is,
 *    {@code allowCoreThreadTimeOut || workerCount > corePoolSize})
 *    both before and after the timed wait.
 *    线程等待任务超时
 *
 * @return task, or null if the worker must exit, in which case
 *         workerCount is decremented
 *         返回null表示这个worker要结束了,这种情况下workerCount-1
 */
private Runnable getTask() {
    boolean timedOut = false; // Did the last poll() time out?
 
    /**
     * 外层循环
     * 用于判断线程池状态
     */
    retry:
    for (;;) {
        int c = ctl.get();
        int rs = runStateOf(c);
 
        // Check if queue empty only if necessary.
        /**
         * 对线程池状态的判断,两种情况会workerCount-1,并且返回null
         * 线程池状态为shutdown,且workQueue为空(反映了shutdown状态的线程池还是要执行workQueue中剩余的任务的)
         * 线程池状态为stop(shutdownNow()会导致变成STOP)(此时不用考虑workQueue的情况)
         */
        if (rs >= SHUTDOWN && (rs >= STOP || workQueue.isEmpty())) {
            decrementWorkerCount(); //循环的CAS减少worker数量,直到成功
            return null;
        }
 
        boolean timed;      // Are workers subject to culling?
                            // 是否需要定时从workQueue中获取
         
        /**
         * 内层循环
         * 要么break去workQueue获取任务
         * 要么超时了,worker count-1
         */
        for (;;) {
            int wc = workerCountOf(c);
            timed = allowCoreThreadTimeOut || wc > corePoolSize; //allowCoreThreadTimeOut默认为false
                                                                 //如果allowCoreThreadTimeOut为true,说明corePoolSize和maximum都需要定时
             
            //如果当前执行线程数< maximumPoolSize,并且timedOut 和 timed 任一为false,跳出循环,开始从workQueue获取任务
            if (wc <= maximumPoolSize && ! (timedOut && timed))
                break;
             
            /**
             * 如果到了这一步,说明要么线程数量超过了maximumPoolSize(可能maximumPoolSize被修改了)
             * 要么既需要计时timed==true,也超时了timedOut==true
             * worker数量-1,减一执行一次就行了,然后返回null,在runWorker()中会有逻辑减少worker线程
             * 如果本次减一失败,继续内层循环再次尝试减一
             */
            if (compareAndDecrementWorkerCount(c))
                return null;
             
            //如果减数量失败,再次读取ctl
            c = ctl.get();  // Re-read ctl
             
            //如果线程池运行状态发生变化,继续外层循环
            //如果状态没变,继续内层循环
            if (runStateOf(c) != rs)
                continue retry;
            // else CAS failed due to workerCount change; retry inner loop
        }
 
        try {
            //poll() - 使用  LockSupport.parkNanos(this, nanosTimeout) 挂起一段时间,interrupt()时不会抛异常,但会有中断响应
            //take() - 使用 LockSupport.park(this) 挂起,interrupt()时不会抛异常,但会有中断响应
            Runnable r = timed ?
                workQueue.poll(keepAliveTime, TimeUnit.NANOSECONDS) :    //大于corePoolSize
                workQueue.take();                                        //小于等于corePoolSize
             
            //如获取到了任务就返回
            if (r != null)
                return r;
             
            //没有返回,说明超时,那么在下一次内层循环时会进入worker count减一的步骤
            timedOut = true;
        } 
        /**
              * blockingQueue的take()阻塞使用LockSupport.park(this)进入wait状态的,对LockSupport.park(this)进行interrupt不会抛异常,但还是会有中断响应
              * 但AQS的ConditionObject的await()对中断状态做了判断,会报告中断状态 reportInterruptAfterWait(interruptMode)
              * 就会上抛InterruptedException,在此处捕获,重新开始循环
              * 如果是由于shutdown()等操作导致的空闲worker中断响应,在外层循环判断状态时,可能return null
              */
        catch (InterruptedException retry) { 
            timedOut = false; //响应中断,重新开始,中断状态会被清除
        }
    }
}

getTask()
执行流程:
1、首先判断是否可以满足从workQueue中获取任务的条件,不满足return null
    A、线程池状态是否满足:
        (a)shutdown状态 + workQueue为空 或 stop状态,都不满足,因为被shutdown后还是要执行workQueue剩余的任务,但workQueue也为空,就可以退出了
        (b)stop状态,shutdownNow()操作会使线程池进入stop,此时不接受新任务,中断正在执行的任务,workQueue中的任务也不执行了,故return null返回
    B、线程数量是否超过maximumPoolSize 或 获取任务是否超时
        (a)线程数量超过maximumPoolSize可能是线程池在运行时被调用了setMaximumPoolSize()被改变了大小,否则已经addWorker()成功不会超过maximumPoolSize
        (b)如果 当前线程数量>corePoolSize,才会检查是否获取任务超时,这也体现了当线程数量达到maximumPoolSize后,如果一直没有新任务,会逐渐终止worker线程直到corePoolSize
2、如果满足获取任务条件,根据是否需要定时获取调用不同方法:
    A、workQueue.poll():如果在keepAliveTime时间内,阻塞队列还是没有任务,返回null
    B、workQueue.take():如果阻塞队列为空,当前线程会被挂起等待;当队列中有任务加入时,线程被唤醒,take方法返回任务
3、在阻塞从workQueue中获取任务时,可以被interrupt()中断,代码中捕获了InterruptedException,重置timedOut为初始值false,再次执行第1步中的判断,满足就继续获取任务,不满足return null,会进入worker退出的流程

 

6、processWorkerExit()  --  worker线程退出

 /**
 * Performs cleanup and bookkeeping for a dying worker. Called
 * only from worker threads. Unless completedAbruptly is set,
 * assumes that workerCount has already been adjusted to account
 * for exit.  This method removes thread from worker set, and
 * possibly terminates the pool or replaces the worker if either
 * it exited due to user task exception or if fewer than
 * corePoolSize workers are running or queue is non-empty but
 * there are no workers.
 *
 * @param w the worker
 * @param completedAbruptly if the worker died due to user exception
 */
private void processWorkerExit(Worker w, boolean completedAbruptly) {
    /**
     * 1、worker数量-1
     * 如果是突然终止,说明是task执行时异常情况导致,即run()方法执行时发生了异常,那么正在工作的worker线程数量需要-1
     * 如果不是突然终止,说明是worker线程没有task可执行了,不用-1,因为已经在getTask()方法中-1了
     */
    if (completedAbruptly) // If abrupt, then workerCount wasn't adjusted 代码和注释正好相反啊
        decrementWorkerCount();
 
    /**
     * 2、从Workers Set中移除worker
     */
    final ReentrantLock mainLock = this.mainLock;
    mainLock.lock();
    try {
        completedTaskCount += w.completedTasks; //把worker的完成任务数加到线程池的完成任务数
        workers.remove(w); //从HashSet中移除
    } finally {
        mainLock.unlock();
    }
 
    /**
     * 3、在对线程池有负效益的操作时,都需要“尝试终止”线程池
     * 主要是判断线程池是否满足终止的状态
     * 如果状态满足,但还有线程池还有线程,尝试对其发出中断响应,使其能进入退出流程
     * 没有线程了,更新状态为tidying->terminated
     */
    tryTerminate();
 
    /**
     * 4、是否需要增加worker线程
     * 线程池状态是running 或 shutdown
     * 如果当前线程是突然终止的,addWorker()
     * 如果当前线程不是突然终止的,但当前线程数量 < 要维护的线程数量,addWorker()
     * 故如果调用线程池shutdown(),直到workQueue为空前,线程池都会维持corePoolSize个线程,然后再逐渐销毁这corePoolSize个线程
     */
    int c = ctl.get();
    //如果状态是running、shutdown,即tryTerminate()没有成功终止线程池,尝试再添加一个worker
    if (runStateLessThan(c, STOP)) {
        //不是突然完成的,即没有task任务可以获取而完成的,计算min,并根据当前worker数量判断是否需要addWorker()
        if (!completedAbruptly) {
            int min = allowCoreThreadTimeOut ? 0 : corePoolSize; //allowCoreThreadTimeOut默认为false,即min默认为corePoolSize
             
            //如果min为0,即不需要维持核心线程数量,且workQueue不为空,至少保持一个线程
            if (min == 0 && ! workQueue.isEmpty())
                min = 1;
             
            //如果线程数量大于最少数量,直接返回,否则下面至少要addWorker一个
            if (workerCountOf(c) >= min)
                return; // replacement not needed
        }
         
        //添加一个没有firstTask的worker
        //只要worker是completedAbruptly突然终止的,或者线程数量小于要维护的数量,就新添一个worker线程,即使是shutdown状态
        addWorker(null, false);
    }
}

processWorkerExit(Worker w, boolean completedAbruptly)
参数:
    worker:                      要结束的worker
    completedAbruptly: 是否突然完成(是否因为异常退出)
执行流程:
1、worker数量-1
    A、如果是突然终止,说明是task执行时异常情况导致,即run()方法执行时发生了异常,那么正在工作的worker线程数量需要-1
    B、如果不是突然终止,说明是worker线程没有task可执行了,不用-1,因为已经在getTask()方法中-1了
2、从Workers Set中移除worker,删除时需要上锁mainlock
3、tryTerminate():在对线程池有负效益的操作时,都需要“尝试终止”线程池,大概逻辑:
    判断线程池是否满足终止的状态
    A、如果状态满足,但还有线程池还有线程,尝试对其发出中断响应,使其能进入退出流程
    B、没有线程了,更新状态为tidying->terminated
4、是否需要增加worker线程,如果线程池还没有完全终止,仍需要保持一定数量的线程
    线程池状态是running 或 shutdown
    A、如果当前线程是突然终止的,addWorker()
    B、如果当前线程不是突然终止的,但当前线程数量 < 要维护的线程数量,addWorker()
    故如果调用线程池shutdown(),直到workQueue为空前,线程池都会维持corePoolSize个线程,然后再逐渐销毁这corePoolSize个线程

 

参考资料:

深入分析java线程池的实现原理 - 占小狼

JUC源码分析-线程池-ThreadPoolExecutor