- 所牵涉源代码地址
https://github.com/Wasabi1234/design-patterns
0 简单工厂案例






JDK 应用实例
日历类



迭代器
Collection 接口就相当于 VideoFactory
相当于各种具体的工厂,如 JavaVideoFactory
Itr 就是具体产品 JavaVideo
工厂应用
为解决 url 协议扩展使用


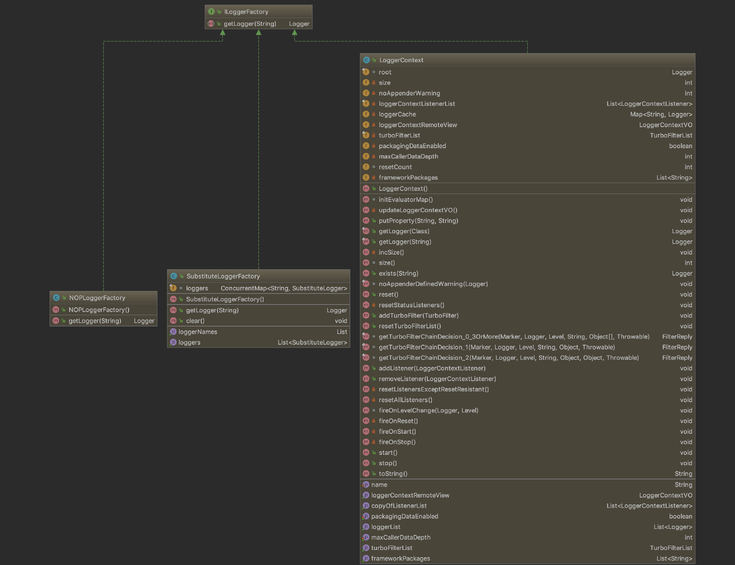
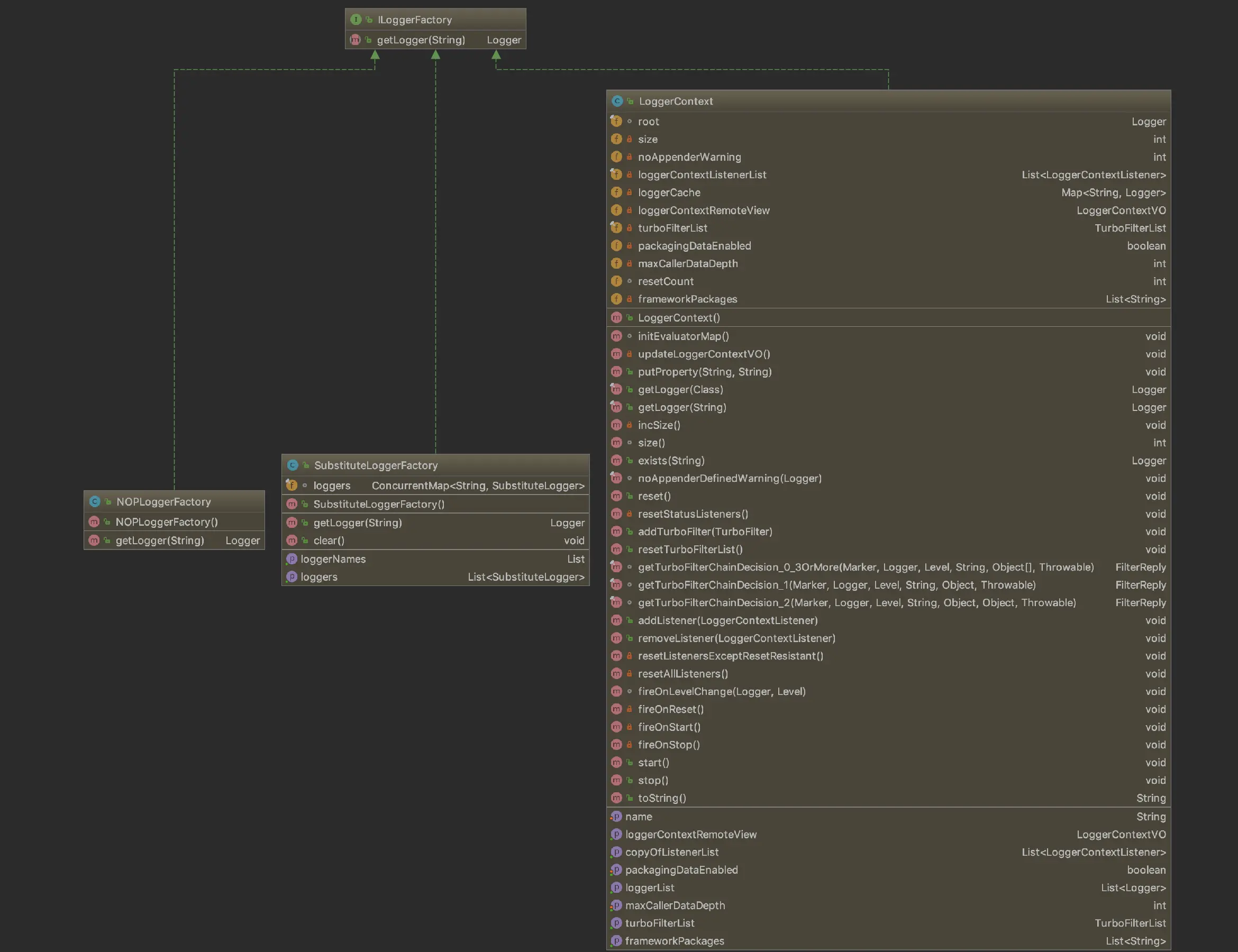
logback 应用



JDBC实例



返回值是一个抽象类,必有一子类实现其,看一下



这其中URLStreamHandler就相当于各种抽象产品,而其实现类即各种具体的产品URLStreamHandlerFactory就相当于 VideoFactory而如下 Factory 就相当于如 JavaVideoFactory/PythonVideoFactory
Logback实例



1 工厂方法模式案例
1.1 简单工厂的升级





对造人过程进行分析,该过程涉及三个对象:女娲、八卦炉、三种不同肤色的人
- 女娲可以使用场景类
Client表示 - 八卦炉类似于一个工厂,负责制造生产产品(即人类)
- 三种不同肤色的人,他们都是同一个接口下的不同实现类,对于八卦炉来说都是它生产出的产品
- 接口Human是对人类的总称,每个人种都至少具有两个方法
- 黑色人种
- 黄色人种
- 白色人种
所有人种定义完毕,下一步就是定义一个八卦炉,然后烧制人类
最可能给八卦炉下达什么样的生产命令呢?应该是给我生产出一个黄色人种(YellowHuman类)而不会是给我生产一个会走、会跑、会说话、皮肤是黄色的人种因为这样的命令增加了交流的成本,作为一个生产的管理者,只要知道生产什么就可以了,而不需要事物的具体信息
在这里采用了泛型,通过定义泛型对createHuman的输入参数产生两层限制● 必须是Class类型● 必须是Human的实现类其中的T表示,只要实现了Human接口的类都可以作为参数
只有一个八卦炉,其实现生产人类的方法
人种有了,八卦炉也有了,剩下的工作就是女娲采集黄土,然后命令八卦炉开始生产
人种有了,八卦炉有了,负责生产的女娲也有了运行一下,结果如下所示
以上就是工厂方法模式
2 定义

- 官方定义
Define an interface for creating an object,but let subclasses decide which class to instantiate.Factory Method lets a class defer instantiation to subclasses
定义一个用于创建对象的接口,让子类决定实例化哪一个类。工厂方法使一个类的实例化延迟到其子类
在工厂方法模式中,抽象产品类Product负责定义产品的共性,实现对事物最抽象的定义;Creator为抽象创建类,也就是抽象工厂,具体如何创建产品类是由具体的实现工厂ConcreteCreator完成的。工厂方法模式的变种较多,我们来看一个比较实用的通用源码。
- 抽象产品类
具体的产品类可以有多个,都继承于抽象产品类
- 具体产品类

- 抽象工厂类
负责定义产品对象的产生
- 具体工厂类
具体如何产生一个产品的对象,是由具体的工厂类实现的
- 场景类

该通用代码是一个比较实用、易扩展的框架,读者可以根据实际项目需要进行扩展
3 应用
3.1 优点


- 良好的封装性,代码结构清晰
一个对象创建是有条件约束的,如一个调用者需要一个具体的产品对象,只要知道这个产品的类名(或约束字符串)就可以了,不用知道创建对象的艰辛过程,降低模块间的耦合 - 工厂方法模式的扩展性非常优秀
在增加产品类的情况下,只要适当地修改具体的工厂类或扩展一个工厂类,就可以完成“拥抱变化”
例如在我们的例子中,需要增加一个棕色人种,则只需要增加一个BrownHuman类,工厂类不用任何修改就可完成系统扩展。 - 屏蔽产品类
这一特点非常重要,产品类的实现如何变化,调用者都不需要关心,它只需要关心产品的接口,只要接口保持不变,系统中的上层模块就不要发生变化
因为产品类的实例化工作是由工厂类负责的,一个产品对象具体由哪一个产品生成是由工厂类决定的
在数据库开发中,大家应该能够深刻体会到工厂方法模式的好处:如果使用JDBC连接数据库,数据库从MySQL切换到Oracle,需要改动的地方就是切换一下驱动名称(前提条件是SQL语句是标准语句),其他的都不需要修改,这是工厂方法模式灵活性的一个直接案例。 - 典型的解耦框架
高层模块值需要知道产品的抽象类,其他的实现类都不用关心
符合迪米特法则,我不需要的就不要去交流
也符合依赖倒置原则,只依赖产品类的抽象
当然也符合里氏替换原则,使用产品子类替换产品父类,没问题!
3.2 缺点


3.3 适用场景


工厂方法模式是new一个对象的替代品
在所有需要生成对象的地方都可以使用,但是需要慎重地考虑是否要增加一个工厂类进行管理,增加代码的复杂度
需要灵活的、可扩展的框架时
万物皆对象,那万物也就皆产品类例如需要设计一个连接邮件服务器的框架,有三种网络协议可供选择:POP3、IMAP、HTTP我们就可以把这三种连接方法作为产品类,定义一个接口如IConnectMail然后定义对邮件的操作方法用不同的方法实现三个具体的产品类(也就是连接方式)再定义一个工厂方法,按照不同的传入条件,选择不同的连接方式如此设计,可以做到完美的扩展,如某些邮件服务器提供了WebService接口,很好,我们只要增加一个产品类就可以了
异构项目
例如通过WebService与一个非Java的项目交互,虽然WebService号称是可以做到异构系统的同构化,但是在实际的开发中,还是会碰到很多问题,如类型问题、WSDL文件的支持问题,等等。从WSDL中产生的对象都认为是一个产品,然后由一个具体的工厂类进行管理,减少与外围系统的耦合。
使用在测试驱动开发的框架下
例如,测试一个类A,就需要把与类A有关联关系的类B也同时产生出来,我们可以使用工厂方法模式把类B虚拟出来,避免类A与类B的耦合。目前由于JMock和EasyMock的诞生,该使用场景已经弱化了,读者可以在遇到此种情况时直接考虑使用JMock或EasyMock
4 扩展
工厂方法模式有很多扩展,而且与其他模式结合使用威力更大,下面将介绍4种扩展。
4.1 缩小为简单工厂模式
我们这样考虑一个问题:一个模块仅需要一个工厂类,没有必要把它产生出来,使用静态的方法就可以了,根据这一要求,我们把上例中的AbstarctHumanFactory修改一下
我们在类图中去掉了AbstractHumanFactory抽象类,同时把createHuman方法设置为静态类型,简化了类的创建过程,变更的源码仅仅是HumanFactory和NvWa类
- 简单工厂模式中的工厂类
HumanFactory类仅有两个地方发生变化
- 去掉继承抽象类
- 在
createHuman前增加static关键字
工厂类发生变化,也同时引起了调用者NvWa的变化
运行结果没有发生变化,但是我们的类图变简单了,而且调用者也比较简单,该模式是工厂方法模式的弱化,因为简单,所以称为简单工厂模式(Simple Factory Pattern),也叫做静态工厂模式在实际项目中,采用该方法的案例还是比较多的
- 其缺点
工厂类的扩展比较困难,不符合开闭原则,但它仍然是一个非常实用的设计模式。
4.2 升级为多个工厂类
当我们在做一个比较复杂的项目时,经常会遇到初始化一个对象很耗费精力的情况,所有的产品类都放到一个工厂方法中进行初始化会使代码结构不清晰例如,一个产品类有5个具体实现,每个实现类的初始化(不仅仅是new,初始化包括new一个对象,并对对象设置一定的初始值)方法都不相同,如果写在一个工厂方法中,势必会导致该方法巨大无比,那该怎么办?
考虑到需要结构清晰,我们就为每个产品定义一个创造者,然后由调用者自己去选择与哪个工厂方法关联我们还是以女娲造人为例,每个人种都有一个固定的八卦炉,分别造出黑色人种、白色人种、黄色人种
- 每个人种(具体的产品类)都对应了一个创建者,每个创建者都独立负责创建对应的产品对象,非常符合单一职责原则,看看代码变化

抽象方法中已经不再需要传递相关参数了,因为每一个具体的工厂都已经非常明确自己的职责:创建自己负责的产品类对象。 - 黑色人种的创建工厂实现
- 黄色人种的创建类
- 白色人种的创建类
三个具体的创建工厂都非常简单,但是,如果一个系统比较复杂时工厂类也会相应地变复杂。
- 场景类NvWa修改后的代码
运行结果还是相同每一个产品类都对应了一个创建类,好处就是创建类的职责清晰,而且结构简单,但是给可扩展性和可维护性带来了一定的影响。为什么这么说呢?如果要扩展一个产品类,就需要建立一个相应的工厂类,这样就增加了扩展的难度。因为工厂类和产品类的数量相同,维护时需要考虑两个对象之间的关系。
当然,在复杂的应用中一般采用多工厂的方法,然后再增加一个协调类,避免调用者与各个子工厂交流,协调类的作用是封装子工厂类,对高层模块提供统一的访问接口。
4.3 替代单例模式
单例模式的核心要求就是在内存中只有一个对象,通过工厂方法模式也可以只在内存中生产一个对象
Singleton定义了一个private的无参构造函数,目的是不允许通过new的方式创建一个对象
Singleton保证不能通过正常的渠道建立一个对象
- 那SingletonFactory如何建立一个单例对象呢?
反射~
通过获得类构造器,然后设置private访问权限,生成一个对象,然后提供外部访问,保证内存中的对象唯一
以上通过工厂方法模式创建了一个单例对象,该框架可以继续扩展,在一个项目中可以产生一个单例构造器,所有需要产生单例的类都遵循一定的规则(构造方法是private),然后通过扩展该框架,只要输入一个类型就可以获得唯一的一个实例。
3.4 延迟初始化(Lazy initialization)
一个对象被消费完毕后,并不立刻释放,工厂类保持其初始状态,等待再次被使用延迟初始化是工厂方法模式的一个扩展应用ProductFactory负责产品类对象的创建工作,并且通过prMap变量产生一个缓存,对需要再次被重用的对象保留
通过定义一个Map容器,容纳所有产生的对象,如果在Map容器中已经有的对象,则直接取出返回;如果没有,则根据需要的类型产生一个对象并放入到Map容器中,以方便下次调用。
延迟加载框架是可以扩展的,例如限制某一个产品类的最大实例化数量,可以通过判断Map中已有的对象数量来实现,这样的处理是非常有意义的,例如JDBC连接数据库,都会要求设置一个MaxConnections最大连接数量,该数量就是内存中最大实例化的数量。
延迟加载还可以用在对象初始化比较复杂的情况下,例如硬件访问,涉及多方面的交互,则可以通过延迟加载降低对象的产生和销毁带来的复杂性。
4 最佳实践
工厂方法模式在项目中使用得非常频繁,以至于很多代码中都包含工厂方法模式该模式几乎尽人皆知,但不是每个人都能用得好。熟能生巧,熟练掌握该模式,多思考工厂方法如何应用,而且工厂方法模式还可以与其他模式混合使用(例如模板方法模式、单例模式、原型模式等),变化出无穷的优秀设计,这也正是软件设计和开发的乐趣所在。
欢迎关注全是干货的技术公众号:JavaEdge