前言
在上一篇中我们学习了结构型模式的解释器模式(Interpreter Pattern)和迭代器模式(Iterator Pattern)。本篇则来学习下行为型模式的两个模式,访问者模式(Visitor Pattern)和中介者模式(Mediator Pattern)。
访问者模式
简介
访问者模式(VisitorPattern),顾名思义使用了这个模式后就可以在不修改已有程序结构的前提下,通过添加额外的访问者来完成对已有代码功能的提升,它属于行为模式。访问者模式的目的是封装一些施加于某种数据结构元素之上的操作。一旦这些操作需要修改的话,接受这个操作的数据结构则可以保持不变。 其主要目的是将数据结构与数据操作分离。
访问者模式可以说是设计模式中最难以理解的一个模式,因为相比其它模式而言,它过于”绕“了。但是我们可以通过生活中的一些例子来理解它,比如家里来了客人,客人就是访问者,他可以做一些事情,但是又不能做全部的事情; 又或者说去网吧上网的小明,小明也是访问者,他可以在网吧玩游戏、看视频、听音乐等等,但是不能破坏网吧中的设备等等。按照这么理解,我们大概就可以知道访问者模式主要是做什么了。
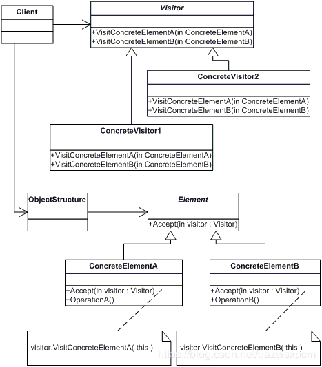
访问者模式主要由这五个角色组成,抽象访问者(Visitor)、具体访问者(ConcreteVisitor)、抽象节点(Node)、具体节点(ConcreteNode)和结构对象(ObjectStructure)。
- 抽象访问者(Visitor)角色:声明了一个或者多个方法操作,形成所有的具体访问者角色必须实现的接口。
- 具体访问者(ConcreteVisitor)角色:实现抽象访问者所声明的接口,也就是抽象访问者所声明的各个访问操作。
- 抽象节点(Node)角色:声明一个接受操作,接受一个访问者对象作为一个参数。
- 具体节点(ConcreteNode)角色:实现了抽象节点所规定的接受操作。
- 结构对象(ObjectStructure)角色:有如下的责任,可以遍历结构中的所有元素。
示例图如下:

这里为了方便理解,我们使用一个简单的示例来加以说明。 图书馆有一台电脑,有两个账户,其中一个是管理员的账户,拥有所有权限,但是设置了密码;另一个账户是不需要密码,但是只能玩游戏和看图片。张三和李四先后使用了这台电脑,那么他们就可以当作是访问者。 那么我们便可以根据这里例子来使用访问者模式进行开发,首先定义一个抽象的访问者,拥有玩游戏和看图片的方法;然后再定义一个抽象节点电脑,接受这个请求。 那么这个抽象类的代码如下:
interface Visitor {
void visit(Games games);
void visit(Photos photos);
}
interface Computer {
void accept(Visitor visitor);
}
定义好该抽象类之后,我们需要设计不同的访问者对节点进行不同的处理。并且需要设计具体节点类实现刚刚抽象节点的方法。
那么代码如下:
class ZhangSan implements Visitor {
@Override
public void visit(Games games) {
games.play();
}
@Override
public void visit(Photos photos) {
photos.watch();
}
}
class LiSi implements Visitor {
@Override
public void visit(Games games) {
games.play();
}
@Override
public void visit(Photos photos) {
photos.watch();
}
}
class Games implements Computer {
@Override
public void accept(Visitor visitor) {
visitor.visit(this);
}
public void play() {
System.out.println("play lol");
}
}
class Photos implements Computer {
@Override
public void accept(Visitor visitor) {
visitor.visit(this);
}
public void watch() {
System.out.println("watch scenery photo");
}
}
最后我们还需要定义一个结构对象角色,提供一个的接口并允许该访问者进行访问,它可以对这些角色进行增加、修改或删除等操作和遍历。 代码如下:
class ObjectStructure {
private List<Computer> computers = new ArrayList<Computer>();
public void action(Visitor visitor) {
computers.forEach(c -> {
c.accept(visitor);
});
}
public void add(Computer computer) {
computers.add(computer);
}
}
编写好之后,那么我们来进行测试。 测试代码如下:
public static void main(String[] args) {
// 创建一个结构对象
ObjectStructure os = new ObjectStructure();
// 给结构增加一个节点
os.add(new Games());
// 给结构增加一个节点
os.add(new Photos());
// 创建一个访问者
Visitor visitor = new ZhangSan();
os.action(visitor);
}
输出结果:
play lol
watch scenery photo
访问者模式优点:
扩展性好,可以在不修改对象结构中的元素的情况下,为对象结构中的元素添加新的功能; 符合单一职责原则,通过访问者将无关的行为分离,使职责单一;
访问者模式缺点:
违反了迪米特原则,因为具体元素对访问者公布细节; 违反了依赖倒置原则,依赖了具体类,没有依赖抽象; 对象结构变化困难,若对象结构发生了改变,访问者的接口和访问者的实现也都要发生相应的改变;
使用场景:
对象结构中对象对应的类很少改变,但经常需要在此对象结构上定义新的操作; 需要对一个对象结构中的对象进行很多不同的并且不相关的操作,而需要避免让这些操作"污染"这些对象的类,也不希望在增加新操作时修改这些类。
中介者模式
简介
中介者模式(Mediator Pattern),定义了一个中介对象来封装一系列对象之间的交互关系。中介者使各个对象之间不需要显式地相互引用,从而使耦合性降低,而且可以独立地改变它们之间的交互行为,属于行为型模式。 其主要的目的是用来降低多个对象和类之间的通信复杂性。
简单的来说就是提供一个平台。比如生活中我们经常用到的聊天软件QQ、微信群,或者是上网购物的网站淘宝、京东,又或者是房产中介。但是无论是QQ群,还是房产中介,他们都是充当一个中间平台的作用,我们可以直接通过这个平台得到我们想要的信息,避免了独自获取花费的成本。
中介者模式主要由这四个角色组成, 抽象中介者(Mediator)、具体中介者(ConcreteMediator)、 抽象同事类(Colleague)和具体同事类(ConcreteColleague) 。
- 抽象中介者(Mediator): 定义了同事对象到中介者对象之间的接口。
- 具体中介者(ConcreteMediator): 实现抽象中介者的方法,它需要知道所有的具体同事类,同时需要从具体的同事类那里接收信息,并且向具体的同事类发送信息。
- 抽象同事类(Colleague): 定义了中介者对象的接口,它只知道中介者而不知道其他的同事对象。
- 具体同事类(ConcreteColleague) : 每个具体同事类都只需要知道自己的行为即可,但是他们都需要认识中介者。
示例图如下:

这里为了方便理解,我们使用一个简单的示例来加以说明。 xuwujing创建了一个Java的QQ群,并邀请了很多人进来,其中张三也加进来了,进群之后,大家开始互相打招呼进行交流。。。 那么我们便可以根据这个简单的例子来使用中介者模式进行开发。 首先依旧定义一个抽象的中介者,就是QQ群,可以进行交流;然后再定义一个抽象的同事类,可以谈话。 那么这个抽象类的代码如下:
interface QQqun {
void exchange(Person person,String message);
}
abstract class Person{
protected String name;
protected QQqun qun;
Person(String name,QQqun qun){
this.name = name;
this.qun = qun;
}
}
定义好该抽象类之后,我们再来定义具体的同事类,也就是xuwujing和张三,可以进行交流。
那么代码如下:
class ZhangSan extends Person{
ZhangSan(String name, QQqun qun) {
super(name, qun);
}
void exchange(String message){
qun.exchange(this,message);
}
void talk(String message){
System.out.println(name +"说:" + message);
}
}
class XuWuJing extends Person{
XuWuJing(String name, QQqun qun) {
super(name, qun);
}
void exchange(String message){
qun.exchange(this,message);
}
void talk(String message){
System.out.println(name +"回应:" + message);
}
}
最后再来定义具体中介者对象,这个QQ群的具体实现。 代码如下:
class JavaQQqun implements QQqun{
private ZhangSan zs;
private XuWuJing xwj;
public ZhangSan getZs() {
return zs;
}
public void setZs(ZhangSan zs) {
this.zs = zs;
}
public XuWuJing getXwj() {
return xwj;
}
public void setXwj(XuWuJing xwj) {
this.xwj = xwj;
}
@Override
public void exchange(Person person, String message) {
if(zs.equals(person)){
zs.talk(message);
}else if(xwj.equals(person)){
xwj.talk(message);
}
}
}
最后再来进行测试,定义好交流平台以及需要交流的人员。 那么测试代码如下:
public static void main(String[] args) {
JavaQQqun jq = new JavaQQqun();
ZhangSan zs = new ZhangSan("张三", jq);
XuWuJing xwj = new XuWuJing("xuwujing", jq);
jq.setZs(zs);
jq.setXwj(xwj);
zs.talk("大家好!我是张三!");;
xwj.talk("欢迎你!张三!");
}
输出结果:
张三说:大家好!我是张三
xuwujing回应:欢迎你!张三!
中介者模式优点:
灵活性高,因为将同事类进行了解耦,使其不必有关联性; 降低了类的复杂度,将一对多转化成了一对一;
中介者模式缺点:
中介者使用过多,会使系统变得复杂难以维护;
使用场景:
通过一个中间类来封装多个类中的行为,而又不想生成太多的子类。
注意事项:
若不明确各个类的职责,那么就不要进行使用!
和外观模式、代理模式比较
中介者模式和外观模式、代理模式比较类似,但是又有不同。 和外观模式比较,中介者模式中,同事类必须依赖与中介者,中介者也知道同事类;但是外观模式中,子系统是不需要知道外观类的存在,并且子系统是可以脱离外观模式的。 和代理模式,代理模式的核心就是代理作用,主要还是对原先的类进行扩展或增加控制,比如进行权限控制;而中介者模式主要目的是为了减少对象之前的耦合,也就是同事类直接相互独立,互不影响。
参考文章: www.cnblogs.com/chenssy/p/3…
其它
音乐推荐
分享一首很有节奏感的电音!
项目的代码
java-study 是本人在学习Java过程中记录的一些代码,也包括之前博文中使用的代码。如果感觉不错,希望顺手给个start,当然如果有不足,也希望提出。 github地址: github.com/xuwujing/ja…
原创不易,如果感觉不错,希望给个推荐!您的支持是我写作的最大动力!
版权声明:
作者:虚无境
博客园出处:www.cnblogs.com/xuwujing
CSDN出处:blog.csdn.net/qazwsxpcm
个人博客出处:www.panchengming.com