Kubernetes上部署高可用和可扩展的Elasticsearch

650 阅读7分钟
原文链接: dockone.io

Kubernetes上部署高可用和可扩展的Elasticsearch

原文

在上一篇文章中,我们通过扩展MongoDB副本集来了解有StatefulSets。 在这篇文章中,我们将与ES-HQ和Kibana一起使用HA Elasticsearch集群(具有不同的Master,Data和Client节点)。

先决条件

  1. Elasticsearch的基本知识,其Node类型及角色
  2. 运行至少有3个节点的Kubernetes集群(至少4Cores 4GB)
  3. Kibana的相关知识


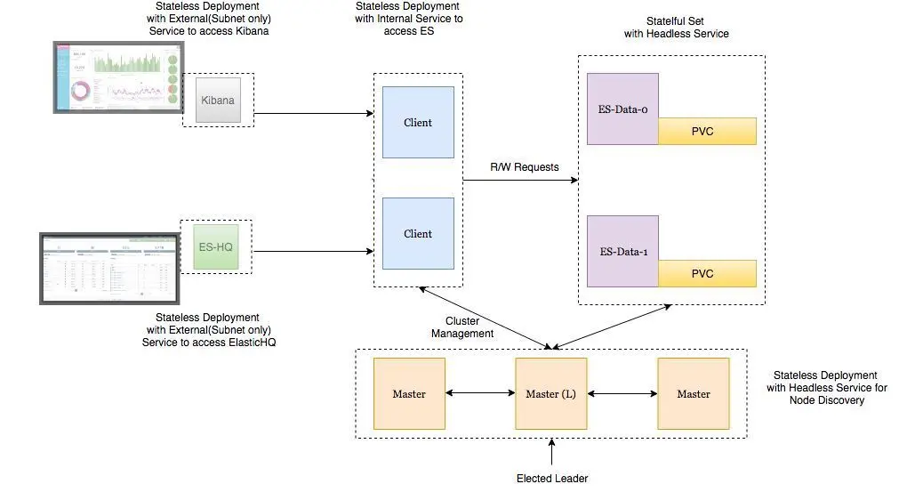
部署架构图

1*TG61ojlzv2v-akGqwws2Ew.jpeg
  • Elasticsearch Data Node的Pod被部署为具有Headless Service的StatefulSets,以提供稳定的网络ID
  • Elasticsearch Master Node的Pod被部署为具有Headless Service的副本集,这将有助于自动发现
  • Elasticsearch Client Node的Pod部署为具有内部服务的副本集,允许访问R/W请求的Data Node
  • Kibana和ElasticHQ Pod被部署为副本集,其服务可在Kubernetes集群外部访问,但仍在您的子网内部(除非另有要求,否则不公开)
  • 为Client Node部署HPA(Horizonal Pod Auto-scaler)以在高负载下实现自动伸缩


要记住的重要事项:

  1. 设置ES_JAVA_OPT环境变量
  2. 设置CLUSTER_NAME环境变量
  3. 为Master Node的部署设置NUMBER_OF_MASTERS环境变量(防止脑裂问题)。如果有3个Masters,我们必须设置为2。
  4. 在类似的pod中设置正确的Pod-AntiAffinity策略,以便在工作节点发生故障时确保HA。


让我们直接将这些服务部署到我们的GKE集群。

Master节点部署

yaml
apiVersion: v1
kind: Namespace
metadata:

name: elasticsearch

apiVersion: apps/v1beta1
kind: Deployment
metadata:
name: es-master
namespace: elasticsearch
labels:
component: elasticsearch
role: master
spec:
replicas: 3
template:
metadata:
labels:
component: elasticsearch
role: master
spec:
affinity:
podAntiAffinity:
preferredDuringSchedulingIgnoredDuringExecution:
- weight: 100
podAffinityTerm:
labelSelector:
matchExpressions:
- key: role
operator: In
values:
- master
topologyKey: kubernetes.io/hostname
initContainers:
- name: init-sysctl
image: busybox:1.27.2
command:
- sysctl
- -w
- vm.max_map_count=262144
securityContext:
privileged: true
containers:
- name: es-master
image: quay.io/pires/docker-elasticsearch-kubernetes:6.2.4
env:
- name: NAMESPACE
valueFrom:
fieldRef:
fieldPath: metadata.namespace
- name: NODE_NAME
valueFrom:
fieldRef:
fieldPath: metadata.name
- name: CLUSTER_NAME
value: my-es
- name: NUMBER_OF_MASTERS
value: "2"
- name: NODE_MASTER
value: "true"
- name: NODE_INGEST
value: "false"
- name: NODE_DATA
value: "false"
- name: HTTP_ENABLE
value: "false"
- name: ES_JAVA_OPTS
value: -Xms256m -Xmx256m
- name: PROCESSORS
valueFrom:
resourceFieldRef:
resource: limits.cpu
resources:
limits:
cpu: 2
ports:
- containerPort: 9300
name: transport
volumeMounts:
- name: storage
mountPath: /data
volumes:
- emptyDir:
medium: ""

name: "storage"

apiVersion: v1
kind: Service
metadata:
name: elasticsearch-discovery
namespace: elasticsearch
labels:
component: elasticsearch
role: master
spec:
selector:
component: elasticsearch
role: master
ports:
- name: transport
port: 9300
protocol: TCP
clusterIP: None


shell
root$ kubectl apply -f es-master.yml
root$ kubectl -n elasticsearch get all
NAME DESIRED CURRENT UP-TO-DATE AVAILABLE AGE
deploy/es-master 3 3 3 3 32s
NAME DESIRED CURRENT READY AGE
rs/es-master-594b58b86c 3 3 3 31s
NAME READY STATUS RESTARTS AGE
po/es-master-594b58b86c-9jkj2 1/1 Running 0 31s
po/es-master-594b58b86c-bj7g7 1/1 Running 0 31s
po/es-master-594b58b86c-lfpps 1/1 Running 0 31s
NAME TYPE CLUSTER-IP EXTERNAL-IP PORT(S) AGE
svc/elasticsearch-discovery ClusterIP None <none> 9300/TCP 31s


有趣的是,可以从任何主节点pod的日志来见证它们之间的master选举,然后何时添加新的data和client节点。

shell
root$ kubectl -n elasticsearch logs -f po/es-master-594b58b86c-9jkj2 | grep ClusterApplierService
[2018-10-21T07:41:54,958][INFO ][o.e.c.s.ClusterApplierService] [es-master-594b58b86c-9jkj2] detected_master {es-master-594b58b86c-bj7g7}{1aFT97hQQ7yiaBc2CYShBA}{Q3QzlaG3QGazOwtUl7N75Q}{10.9.126.87}{10.9.126.87:9300}, added {{es-master-594b58b86c-lfpps}{wZQmXr5fSfWisCpOHBhaMg}{50jGPeKLSpO9RU_HhnVJCA}{10.9.124.81}{10.9.124.81:9300},{es-master-594b58b86c-bj7g7}{1aFT97hQQ7yiaBc2CYShBA}{Q3QzlaG3QGazOwtUl7N75Q}{10.9.126.87}{10.9.126.87:9300},}, reason: apply cluster state (from master [master {es-master-594b58b86c-bj7g7}{1aFT97hQQ7yiaBc2CYShBA}{Q3QzlaG3QGazOwtUl7N75Q}{10.9.126.87}{10.9.126.87:9300} committed version [3]])


可以看出,名为es-master-594b58b86c-bj7g7的es-master pod被选为master节点,其他2个pod被添加到这个集群。

名为elasticsearch-discovery的Headless Service默认设置为docker镜像中的env变量,用于在节点之间进行发现。 当然这是可以被改写的。

同样,我们可以部署Data和Client节点。 配置如下:

Data节点部署:

```yaml
apiVersion: v1
kind: Namespace
metadata:

name: elasticsearch

apiVersion: storage.k8s.io/v1beta1
kind: StorageClass
metadata:
name: fast
provisioner: kubernetes.io/gce-pd
parameters:
type: pd-ssd
fsType: xfs

allowVolumeExpansion: true

apiVersion: apps/v1beta1
kind: StatefulSet
metadata:
name: es-data
namespace: elasticsearch
labels:
component: elasticsearch
role: data
spec:
serviceName: elasticsearch-data
replicas: 3
template:
metadata:
labels:
component: elasticsearch
role: data
spec:
affinity:
podAntiAffinity:
preferredDuringSchedulingIgnoredDuringExecution:
- weight: 100
podAffinityTerm:
labelSelector:
matchExpressions:
- key: role
operator: In
values:
- data
topologyKey: kubernetes.io/hostname
initContainers:
- name: init-sysctl
image: busybox:1.27.2
command:
- sysctl
- -w
- vm.max_map_count=262144
securityContext:
privileged: true
containers:
- name: es-data
image: quay.io/pires/docker-elasticsearch-kubernetes:6.2.4
env:
- name: NAMESPACE
valueFrom:
fieldRef:
fieldPath: metadata.namespace
- name: NODE_NAME
valueFrom:
fieldRef:
fieldPath: metadata.name
- name: CLUSTER_NAME
value: my-es
- name: NODE_MASTER
value: "false"
- name: NODE_INGEST
value: "false"
- name: HTTP_ENABLE
value: "false"
- name: ES_JAVA_OPTS
value: -Xms256m -Xmx256m
- name: PROCESSORS
valueFrom:
resourceFieldRef:
resource: limits.cpu
resources:
limits:
cpu: 2
ports:
- containerPort: 9300
name: transport
volumeMounts:
- name: storage
mountPath: /data
volumeClaimTemplates:
- metadata:
name: storage
annotations:
volume.beta.kubernetes.io/storage-class: "fast"
spec:
accessModes: [ "ReadWriteOnce" ]
storageClassName: fast
resources:
requests:

storage: 10Gi

apiVersion: v1
kind: Service
metadata:
name: elasticsearch-data
namespace: elasticsearch
labels:
component: elasticsearch
role: data
spec:
ports:
- port: 9300
name: transport
clusterIP: None
selector:
component: elasticsearch
role: data

```

Headless Service为Data节点提供稳定的网络ID,有助于它们之间的数据传输。

在将持久卷附加到pod之前格式化它是很重要的。 这可以通过在创建storage class时指定卷类型来完成。 我们还可以设置标志以允许动态扩展。 这里可以阅读更多内容。

yaml
...
parameters:
type: pd-ssd
fsType: xfs
allowVolumeExpansion: true
...


Client节点部署

yaml
apiVersion: v1
kind: Namespace
metadata:

name: elasticsearch

apiVersion: apps/v1beta1
kind: Deployment
metadata:
name: es-client
namespace: elasticsearch
labels:
component: elasticsearch
role: client
spec:
replicas: 2
template:
metadata:
labels:
component: elasticsearch
role: client
spec:
affinity:
podAntiAffinity:
preferredDuringSchedulingIgnoredDuringExecution:
- weight: 100
podAffinityTerm:
labelSelector:
matchExpressions:
- key: role
operator: In
values:
- client
topologyKey: kubernetes.io/hostname
initContainers:
- name: init-sysctl
image: busybox:1.27.2
command:
- sysctl
- -w
- vm.max_map_count=262144
securityContext:
privileged: true
containers:
- name: es-client
image: quay.io/pires/docker-elasticsearch-kubernetes:6.2.4
env:
- name: NAMESPACE
valueFrom:
fieldRef:
fieldPath: metadata.namespace
- name: NODE_NAME
valueFrom:
fieldRef:
fieldPath: metadata.name
- name: CLUSTER_NAME
value: my-es
- name: NODE_MASTER
value: "false"
- name: NODE_DATA
value: "false"
- name: HTTP_ENABLE
value: "true"
- name: ES_JAVA_OPTS
value: -Xms256m -Xmx256m
- name: NETWORK_HOST
value: _site_,_lo_
- name: PROCESSORS
valueFrom:
resourceFieldRef:
resource: limits.cpu
resources:
limits:
cpu: 1
ports:
- containerPort: 9200
name: http
- containerPort: 9300
name: transport
volumeMounts:
- name: storage
mountPath: /data
volumes:
- emptyDir:
medium: ""

name: storage

apiVersion: v1
kind: Service
metadata:
name: elasticsearch
namespace: elasticsearch
annotations:
cloud.google.com/load-balancer-type: Internal
labels:
component: elasticsearch
role: client
spec:
selector:
component: elasticsearch
role: client
ports:
- name: http
port: 9200
type: LoadBalancer


此处部署的服务是从Kubernetes集群外部访问ES群集,但仍在我们的子网内部。 注释掉cloud.google.com/load-balancer-type:Internal可确保这一点。

但是,如果我们的ES集群中的应用程序部署在集群中,则可以通过 elasticsearch.elasticsearch:9200 来访问ElasticSearch服务。

创建这两个deployments后,新创建的client和data节点将自动添加到集群中。(观察master pod的日志)

shell
root$ kubectl apply -f es-data.yml
root$ kubectl -n elasticsearch get pods -l role=data
NAME READY STATUS RESTARTS AGE
es-data-0 1/1 Running 0 48s

es-data-1 1/1 Running 0 28s

root$ kubectl apply -f es-client.yml
root$ kubectl -n elasticsearch get pods -l role=client
NAME READY STATUS RESTARTS AGE
es-client-69b84b46d8-kr7j4 1/1 Running 0 47s

es-client-69b84b46d8-v5pj2 1/1 Running 0 47s

root$ kubectl -n elasticsearch get all
NAME DESIRED CURRENT UP-TO-DATE AVAILABLE AGE
deploy/es-client 2 2 2 2 1m
deploy/es-master 3 3 3 3 9m
NAME DESIRED CURRENT READY AGE
rs/es-client-69b84b46d8 2 2 2 1m
rs/es-master-594b58b86c 3 3 3 9m
NAME DESIRED CURRENT AGE
statefulsets/es-data 2 2 3m
NAME READY STATUS RESTARTS AGE
po/es-client-69b84b46d8-kr7j4 1/1 Running 0 1m
po/es-client-69b84b46d8-v5pj2 1/1 Running 0 1m
po/es-data-0 1/1 Running 0 3m
po/es-data-1 1/1 Running 0 3m
po/es-master-594b58b86c-9jkj2 1/1 Running 0 9m
po/es-master-594b58b86c-bj7g7 1/1 Running 0 9m
po/es-master-594b58b86c-lfpps 1/1 Running 0 9m
NAME TYPE CLUSTER-IP EXTERNAL-IP PORT(S) AGE
svc/elasticsearch LoadBalancer 10.9.121.160 10.9.120.8 9200:32310/TCP 1m
svc/elasticsearch-data ClusterIP None <none> 9300/TCP 3m

svc/elasticsearch-discovery ClusterIP None <none> 9300/TCP 9m

#Check logs of es-master leader pod
root$ kubectl -n elasticsearch logs po/es-master-594b58b86c-bj7g7 | grep ClusterApplierService
[2018-10-21T07:41:53,731][INFO ][o.e.c.s.ClusterApplierService] [es-master-594b58b86c-bj7g7] new_master {es-master-594b58b86c-bj7g7}{1aFT97hQQ7yiaBc2CYShBA}{Q3QzlaG3QGazOwtUl7N75Q}{10.9.126.87}{10.9.126.87:9300}, added {{es-master-594b58b86c-lfpps}{wZQmXr5fSfWisCpOHBhaMg}{50jGPeKLSpO9RU_HhnVJCA}{10.9.124.81}{10.9.124.81:9300},}, reason: apply cluster state (from master [master {es-master-594b58b86c-bj7g7}{1aFT97hQQ7yiaBc2CYShBA}{Q3QzlaG3QGazOwtUl7N75Q}{10.9.126.87}{10.9.126.87:9300} committed version [1] source [zen-disco-elected-as-master ([1] nodes joined)[{es-master-594b58b86c-lfpps}{wZQmXr5fSfWisCpOHBhaMg}{50jGPeKLSpO9RU_HhnVJCA}{10.9.124.81}{10.9.124.81:9300}]]])
[2018-10-21T07:41:55,162][INFO ][o.e.c.s.ClusterApplierService] [es-master-594b58b86c-bj7g7] added {{es-master-594b58b86c-9jkj2}{x9Prp1VbTq6_kALQVNwIWg}{7NHUSVpuS0mFDTXzAeKRcg}{10.9.125.81}{10.9.125.81:9300},}, reason: apply cluster state (from master [master {es-master-594b58b86c-bj7g7}{1aFT97hQQ7yiaBc2CYShBA}{Q3QzlaG3QGazOwtUl7N75Q}{10.9.126.87}{10.9.126.87:9300} committed version [3] source [zen-disco-node-join[{es-master-594b58b86c-9jkj2}{x9Prp1VbTq6_kALQVNwIWg}{7NHUSVpuS0mFDTXzAeKRcg}{10.9.125.81}{10.9.125.81:9300}]]])
[2018-10-21T07:48:02,485][INFO ][o.e.c.s.ClusterApplierService] [es-master-594b58b86c-bj7g7] added {{es-data-0}{SAOhUiLiRkazskZ_TC6EBQ}{qirmfVJBTjSBQtHZnz-QZw}{10.9.126.88}{10.9.126.88:9300},}, reason: apply cluster state (from master [master {es-master-594b58b86c-bj7g7}{1aFT97hQQ7yiaBc2CYShBA}{Q3QzlaG3QGazOwtUl7N75Q}{10.9.126.87}{10.9.126.87:9300} committed version [4] source [zen-disco-node-join[{es-data-0}{SAOhUiLiRkazskZ_TC6EBQ}{qirmfVJBTjSBQtHZnz-QZw}{10.9.126.88}{10.9.126.88:9300}]]])
[2018-10-21T07:48:21,984][INFO ][o.e.c.s.ClusterApplierService] [es-master-594b58b86c-bj7g7] added {{es-data-1}{fiv5Wh29TRWGPumm5ypJfA}{EXqKGSzIQquRyWRzxIOWhQ}{10.9.125.82}{10.9.125.82:9300},}, reason: apply cluster state (from master [master {es-master-594b58b86c-bj7g7}{1aFT97hQQ7yiaBc2CYShBA}{Q3QzlaG3QGazOwtUl7N75Q}{10.9.126.87}{10.9.126.87:9300} committed version [5] source [zen-disco-node-join[{es-data-1}{fiv5Wh29TRWGPumm5ypJfA}{EXqKGSzIQquRyWRzxIOWhQ}{10.9.125.82}{10.9.125.82:9300}]]])
[2018-10-21T07:50:51,245][INFO ][o.e.c.s.ClusterApplierService] [es-master-594b58b86c-bj7g7] added {{es-client-69b84b46d8-v5pj2}{MMjA_tlTS7ux-UW44i0osg}{rOE4nB_jSmaIQVDZCjP8Rg}{10.9.125.83}{10.9.125.83:9300},}, reason: apply cluster state (from master [master {es-master-594b58b86c-bj7g7}{1aFT97hQQ7yiaBc2CYShBA}{Q3QzlaG3QGazOwtUl7N75Q}{10.9.126.87}{10.9.126.87:9300} committed version [6] source [zen-disco-node-join[{es-client-69b84b46d8-v5pj2}{MMjA_tlTS7ux-UW44i0osg}{rOE4nB_jSmaIQVDZCjP8Rg}{10.9.125.83}{10.9.125.83:9300}]]])
[2018-10-21T07:50:58,964][INFO ][o.e.c.s.ClusterApplierService] [es-master-594b58b86c-bj7g7] added {{es-client-69b84b46d8-kr7j4}{gGC7F4diRWy2oM1TLTvNsg}{IgI6g3iZT5Sa0HsFVMpvvw}{10.9.124.82}{10.9.124.82:9300},}, reason: apply cluster state (from master [master {es-master-594b58b86c-bj7g7}{1aFT97hQQ7yiaBc2CYShBA}{Q3QzlaG3QGazOwtUl7N75Q}{10.9.126.87}{10.9.126.87:9300} committed version [7] source [zen-disco-node-join[{es-client-69b84b46d8-kr7j4}{gGC7F4diRWy2oM1TLTvNsg}{IgI6g3iZT5Sa0HsFVMpvvw}{10.9.124.82}{10.9.124.82:9300}]]])


leading master pod的日志清楚地描述了每个节点何时添加到集群。 这在调试问题时非常有用。

部署完所有组件后,我们应验证以下内容:
  1. 在kubernetes集群内部使用ubuntu容器进行Elasticsearch部署的验证。


shell
root$ kubectl run my-shell --rm -i --tty --image ubuntu -- bash
root@my-shell-68974bb7f7-pj9x6:/# curl http://elasticsearch.elasticsearch:9200/_cluster/health?pretty
{
&quot;cluster_name&quot; : &quot;my-es&quot;,
&quot;status&quot; : &quot;green&quot;,
&quot;timed_out&quot; : false,
&quot;number_of_nodes&quot; : 7,
&quot;number_of_data_nodes&quot; : 2,
&quot;active_primary_shards&quot; : 0,
&quot;active_shards&quot; : 0,
&quot;relocating_shards&quot; : 0,
&quot;initializing_shards&quot; : 0,
&quot;unassigned_shards&quot; : 0,
&quot;delayed_unassigned_shards&quot; : 0,
&quot;number_of_pending_tasks&quot; : 0,
&quot;number_of_in_flight_fetch&quot; : 0,
&quot;task_max_waiting_in_queue_millis&quot; : 0,
&quot;active_shards_percent_as_number&quot; : 100.0
}

  1. 在kubernetes集群外部使用GCP内部LoadBalancer IP(这里是10.9.120.8)进行Elasticsearch部署的验证。


shell
root$ curl http://10.9.120.8:9200/_cluster/health?pretty
{
&quot;cluster_name&quot; : &quot;my-es&quot;,
&quot;status&quot; : &quot;green&quot;,
&quot;timed_out&quot; : false,
&quot;number_of_nodes&quot; : 7,
&quot;number_of_data_nodes&quot; : 2,
&quot;active_primary_shards&quot; : 0,
&quot;active_shards&quot; : 0,
&quot;relocating_shards&quot; : 0,
&quot;initializing_shards&quot; : 0,
&quot;unassigned_shards&quot; : 0,
&quot;delayed_unassigned_shards&quot; : 0,
&quot;number_of_pending_tasks&quot; : 0,
&quot;number_of_in_flight_fetch&quot; : 0,
&quot;task_max_waiting_in_queue_millis&quot; : 0,
&quot;active_shards_percent_as_number&quot; : 100.0
}

  1. ES-Pods的Anti-Affinity规则验证。


shell
root$ kubectl -n elasticsearch get pods -o wide
NAME READY STATUS RESTARTS AGE IP NODE
es-client-69b84b46d8-kr7j4 1/1 Running 0 10m 10.8.14.52 gke-cluster1-pool1-d2ef2b34-t6h9
es-client-69b84b46d8-v5pj2 1/1 Running 0 10m 10.8.15.53 gke-cluster1-pool1-42b4fbc4-cncn
es-data-0 1/1 Running 0 12m 10.8.16.58 gke-cluster1-pool1-4cfd808c-kpx1
es-data-1 1/1 Running 0 12m 10.8.15.52 gke-cluster1-pool1-42b4fbc4-cncn
es-master-594b58b86c-9jkj2 1/1 Running 0 18m 10.8.15.51 gke-cluster1-pool1-42b4fbc4-cncn
es-master-594b58b86c-bj7g7 1/1 Running 0 18m 10.8.16.57 gke-cluster1-pool1-4cfd808c-kpx1
es-master-594b58b86c-lfpps 1/1 Running 0 18m 10.8.14.51 gke-cluster1-pool1-d2ef2b34-t6h9


请注意,同一节点上没有2个类似的pod。 这可以在节点发生故障时确保HA。

Scaling相关注意事项

我们可以根据CPU阈值为client节点部署autoscalers。 Client节点的HPA示例可能如下所示:

yaml
apiVersion: autoscaling/v1
kind: HorizontalPodAutoscaler
metadata:
name: es-client
namespace: elasticsearch
spec:
maxReplicas: 5
minReplicas: 2
scaleTargetRef:
apiVersion: extensions/v1beta1
kind: Deployment
name: es-client
targetCPUUtilizationPercentage: 80


每当autoscaler启动时,我们都可以通过观察任何master pod的日志来观察添加到集群中的新client节点pod。

对于Data Node Pod,我们必须使用K8 Dashboard或GKE控制台增加副本数量。 新创建的data节点将自动添加到集群中,并开始从其他节点复制数据。

Master Node Pod不需要自动扩展,因为它们只存储集群状态信息,但是如果要添加更多data节点,请确保集群中没有偶数个master节点,同时环境变量NUMBER_OF_MASTERS也需要相应调整。

部署Kibana和ES-HQ

Kibana是一个可视化ES数据的简单工具,ES-HQ有助于管理和监控Elasticsearch集群。 对于我们的Kibana和ES-HQ部署,我们记住以下事项:
  • 我们提供ES-Cluster的名称作为docker镜像的环境变量
  • 访问Kibana/ES-HQ部署的服务仅在我们组织内部,即不创建公共IP。 我们使用GCP内部负载均衡。


Kibana部署

yaml
apiVersion: v1
kind: Namespace
metadata:

name: elasticsearch

apiVersion: apps/v1beta1
kind: Deployment
metadata:
name: es-kibana
namespace: elasticsearch
labels:
component: elasticsearch
role: kibana
spec:
replicas: 1
template:
metadata:
labels:
component: elasticsearch
role: kibana
spec:
containers:
- name: es-kibana
image: docker.elastic.co/kibana/kibana-oss:6.2.2
env:
- name: CLUSTER_NAME
value: my-es
- name: ELASTICSEARCH_URL
value: http://elasticsearch:9200
resources:
limits:
cpu: 0.5
ports:
- containerPort: 5601

name: http

apiVersion: v1
kind: Service
metadata:
name: kibana
annotations:
cloud.google.com/load-balancer-type: &quot;Internal&quot;
namespace: elasticsearch
labels:
component: elasticsearch
role: kibana
spec:
selector:
component: elasticsearch
role: kibana
ports:
- name: http
port: 80
targetPort: 5601
protocol: TCP
type: LoadBalancer


ES-HQ部署

yaml
apiVersion: v1
kind: Namespace
metadata:

name: elasticsearch

apiVersion: apps/v1beta1
kind: Deployment
metadata:
name: es-hq
namespace: elasticsearch
labels:
component: elasticsearch
role: hq
spec:
replicas: 1
template:
metadata:
labels:
component: elasticsearch
role: hq
spec:
containers:
- name: es-hq
image: elastichq/elasticsearch-hq:release-v3.4.0
env:
- name: HQ_DEFAULT_URL
value: http://elasticsearch:9200
resources:
limits:
cpu: 0.5
ports:
- containerPort: 5000

name: http

apiVersion: v1
kind: Service
metadata:
name: hq
annotations:
cloud.google.com/load-balancer-type: &quot;Internal&quot;
namespace: elasticsearch
labels:
component: elasticsearch
role: hq
spec:
selector:
component: elasticsearch
role: hq
ports:
- name: http
port: 80
targetPort: 5000
protocol: TCP
type: LoadBalancer


我们可以使用新创建的Internal LoadBalancers访问这两个服务。

shell
root$ kubectl -n elasticsearch get svc -l role=kibana
NAME TYPE CLUSTER-IP EXTERNAL-IP PORT(S) AGE
kibana LoadBalancer 10.9.121.246 10.9.120.10 80:31400/TCP 1m
root$ kubectl -n elasticsearch get svc -l role=hq
NAME TYPE CLUSTER-IP EXTERNAL-IP PORT(S) AGE
hq LoadBalancer 10.9.121.150 10.9.120.9 80:31499/TCP 1m


Kibana Dashboard http://&lt;External-Ip-Kibana-Service>/app/kibana#/home?_g=()
1*x_ohXVXlQDEAb0DTuOf3Og.png

ElasticHQ Dasboard http://&lt;External-Ip-ES-Hq-Service>/#!/clusters/my-es
1*cP7_RzAAI7cEeRJbKFQzDg.png

ES是最广泛使用的分布式搜索和分析系统之一,当与Kubernetes结合使用时,将消除有关扩展和HA的关键问题。 此外,使用Kubernetes部署新的ES群集需要时间。 我希望这个博客对你有用,我真的很期待改进的建议。 随意评论或联系LinkedIn