运营研发团队:李乐
1. 初始化服务器
server指令用于配置 virtualserver,我们通常会在一台机器配置多个 virtualserver,监听不同端口号,映射到不同文件目录;nginx解析用户配置,在所有端口创建socket并启动监听。
nginx解析配置文件是由各个模块分担处理的,每个模块注册并处理自己关心的配置,通过模块结构体 ngx_module_t 的字段 ngx_command_t*commands 实现。
例如 ngx_http_module 是一个核心模块,其commands字段定义如下:
struct ngx_command_s {
ngx_str_t name;
ngx_uint_t type;
char *(*set)(ngx_conf_t *cf, ngx_command_t *cmd, void *conf);
};
static ngx_command_t ngx_http_commands[] = {
{ ngx_string("http"),
NGX_MAIN_CONF|NGX_CONF_BLOCK|NGX_CONF_NOARGS,
ngx_http_block,
},
};
说明:
-
name:指令名称,解析配置文件时按照名称能匹配查找。
-
type:指令类型,
NGX_CONF_NOARGS该配置无参数,NGX_CONF_BLOCK该配置是一个配置块,NGX_MAIN_CONF表示配置可以出现在哪些位(NGX_MAIN_CONF、NGX_HTTP_SRV_CONF、NGX_HTTP_LOC_CONF)。 -
set:指令处理函数指针。
可以看到解析http指令的处理函数为 ngx_http_block,实现如下:
-
static
char
* ngx_http_block(
ngx_conf_t *
cf,
ngx_command_t *
cmd,
void *
conf)
-
{
-
//解析main配置
-
//解析server配置
-
//解析location配置
-
-
//初始化HTTP处理流程所需的handler
-
-
//初始化listening
-
if (
ngx_http_optimize_servers(cf
, cmcf,
cmcf->ports
) !=
NGX_OK)
{
-
return NGX_CONF_ERROR;
-
}
-
}
ngx_http_optimize_servers 方法循环所有配置端口,创建 ngx_listening_t 对象,并将其添加到 conf->cycle->listening(后续操作会遍历此数组,创建socket并监听)。方法主要操作如下图:

注意到这里设置了 ngx_listening_t 的handler为 ngx_http_init_connection,当接收到socket连接请求时,会调用此handler处理。
那么什么时候启动监听呢?全局搜索关键字 cycle->listening 可以找到。main方法会调用 ngx_init_cycle,其完成了服务器初始化的大部分工作,其中就包括启动监听( ngx_open_listening_sockets)。
假设nginx使用epoll处理所有socket事件,什么时候将监听事件添加到epoll呢?全局搜索关键字 cycle->listening 可以找到。 ngx_event_core_module 模块是事件处理核心模块,初始化此模块时会执行 ngx_event_process_init 函数,其中将监听事件添加到epoll。
static ngx_int_t ngx_event_process_init(ngx_cycle_t *cycle)
{
ls = cycle->listening.elts;
for (i = 0; i < cycle->listening.nelts; i++) {
//设置读事件处理handler
rev->handler = ngx_event_accept;
ngx_add_event(rev, NGX_READ_EVENT, 0);
}
}
注意到接收到客户端socket连接请求事件的处理函数是 ngx_event_accept。
2. HTTP请求解析
2.1 基础结构体
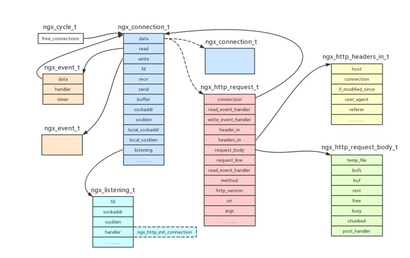
结构体 ngx_connection_t 存储socket连接相关信息;nginx预先创建若干个 ngx_connection_t 对象,存储在全局变量 ngx_cycle->free_connections,称之为连接池;当新生成socket时,会尝试从连接池中获取空闲connection连接,如果获取失败,则会直接关闭此socket。
指令 worker_connections 用于配置连接池最大连接数目,配置在events指令块中,由 ngx_event_core_module 解析。
vents {
use epoll;
worker_connections 60000;
}
当nginx作为HTTP服务器时,最大客户端数目 maxClient=worker_processes*worker_connections/2;当nginx作为反向代理服务器时,最大客户端数目 maxClient=worker_processes*worker_connections/4。其 worker_processes 为用户配置的worker进程数目。
结构体 ngx_connection_t 定义如下:
struct ngx_connection_s {
//空闲连接池中,data指向下一个连接,形成链表;取出来使用时,data指向请求结构体ngx_http_request_s
void *data;
//读写事件结构体,两个关键字段:handler处理函数、timer定时器
ngx_event_t *read;
ngx_event_t *write;
ngx_socket_t fd; //socket fd
ngx_recv_pt recv; //socket接收数据函数指针
ngx_send_pt send; //socket发送数据函数指针
ngx_buf_t *buffer; //输入缓冲区
struct sockaddr *sockaddr; //客户端地址
socklen_t socklen;
ngx_listening_t *listening; //监听的ngx_listening_t对象
struct sockaddr *local_sockaddr; //本地地址
socklen_t local_socklen;
…………
}
结构体 ngx_http_request_t 存储整个HTTP请求处理流程所需的所有信息,字段非常多,这里只进行简要说明:
struct ngx_http_request_s {
ngx_connection_t *connection;
//读写事件处理handler
ngx_http_event_handler_pt read_event_handler;
ngx_http_event_handler_pt write_event_handler;
//请求头缓冲区
ngx_buf_t *header_in;
//解析后的请求头
ngx_http_headers_in_t headers_in;
//请求体结构体
ngx_http_request_body_t *request_body;
//请求行
ngx_str_t request_line;
//解析后请求行若干字段
ngx_uint_t method;
ngx_uint_t http_version;
ngx_str_t uri;
ngx_str_t args;
…………
}
请求行与请求体解析相对比较简单,这里重点讲述请求头的解析,解析后的请求头信息都存储在 ngx_http_headers_in_t 结构体中。
ngx_http_request.c 文件中定义了所有的HTTP头部,存储在 ngx_http_headers_in 数组,数组的每个元素是一个 ngx_http_header_t 结构体,主要包含三个字段,头部名称、头部解析后字段存储在 ngx_http_headers_in_t 的偏移量,解析头部的处理函数。
ngx_http_header_t ngx_http_headers_in[] = {
{ ngx_string("Host"), offsetof(ngx_http_headers_in_t, host),
ngx_http_process_host },
{ ngx_string("Connection"), offsetof(ngx_http_headers_in_t, connection),
ngx_http_process_connection },
…………
}
typedef struct {
ngx_str_t name;
ngx_uint_t offset;
ngx_http_header_handler_pt handler;
} ngx_http_header_t;
解析请求头时,从 ngx_http_headers_in 数组中查找请求头 ngx_http_header_t 对象,调用处理函数handler,存储到 r->headers_in 对应字段。以解析Connection头部为例, ngx_http_process_connection 实现如下:
static ngx_int_t ngx_http_process_connection(ngx_http_request_t *r, ngx_table_elt_t *h, ngx_uint_t offset)
{
if (ngx_strcasestrn(h->value.data, "close", 5 - 1)) {
r->headers_in.connection_type = NGX_HTTP_CONNECTION_CLOSE;
} else if (ngx_strcasestrn(h->value.data, "keep-alive", 10 - 1)) {
r->headers_in.connection_type = NGX_HTTP_CONNECTION_KEEP_ALIVE;
}
return NGX_OK;
}
输入参数offset在此处并没有什么作用。注意到第二个输入参数 ngx_table_elt_t,存储了当前请求头的键值对信息:
-
typedef
struct {
-
ngx_uint_t hash
; //请求头key的hash值
-
ngx_str_t key
;
-
ngx_str_t value
;
-
u_char
*lowcase_key;
//请求头key转为小写字符串(可以看到HTTP请求头解析时key不区分大小写)
-
}
ngx_table_elt_t
;
再思考一个问题,从 ngx_http_headers_in 数组中查找请求头对应 ngx_http_header_t 对象时,需要遍历,每个元素都需要进行字符串比较,效率低下。因此nginx将 ngx_http_headers_in 数组转换为哈希表,哈希表的键即为请求头的key,方法 ngx_http_init_headers_in_hash 实现了数组到哈希表的转换,转换后的哈希表存储在
cmcf->headers_in_hash 字段。

2.2 解析HTTP请求
第1节提到,在创建socket启动监听时,会添加可读事件到epoll,事件处理函数为 ngx_event_accept,用于接收socket连接,分配connection连接,并调用 ngx_listening_t 对象的处理函数( ngx_http_init_connection)。
-
void
ngx_event_accept(
ngx_event_t
*ev
)
-
{
-
s
= accept4
(lc
->fd
,
(struct
sockaddr *)
sa,
&
socklen,
SOCK_NONBLOCK);
-
-
//客户端socket连接成功时,都需要分配connection连接,如果分配失败则会直接关闭此socket。
-
//而每个worker进程连接池的最大连接数目是固定的,当不存在空闲连接时,此worker进程accept的所有socket都会被拒绝;
-
//多个worker进程通过竞争执行epoll_wait;而当ngx_accept_disabled大于0时,会直接放弃此次竞争,同时ngx_accept_disabled减1。
-
//以此实现,当worker进程的空闲连接过少时,减少其竞争epoll_wait次数
-
ngx_accept_disabled
= ngx_cycle
->connection_n
/
8
- ngx_cycle
->free_connection_n
;
-
-
c
= ngx_get_connection
(s
, ev
->log
);
-
-
ls
->handler
(c
);
-
}
socket连接成功后,nginx会等待客户端发送HTTP请求,默认会有60秒的超时时间,即60秒内没有接收到客户端请求时,断开此连接,打印错误日志。函数 ngx_http_init_connection 用于设置读事件处理函数,以及超时定时器。
void ngx_http_init_connection(ngx_connection_t *c)
{
c->read = ngx_http_wait_request_handler;
c->write->handler = ngx_http_empty_handler;
ngx_add_timer(rev, c->listening->post_accept_timeout);
}
全局搜索 post_accept_timeout 字段,可以查找到设置此超时时间的配置指令, client_header_timeout,其可以在http、server指令块中配置。
函数 ngx_http_wait_request_handler 为解析HTTP请求的入口函数,实现如下:
static void ngx_http_wait_request_handler(ngx_event_t *rev)
{
//读事件已经超时
if (rev->timedout) {
ngx_log_error(NGX_LOG_INFO, c->log, NGX_ETIMEDOUT, "client timed out");
ngx_http_close_connection(c);
return;
}
size = cscf->client_header_buffer_size; //client_header_buffer_size指令用于配置接收请求头缓冲区大小
b = c->buffer;
n = c->recv(c, b->last, size);
//创建请求对象ngx_http_request_t,HTTP请求整个处理过程都有用;
c->data = ngx_http_create_request(c);
rev->handler = ngx_http_process_request_line; //设置读事件处理函数(此次请求行可能没有读取完)
ngx_http_process_request_line(rev);
}
函数 ngx_http_create_request 创建并初始化 ngx_http_request_t 对象,注意这赋值语句 r->header_in=c->buffer。
解析请求行与请求头的代码较为繁琐,终点在于读取socket数据,解析字符串,这里不做详述。HTTP请求解析过程主要函数调用如下图所示:

注意,解析完成请求行与请求头,nginx就开始处理HTTP请求,并没有等到解析完请求体再处理。处理请求入口为 ngx_http_process_request。
3. 处理HTTP请求
3.1 HTTP请求处理的11个阶段
nginx将HTTP请求处理流程分为11个阶段,绝大多数HTTP模块都会将自己的handler添加到某个阶段(将handler添加到全局唯一的数组phases中),注意其中有4个阶段不能添加自定义handler,nginx处理HTTP请求时会挨个调用每个阶段的handler。
typedef enum {
NGX_HTTP_POST_READ_PHASE = 0, //第一个阶段,目前只有realip模块会注册handler,但是该模块默认不会运行(nginx作为代理服务器时有用,后端以此获取客户端原始ip)
NGX_HTTP_SERVER_REWRITE_PHASE, //server块中配置了rewrite指令,重写url
NGX_HTTP_FIND_CONFIG_PHASE, //查找匹配的location配置;不能自定义handler;
NGX_HTTP_REWRITE_PHASE, //location块中配置了rewrite指令,重写url
NGX_HTTP_POST_REWRITE_PHASE, //检查是否发生了url重写,如果有,重新回到FIND_CONFIG阶段;不能自定义handler;
NGX_HTTP_PREACCESS_PHASE, //访问控制,比如限流模块会注册handler到此阶段
NGX_HTTP_ACCESS_PHASE, //访问权限控制,比如基于ip黑白名单的权限控制,基于用户名密码的权限控制等
NGX_HTTP_POST_ACCESS_PHASE, //根据访问权限控制阶段做相应处理;不能自定义handler;
NGX_HTTP_TRY_FILES_PHASE, //只有配置了try_files指令,才会有此阶段;不能自定义handler;
NGX_HTTP_CONTENT_PHASE, //内容产生阶段,返回响应给客户端
NGX_HTTP_LOG_PHASE //日志记录
} ngx_http_phases;
nginx使用结构体 ngx_module_s 表示一个模块,其中字段ctx,是一个指向模块上下文结构体的指针(上下文结构体的字段都是一些函数指针);nginx的HTTP模块上下文结构体大多都有字段postconfiguration,负责注册本模块的handler到某个处理阶段。11个阶段在解析完成http配置块指令后初始化。
static char * ngx_http_block(ngx_conf_t *cf, ngx_command_t *cmd, void *conf)
{
//解析http配置块
//初始化11个阶段的phases数组,注意多个模块可能注册到同一个阶段,因此phases是一个二维数组
if (ngx_http_init_phases(cf, cmcf) != NGX_OK) {
return NGX_CONF_ERROR;
}
//遍历索引HTTP模块,注册handler
for (m = 0; ngx_modules[m]; m++) {
if (ngx_modules[m]->type != NGX_HTTP_MODULE) {
continue;
}
module = ngx_modules[m]->ctx;
if (module->postconfiguration) {
if (module->postconfiguration(cf) != NGX_OK) {
return NGX_CONF_ERROR;
}
}
}
//将二维数组转换为一维数组,从而遍历执行数组所有handler
if (ngx_http_init_phase_handlers(cf, cmcf) != NGX_OK) {
return NGX_CONF_ERROR;
}
}
以限流模块 ngx_http_limit_req_module 模块为例,postconfiguration方法简单实现如下:
static ngx_int_t ngx_http_limit_req_init(ngx_conf_t *cf)
{
h = ngx_array_push(&cmcf->phases[NGX_HTTP_PREACCESS_PHASE].handlers);
*h = ngx_http_limit_req_handler; //ngx_http_limit_req_module模块的限流方法;nginx处理HTTP请求时,都会调用此方法判断应该继续执行还是拒绝请求
return NGX_OK;
}
GDB调试,断点到 ngx_http_block 方法执行所有HTTP模块注册handler之后,打印phases数组:
p cmcf->phases[*].handlers
p *(ngx_http_handler_pt*)cmcf->phases[*].handlers.elts
11个阶段注册的handler如下图所示:

3.2 11个阶段初始化
上面提到HTTP的11个处理阶段handler存储在phases数组,但由于多个模块可能注册handler到同一个阶段,使得phases是一个二维数组,因此需要转换为一维数组,转换后存储在 cmcf->phase_engine 字段,phase_engine的类型为 ngx_http_phase_engine_t,定义如下:
-
typedef
struct
{
-
ngx_http_phase_handler_t
*handlers
;
//一维数组,存储所有handler
-
ngx_uint_t server_rewrite_index
;
//记录NGX_HTTP_SERVER_REWRITE_PHASE阶段handler的索引值
-
ngx_uint_t location_rewrite_index
;
//记录NGX_HTTP_REWRITE_PHASE阶段handler的索引值
-
}
ngx_http_phase_engine_t
;
-
-
struct
ngx_http_phase_handler_t
{
-
ngx_http_phase_handler_pt checker
;
//执行handler之前的校验函数
-
ngx_http_handler_pt handler
;
-
ngx_uint_t
next;
//下一个待执行handler的索引(通过next实现handler跳转执行)
-
};
-
-
//cheker函数指针类型定义
-
typedef
ngx_int_t
(*
ngx_http_phase_handler_pt)(
ngx_http_request_t
*r
,
ngx_http_phase_handler_t
*ph
);
-
//handler函数指针类型定义
-
typedef
ngx_int_t
(*
ngx_http_handler_pt)(
ngx_http_request_t
*r
);
数组转换函数 ngx_http_init_phase_handlers 实现如下:
static ngx_int_t ngx_http_init_phase_handlers(ngx_conf_t *cf, ngx_http_core_main_conf_t *cmcf)
{
use_rewrite = cmcf->phases[NGX_HTTP_REWRITE_PHASE].handlers.nelts ? 1 : 0;
use_access = cmcf->phases[NGX_HTTP_ACCESS_PHASE].handlers.nelts ? 1 : 0;
n = use_rewrite + use_access + cmcf->try_files + 1 /* find config phase */; //至少有4个阶段,这4个阶段是上面说的不能注册handler的4个阶段
//计算handler数目,分配空间
for (i = 0; i < NGX_HTTP_LOG_PHASE; i++) {
n += cmcf->phases[i].handlers.nelts;
}
ph = ngx_pcalloc(cf->pool, n * sizeof(ngx_http_phase_handler_t) + sizeof(void *));
//遍历二维数组
for (i = 0; i < NGX_HTTP_LOG_PHASE; i++) {
h = cmcf->phases[i].handlers.elts;
switch (i) {
case NGX_HTTP_SERVER_REWRITE_PHASE:
if (cmcf->phase_engine.server_rewrite_index == (ngx_uint_t) -1) {
cmcf->phase_engine.server_rewrite_index = n; //记录NGX_HTTP_SERVER_REWRITE_PHASE阶段handler的索引值
}
checker = ngx_http_core_rewrite_phase;
break;
case NGX_HTTP_FIND_CONFIG_PHASE:
find_config_index = n; //记录NGX_HTTP_FIND_CONFIG_PHASE阶段的索引,NGX_HTTP_POST_REWRITE_PHASE阶段可能会跳转回此阶段
ph->checker = ngx_http_core_find_config_phase;
n++;
ph++;
continue; //进入下一个阶段NGX_HTTP_REWRITE_PHASE
case NGX_HTTP_REWRITE_PHASE:
if (cmcf->phase_engine.location_rewrite_index == (ngx_uint_t) -1) {
cmcf->phase_engine.location_rewrite_index = n; //记录NGX_HTTP_REWRITE_PHASE阶段handler的索引值
}
checker = ngx_http_core_rewrite_phase;
break;
case NGX_HTTP_POST_REWRITE_PHASE:
if (use_rewrite) {
ph->checker = ngx_http_core_post_rewrite_phase;
ph->next = find_config_index;
n++;
ph++;
}
continue; //进入下一个阶段NGX_HTTP_ACCESS_PHASE
case NGX_HTTP_ACCESS_PHASE:
checker = ngx_http_core_access_phase;
n++;
break;
case NGX_HTTP_POST_ACCESS_PHASE:
if (use_access) {
ph->checker = ngx_http_core_post_access_phase;
ph->next = n;
ph++;
}
continue; //进入下一个阶段
case NGX_HTTP_TRY_FILES_PHASE:
if (cmcf->try_files) {
ph->checker = ngx_http_core_try_files_phase;
n++;
ph++;
}
continue;
case NGX_HTTP_CONTENT_PHASE:
checker = ngx_http_core_content_phase;
break;
default:
checker = ngx_http_core_generic_phase;
}
//n为下一个阶段第一个handler的索引
n += cmcf->phases[i].handlers.nelts;
//遍历当前阶段的所有handler
for (j = cmcf->phases[i].handlers.nelts - 1; j >=0; j--) {
ph->checker = checker;
ph->handler = h[j];
ph->next = n;
ph++;
}
}
}
GDB打印出转换后的数组如下图所示,第一列是cheker字段,第二列是handler字段,箭头表示next跳转;图中有个返回的箭头,即 NGX_HTTP_POST_REWRITE_PHASE 阶段可能返回到 NGX_HTTP_FIND_CONFIG_PHASE;原因在于只要 NGX_HTTP_REWRITE_PHASE 阶段产生了url重写,就需要重新查找匹配location。

3.3 处理HTTP请求
2.2节提到HTTP请求的处理入口函数是 ngx_http_process_request,其主要调用 ngx_http_core_run_phases 实现11个阶段的执行流程;
ngx_http_core_run_phases 遍历预先设置好的 cmcf->phase_engine.handlers 数组,调用其checker函数,逻辑如下:
void ngx_http_core_run_phases(ngx_http_request_t *r)
{
ph = cmcf->phase_engine.handlers;
//phase_handler初始为0,表示待处理handler的索引;cheker内部会根据ph->next字段修改phase_handler
while (ph[r->phase_handler].checker) {
rc = ph[r->phase_handler].checker(r, &ph[r->phase_handler]);
if (rc == NGX_OK) {
return;
}
}
}
checker内部就是调用handler,并设置下一步要执行handler的索引;比如说 ngx_http_core_generic_phase 实现如下:
ngx_int_t ngx_http_core_generic_phase(ngx_http_request_t *r, ngx_http_phase_handler_t *ph)
{
ngx_log_debug1(NGX_LOG_DEBUG_HTTP, r->connection->log, 0, "rewrite phase: %ui", r->phase_handler);
rc = ph->handler(r);
if (rc == NGX_OK) {
r->phase_handler = ph->next;
return NGX_AGAIN;
}
}
3.4 内容产生阶段
内容产生阶段 NGX_HTTP_CONTENT_PHASE 是HTTP请求处理的第10个阶段,一般情况有3个模块注册handler到此阶段: ngx_http_static_module、 ngx_http_autoindex_module 和 ngx_http_index_module。
但是当我们配置了 proxy_pass 和 fastcgi_pass 时,情况会有所不同;
使用 proxy_pass 配置上游时, ngx_http_proxy_module 模块会设置其处理函数到配置类conf;使用 fastcgi_pass 配置时, ngx_http_fastcgi_module 会设置其处理函数到配置类conf。例如:
static char * ngx_http_fastcgi_pass(ngx_conf_t *cf, ngx_command_t *cmd, void *conf)
{
ngx_http_core_loc_conf_t *clcf;
clcf = ngx_http_conf_get_module_loc_conf(cf, ngx_http_core_module);
clcf->handler = ngx_http_fastcgi_handler;
}
阶段 NGX_HTTP_FIND_CONFIG_PHASE 查找匹配的location,并获取此 ngx_http_core_loc_conf_t 对象,将其handler赋值给 ngx_http_request_t 对象的 content_handler 字段(内容产生处理函数)。
而在执行内容产生阶段的checker函数时,会执行 content_handler 指向的函数;查看 ngx_http_core_content_phase 函数实现(内容产生阶段的checker函数):
ngx_int_t ngx_http_core_content_phase(ngx_http_request_t *r,
ngx_http_phase_handler_t *ph)
{
if (r->content_handler) { //如果请求对象的content_handler字段不为空,则调用
r->write_event_handler = ngx_http_request_empty_handler;
ngx_http_finalize_request(r, r->content_handler(r));
return NGX_OK;
}
ngx_log_debug1(NGX_LOG_DEBUG_HTTP, r->connection->log, 0, "content phase: %ui", r->phase_handler);
rc = ph->handler(r); //否则执行内容产生阶段handler
}
总结
nginx处理HTTP请求的流程较为复杂,因此本文只是简单提供了一条线索:分析了nginx服务器启动监听的过程,HTTP请求的解析过程,11个阶段的初始化与调用过程。至于HTTP解析处理的详细流程,还需要读者去探索。
欢迎关注 SegmentFault 微信公众号 :)
