朱晔和你聊Spring系列S1E4:灵活但不算好用的SpringMVC

1,750 阅读4分钟

本文会以一些例子来展现Spring MVC的常见功能和一些扩展点,然后我们来讨论一下Spring MVC好用不好用。

使用SpringBoot快速开始

基于之前的parent模块,我们来创建一个新的模块:

<?xml version="1.0" encoding="UTF-8"?>
<project xmlns:xsi="http://www.w3.org/2001/XMLSchema-instance" xmlns="http://maven.apache.org/POM/4.0.0"
         xsi:schemaLocation="http://maven.apache.org/POM/4.0.0 http://maven.apache.org/xsd/maven-4.0.0.xsd">
    <modelVersion>4.0.0</modelVersion>

    <groupId>me.josephzhu</groupId>
    <artifactId>spring101-webmvc</artifactId>
    <version>0.0.1-SNAPSHOT</version>
    <packaging>jar</packaging>

    <name>spring101-webmvc</name>
    <description></description>

    <parent>
        <groupId>me.josephzhu</groupId>
        <artifactId>spring101</artifactId>
        <version>0.0.1-SNAPSHOT</version>
    </parent>


    <dependencies>
        <dependency>
            <groupId>org.springframework.boot</groupId>
            <artifactId>spring-boot-starter-web</artifactId>
        </dependency>
        <dependency>
            <groupId>org.springframework.boot</groupId>
            <artifactId>spring-boot-starter-thymeleaf</artifactId>
        </dependency>
    </dependencies>

    <build>
        <plugins>
            <plugin>
                <groupId>org.springframework.boot</groupId>
                <artifactId>spring-boot-maven-plugin</artifactId>
            </plugin>
        </plugins>
    </build>
</project>

使用web来启用Spring MVC,使用thymeleaf来启用thymeleaf模板引擎。Thymeleaf是一个强大的Java模板引擎,可以脱离于Web单独使用,本身就有非常多的可配置可扩展的点,这里不展开讨论,详见官网。 接下去我们创建主程序:

package me.josephzhu.spring101webmvc;

import org.springframework.boot.SpringApplication;
import org.springframework.boot.autoconfigure.SpringBootApplication;

@SpringBootApplication
public class Spring101WebmvcApplication {

    public static void main(String[] args) {
        SpringApplication.run(Spring101WebmvcApplication.class, args);
    }
}
以及一个测试Controller:
package me.josephzhu.spring101webmvc;

import org.springframework.stereotype.Controller;
import org.springframework.web.bind.annotation.GetMapping;
import org.springframework.web.servlet.ModelAndView;

import java.util.stream.Collectors;
import java.util.stream.IntStream;

@Controller
public class MyController {

    @GetMapping("shop")
    public ModelAndView shop() {
        ModelAndView modelAndView = new ModelAndView();
        modelAndView.setViewName("shop");
        modelAndView.addObject("items",
                IntStream.range(1, 5)
                        .mapToObj(i -> new MyItem("item" + i, i * 100))
                        .collect(Collectors.toList()));
        return modelAndView;
    }

}

这里使用到了一个自定义的类:

package me.josephzhu.spring101webmvc;

import lombok.AllArgsConstructor;
import lombok.Data;

@AllArgsConstructor
@Data
public class MyItem {
    private String name;
    private Integer price;
}

最后我们需要在resources目录下创建一个templates目录,在目录下再创建一个shop.html模板文件:

<!DOCTYPE html SYSTEM "http://www.thymeleaf.org/dtd/xhtml1-strict-thymeleaf-4.dtd">
<html lang="en">
<head>
    <meta charset="UTF-8">
    <title>Hello Shop</title>
</head>
<body>
Hello Shop
<table>
    <tr th:each="item : ${items}">
        <td th:text="${item.name}">...</td>
        <td th:text="${item.price}">...</td>
    </tr>
</table>
</body>
</html>

我们看到有了SpringBoot,创建一个Spring MVC程序整个过程非常简单: 1 引入starter 2 创建@Controller,设置@RequestMapping 3 创建模板文件 没有任何配置工作,一切都是starter自动配置。

快速配置ViewController

几乎所有Spring MVC的扩展点都集成在了接口中,要进行扩展很简单,实现这个接口,加上@Configuration和@EnableWebMvc注解,实现需要的方法即可。 我们先用它来快速配置一些ViewController:

package me.josephzhu.spring101webmvc;

import org.springframework.context.annotation.Configuration;
import org.springframework.format.FormatterRegistry;
import org.springframework.http.HttpStatus;
import org.springframework.web.method.support.HandlerMethodArgumentResolver;
import org.springframework.web.servlet.config.annotation.*;
import org.springframework.web.servlet.resource.GzipResourceResolver;
import org.springframework.web.servlet.resource.VersionResourceResolver;

import java.util.List;

@EnableWebMvc
@Configuration
public class WebConfig implements WebMvcConfigurer {

    @Override
    public void addViewControllers(ViewControllerRegistry registry) {
        registry.addViewController("/hello").setViewName("helloworld");
        registry.addRedirectViewController("/", "/hello");
        registry.addStatusController("/user", HttpStatus.BAD_REQUEST);
    }
}

代码中多贴了一些后面会用到的import在这里可以忽略。这里我们配置了三套策略: 1 访问/会跳转到/hello 2 访问/hello会访问helloworld这个view 3 访问/user会给出400的错误代码 这里我们在templats目录再添加一个空白的helloworld.html:

<!DOCTYPE html SYSTEM "http://www.thymeleaf.org/dtd/xhtml1-strict-thymeleaf-4.dtd">
<html lang="en">
<head>
    <meta charset="UTF-8">
    <title>Hello World</title>
</head>
<body>
Hello World
</body>
</html>

这种配置方式可以省一些代码量,但是我个人认为在这里做配置可读性一般。

定制路径匹配

我们还可以实现路径匹配策略的定制:

@Override
public void configurePathMatch(PathMatchConfigurer configurer) {
    configurer.setUseTrailingSlashMatch(false);
}

比如这样就关闭了结尾为/的匹配(默认开启)。试着访问http://localhost:8080/shop/得到如下错误:

2018-10-02 18:58:16.581  WARN 20264 --- [nio-8080-exec-1] o.s.web.servlet.PageNotFound             : No mapping found for HTTP request with URI [/shop/] in DispatcherServlet with name 'dispatcherServlet'

这个方法可以针对路径匹配进行相当多的配置,具体请参见文档,这里只列出了其中的一个功能。

配置静态资源

在配置类加上下面的代码:

@Override
public void addResourceHandlers(ResourceHandlerRegistry registry) {
    registry.addResourceHandler("/static/**")
            .addResourceLocations("classpath:/static/")
            .resourceChain(true)
            .addResolver(new GzipResourceResolver())
            .addResolver(new VersionResourceResolver()
                    .addFixedVersionStrategy("1.0.0", "/**"));
}

这就实现了静态资源路由到static目录,并且为静态资源启用了Gzip压缩和基于版本号的缓存。配置后我们在resources目录下创建一个static目录,然后随便创建一个a.html文件,试试访问这个文件,测试可以发现:http://localhost:8080/static/1.0.0/a.html和http://localhost:8080/static/a.html都可以访问到这个文件。

解析自定义的参数

HandlerMethodArgumentResolver接口这是一个非常非常重要常用的扩展点。通过这个接口,我们可以实现通用方法来装配HandlerMethod上的自定义参数,我们现在来定义一个MyDevice类型,然后我们希望框架可以在所有出现MyDevice参数的时候自动为我们从Header里获取相应的设备信息构成MyDevice对象(如果我们API的使用者是客户端应用程序,这是不是一个挺常见的需求)。

package me.josephzhu.spring101webmvc;

import lombok.Data;

@Data
public class MyDevice {
    private String type;
    private String version;
    private String screen;
}

然后是自定义的HandlerMethodArgumentResolver实现:

package me.josephzhu.spring101webmvc;

import org.springframework.core.MethodParameter;
import org.springframework.web.bind.support.WebDataBinderFactory;
import org.springframework.web.context.request.NativeWebRequest;
import org.springframework.web.method.support.HandlerMethodArgumentResolver;
import org.springframework.web.method.support.ModelAndViewContainer;

public class DeviceHandlerMethodArgumentResolver implements HandlerMethodArgumentResolver {
    @Override
    public boolean supportsParameter(MethodParameter methodParameter) {
        return methodParameter.getParameterType().equals(MyDevice.class);
    }

    @Override
    public Object resolveArgument(MethodParameter methodParameter, ModelAndViewContainer modelAndViewContainer, NativeWebRequest nativeWebRequest, WebDataBinderFactory webDataBinderFactory) throws Exception {
        MyDevice myDevice = new MyDevice();
        myDevice.setType(nativeWebRequest.getHeader("device.type"));
        myDevice.setVersion(nativeWebRequest.getHeader("device.version"));
        myDevice.setScreen(nativeWebRequest.getHeader("device.screen"));
        return myDevice;
    }
}

实现分两部分,第一部分告诉框架,我们这个ArgumentResolver支持解析怎么样的参数。这里我们的实现是根据参数类型,还有很多时候可以通过检查是否参数上有额外的自定义注解来实现(后面也会有例子)。第二部分就是真正的实现了,实现非常简单,从请求头里获取相应的信息构成我们的MyDevice对象。 要让这个Resolver被MVC框架识别到,我们需要继续扩展刚才的WebConfig类,加入下面的代码:

@Override
public void addArgumentResolvers(List<HandlerMethodArgumentResolver> resolvers) {
    resolvers.add(new DeviceHandlerMethodArgumentResolver());
}

然后,我们写一个例子来测试一下:

package me.josephzhu.spring101webmvc;

import lombok.extern.slf4j.Slf4j;
import org.springframework.web.bind.annotation.*;

import java.util.ArrayList;
import java.util.List;
import java.util.stream.Collectors;
import java.util.stream.IntStream;

@RestController
@Slf4j
@RequestMapping("api")
public class MyRestController {

    @RequestMapping(value = "items", method = RequestMethod.GET)
    public List<MyItem> getItems(MyDevice device) {
        log.debug("Device : " + device);
        List<MyItem> myItems = new ArrayList<>();
        myItems.add(new MyItem("aa", 10));
        myItems.add(new MyItem("bb", 20));
        return myItems;
    }

}

这里因为用了debug,所以需要在配置文件中打开debug日志级别:

logging.level.me.josephzhu.spring101webmvc=DEBUG

测试一下:

curl -X GET \
  http://localhost:8080/api/items \
  -H 'device.screen: 1280*800' \
  -H 'device.type: android' \
  -H 'device.version: 1.1'

可以在控制台看到这样的日志:

2018-10-02 19:10:56.667 DEBUG 20325 --- [nio-8080-exec-9] m.j.spring101webmvc.MyRestController     : Device : MyDevice(type=android, version=1.1, screen=1280*800)

可以证明我们方法中定义的MyDevice的确是从请求中获取到了正确的结果。大家可以发挥一下想象,ArgumentResolver不但可以做类似参数自动装配(从各个地方获取必要的数据)的工作,而且还可以做验证工作。大家可以仔细看一下resolveArgument方法的参数,是不是相当于要啥有啥了(当前参数定义、当前请求、Model容器以及绑定工厂)。

自定义ResponseBody后处理

在刚才的实现中,我们直接返回了List数据,对于API来说,我们一般会定义一套API的结果对象,包含API的数据、成功与否结果、错误消息、签名等等内容,这样客户端可以做签名验证,然后是根据成功与否来决定是要解析数据还是直接提示错误,比如:

package me.josephzhu.spring101webmvc;

import lombok.AllArgsConstructor;
import lombok.Data;

@Data
@AllArgsConstructor
public class APIResponse<T> {
    T data;
    boolean success;
    String message;
    String sign;
}

如果我们在每个API方法中去返回这样的APIResponse当然可以实现这个效果,还有一种通用的实现方式是使用ResponseBodyAdvice:

package me.josephzhu.spring101webmvc;

import org.springframework.core.MethodParameter;
import org.springframework.http.MediaType;
import org.springframework.http.converter.HttpMessageConverter;
import org.springframework.http.server.ServerHttpRequest;
import org.springframework.http.server.ServerHttpResponse;
import org.springframework.web.bind.annotation.ControllerAdvice;
import org.springframework.web.servlet.mvc.method.annotation.ResponseBodyAdvice;

@ControllerAdvice
public class APIResponseBodyAdvice implements ResponseBodyAdvice<Object> {

    @Override
    public boolean supports(MethodParameter returnType, Class<? extends HttpMessageConverter<?>> converterType) {
        return !returnType.getParameterType().equals(APIResponse.class);
    }

    @Override
    public Object beforeBodyWrite(Object body, MethodParameter returnType, MediaType selectedContentType, Class<? extends HttpMessageConverter<?>> selectedConverterType, ServerHttpRequest request, ServerHttpResponse response) {
        String sign = "";
        Sign signAnnotation = returnType.getMethod().getAnnotation(Sign.class);
        if (signAnnotation != null)
            sign = "abcd";
        return new APIResponse(body, true, "", sign);
    }
}

通过定义@ControllerAdvice注解来启用这个Advice。在实现上也是两部分,第一部分告诉框架我们这个Advice支持的是非APIResponse类型(如果返回的对象已经是APIResponse了,我们当然就不需要再包装一次了)。第二部分是实现,这里的实现很简单,我们先检查一下方法上是否有Sign这个注解,如果有的话进行签名(这里的逻辑是写死的签名),然后把得到的body塞入APIResponse后返回。 这里补上Sign注解的实现:

package me.josephzhu.spring101webmvc;

import java.lang.annotation.ElementType;
import java.lang.annotation.Retention;
import java.lang.annotation.RetentionPolicy;
import java.lang.annotation.Target;

@Target(ElementType.METHOD)
@Retention(RetentionPolicy.RUNTIME)
public @interface Sign {

}

这是一个空注解,没啥可以说的,下面我们来测试一下这个ResponseBodyAdvice:

@RequestMapping(value = "item/{id}", method = RequestMethod.GET)
public MyItem getItem(@PathVariable("id") String id) {
    Integer i = null;
    try {
        i = Integer.parseInt(id);
    } catch (NumberFormatException ex) {
    }
    if (i == null || i < 1)
        throw new IllegalArgumentException("不合法的商品ID");
    return new MyItem("item" + id, 10);
}

访问http://localhost:8080/api/item/23后得到如下图的结果:

是不是很方便呢?这个API包装的过程可以由框架进行,无需每次手动来做。

自定义异常处理

如果我们访问http://localhost:8080/api/item/0会看到错误白页,针对错误处理,我们希望:

  1. 可以使用统一的APIResponse方式进行错误返回
  2. 可以记录错误信息以便查看 实现这个功能非常简单,我们可以通过@ExceptionHandler实现:
package me.josephzhu.spring101webmvc;

import lombok.extern.slf4j.Slf4j;
import org.springframework.web.bind.annotation.ControllerAdvice;
import org.springframework.web.bind.annotation.ExceptionHandler;
import org.springframework.web.bind.annotation.ResponseBody;
import org.springframework.web.bind.annotation.RestController;
import org.springframework.web.method.HandlerMethod;

import javax.servlet.http.HttpServletRequest;

@ControllerAdvice(annotations = RestController.class)
@Slf4j
public class MyRestExceptionHandler {
    @ExceptionHandler
    @ResponseBody
    public APIResponse handle(HttpServletRequest req, HandlerMethod method, Exception ex) {
        log.error(String.format("访问 %s -> %s 出错了!", req.getRequestURI(), method.toString()), ex);
        return new APIResponse(null, false, ex.getMessage(), "");
    }
}

注意几点:

  1. 我们可以使用@ControllerAdvice的annotations来关联我们需要拦截的Controller类型
  2. handle方法支持相当多的参数,可谓是要啥有啥,这里贴下官方文档说明的截图(在这里我们使用了ServletRequest来获取请求地址,使用了HandlerMethod来获取当前执行的方法):

访问地址http://localhost:8080/api/item/sd可以看到如下输出:

(注意,处理签名的ResponseBodyAdvice并不会针对这个返回进行处理,因为之前实现的时候我们就判断了返回内容不是APIResponse才去处理,在自己正式的实现中你可以实现的更合理,让签名的处理逻辑同时适用出现异常的情况)日志中也出现了错误信息:

2018-10-02 19:48:41.450 ERROR 20422 --- [nio-8080-exec-6] m.j.s.MyRestExceptionHandler             : 访问 /api/item/sd -> public me.josephzhu.spring101webmvc.MyItem me.josephzhu.spring101webmvc.MyRestController.getItem(java.lang.String) 出错了!

java.lang.IllegalArgumentException: 不合法的商品ID
    at me.josephzhu.spring101webmvc.MyRestController.getItem(MyRestController.java:34) ~[classes/:na]
    at sun.reflect.NativeMethodAccessorImpl.invoke0(Native Method) ~[na:1.8.0_161]
    at sun.reflect.NativeMethodAccessorImpl.invoke(NativeMethodAccessorImpl.java:62) ~[na:1.8.0_161]
    at sun.reflect.DelegatingMethodAccessorImpl.invoke(DelegatingMethodAccessorImpl.java:43) ~[na:1.8.0_161]
    at java.lang.reflect.Method.invoke(Method.java:498) ~[na:1.8.0_161]
    at org.springframework.web.method.support.InvocableHandlerMethod.doInvoke(InvocableHandlerMethod.java:209) ~[spring-web-5.0.9.RELEASE.jar:5.0.9.RELEASE]

自动处理参数类型转换

比如有这么一个需求,我们希望可以接受自定义的枚举作为参数,而且枚举的名字不一定需要和请求的参数完全大小写匹配,这个时候我们需要实现自己的转换器:

package me.josephzhu.spring101webmvc;

import org.springframework.core.convert.converter.Converter;
import org.springframework.core.convert.converter.ConverterFactory;

import java.util.Arrays;

public class MyConverterFactory implements ConverterFactory<String, Enum> {

    @Override
    public <T extends Enum> Converter<String, T> getConverter(Class<T> targetType) {
        return new String2EnumConverter(targetType);
    }

    class String2EnumConverter<T extends Enum<T>> implements Converter<String, T> {

        private Class<T> enumType;

        private String2EnumConverter(Class<T> enumType) {
            this.enumType = enumType;
        }

        @Override
        public T convert(String source) {
            return Arrays.stream(enumType.getEnumConstants())
                    .filter(e -> e.name().equalsIgnoreCase(source))
                    .findAny().orElse(null);
        }
    }
}

这里实现了一个从字符串到自定义枚举的转换,在搜索枚举名字的时候我们忽略了大小写。 接下去我们通过WebConfig来注册这个转换器工厂:

@Override
public void addFormatters(FormatterRegistry registry) {
    registry.addConverterFactory(new MyConverterFactory());
}

来写一段代码测试一下:

@GetMapping("search")
public List<MyItem> search(@RequestParam("type") ItemTypeEnum itemTypeEnum) {
    return IntStream.range(1, 5)
            .mapToObj(i -> new MyItem(itemTypeEnum.name() + i, i * 100))
            .collect(Collectors.toList());
}

这是一个Get请求的API,接受一个type参数,参数是一个自定义枚举:

package me.josephzhu.spring101webmvc;

public enum ItemTypeEnum {
    BOOK, TOY, TOOL
}

很明显枚举的名字都是大写的,我们来访问一下地址http://localhost:8080/api/search?type=TOy 测试一下程序是否可以正确匹配:

TOy的搜索参数匹配到了TOY枚举,结果符合我们的预期。

自定义拦截器

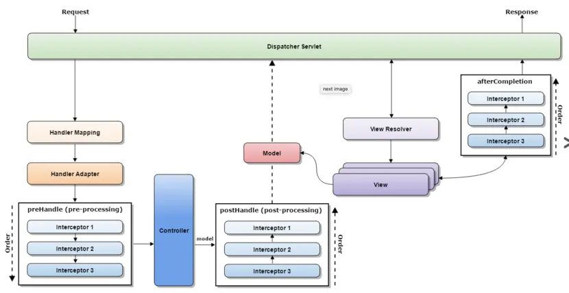
最后,我们来看看Spring MVC最通用的扩展点,也就是拦截器。

这个图清晰展现了拦截器几个重要方法事件节点。在这个例子中,我们利用preHandle和postHandle两个方法实现可以统计请求执行耗时的拦截器:

package me.josephzhu.spring101webmvc;

import lombok.extern.slf4j.Slf4j;
import org.springframework.web.servlet.ModelAndView;
import org.springframework.web.servlet.handler.HandlerInterceptorAdapter;

import javax.servlet.http.HttpServletRequest;
import javax.servlet.http.HttpServletResponse;

@Slf4j
public class ExecutionTimeHandlerInterceptor extends HandlerInterceptorAdapter {

    private static final String START_TIME_ATTR_NAME = "startTime";
    private static final String EXECUTION_TIME_ATTR_NAME = "executionTime";

    @Override
    public boolean preHandle(HttpServletRequest request, HttpServletResponse response, Object handler) throws Exception {
        long startTime = System.currentTimeMillis();
        request.setAttribute(START_TIME_ATTR_NAME, startTime);
        return true;
    }

    @Override
    public void afterCompletion(HttpServletRequest request, HttpServletResponse response, Object handler, Exception ex) throws Exception {
    }

    @Override
    public void postHandle(HttpServletRequest request, HttpServletResponse response, Object handler, ModelAndView modelAndView) throws Exception {
        long startTime = (Long) request.getAttribute(START_TIME_ATTR_NAME);
        long endTime = System.currentTimeMillis();
        long executionTime = endTime - startTime;

        String time = "[" + handler + "] executeTime : " + executionTime + "ms";

        if (modelAndView != null) {
            modelAndView.addObject(EXECUTION_TIME_ATTR_NAME, time);
        }

        log.debug(time);
    }
}

在实现的时候,我们不仅仅把执行时间输出到了日志,而且还通过修改ModelAndView对象把这个信息加入到了视图模型内,这样页面也可以展现这个时间。要启用拦截器,我们还需要配置WebConfig:

@Override
public void addInterceptors(InterceptorRegistry registry) {
    registry.addInterceptor(new ExecutionTimeHandlerInterceptor());
}

接下去我们运行刚才那个例子,可以看到如下的日志输出:

2018-10-02 19:58:22.189 DEBUG 20422 --- [nio-8080-exec-9] m.j.s.ExecutionTimeHandlerInterceptor    : [public java.util.List<me.josephzhu.spring101webmvc.MyItem> me.josephzhu.spring101webmvc.MyRestController.search(me.josephzhu.spring101webmvc.ItemTypeEnum)] executeTime : 22ms

页面上也可以引用到我们添加进去的对象:

<!DOCTYPE html SYSTEM "http://www.thymeleaf.org/dtd/xhtml1-strict-thymeleaf-4.dtd">
<html lang="en">
<head>
    <meta charset="UTF-8">
    <title>Hello World</title>
</head>
<body>
Hello World
<div th:text="${executionTime}"></div>
</body>
</html>

拦截器是非常通用的一个扩展,可以全局实现权限控制、缓存、动态修改结果等等功能。

总结和讨论Spring MVC

本文我们通过一个一个例子展现了Spring MVC的一些重要扩展点:

  1. 使用拦截器做执行时间统计
  2. 自定义ResponseBodyAdvice来处理API的包装
  3. 自定义ExceptionHandler来统计错误处理
  4. 自定义ConverterFactory来解析转换枚举
  5. 自定义ArgumentResolver来组装设备信息参数
  6. 快速实现静态资源、路径匹配以及ViewController的配置

其实Spring MVC还有很多扩展点,比如模型参数绑定和校验、允许我们实现动态的RequestMapping甚至是DispatcherServlet进行扩展,你可以继续自行研究。 最后,我想说说我对Spring MVC的看法,总体上我觉得Spring MVC实现很灵活,扩展点很多,几乎每一个组件都是松耦合,允许我们自己定义和替换。但是我觉得它的实现有点过于松散。ASP.NET MVC的实现我就挺喜欢,相比Spring MVC,ASP.NET MVC的两个ActionFilter和ActionResult的实现是亮点:

  • ActionFilter机制。Controller里面的每一个方法称作Action,我们可以在每一个Action上加上各种注解来启用ActionFilter,ActionFilter可以针对Action执行前、后、出异常等等情况做回调处理。ASP.NET MVC的ActionFilter的Filer级别是方法,粒度上比拦截器精细很多,而且配置更直观。Spring MVC虽然除了拦截器还有ArgumentResolver以及ReturnValueHandler可以分别进行参数处理和返回值处理,但是这两套扩展体系也是基于框架层面的,如果要和方法打通还需要自定义注解来实现。总觉得Spring MVC的这三套扩展点相互配合功能上虽然完整,但是有种支离破碎的感觉,如果我们真的要实现很多功能的,话可能会在这里有相当多的if-else,没有ActionFilter来得直观。
  • 方法的返回值可以是ModelAndView,可以是直接输出到@ResponseBody的自定义类型,这两种输出类型的分法可以满足我们的需求,但是总感觉很别扭。在ASP.NET MVC中的方法返回抽象为了ActionResult,可以是ViewResult、JsonResult、FileContentResult、RedirectResult、FilePathResult、JavaScriptResult等等,正如其名,看到返回值我们就可以看到方法实际的输出表现,非常直观容易理解。 ASP.NET MVC并没有大量依赖IOC和AOP来实现,而是由框架的整体结构实现了插件机制,本质上这和Spring的风格就不同,加上Spring MVC从简化Servlet开始演化,两者理念上的区别也决定了设计上的区别,因此Spring MVC这样设计我也能理解。