分布式作业系统 Elastic-Job-Lite 源码分析 —— 作业失效转移

2,085 阅读8分钟
自我表扬:《Dubbo 实现原理与源码解析 —— 精品合集》
表扬自己:《D数据库实体设计合集》

摘要: 原创出处 www.iocoder.cn/Elastic-Job… 「芋道源码」欢迎转载,保留摘要,谢谢!

本文基于 Elastic-Job V2.1.5 版本分享



1. 概述

本文主要分享 Elastic-Job-Lite 作业失效转移

当作业节点执行作业异常崩溃时,其所分配的作业分片项在下次重新分片之前不会被重新执行。开启失效转移功能后,这部分作业分片项将被其他作业节点抓取后“执行”。为什么此处的执行打引号呢?😈下文我们会分享到噢,卖个关子。

笔者对失效转移理解了蛮久时间,因此引用官方对它的解释,让你能更好的理解:

来源地址:my.oschina.net/u/719192/bl…
失效转移: 运行中的作业服务器崩溃不会导致重新分片,只会在下次作业启动时分片。启用失效转移功能可以在本次作业执行过程中,监测其他作业服务器空闲,抓取未完成的孤儿分片项执行。
– 分隔符 –
来源地址:dangdangdotcom.github.io/elastic-job…
实现失效转移功能,在某台服务器执行完毕后主动抓取未分配的分片,并且在某台服务器下线后主动寻找可用的服务器执行任务。

这样看概念可能还是比较难理解,代码搞起来!

涉及到主要类的类图如下( 打开大图 ):

  • 粉色的类在 com.dangdang.ddframe.job.lite.internal.failover 包下,实现了 Elastic-Job-Lite 作业失效转移。
  • FailoverService,作业失效转移服务。
  • FailoverNode,作业失效转移数据存储路径。
  • FailoverListenerManager,作业失效转移监听管理器。

你行好事会因为得到赞赏而愉悦
同理,开源项目贡献者会因为 Star 而更加有动力
为 Elastic-Job 点赞!传送门

2. 作业节点崩溃监听

当作业节点崩溃时,监听器 JobCrashedJobListener 会监听到该情况,进行作业失效转移处理。

// JobCrashedJobListener.java
class JobCrashedJobListener extends AbstractJobListener {
   
   @Override
   protected void dataChanged(final String path, final Type eventType, final String data) {
       if (isFailoverEnabled() && Type.NODE_REMOVED == eventType
               && instanceNode.isInstancePath(path)) { // /${JOB_NAME}/instances/${INSTANCE_ID}
           String jobInstanceId = path.substring(instanceNode.getInstanceFullPath().length() + 1);
           if (jobInstanceId.equals(JobRegistry.getInstance().getJobInstance(jobName).getJobInstanceId())) {
               return;
           }
           List<Integer> failoverItems = failoverService.getFailoverItems(jobInstanceId); // /${JOB_NAME}/sharding/${ITEM_ID}/failover
           if (!failoverItems.isEmpty()) {
               for (int each : failoverItems) {
                   failoverService.setCrashedFailoverFlag(each);
                   failoverService.failoverIfNecessary();
               }
           } else {
               for (int each : shardingService.getShardingItems(jobInstanceId)) { // /${JOB_NAME}/sharding/${ITEM_ID}/instance
                   failoverService.setCrashedFailoverFlag(each);
                   failoverService.failoverIfNecessary();
               }
           }
       }
   }
}
  • 通过判断 /${JOB_NAME}/instances/${INSTANCE_ID} 被移除,执行作业失效转移逻辑。❓说好的作业节点崩溃呢?经过确认,目前这块存在 BUG,未判断作业节点是否为奔溃。所以在当前版本,作业失效转移面向的是所有作业节点关闭逻辑,不仅限于作业崩溃关闭。
  • 优先调用 FailoverService#getFailoverItems(...) 方法,获得关闭作业节点( ${JOB_INSTANCE_ID} )对应的 ${JOB_NAME}/sharding/${ITEM_ID}/failover 作业分片项。

    若该作业分片项为空,再调用 ShardingService#getShardingItems(...) 方法,获得关闭作业节点( ${JOB_INSTANCE_ID} )对应的 /${JOB_NAME}/sharding/${ITEM_ID}/instance 作业分片项。

    为什么是这样的顺序呢?放在 FailoverService#failoverIfNecessary() 一起讲。这里先看下 FailoverService#getFailoverItems(...) 方法的实现:

    // FailoverService
    public List<Integer> getFailoverItems(final String jobInstanceId) {
       List<String> items = jobNodeStorage.getJobNodeChildrenKeys(ShardingNode.ROOT);
       List<Integer> result = new ArrayList<>(items.size());
       for (String each : items) {
           int item = Integer.parseInt(each);
           String node = FailoverNode.getExecutionFailoverNode(item); // `${JOB_NAME}/sharding/${ITEM_ID}/failover`
           if (jobNodeStorage.isJobNodeExisted(node) && jobInstanceId.equals(jobNodeStorage.getJobNodeDataDirectly(node))) {
               result.add(item);
           }
       }
       Collections.sort(result);
       return result;
    }
    
  • 调用 FailoverService#setCrashedFailoverFlag(...) 方法,设置失效的分片项标记 /${JOB_NAME}/leader/failover/items/${ITEM_ID}。该数据节点为永久节点,存储空串( "" )。

    // FailoverService.java
    public void setCrashedFailoverFlag(final int item) {
       if (!isFailoverAssigned(item)) {
           jobNodeStorage.createJobNodeIfNeeded(FailoverNode.getItemsNode(item)); // /${JOB_NAME}/leader/failover/items/${ITEM_ID}
       }
    }
        
    private boolean isFailoverAssigned(final Integer item) {
       return jobNodeStorage.isJobNodeExisted(FailoverNode.getExecutionFailoverNode(item));
    }
    
  • 调用 FailoverService#failoverIfNecessary() 方法,如果需要失效转移, 则执行作业失效转移。

3. 作业失效转移

调用 FailoverService#failoverIfNecessary() 方法,如果需要失效转移, 则执行作业失效转移。

// FailoverService.java
public void failoverIfNecessary() {
   if (needFailover()) {
       jobNodeStorage.executeInLeader(FailoverNode.LATCH, new FailoverLeaderExecutionCallback());
   }
}
  • 调用 #needFailover() 方法,判断是否满足失效转移条件。

    private boolean needFailover() {
                // `${JOB_NAME}/leader/failover/items/${ITEM_ID}` 有失效转移的作业分片项
        return jobNodeStorage.isJobNodeExisted(FailoverNode.ITEMS_ROOT) && !jobNodeStorage.getJobNodeChildrenKeys(FailoverNode.ITEMS_ROOT).isEmpty()
                // 当前作业不在运行中
                && !JobRegistry.getInstance().isJobRunning(jobName);
    }
    
    • 条件一:${JOB_NAME}/leader/failover/items/${ITEM_ID} 有失效转移的作业分片项。
    • 条件二:当前作业不在运行中。此条件即是上文提交的作业节点空闲的定义。

      失效转移: 运行中的作业服务器崩溃不会导致重新分片,只会在下次作业启动时分片。启用失效转移功能可以在本次作业执行过程中,监测其他作业服务器【空闲】,抓取未完成的孤儿分片项执行

  • 调用 JobNodeStorage#executeInLeader(...) 方法,使用 FailoverNode.LATCH( /${JOB_NAME}/leader/failover/latch ) 路径构成的分布式锁,保证 FailoverLeaderExecutionCallback 的回调方法同一时间,即使多个作业节点调用,有且仅有一个作业节点进行执行。另外,虽然 JobNodeStorage#executeInLeader(...) 方法上带有 Leader 关键字,实际非必须在主节点的操作,任何一个拿到分布式锁的作业节点都可以调用。目前和分布式锁相关的逻辑,在 Elastic-Job-Lite 里,都会调用 JobNodeStorage#executeInLeader(...) 方法,数据都存储在 /leader/ 节点目录下。关于分布式锁相关的,在《Elastic-Job-Lite 源码分析 —— 注册中心》「3.1 在主节点执行操作」有详细分享。


FailoverLeaderExecutionCallback 回调逻辑如下:

class FailoverLeaderExecutionCallback implements LeaderExecutionCallback {
   
   @Override
   public void execute() {
       // 判断需要失效转移
       if (JobRegistry.getInstance().isShutdown(jobName) || !needFailover()) {
           return;
       }
       // 获得一个 `${JOB_NAME}/leader/failover/items/${ITEM_ID}` 作业分片项
       int crashedItem = Integer.parseInt(jobNodeStorage.getJobNodeChildrenKeys(FailoverNode.ITEMS_ROOT).get(0));
       log.debug("Failover job '{}' begin, crashed item '{}'", jobName, crashedItem);
       // 设置这个 `${JOB_NAME}/sharding/${ITEM_ID}/failover` 作业分片项 为 当前作业节点
       jobNodeStorage.fillEphemeralJobNode(FailoverNode.getExecutionFailoverNode(crashedItem), JobRegistry.getInstance().getJobInstance(jobName).getJobInstanceId());
       // 移除这个 `${JOB_NAME}/leader/failover/items/${ITEM_ID}` 作业分片项
       jobNodeStorage.removeJobNodeIfExisted(FailoverNode.getItemsNode(crashedItem));
       // TODO 不应使用triggerJob, 而是使用executor统一调度 疑问:为什么要用executor统一,后面研究下
       // 触发作业执行
       JobScheduleController jobScheduleController = JobRegistry.getInstance().getJobScheduleController(jobName);
       if (null != jobScheduleController) {
           jobScheduleController.triggerJob();
       }
   }
}
  • 再次调用 #needFailover() 方法,确保经过分布式锁获取等待过程中,仍然需要失效转移。因为可能多个作业节点调用了该回调,第一个作业节点执行了失效转移,可能第二个作业节点就不需要执行失效转移了。
  • 调用 JobNodeStorage#getJobNodeChildrenKeys(FailoverNode.ITEMS_ROOT)#get(0) 方法,获得一个 ${JOB_NAME}/leader/failover/items/${ITEM_ID} 作业分片项。

    调用 JobNodeStorage#fillEphemeralJobNode(...) 方法,设置这个临时数据节点 ${JOB_NAME}/sharding/${ITEM_ID}failover 作业分片项为当前作业节点( ${JOB_INSTANCE_ID} )。

    调用 JobNodeStorage#removeJobNodeIfExisted(...) 方法,移除这个${JOB_NAME}/leader/failover/items/${ITEM_ID} 作业分片项。

  • 调用 JobScheduleController#triggerJob() 方法,立即启动作业。调用该方法,实际作业不会立即执行,而仅仅是进行触发。如果有多个失效转移的作业分片项,多次调用 JobScheduleController#triggerJob() 方法会不会导致作业是并行执行的?答案是不会,因为一个作业的 Quartz 线程数设置为 1。

    // JobScheduler.java
    private Properties getBaseQuartzProperties() {
       Properties result = new Properties();
       // ... 省略无关代码
       result.put("org.quartz.threadPool.threadCount", "1"); // Quartz 线程数:1
       // ... 省略无关代码
       return result;
    }
    

如果说作业分片项实现转移时,每个作业节点都不处于非空闲状态,岂不是 FailoverLeaderExecutionCallback 一直无法被回调?答案当然不是的。作业在执行完分配给自己的作业分片项,会调用 LiteJobFacade#failoverIfNecessary() 方法,进行失效转移的作业分片项抓取:

public final void execute() {
   // ...  省略无关代码
   
   // 执行 普通触发的作业
   execute(shardingContexts, JobExecutionEvent.ExecutionSource.NORMAL_TRIGGER);
   // 执行 被跳过触发的作业
   while (jobFacade.isExecuteMisfired(shardingContexts.getShardingItemParameters().keySet())) {
       jobFacade.clearMisfire(shardingContexts.getShardingItemParameters().keySet());
       execute(shardingContexts, JobExecutionEvent.ExecutionSource.MISFIRE);
   }
   
   // 执行 作业失效转移
   jobFacade.failoverIfNecessary();
   
   // ...  省略无关代码
}

// LiteJobFacade.java
@Override
public void failoverIfNecessary() {
   if (configService.load(true).isFailover()) {
       failoverService.failoverIfNecessary();
   }
}

// FailoverService.java
public void failoverIfNecessary() {
   if (needFailover()) {
       jobNodeStorage.executeInLeader(FailoverNode.LATCH, new FailoverLeaderExecutionCallback());
   }
}

让我们在翻回 JobCrashedJobListener 处代码,为什么获取失效转移的作业分片项是这样的优先顺序?一个作业节点拥有 ${JOB_NAME}/sharding/${ITEM_ID}/failover 数据分片项,意味着分配给它的作业分片项已经执行完成,否则怎么回调 FailoverLeaderExecutionCallback 方法,抓取失效转移的作业分片项呢?!

旁白君:双击666,关注笔者公众号一波。

此处 JobFacade#failoverIfNecessary() 方法,只会抓取一个失效转移的作业分片,这样带来的好处是,多个作业分片可以一起承担执行失效转移的分片集合。举个例子:一个作业集群有 A / B / C 三个节点,分成六个作业分片,如果 C 节点挂了,A / B 节点分担 C 节点的两个分片。但是,也可能会存在失效转移的分片被执行。举个例子:一个作业集群有 A / B / C 三个节点,分成九个作业分片,如果 C 节点挂了,A / B 节点分担 C 节点的两个分片,有一个被漏掉,只能等下次作业分片才能执行。未来这块算法会进行优化。

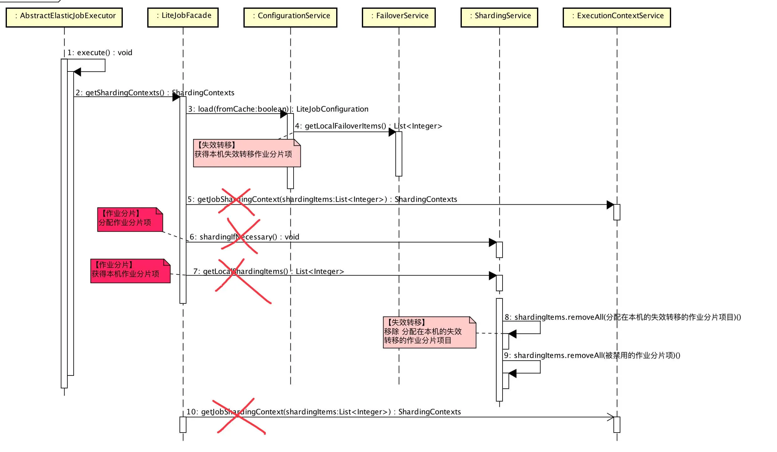
4. 获取作业分片上下文集合

《Elastic-Job-Lite 源码分析 —— 作业执行》「4.2 获取当前作业服务器的分片上下文」中,我们可以看到作业执行器( AbstractElasticJobExecutor ) 执行作业时,会获取当前作业服务器的分片上下文进行执行。获取过程总体如下顺序图( 打开大图 ):

实现代码如下:

// LiteJobFacade.java
@Override
public ShardingContexts getShardingContexts() {
   // 获得 失效转移的作业分片项
   boolean isFailover = configService.load(true).isFailover();
   if (isFailover) {
       List<Integer> failoverShardingItems = failoverService.getLocalFailoverItems();
       if (!failoverShardingItems.isEmpty()) {
           // 【忽略,作业分片详解】获取当前作业服务器分片上下文
           return executionContextService.getJobShardingContext(failoverShardingItems);
       }
   }
   // 【忽略,作业分片详解】作业分片,如果需要分片且当前节点为主节点
   shardingService.shardingIfNecessary();
   // 【忽略,作业分片详解】获得 分配在本机的作业分片项
   List<Integer> shardingItems = shardingService.getLocalShardingItems();
   // 移除 分配在本机的失效转移的作业分片项目
   if (isFailover) {
       shardingItems.removeAll(failoverService.getLocalTakeOffItems());
   }
   // 移除 被禁用的作业分片项
   shardingItems.removeAll(executionService.getDisabledItems(shardingItems));
   // 【忽略,作业分片详解】获取当前作业服务器分片上下文
   return executionContextService.getJobShardingContext(shardingItems);
}
  • 调用 FailoverService#getLocalFailoverItems() 方法,获取运行在本作业节点的失效转移分片项集合。

    // FailoverService.java
    public List<Integer> getLocalFailoverItems() {
       if (JobRegistry.getInstance().isShutdown(jobName)) {
           return Collections.emptyList();
       }
       return getFailoverItems(JobRegistry.getInstance().getJobInstance(jobName).getJobInstanceId()); // `${JOB_NAME}/sharding/${ITEM_ID}/failover`
    }
    
  • 调用 ExecutionContextService#getJobShardingContext() 方法,获取当前作业服务器分片上下文。在《Elastic-Job-Lite 源码解析 —— 作业分片》「4. 获取作业分片上下文集合」有详细解析。

  • 当本作业节点不存在抓取的失效转移分片项,则获得分配给本作业分解的作业分片项。此时你会看到略奇怪的方法调用,shardingItems.removeAll(failoverService.getLocalTakeOffItems())。为什么呢?举个例子,作业节点A持有作业分片项[0, 1],此时异常断网,导致[0, 1]被作业节点B失效转移抓取,此时若作业节点A恢复,作业分片项[0, 1]依然属于作业节点A,但是可能已经在作业节点B执行,因此需要进行移除,避免多节点运行相同的作业分片项。FailoverService#getLocalTakeOffItems() 方法实现代码如下:

    // FailoverService.java
    /**
    * 获取运行在本作业服务器的被失效转移的序列号.
    * 
    * @return 运行在本作业服务器的被失效转移的序列号
    */
    public List<Integer> getLocalTakeOffItems() {
       List<Integer> shardingItems = shardingService.getLocalShardingItems();
       List<Integer> result = new ArrayList<>(shardingItems.size());
       for (int each : shardingItems) {
           if (jobNodeStorage.isJobNodeExisted(FailoverNode.getExecutionFailoverNode(each))) {
               result.add(each);
           }
       }
       return result;
    }
    

5. 监听作业失效转移功能关闭

class FailoverSettingsChangedJobListener extends AbstractJobListener {
        
   @Override
   protected void dataChanged(final String path, final Type eventType, final String data) {
       if (configNode.isConfigPath(path) && Type.NODE_UPDATED == eventType
               && !LiteJobConfigurationGsonFactory.fromJson(data).isFailover()) { // 关闭失效转移功能
           failoverService.removeFailoverInfo();
       }
   }
}

666. 彩蛋

知识星球

旁白君:啊啊啊,有点绕。
芋道君:耐心,耐心,耐心。

道友,赶紧上车,分享一波朋友圈!